前言
俗话说的好工欲善其事必先利其器,安装一些实用的Visual Studio插件对自己日常的开发和工作效率能够大大的提升,避免996从选一款好的IDE实用插件开始。以下是我认为比较实用的Visual Studio插件,希望对大家有所帮助。
各位小伙伴有更好的Visual Studio插件推荐可在文末留言🤞。
Visual Studio插件搜索
扩展=>管理扩展:
Visual Studio插件市场
https://marketplace.visualstudio.com/
ReSharper(付费)
ReSharper 是一个用于 Visual Studio 的强大插件,它为.NET开发者提供了许多功能,以提高编码效率、代码质量和开发体验。旨在帮助.NET开发者编写高质量、高效的代码,并提供了许多辅助工具来改进开发流程和减少常见的编码错误。(特别注意:电脑内存小的同学慎用,该插件十分占用内存)!
插件市场地址:https://marketplace.visualstudio.com/items?itemName=JetBrains.ReSharper
GitHub Copilot(付费)
GitHub Copilot 是一款AI辅助工具,帮助开发者更快速、智能地编写高质量代码。
插件市场地址:https://marketplace.visualstudio.com/items?itemName=GitHub.copilotvs
CodeMaid(免费)
CodeMaid 是 Visual Studio 的开源扩展,用于清理和简化 C#、C++、F#、VB、PHP、PowerShell、R、JSON、XAML、XML、ASP、HTML、CSS、LESS、SCSS、JavaScript 和 TypeScript 编码。
插件市场地址:https://marketplace.visualstudio.com/items?itemName=SteveCadwallader.CodeMaidVS2022
CSharpier(免费)
CSharpier 是一个用于 C# 代码的代码格式化工具。它是一个基于 Roslyn 的工具,它会解析您的 C# 代码,然后根据特定的规则重新格式化它,使其符合 CSharpier 的代码风格。这个工具的设计目的是使代码风格保持一致,从而提高代码的可读性和可维护性。
插件市场地址:https://marketplace.visualstudio.com/items?itemName=csharpier.CSharpier#report-abuse
格式之前
格式之后
Visual Studio Theme Pack(免费)
Visual Studio流行主题集。
插件市场地址:https://marketplace.visualstudio.com/items?itemName=idex.vsthemepack
Indent Guides(免费)
显示代码缩进线,有助于保持代码的结构清晰。页宽标记有三种样式:实线、点线面和虚线,有粗细之分,颜色也可自定义。默认为灰色虚线,如图所示。每个缩进级别可以有不同的样式和颜色。
插件市场地址:https://marketplace.visualstudio.com/items?itemName=SteveDowerMSFT.IndentGuides2022
Markdown Editor(免费)
功能齐全的 Markdown 编辑器,具有实时预览和语法高亮功能。支持 GitHub 版本的 Markdown。
插件市场地址:https://marketplace.visualstudio.com/items?itemName=MadsKristensen.MarkdownEditor
HTML Snippet Pack(免费)
它提供了一组预定义的 HTML 代码段(snippets),以帮助开发者更快速地编写 HTML 代码。这些代码段是预先定义的代码模板,可以通过简单的代码缩写触发,然后自动生成相应的 HTML 代码块,从而提高编写 HTML 的效率和准确性。
插件市场地址:https://marketplace.visualstudio.com/items?itemName=MadsKristensen.HTMLSnippetPack
Ozcode(付费)
Ozcode 是一个用于 Visual Studio 的插件拓展,旨在优化和简化 C# 调试过程。它提供了一系列功能,可以帮助开发人员更快速地检测和解决代码中的错误,从而提高调试效率和开发生产力。这个插件拓展使调试变得更加直观和高效,有助于加速软件开发周期。
插件市场地址:https://marketplace.visualstudio.com/items?itemName=CodeValueLtd.OzCode
Live Share(免费)
它的主要功能是支持实时协作开发,并让开发人员能够在他们最喜欢的开发工具中进行协作。
插件市场地址:https://marketplace.visualstudio.com/items?itemName=MS-vsliveshare.vsls-vs
CodeRush(免费)
CodeRush是用于Visual Studio 2022的功能强大且快速的代码创建、调试、导航、重构、分析和可视化工具(一个完全免费的能和ReSharper匹敌插件)。
插件市场地址:https://marketplace.visualstudio.com/items?itemName=DevExpress.CodeRushforVS2022
Codist(免费)
致力于为 C# 程序员提供更佳的编码体验和效率的 Visual Studio 扩展,增强了语法高亮、快速信息(工具提示)、导航栏、滚动条、显示质量,并带来了自动更新的版本号、智能工具栏与高级编辑、代码分析和重构命令等。
插件市场地址:https://marketplace.visualstudio.com/items?itemName=wmj.Codist
EF Core Power Tools(免费)
其作用是增强Entity Framework Core(EF Core)的开发体验,旨在简化Entity Framework Core应用程序的开发和维护过程,提供可视化工具和分析功能,以加速数据库相关任务的完成。
插件市场地址:https://marketplace.visualstudio.com/items?itemName=ErikEJ.EFCorePowerTools
Visual Assist(付费)
一款提高C/C++和C#开发者生产力的工具,改进了与IDE相关的导航、重构、代码生成和编码辅助功能,同时提供了针对UE4的特定工具。
插件市场地址:https://marketplace.visualstudio.com/items?itemName=WholeTomatoSoftware.VisualAssist
Viasfora(免费)
旨在提供更好的代码编辑体验,包括语法高亮、括号匹配、代码折叠等功能,同时支持多种编程语言。
插件市场地址:https://marketplace.visualstudio.com/items?itemName=TomasRestrepo.Viasfora
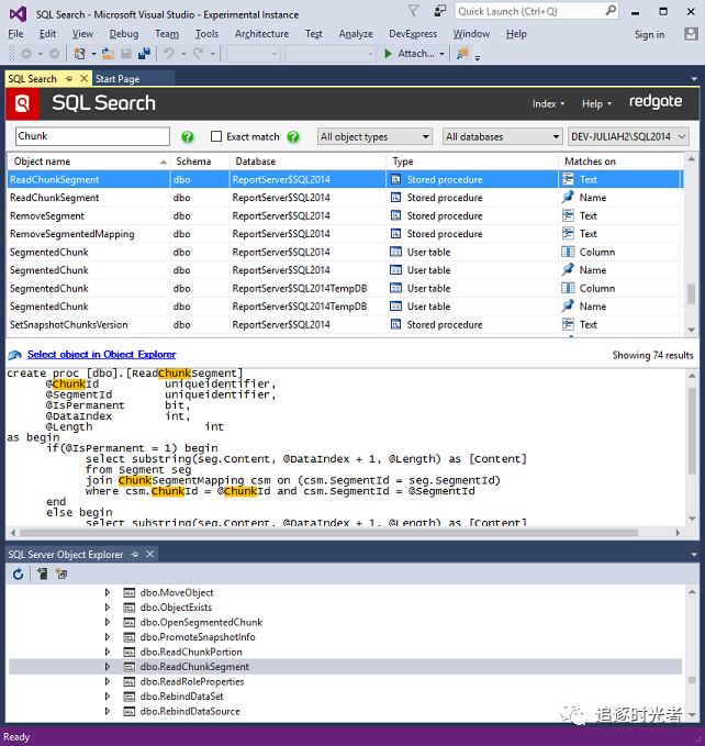
SQL Search(免费)
加速SQL Server数据库开发,通过在Visual Studio中快速查找SQL对象。可快速搜索数据库中的SQL片段,并轻松导航到这些对象。这可以节省时间,提高团队的生产力,让您可以回到手头的任务
插件市场地址:https://marketplace.visualstudio.com/items?itemName=vs-publisher-306627.RedgateSQLSearch
Web Essentials(免费)
一款提供HTML/CSS/JavaScript语法高亮、自动完成、代码检查等功能的实用插件。
插件市场地址:https://marketplace.visualstudio.com/items?itemName=MadsKristensen.WebEssentials2019
Supercharger(免费)
Supercharger是一款用于Visual Studio的插件,旨在提供性能优化、代码增强、代码导航、文档和项目管理等功能,以增强开发体验和提高开发效率。
插件市场地址:https://marketplace.visualstudio.com/items?itemName=MichaelKissBG8.Supercharger22
EFCore.Visualizer(免费)
一款可以直接在Visual Studio中查看EF Core查询计划调试器可视化工具(帮助开发者分析和优化数据库查询性能),支持SQL Server和PostgreSQL两个数据库。
- 插件市场地址:https://marketplace.visualstudio.com/items?itemName=GiorgiDalakishvili.EFCoreVisualizer
SQL Server:
PostgreSQL:
Solution Colors(免费)
Solution Colors允许将颜色与解决方案关联起来,并在 Visual Studio 的不同位置显示。灵感来自 VS Code 的 Peacock 扩展。
- 插件市场地址:https://marketplace.visualstudio.com/items?itemName=MadsKristensen.SolutionColors
![]() |
Austin Liu 刘恒辉
Project Manager and Software Designer E-Mail:lzhdim@163.com Blog:https://lzhdim.cnblogs.com 欢迎收藏和转载此博客中的博文,但是请注明出处,给笔者一个与大家交流的空间。谢谢大家。 |




浙公网安备 33010602011771号