高逼真合成数据助力智驾“看得更准、学得更快”
一、引言
随着自动驾驶技术的逐步落地,感知系统对数据的依赖正以前所未有的速度增长。传统实车采集虽然真实可信,但在效率、安全性、标注精度以及边缘场景覆盖方面均存在显著限制。
合成数据(Synthetic Data)因具备低成本、高可控性、无限扩展性和高精度标签等优势,已成为感知算法训练与验证的重要数据来源。尤其在多模态、多场景、大规模自动化生成等方面,仿真平台正成为构建感知数据体系的重要工具。
在感知系统的开发过程中,我们依托仿真平台生成覆盖多种场景和传感器类型的合成数据,用于支持AVM(环视系统)开发,同时也利用合成数据生成符合公开格式标准的数据集,助力算法在真实部署前实现高效迭代与验证。本文将系统介绍利用合成数据开发的具体应用流程和实践效果。
二、 AVM系统开发中的仿真验证应用
环视系统(AVM, Around View Monitor)是自动驾驶和高级辅助驾驶系统(ADAS)中常见的功能模块,通常由4个或更多广角鱼眼相机构成,通过拼接多个摄像头图像生成车辆周围360°的鸟瞰图。
自动泊车系统(APA)需要环视图像提供对车辆周围环境的精准感知。通过仿真方式模拟鱼眼相机布设和 BEV 拼接,可生成多种泊车场景下的高保真图像,包括地库、斜列车位、窄通道等复杂工况。相比实车采集,仿真不仅可以批量构造极端和边缘泊车条件,还能自动提供精确的障碍物位置与车辆姿态标注,大幅加速感知模型的训练和验证流程,减少实车调试时间。
传统 AVM 系统的相机标定依赖人工操作和实车设备,流程繁琐且精度受限。通过仿真,可控制各摄像头位置与视角,并生成可重复、可验证的图像和标定数据,适用于整车项目开发初期的快速迭代。虚拟标定不仅提高了标定效率,还支持在方案切换、批量测试、相机布局验证等场景中自动生成对齐标注,降低人力投入,提升系统上线速度。
在实际开发中,AVM对图像畸变建模、拼接精度、投影映射等有较高要求,传统方法依赖人工标定与测试,周期长、灵活性差。而基于aiSim的仿真流程,可有效提升开发效率与验证精度。
通过合成数据仿真平台,我们借助从环境搭建到数据生成的全流程仿真,成功实现了4个鱼眼相机生成AVM合成数据的优化和验证。

图1 基于aiSim构建AVM图像流程
1、标定地图与仿真环境构建
我们在Unreal Engine环境中快速搭建6米×11米标定区域,使用2×2黑白相间标定板构成特征纹理区域,并精确布设车辆初始位置,确保视野重叠区域满足投影需求,并通过特定插件将其无缝导入仿真器中。

图2 基于aiSim插件的Unreal Engine地图编辑
2、鱼眼相机配置与参数设置
设置前、后、左、右四个鱼眼相机,分别具备:
(1)高水平FOV(约180°);
(2)不同俯仰角(前15°、后25°、侧向40°);
(3)安装位置贴近真实车辆安装场景(如后视镜下方)。
我们采用了仿真器内置的OpenCV标准内参建模,输出图像同步生成物体的2D/3D边界框与语义标签。

图3 环视OpenCV鱼眼相机传感器配置
3、BEV图像生成与AVM拼接
利用已知相机内参和标定区域结构,通过OpenCV完成图像去畸变与投影矩阵求解,逐方向生成BEV视图(Bird's Eye View)。结合车辆图层与坐标对齐规则,拼接生成完整的AVM图像。
支持配置图像分辨率(如1cm²/像素)与投影视野范围,确保几何准确性。

图4 投影区域及BEV转化示意图
4、多场景合成与传感器布局优化
通过批量仿真脚本,可快速测试不同环境(如夜间、窄巷、地库)、不同相机布局组合对AVM系统效果的影响。在算法不变的前提下,系统性评估外参配置的优劣,为传感器部署提供数据支持。

图5 不同场景下的AVM合成数据
三、合成数据构建多模态数据集
随着智能驾驶逐步从基础辅助走向复杂场景下的高阶功能,对感知系统的数据需求也在迅速升级。不仅需要覆盖高速、城区、出入口等典型 NOA 场景,还要求在不同模态之间实现精确对齐,以支撑融合感知模型的训练与验证。在这类任务中,仿真生成的合成数据具备可控性强、标签精准、格式标准的优势,正在成为算法开发的重要支撑手段。
在智能领航辅助(NOA)场景中,系统需识别高速匝道、变道车辆、道路边缘等要素,对训练数据多样性与标注精度要求极高。通过仿真构建城市快速路、高速公路等多类 NOA 场景,配合光照、天气、车流密度等变量自动生成图像与多模态同步数据。这类合成数据可用于训练检测、分割、追踪等模型模块,特别适合用于填补实车采集难以覆盖的复杂或高风险场景,增强模型鲁棒性。
融合感知模型依赖相机、毫米波雷达、激光雷达等多种传感器协同输入,对数据的同步性和一致性要求较高。通过仿真,可以同时生成这三类传感器的视角数据,并自动对齐时间戳、坐标系和标注信息,输出包括 3D 边界框、语义分割、目标速度等在内的完整标签,且格式兼容 nuScenes 等主流标准。这类数据可用于训练融合模型识别道路上的异形障碍物,例如夜间难以通过视觉识别的散落杂物,或需要多模态补强感知的边缘目标。仿真带来的高度可控性也便于统一测试条件,对模型性能进行定量分析与精细化调优。
在实际项目中,合成数据的价值不仅体现在生成效率和标注精度,更在于其能否与下游算法开发流程无缝衔接。为了实现这一目标,我们将 aiSim 导出的多模态原始数据,通过自研数据处理脚本,转换为基本符合 nuScenes 标准格式的数据集。
数据构建流程如下:
1、编写符合 nuScenes 规范的传感器配置文件
首先,我们根据 nuScenes 的数据结构要求,定义并生成了包含相机、雷达、激光雷达等传感器的配置文件,包括传感器类型、安装位置、外参信息等。该步骤确保生成数据可直接映射至 nuScenes 的 calibrated_sensor.json 和 sensor.json。

图6 激光雷达部分的传感器配置文件

图7 符合nuScenes格式的传感器配置
2、利用 aiSim Stepped 模式导出对齐的原始数据
其次,在仿真阶段,我们启用了仿真器的 Stepped Simulation 模式,该模式支持以固定时间步长(如每 0.1 秒)推进仿真,并确保所有传感器在同一时间戳输出数据。这种方式实现了多模态数据的时间戳全局对齐,满足 nuScenes 对数据同步的要求。

图8 aiSim相机传感器Bounding Box真值输出
然后,在仿真运行中,我们导出包含图像、点云、雷达、Ego Pose、2D/3D 标注等原始数据,场景长度约为 20 秒,覆盖了一段在高流量城市交通中经过十字路口的场景,作为构建示例数据集的基础。
3、结构化转换为 nuScenes JSON 格式
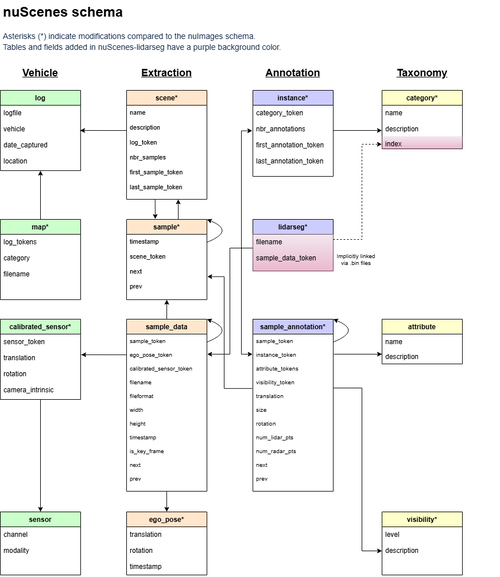
此外,使用自研转换脚本,我们将导出的原始数据组织并填充为 nuScenes 所需的各类 JSON 文件,并和官方标准格式对齐,包括:
-
scene.json:记录场景序列;
-
sample.json:定义帧级时间结构;
-
sample_data.json:图像、雷达、点云等数据路径与时间戳;
-
calibrated_sensor.json 和 sensor.json:传感器类型及配置;
-
ego_pose.json:车辆轨迹;
-
sample_annotation.json:3D 边界框、类别、属性;
-
instance.json、category.json、visibility.json 等其他语义层级数据。

图9 nuScenes 标准数据集JSON结构表
4、数据集结构搭建完成
最终,构建完成的数据集具备完整的时空同步结构与语义标签,可直接用于视觉感知、雷达检测、融合感知等模型训练与评估任务。该流程验证了合成数据向标准训练数据的转换路径,并具备可扩展性,适用于更大规模的批量数据生成。

图10 激光雷达点云 + 相机融合标注框

图11 激光雷达点云 + 同类型标注框 (俯视/侧视)

图12 多帧实例+激光雷达点云 (俯视+路径)
这一完整流程不仅验证了合成数据在工程流程中的落地能力,也为后续基于大规模仿真生成标准训练集打下了结构基础。
四、aiSim:感知研发全流程平台
在自动驾驶感知系统的开发过程中,仿真平台已逐渐发展为合成数据生产的重要基础设施。aiSim 通过集成环境建模、传感器仿真、多模态数据输出与标准格式转换等功能,支持从场景构建到数据集生成的完整流程。
1、多样场景与数据格式的灵活支持
aiSim 可精细还原环视系统中鱼眼相机的安装布局、图像畸变特性及 BEV 视角拼接逻辑,生成贴近实车采集的高保真图像。同时,平台有一套自成体系的仿真数据组织与输出机制,涵盖视觉、激光雷达、毫米波雷达等多类型传感器数据及真值标注。支持通过脚本调度自动批量生成不同气候、光照、地形和交通条件下的多样化场景,满足大规模训练与边缘场景验证的需求。
2、从物理建模到标签输出的完整链条
借助图形引擎,aiSim 实现了对真实物理光照、材质、阴影和天气的动态建模。平台支持相机、激光雷达、毫米波雷达等传感器的物理与几何特性建模,兼容 OpenCV、ROS 等常见开发标准。在数据输出方面,aiSim 支持多传感器同步控制,可自动生成对齐的 2D/3D 检测框、语义标签、Ego 轨迹等数据,覆盖感知算法训练常见需求,减少数据清洗与后处理工作量。
3、工程集成与可扩展性
aiSim 提供图形界面、工具链与开放 API,方便用户将其集成至企业现有的数据平台和模型训练流程中。平台内的场景配置与资源系统具备良好的可扩展性,支持用户自定义传感器布设、交通要素和场景资产,用于支持环视系统、感知模型、融合算法等不同研发阶段的需求。
无论是环视系统的泊车能力与虚拟标定,还是面向 NOA 和多模态融合的训练任务,仿真生成的数据都在感知系统的实际落地中提供了可衡量、可扩展的价值。让数据获取从“拍”到“造”,从“靠人”到“自动”,为智能驾驶研发提速、降本、增稳。

浙公网安备 33010602011771号