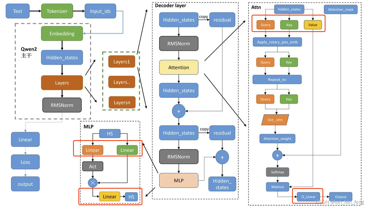
大语言模型:Qwen的架构图
本博客是博主个人学习时的一些记录,不保证是为原创,个别文章加入了转载的源地址,还有个别文章是汇总网上多份资料所成,在这之中也必有疏漏未加标注处,如有侵权请与博主联系。
如果未特殊标注则为原创,遵循 CC 4.0 BY-SA 版权协议。
posted on 2024-12-15 15:59 Angry_Panda 阅读(1101) 评论(0) 收藏 举报
posted on 2024-12-15 15:59 Angry_Panda 阅读(1101) 评论(0) 收藏 举报