muduo源码剖析:02.事件的处理
前言
在上一篇文章《muduo 源码剖析(一):深入 'One Loop Per Thread' 与 EventLoop 的实现》中,我们分析了 muduo 如何通过 EventLoopThreadPool 和 EventLoopThread 实现 "One Loop Per Thread" 的并发模型,以及 EventLoop 如何通过 eventfd 机制支持跨线程的任务提交。这些是 muduo 事件驱动框架的基石。
本文我们将聚焦于网络编程的核心——TCP 连接,以及陈硕大佬提出的“三个半事件”中的核心部分:新连接的建立与分发、连接上数据的接收与发送、以及连接的关闭与资源回收。我们将深入探讨在 muduo 中,这些事件是如何被优雅地融入其基于对象的事件驱动框架中的。
EventLoop::loop():事件处理的核心驱动
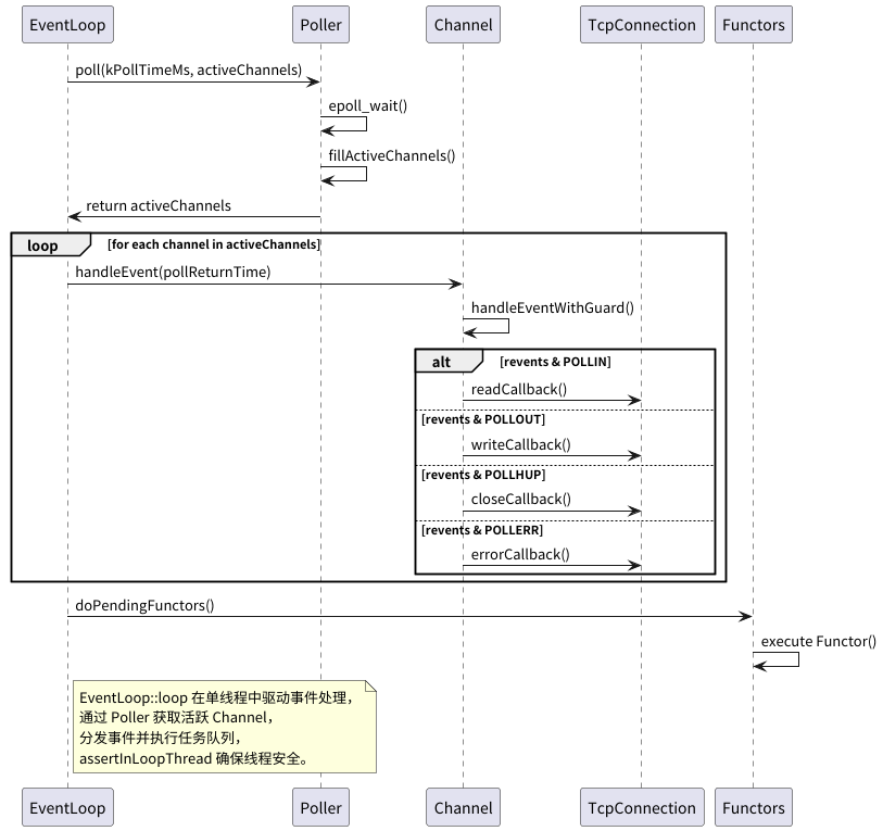
在深入具体事件之前,我们首先需要理解 EventLoop 的主循环 loop() 是如何驱动事件处理的。其核心逻辑非常直观:
- 调用 Poller::poll() (底层通常是 epoll_wait) 等待 I/O 事件的发生,或者等待被 wakeupFd_ 唤醒。
- 获取到活跃的 Channel 列表 (activeChannels_)。
- 遍历 activeChannels_,对每个 Channel 调用其 handleEvent() 方法。
- 执行所有通过 runInLoop 或 queueInLoop 提交的待处理任务 (doPendingFunctors())。
void EventLoop::loop()
{
assert(!looping_);
assertInLoopThread();
looping_ = true;
quit_ = false; // FIXME: what if someone calls quit() before loop() ?
LOG_TRACE << "EventLoop " << this << " start looping";
while (!quit_)
{
activeChannels_.clear();
// 1. 等待事件发生
pollReturnTime_ = poller_->poll(kPollTimeMs, &activeChannels_);
++iteration_;
if (Logger::logLevel() <= Logger::TRACE)
{
printActiveChannels();
}
eventHandling_ = true;
// 2. 处理活跃 Channel 的事件
for (Channel* channel : activeChannels_)
{
currentActiveChannel_ = channel;
currentActiveChannel_->handleEvent(pollReturnTime_);
}
currentActiveChannel_ = NULL;
eventHandling_ = false;
// 3. 执行 EventLoop 内部任务队列中的任务
doPendingFunctors();
}
LOG_TRACE << "EventLoop " << this << " stop looping";
looping_ = false;
}
Poller (以 EPollPoller 为例) 的 poll() 方法负责调用 epoll_wait,并将返回的就绪事件填充到 activeChannels 列表中。
// EPollPoller.cc
Timestamp EPollPoller::poll(int timeoutMs, ChannelList* activeChannels)
{
LOG_TRACE << "fd total count " << channels_.size();
int numEvents = ::epoll_wait(epollfd_,
&*events_.begin(), // events_ 是 epoll_event 数组
static_cast<int>(events_.size()),
timeoutMs);
int savedErrno = errno;
Timestamp now(Timestamp::now());
if (numEvents > 0)
{
LOG_TRACE << numEvents << " events happened";
fillActiveChannels(numEvents, activeChannels); // 将就绪事件转换为 Channel
if (implicit_cast<size_t>(numEvents) == events_.size()) // 如果 epoll_event 数组满了,则扩容
{
events_.resize(events_.size()*2);
}
}
else if (numEvents == 0)
{
LOG_TRACE << "nothing happened";
}
else // 出错处理
{
if (savedErrno != EINTR)
{
errno = savedErrno;
LOG_SYSERR << "EPollPoller::poll()";
}
}
return now;
}
void EPollPoller::fillActiveChannels(int numEvents,
ChannelList* activeChannels) const
{
assert(implicit_cast<size_t>(numEvents) <= events_.size());
for (int i = 0; i < numEvents; ++i)
{
// 注册时将 Channel* 存放在 epoll_event 的 data.ptr 中
Channel* channel = static_cast<Channel*>(events_[i].data.ptr);
// ... (省略 NDEBUG 下的断言检查) ...
channel->set_revents(events_[i].events); // 设置 Channel 实际发生的事件
activeChannels->push_back(channel);
}
}
当 EventLoop 获取到活跃的 Channel 后,会调用 Channel::handleEvent()。
这个方法是事件分发的枢纽,它根据 Channel 上实际发生的事件类型 (revents_),调用相应的回调函数。
// Channel.cc
void Channel::handleEvent(Timestamp receiveTime)
{
std::shared_ptr<void> guard;
if (tied_) // 如果 Channel 与某个对象(通常是 TcpConnection)绑定了生命周期
{
guard = tie_.lock(); // 尝试获取对象的 shared_ptr
if (guard) // 对象仍然存活
{
handleEventWithGuard(receiveTime);
}
// 如果 guard 为空,说明对象已销毁,Channel 不再处理事件
}
else // 未绑定生命周期
{
handleEventWithGuard(receiveTime);
}
}
void Channel::handleEventWithGuard(Timestamp receiveTime)
{
eventHandling_ = true;
LOG_TRACE << reventsToString();
// 对端关闭连接 (POLLHUP),并且没有可读数据 (POLLIN)
if ((revents_ & POLLHUP) && !(revents_ & POLLIN))
{
if (logHup_)
{
LOG_WARN << "fd = " << fd_ << " Channel::handle_event() POLLHUP";
}
if (closeCallback_) closeCallback_(); // 执行关闭回调
}
if (revents_ & POLLNVAL) // 无效的请求,通常是 fd 已关闭
{
LOG_WARN << "fd = " << fd_ << " Channel::handle_event() POLLNVAL";
}
// 错误事件 (POLLERR) 或无效请求 (POLLNVAL)
if (revents_ & (POLLERR | POLLNVAL))
{
if (errorCallback_) errorCallback_(); // 执行错误回调
}
// 可读事件 (POLLIN)、高优先级可读 (POLLPRI)、对端关闭连接且仍有数据可读 (POLLRDHUP)
if (revents_ & (POLLIN | POLLPRI | POLLRDHUP))
{
if (readCallback_) readCallback_(receiveTime); // 执行读回调
}
// 可写事件 (POLLOUT)
if (revents_ & POLLOUT)
{
if (writeCallback_) writeCallback_(); // 执行写回调
}
eventHandling_ = false;
}
下面的就是loop事件循环的时序图:

理解了 EventLoop 的核心驱动逻辑和 Channel 的事件分发机制后,我们就可以具体分析“三个半事件”的处理了。
事件一:新连接的建立与分发
学习过 Linux 网络编程的都知道,服务器接受新连接的基本流程是 socket -> bind -> listen -> accept。muduo 将这个过程优雅地封装在 Acceptor 和 TcpServer 类中。
1. Acceptor:新连接的接收者
TcpServer 在构造时会创建一个 Acceptor 对象,并将其与主 EventLoop 关联。
Acceptor 负责创建监听套接字、绑定地址、并设置当有新连接到来时(监听套接字可读)的回调函数为 Acceptor::handleRead。
// TcpServer.cc (构造函数部分)
TcpServer::TcpServer(EventLoop* loop,
const InetAddress& listenAddr,
const string& nameArg,
Option option)
: loop_(CHECK_NOTNULL(loop)),
acceptor_(new Acceptor(loop, listenAddr, option == kReusePort)),
// ...
{
acceptor_->setNewConnectionCallback(
std::bind(&TcpServer::newConnection, this, _1, _2));
}
// Acceptor.cc (构造函数部分)
Acceptor::Acceptor(EventLoop* loop, const InetAddress& listenAddr, bool reuseport)
: loop_(loop),
acceptSocket_(sockets::createNonblockingOrDie(listenAddr.family())),
acceptChannel_(loop, acceptSocket_.fd()), // 为监听套接字创建 Channel
// ...
{
// ...
acceptSocket_.bindAddress(listenAddr);
acceptChannel_.setReadCallback(
std::bind(&Acceptor::handleRead, this)); // 设置 Channel 的读回调
}
调用TcpServer::start() 时,会通过 loop_->runInLoop() 调用 Acceptor::listen(),该方法会调用 listen() 系统调用并使 acceptChannel_ 开始关注读事件。
// Acceptor.cc
void Acceptor::listen()
{
loop_->assertInLoopThread();
listenning_ = true;
acceptSocket_.listen();
acceptChannel_.enableReading(); // 将 acceptChannel_ 加入 Poller 监听
}
当新连接到达时,acceptChannel_ 的 handleRead 被触发:
// Acceptor.cc
void Acceptor::handleRead()
{
loop_->assertInLoopThread();
InetAddress peerAddr;
int connfd = acceptSocket_.accept(&peerAddr); // 接受新连接
if (connfd >= 0)
{
if (newConnectionCallback_)
{
newConnectionCallback_(connfd, peerAddr); // 调用 TcpServer::newConnection
}
else
{
sockets::close(connfd);
}
}
// ... (错误处理和 EMFILE 处理) ...
}
2. TcpServer::newConnection:连接的分发
Acceptor 将新接受的 connfd 和对端地址传递给 TcpServer::newConnection。此方法的核心职责是:
- 从 EventLoopThreadPool 中通过轮询选择一个 I/O EventLoop。
- 为新连接创建一个 TcpConnection 对象,并将选择的 I/O EventLoop 传递给它。
- 设置 TcpConnection 的各种回调(连接状态、消息到达、写完成、关闭)。
- 将 TcpConnection::connectEstablished 方法提交到选定的 I/O EventLoop 中执行。
// TcpServer.cc
void TcpServer::newConnection(int sockfd, const InetAddress& peerAddr)
{
loop_->assertInLoopThread(); // 确保在主 EventLoop 中
EventLoop* ioLoop = threadPool_->getNextLoop(); // 轮询选择 I/O Loop
// ... (生成连接名 connName) ...
TcpConnectionPtr conn(new TcpConnection(ioLoop, // 将 ioLoop 传递给 TcpConnection
connName,
sockfd,
localAddr,
peerAddr));
connections_[connName] = conn; // 保存连接
// ... (设置各种回调) ...
conn->setCloseCallback(
std::bind(&TcpServer::removeConnection, this, _1));
// 将连接建立的后续操作交给 ioLoop 执行
ioLoop->runInLoop(std::bind(&TcpConnection::connectEstablished, conn));
}
3. TcpConnection::connectEstablished:连接的最终建立
此方法在选定的 I/O EventLoop 线程中执行,完成连接的最后步骤:
// TcpConnection.cc
void TcpConnection::connectEstablished()
{
loop_->assertInLoopThread(); // 确保在 ioLoop 中
assert(state_ == kConnecting);
setState(kConnected);
channel_->tie(shared_from_this()); // 绑定生命周期
channel_->enableReading(); // 开始关注该连接上的读事件
connectionCallback_(shared_from_this()); // 调用用户设置的连接建立回调
}
至此,新连接的建立和分发完成,后续该连接上的所有 I/O 事件都将在其被分配到的 I/O EventLoop 线程中处理。
这是建立连接的时序图:

事件二:收到消息 (MessageCallback)
当客户端发送数据时,TcpConnection 对应的 channel_ 会触发读事件,进而调用 TcpConnection::handleRead。
// TcpConnection.cc (构造函数中设置)
channel_->setReadCallback(
std::bind(&TcpConnection::handleRead, this, _1));
// TcpConnection.cc
void TcpConnection::handleRead(Timestamp receiveTime)
{
loop_->assertInLoopThread();
int savedErrno = 0;
ssize_t n = inputBuffer_.readFd(channel_->fd(), &savedErrno); // 从 socket 读取数据到 inputBuffer_
if (n > 0)
{
// 调用用户在 TcpServer 中设置的 messageCallback_
messageCallback_(shared_from_this(), &inputBuffer_, receiveTime);
}
else if (n == 0) // 对端关闭
{
handleClose();
}
else // 错误
{
errno = savedErrno;
LOG_SYSERR << "TcpConnection::handleRead";
handleError(); // 通常也会调用 handleClose
}
}
用户通过 TcpServer::setMessageCallback 设置的回调函数会在这里被调用,参数包括 TcpConnectionPtr、存有接收数据的 Buffer* 以及时间戳。用户可以在回调中从 Buffer 中取出数据进行业务处理。
这是处理读事件的时序图:

事件三:消息发送完成 (WriteCompleteCallback)
当用户调用 TcpConnection::send() 发送数据时:
- 如果当前线程不是连接所属的 ioLoop,则将发送任务 sendInLoop 提交到 ioLoop 执行。
- sendInLoop 会尝试直接 write() 数据到 socket。
- 如果数据一次性全部写完,且用户设置了 writeCompleteCallback_,则将其提交到 ioLoop 的任务队列中执行。
- 如果数据没有一次性写完(例如内核发送缓冲区满),则将剩余数据存入 outputBuffer_,并使 channel_ 开始关注写事件 (enableWriting())。
- 当 socket 变为可写时,channel_ 的写事件回调 TcpConnection::handleWrite 被触发。
- handleWrite 会继续从 outputBuffer_ 中发送数据。如果所有数据都发送完毕,则取消对写事件的关注 (disableWriting()),并调用 writeCompleteCallback_。
// TcpConnection.cc (sendInLoop 核心逻辑)
void TcpConnection::sendInLoop(const void* data, size_t len)
{
loop_->assertInLoopThread();
ssize_t nwrote = 0;
size_t remaining = len;
bool faultError = false;
if (state_ == kDisconnected) { /* ... return ... */ }
// 如果输出队列为空,尝试直接发送
if (!channel_->isWriting() && outputBuffer_.readableBytes() == 0)
{
nwrote = sockets::write(channel_->fd(), data, len);
if (nwrote >= 0)
{
remaining = len - nwrote;
if (remaining == 0 && writeCompleteCallback_) // 全部发送完毕
{
loop_->queueInLoop(std::bind(writeCompleteCallback_, shared_from_this()));
}
}
else // nwrote < 0 (错误)
{
// ... 错误处理 ...
}
}
if (!faultError && remaining > 0) // 如果还有数据未发送
{
// ... (检查高水位回调 HighWaterMarkCallback) ...
outputBuffer_.append(static_cast<const char*>(data)+nwrote, remaining); // 存入输出缓冲区
if (!channel_->isWriting())
{
channel_->enableWriting(); // 开始关注写事件
}
}
}
// TcpConnection.cc (构造函数中设置)
channel_->setWriteCallback(
std::bind(&TcpConnection::handleWrite, this));
// TcpConnection.cc
void TcpConnection::handleWrite()
{
loop_->assertInLoopThread();
if (channel_->isWriting())
{
ssize_t n = sockets::write(channel_->fd(),
outputBuffer_.peek(),
outputBuffer_.readableBytes());
if (n > 0)
{
outputBuffer_.retrieve(n);
if (outputBuffer_.readableBytes() == 0) // 输出缓冲区已空
{
channel_->disableWriting(); // 不再关注写事件
if (writeCompleteCallback_)
{
loop_->queueInLoop(std::bind(writeCompleteCallback_, shared_from_this()));
}
if (state_ == kDisconnecting) // 如果正在关闭连接
{
shutdownInLoop();
}
}
}
else
{
LOG_SYSERR << "TcpConnection::handleWrite";
}
}
else
{
LOG_TRACE << "Connection fd = " << channel_->fd()
<< " is down, no more writing";
}
}
“消息发送完成”这个“半个事件”是通过 WriteCompleteCallback 来体现的,它在输出缓冲区的数据全部成功写入内核后被调用。
因为写数据是用户关注的,如果一次性写完成就不必关心了,写不完就先放到buffer中,等到可写的时候,处理下写事件,将数据再次发送,发送完就不必关注了,这样也可以避免busyloop了
这是上述过程的时序图

事件四:连接关闭
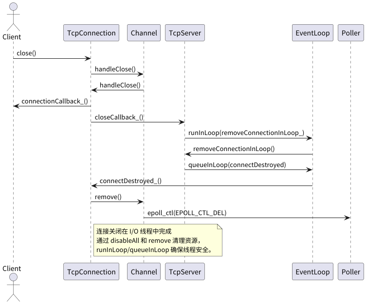
连接关闭的触发点有多种:对端关闭(handleRead 读到 EOF)、本地主动关闭(用户调用 TcpConnection::shutdown())、或发生错误(handleError) 。
这些路径通常都会汇聚到 TcpConnection::handleClose()。
TcpConnection 在构造时设置了其 channel_ 的关闭回调为 handleClose。
// TcpConnection.cc (构造函数中设置)
channel_->setCloseCallback(
std::bind(&TcpConnection::handleClose, this));
handleClose() 的核心逻辑:
- 断言在正确的
ioLoop中执行。 - 将连接状态设为
kDisconnected。 - 调用
channel_->disableAll(),使该Channel不再关注任何事件。 - 调用用户设置的
connectionCallback_(此时连接状态已变为kDisconnected)。 - 调用
closeCallback_(在TcpServer::newConnection中被绑定到TcpServer::removeConnection)。
// TcpConnection.cc
void TcpConnection::handleClose()
{
loop_->assertInLoopThread();
LOG_TRACE << "fd = " << channel_->fd() << " state = " << stateToString();
assert(state_ == kConnected || state_ == kDisconnecting);
setState(kDisconnected);
channel_->disableAll(); // 如果是那种建立过连接的文件描述符,在这一步就会被从poller移除了
TcpConnectionPtr guardThis(shared_from_this()); // 确保回调期间对象存活
connectionCallback_(guardThis);
closeCallback_(guardThis); // 调用 TcpServer::removeConnection
}
TcpServer::removeConnection 会将实际的移除操作(从 connections_ map 中删除)提交到 TcpServer 的主 EventLoop 中执行(removeConnectionInLoop),以保证线程安全。之后,它会将最终的销毁操作 TcpConnection::connectDestroyed 提交回该连接所属的 I/O EventLoop 中执行。
// TcpServer.cc
void TcpServer::removeConnection(const TcpConnectionPtr& conn)
{
loop_->runInLoop(std::bind(&TcpServer::removeConnectionInLoop, this, conn));
}
void TcpServer::removeConnectionInLoop(const TcpConnectionPtr& conn)
{
loop_->assertInLoopThread();
LOG_INFO << "TcpServer::removeConnectionInLoop [" << name_
<< "] - connection " << conn->name();
connections_.erase(conn->name()); // 从 TcpServer 管理的 map 中移除
EventLoop* ioLoop = conn->getLoop();
// 将最后的清理工作交给连接所属的 ioLoop
ioLoop->queueInLoop(
std::bind(&TcpConnection::connectDestroyed, conn));
}
TcpConnection::connectDestroyed 负责将 Channel 从其 EventLoop 的 Poller 中移除。
// TcpConnection.cc
void TcpConnection::connectDestroyed()
{
loop_->assertInLoopThread();
if (state_ == kConnected) // 如果之前是连接状态,则先更新状态并调用回调
{
setState(kDisconnected);
channel_->disableAll();
connectionCallback_(shared_from_this());
}
channel_->remove(); // 从 Poller 中移除 Channel
}
// Channel.cc
void Channel::remove()
{
assert(isNoneEvent());
addedToLoop_ = false;
loop_->removeChannel(this); // 通知 EventLoop 从 Poller 中移除
}
EventLoop::removeChannel 会调用 Poller::removeChannel,最终通过 epoll_ctl(EPOLL_CTL_DEL, ...) 将文件描述符从 epoll 实例中移除。
这是关闭连接的时序图:

当 TcpConnectionPtr 的最后一个 shared_ptr 引用(通常是在 connectDestroyed 的 std::bind 对象析构时)消失后,TcpConnection 对象及其拥有的 Socket(会在析构时关闭 fd)和 Channel 对象会被自动析构,完成资源的彻底回收。
这一套精心设计的流程,严格遵守了“对象生命周期管理”和“线程封闭”的原则,确保了连接关闭的正确性和资源的有效释放。
总结
通过对 muduo 中新连接建立、数据收发、连接关闭这“三个半事件”处理流程的分析,我们可以看到陈硕大佬是如何将这些网络编程中的核心操作,优雅地融入其基于对象的事件驱动框架中的。
- 事件的统一处理入口: EventLoop::loop() 是所有事件处理的起点。
- Channel 作为事件分发的核心: 它封装了文件描述符和相关的事件回调。
- 职责明确的类设计: Acceptor 专注于接受新连接,TcpServer 负责管理和分发连接,TcpConnection 负责处理单个连接的生命周期和业务逻辑。
- 线程安全的保证: 通过 "One Loop Per Thread" 和 runInLoop/queueInLoop 机制,确保了所有对象的操作都在其所属的线程中执行。
- 回调机制的广泛应用: 将具体的业务逻辑与框架逻辑解耦,提高了灵活性和可扩展性。
通过这些操作,在遵循陈硕大佬的 基于对象 的理念的前提下,完成了对“三个半事件”的处理。

浙公网安备 33010602011771号