spdlog源码阅读:01.异步机制解析
引言
在之前的工作中使用spdlog这个开源库封装了一个异步的日志模块供上层应用使用,并借着这个机会学习阅读了spdlog的源码,在使用和阅读的过程中有一些心得,也踩了一些坑,最近终于稍微闲暇下来,准备将自己阅读源码和分析源码过程记录下来,方便日后自己的学习和复盘。
spdlog的优势
便于集成:提供了头文件模式,可以直接在源码中集成
跨平台: 支持windows,linux,android等多个平台
功能丰富: 提供了同步,异步日志等多种日志模式,并且提供了丰富的格式化选择和日志输出选择
阅读导航
在阅读spdlog源码,分析spdlog是怎么使用同一套接口支持同步和异步日志,以及丰富的日志类型的机制的时候,当时是从spdlog提供的异步日志的demo出发,分析日志消息是怎么在各个类之间流转,从用户输入到日志打印都经历了那些类和函数。以下是我的阅读过程:
- 从demo出发:追踪日志消息的产生,处理和输出路径
- 梳理类和函数的调用链:通过调试和阅读源码,理清日志消息流转中设计的主要类和函数调用关系
- 分析协作机制:理解这个类是怎么通过消息传递和多态机制协作,完成日志功能
- 可视化设计:梳理出关键类之后,绘制出类图,进一步明确设计思路和拓展方式
以上内容是我阅读源码的思路,也是这篇文章的主要脉络,读者可以通过这个思路更好的理解这篇文章,也可以通过这个方式去自己了解想要理解spdlog源码中的其他部分
注:本文分析的源码为spdlog的v1.15.1版本
spdlog异步机制解析
异步测试demo
spdlog官方提供了异步日志的使用demo,包括单文件和多文件的异步日志demo
#include "spdlog/async.h"
#include "spdlog/sinks/basic_file_sink.h"
void async_example()
{
auto async_file = spdlog::basic_logger_mt<spdlog::async_factory>("async_file_logger", "logs/async_log.txt");
}
#include "spdlog/async.h"
#include "spdlog/sinks/stdout_color_sinks.h"
#include "spdlog/sinks/rotating_file_sink.h"
void multi_sink_example2()
{
spdlog::init_thread_pool(8192, 1);
auto stdout_sink = std::make_shared<spdlog::sinks::stdout_color_sink_mt >();
auto rotating_sink = std::make_shared<spdlog::sinks::rotating_file_sink_mt>("mylog.txt", 1024*1024*10, 3);
std::vector<spdlog::sink_ptr> sinks {stdout_sink, rotating_sink};
auto logger = std::make_shared<spdlog::async_logger>("loggername", sinks.begin(), sinks.end(), spdlog::thread_pool(), spdlog::async_overflow_policy::block);
spdlog::register_logger(logger);
}
我们从最简答的单文件的异步日志demo入手,使用这个单文件的异步日志进行静态的字符串打印
#include "spdlog/async.h"
#include "spdlog/sinks/basic_file_sink.h"
void async_example()
{
auto async_file = spdlog::basic_logger_mt<spdlog::async_factory>("async_file_logger", "logs/async_log.txt");
async_file->info("message");
}
日志消息流转
以info("message")这个过程为例进行测试,整个日志消息的流转过程如下:
日志生产
- logger对象指针通过info这个模板函数根据参数类型进行匹配,调用log这个模板方法
template <typename T>
void info(const T &msg) {
log(level::info, msg);
}
- log这个模板方法根据参数类型进行匹配,调用log_it_这个函数
void log(source_loc loc, level::level_enum lvl, string_view_t msg) {
bool log_enabled = should_log(lvl);
bool traceback_enabled = tracer_.enabled();
if (!log_enabled && !traceback_enabled) {
return;
}
details::log_msg log_msg(loc, name_, lvl, msg);
log_it_(log_msg, log_enabled, traceback_enabled);
}
- 在log_it_这个方法里,会调用logger这个类的虚函数sink_it_
void logger::log_it_(const spdlog::details::log_msg &log_msg,
bool log_enabled,
bool traceback_enabled) {
if (log_enabled) {
sink_it_(log_msg);//实际调用的async_logger这个类的sink_it_方法
}
if (traceback_enabled) {
tracer_.push_back(log_msg);
}
}
- 在async_logger的sink_it_函数中,日志消息最终被封装成async_msg,并加入mpmc_queue这个队列中
void spdlog::async_logger::sink_it_(const details::log_msg &msg) {
if (auto pool_ptr = thread_pool_.lock()) {
pool_ptr->post_log(shared_from_this(), msg, overflow_policy_);
} else {
throw_spdlog_ex("async log: thread pool doesn't exist anymore");
}
}
//构造一个async_msg,包含日志消息和async_logger的弱指针(shared_from_this()),然后调用post_async_msg_
void thread_pool::post_log(async_logger_ptr &&worker_ptr, const details::log_msg &msg, async_overflow_policy overflow_policy) {
async_msg async_m(std::move(worker_ptr), async_msg_type::log, msg);
post_async_msg_(std::move(async_m), overflow_policy);
}
//将async_msg入队到多生产者单消费者队列(mpsc_que)中,支持不同的溢出策略(如阻塞、丢弃新消息或覆盖旧消息)
void thread_pool::post_async_msg_(async_msg &&new_msg, async_overflow_policy overflow_policy) {
if (overflow_policy == async_overflow_policy::block) {
q_.enqueue(std::move(new_msg));
} else if (overflow_policy == async_overflow_policy::overrun_oldest) {
q_.enqueue_nowait(std::move(new_msg));
} else {
q_.enqueue_if_have_room(std::move(new_msg));
}
}
日志消费
- 线程池的工作线程将不断从队列中取出async_msg消息,并根据异步日志的类型不同的处理
void thread_pool::worker_loop_() {
while (process_next_msg_()) {}
}
//process_next_msg_从队列中取出async_msg,根据消息类型执行操作。
bool thread_pool::process_next_msg_() {
async_msg incoming_async_msg;
q_.dequeue(incoming_async_msg);
switch (incoming_async_msg.msg_type) {
//对于log类型,调用async_logger::backend_sink_it
case async_msg_type::log: {
incoming_async_msg.worker_ptr->backend_sink_it_(incoming_async_msg);
return true;
}
//对于flush类型,调用async_logger::backend_sink_it
case async_msg_type::flush: {
incoming_async_msg.worker_ptr->backend_flush_();
return true;
}
//对于terminate类型,结束工作线程
case async_msg_type::terminate: {
return false;
}
default: {
assert(false);
}
}
return true;
}
- 在async_logger::backend_sink_it_中,async_logger遍历其持有的所有sinks_,调用每个sink的log方法
void async_logger::backend_sink_it_(const details::log_msg &msg) {
for (auto &sink : sinks_) {
if (sink->should_log(msg.level)) {
sink->log(msg);
}
}
//强制日志进行输出
if (should_flush_(msg)) {
backend_flush_();
}
}
- spdlog中的sink类都是继承自base_sink这个类,在base_sink的log方法中,调用了sink_it_这个虚方法,进行了具体的打印操作
template <typename Mutex>
void base_sink<Mutex>::log(const details::log_msg &msg) {
std::lock_guard<Mutex> lock(mutex_);
sink_it_(msg);
}
- 以basic_file_sink这个类为例,在这个方法中,使用格式化器格式化了日志,并且将日志消息写入文件
template <typename Mutex>
void basic_file_sink<Mutex>::sink_it_(const details::log_msg &msg) {
memory_buf_t formatted;
base_sink<Mutex>::formatter_->format(msg, formatted);
file_helper_.write(formatted);
}
上述过程就是,就是整个异步过程中日志消息的整个流程,通过这个流程我们可以发现,spdlog的异步模式就是经典的生产者,消费者模式,前端通过logger的打印日志的log方法将日志消息写入队列,线程池中的后端线程不断从队列中取出异步消息,根据异步消息调用async_logger本身的方法进行处理,这样就实现了异步的日志写入。
可以参考下图更加直观的感受这个过程(图片来源: https://www.cnblogs.com/shuqin/p/12214439.html)

强制刷新与结束线程
在上面线程中的工作中提到了三种异步日志消息,log,flush,terminate。log类型的消息是用户写日志的时候产生的,那么另外两种消息是什么时候产生的呢?
spdlog支持手动强制日志输出,用户调用logger->flush()时,spdlog强制刷新日志:
//async_logger::flush_生成一个flush类型的async_msg,投递到线程池
void async_logger::flush_() {
if (auto pool_ptr = thread_pool_.lock()) {
pool_ptr->post_flush(shared_from_this(), overflow_policy_);
}
}
void thread_pool::post_flush(async_logger_ptr &&worker_ptr,
async_overflow_policy overflow_policy) {
post_async_msg_(async_msg(std::move(worker_ptr), async_msg_type::flush), overflow_policy);
}
线程池处理flush消息,调用async_logger::backend_flush_,最终触发每个sink的flush操作。
spdlog的线程池在调用析构函数的时候,会产生terminate消息,优雅的结束这个工作线程
thread_pool::~thread_pool() {
for (size_t i = 0; i < threads_.size(); i++) {
post_async_msg_(async_msg(async_msg_type::terminate), async_overflow_policy::block);
}
for (auto &t : threads_) {
t.join();
}
}
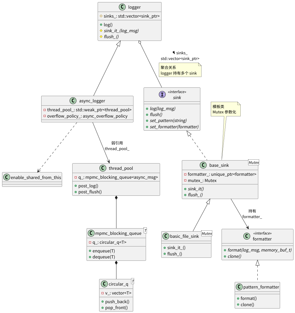
主要类
类层次结构
通过上面分析日志消息流转的过程中可以发现,实现异步日志功能的主要类包括,logger,async_logger,sink,base_sink,thread_pool和mpmc_blocking_queue这几个类。
他们的类关系图如下所示:

logger:用户打印日志的接口基类
formatter:格式化日志消息的基类
sink: 日志输出的基类
spdlog通过让logger组合sink,sink组合formatter,并通过合理的职责划分和接口定义,实现了良好的可拓展性,用户只需要继承sink接口,实现sink_it_和flush方法就可以实现自定义sink的实现,实现formatter类的format函数就能实现自定义格式化器
mpmc_blocking_queue分析
mpmc_blocking_queue是存储异步日志消息的关键类,使用互斥锁和条件变量保证线程安全,内部使用环形队列(circular_q.h)存储数据
template <typename T>
class mpmc_blocking_queue
{
public:
using item_type = T;
//阻塞模式下调用
void enqueue(T &&item) {
{
std::unique_lock<std::mutex> lock(queue_mutex_);
pop_cv_.wait(lock, [this] { return !this->q_.full(); });
q_.push_back(std::move(item));
}
push_cv_.notify_one();
}
//overrun_oldest 覆盖旧日志模式下使用
void enqueue_nowait(T &&item)
{
{
std::unique_lock<std::mutex> lock(queue_mutex_);
q_.push_back(std::move(item));
}
push_cv_.notify_one();
}
//覆盖新日志模式下使用
void enqueue_if_have_room(T &&item)
{
bool pushed = false;
{
std::unique_lock<std::mutex> lock(queue_mutex_);
if (!q_.full()) {
q_.push_back(std::move(item));
pushed = true;
}
}
if (pushed) {
push_cv_.notify_one();
} else {
++discard_counter_;
}
}
void dequeue(T &popped_item)
{
{
std::unique_lock<std::mutex> lock(queue_mutex_);
push_cv_.wait(lock, [this] { return !this->q_.empty(); });
popped_item = std::move(q_.front());
q_.pop_front();
}
pop_cv_.notify_one();
}
private:
std::mutex queue_mutex_; //全局锁,保护线程安全
std::condition_variable push_cv_; //针对消费者的条件变量,等待非空,通知可读
std::condition_variable pop_cv_; //针对生产者的条件变量,等待不满,通知可写
spdlog::details::circular_q<T> q_;
std::atomic<size_t> discard_counter_{0};
};
通过相关的源代码可以看出来,只有在阻塞模式下,生产者线程才会等待队列进入可写状态,其他时候均当队列满的时候都会覆盖消息;但是无论在什么模式下,所有的生产者和消费者都会去争夺互斥锁,保证线程安全;
一些建议
在使用的时候,虽然spdlog支持多消费模式,但是理论上写日志这个操作是IO密集型的操作,性能的瓶颈不在cpu上,多线程读取是没必要的,还会增加锁的损耗,所以多线程的消费者是没必要。
并且多个消费者无法保证日志的输出顺序,在实际的测试中也发现,单个消费者的吞吐量是比多个消费者更高,所以建议将线程池的线程数设置为1

浙公网安备 33010602011771号