猪齿鱼-Choerodon-部署流水线
Choerodon经过前面的开发流水线后,应用已经打好helm chart包push到 Harbor仓库了。接下来就可以部署了,其实可以
走Choerodon的部署流水线来部署,但这里还是走手动选择的方式来部署,也很方便。

(1)选择要部署的应用和版本


(2)可以方便的选择部署到那个环境


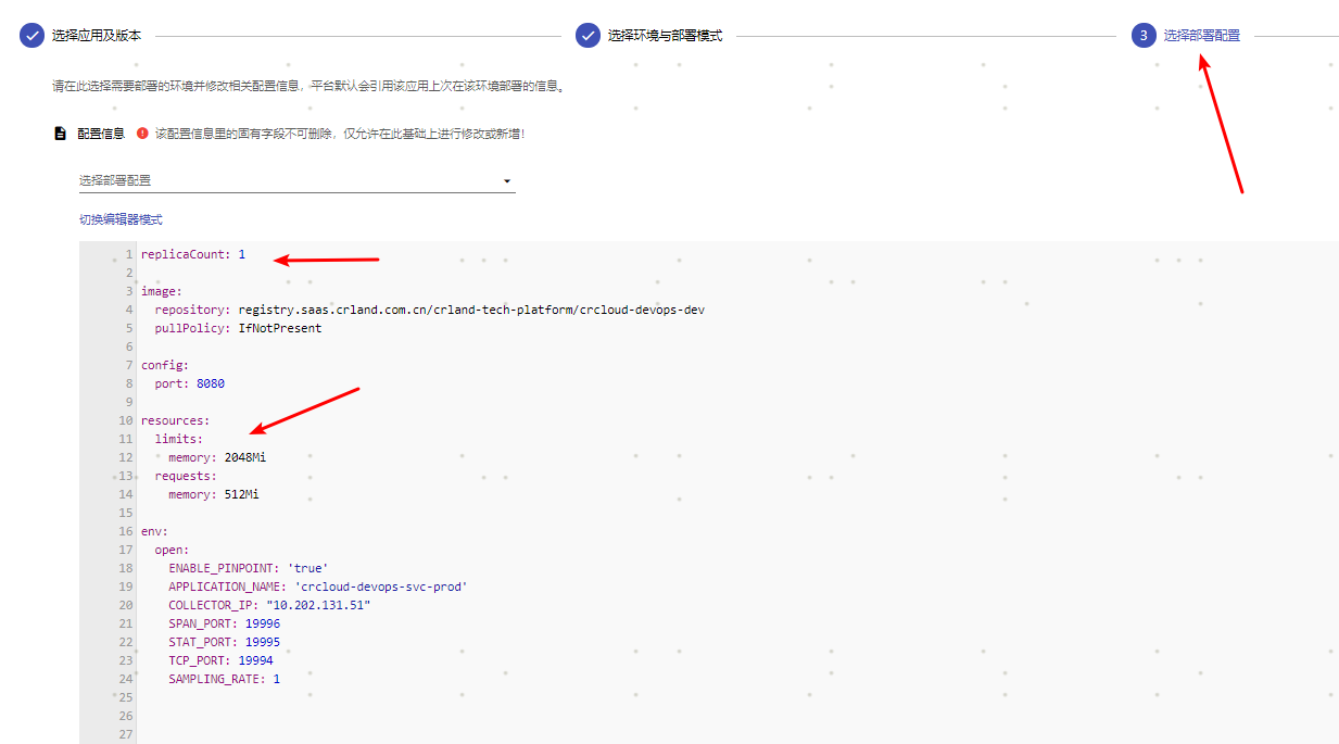
(3)部署配置
可以方便的修改chart中values文件的值,灵活部署


(4)部署

部署好后,pod的状态为绿色。

接下来可以在猪齿鱼上创建service, ingress规则。
浙公网安备 33010602011771号