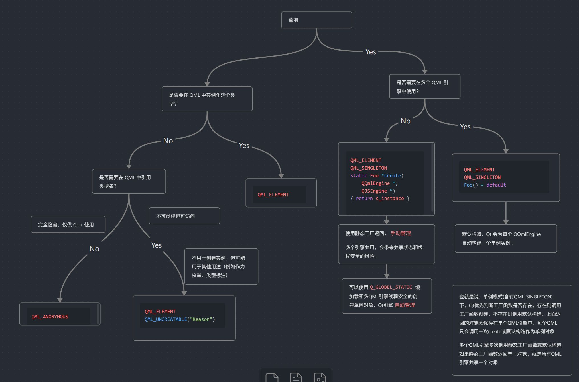
【Qt6 Quick】C++类使用宏注册到QML


QML_ELEMENT
自动把该类注册到 QML 系统,否则需要你手动调用 qmlRegisterType<Interface>()
QML_SINGLETON
只调用一次构造或工厂方法作为之后QML所有组件的单例对象。如果不加,QML每次组件使用都会新创建对象。
Q_GLOBLE_STATIC
由Qt负责线程安全与懒加载的创建单例对象
非单例
实例化
1、C++ 类定义
// interface.h
#pragma once
#include <QObject>
#include <QQmlEngine>
#include <QtQml>
class Interface : public QObject
{
Q_OBJECT
QML_ELEMENT // 注册为 QML 类型
public:
explicit Interface(QObject *parent = nullptr);
Q_INVOKABLE QString sayHello(); // 可供 QML 调用
};
// interface.cpp
#include "interface.h"
Interface::Interface(QObject *parent) : QObject(parent) {}
QString Interface::sayHello() {
return "Hello from C++";
}
2、注册到Qt模块
# 或者,如果使用 CMake,注册 module
qt_add_qml_module(your_target
URI MyApp
VERSION 1.0
SOURCES
interface.cpp interface.h
)
3、在 QML 中使用
// main.qml
import QtQuick 2.15
import QtQuick.Controls 2.15
import MyApp 1.0 // URI VERSION
ApplicationWindow {
visible: true
width: 400
height: 300
title: "Interface Singleton Demo"
Text {
anchors.centerIn: parent
text: Interface.sayHello() // 调用 C++ 的方法
}
}
单例
多QML引擎共享
1、C++ 类定义
使用 Q_GLOBLE_STATIC 创建线程安全的共享单例对象
在使用 QML_SINGLETON 时,工厂方法 (create) 的签名必须与 QML_SINGLETON 宏期望的签名一致。也就是说,它必须是 静态方法,并且接受两个参数:QQmlEngine* 和 QJSEngine*
如果存在这个签名,就是多QML引擎共享的单例,否则QML会调用默认构造创建非共享的单例实例
class Interface : public QObject
{
Q_OBJECT
QML_ELEMENT // 注册到QML
QML_SINGLETON // QML单例
public:
explicit Interface(QObject *parent = nullptr);
Q_INVOKABLE QString sayHello(); // 可供 QML 调用
// 静态工厂类
static Interface *create(QQmlEngine*,QJSEngine *)
}
#include "Interface.h"
// 类,生成单例对象的函数
Q_GLOBAL_STATIC(Interface,s_interface) // 懒加载生成单例对象
QString Interface::sayHello() {
return "Hello from C++";
}
// 工厂函数
Interface *Interface::create(QQmlEngine*,QJSEngine *)
{
return s_interface(); // 使用Q_GLOBAL_STATIC定义的生成单例对象的函数
}
2、注册到Qt模块
# 或者,如果使用 CMake,注册 module
qt_add_qml_module(your_target
URI MyApp
VERSION 1.0
SOURCES
interface.cpp interface.h
)
3、在 QML 中使用
// main.qml
import QtQuick 2.15
import QtQuick.Controls 2.15
import MyApp 1.0 // URI VERSION
ApplicationWindow {
visible: true
width: 400
height: 300
title: "Interface Singleton Demo"
Text {
anchors.centerIn: parent
text: Interface.sayHello() // 调用 C++ 的方法
}
}
多QML引擎不共享
直接不提供 static Interface *create(QQmlEngine*,QJSEngine *) 静态工厂函数即可,Qt自动调用默认构造去创建
class Interface : public QObject
{
Q_OBJECT
QML_ELEMENT // 注册到QML
QML_SINGLETON // QML单例
public:
explicit Interface(QObject *parent = nullptr);
Q_INVOKABLE QString sayHello(); // 可供 QML 调用
}
#include "Interface.h"
// 类,生成单例对象的函数
Q_GLOBAL_STATIC(Interface,s_interface) // 懒加载生成单例对象
QString Interface::sayHello() {
return "Hello from C++";
}

浙公网安备 33010602011771号