PCIe总线-Linux内核PCIe软件框架分析
1.简介
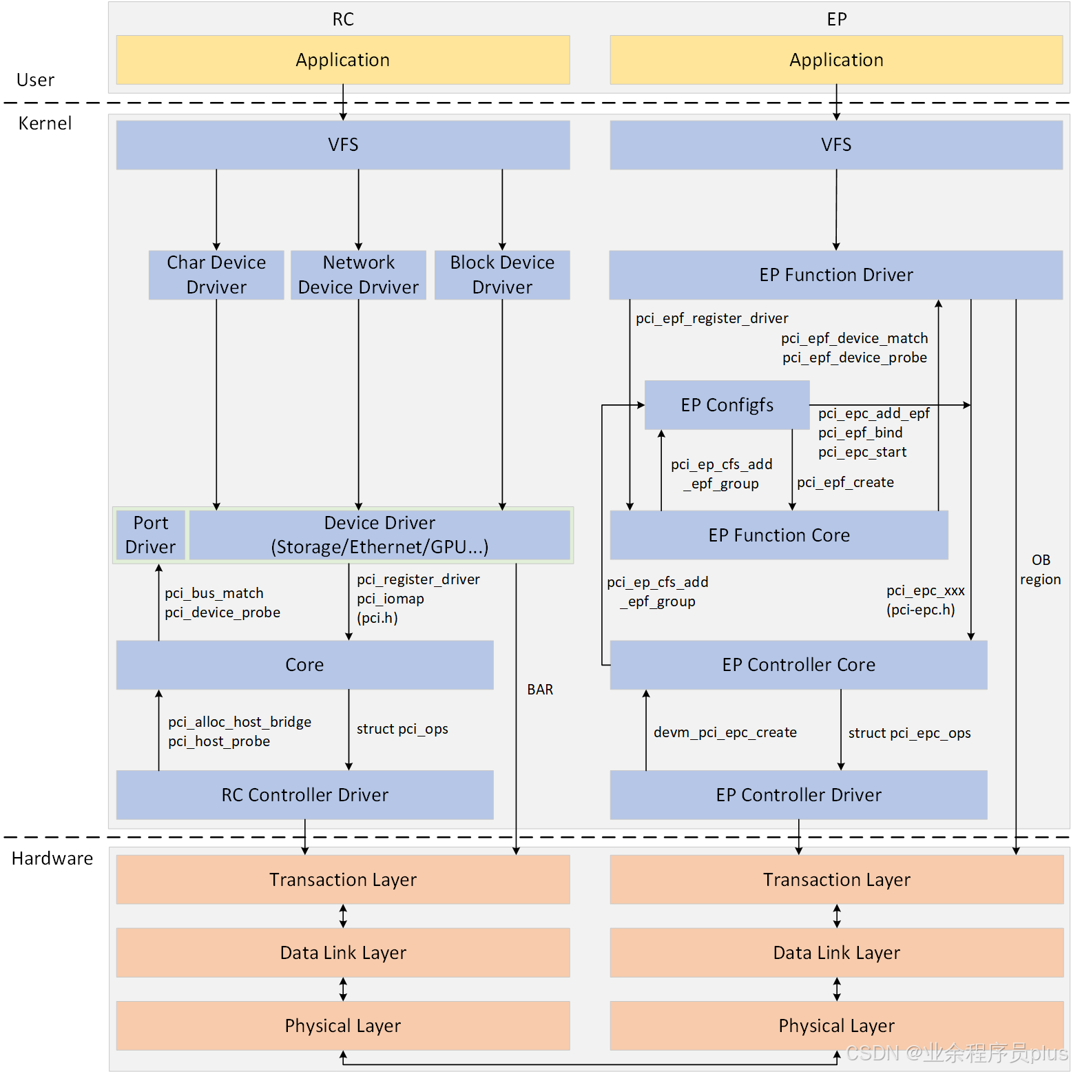
Linux内核PCIe软件框架如下图所示,按照PCIe的模式,可分为RC和EP软件框架。
RC的软件框架分为五层:
第一层为RC Controller Driver,和RC Controller硬件直接交互,不同的RC Controller,其驱动实现也不相同;
第二层为Core层,该层将Controller进行了抽象,提供了统一的接口和数据结构,将所有的Controller管理起来,同时提供通用PCIe设备驱动注册和匹配接口,完成驱动和设备的绑定,管理所有PCIe设备;
第三层为PCIe设备驱动层,包含了Storage、Ethernet、PCI桥等设备驱动;
第四层为设备驱动层,根据设备类型,可分为字符设备驱动、网络设备驱动和块设备驱动。
第五层为虚拟文件系统层,该层会在用户空间创建设备节点,提供了应用程序访问PCIe设备的路径。
EP的软件框架分为六层:
第一层为EP Controller Driver,和RC Controller Driver的功能相似;
第二层为EP Controller Core层,该层向下将EP Controller进行了抽象,提供了统一的接口和数据结构,将所有的EP Controller管理起来;
第三层为EP Function Core,该层统一管理EPF驱动和EPF设备,并提供两者相互匹配的方法;
第四层为EP Configfs,在用户空间提供了配置和绑定EPF的接口,用户可以通过这些接口配置EPF,而无需修改驱动;
第五层为EP Function Driver,和PCIe设备的具体功能相关;第六层为虚拟文件系统层,和RC的功能相同(EP也有设备驱动层,篇幅所限,图中未画出)。

2.RC软件框架
2.1.RC Controller Driver
RK3588 PCIe RC Controller Driver驱动定义如下所示。
MODULE_DEVICE_TABLE(of, rk_pcie_of_match);
static struct platform_driver rk_plat_pcie_driver = {
.driver = {
.name = "rk-pcie",
.of_match_table = rk_pcie_of_match,
.suppress_bind_attrs = true,
.pm = &rockchip_dw_pcie_pm_ops,
},
.probe = rk_pcie_probe,
};
module_platform_driver(rk_plat_pcie_driver);
2.2.Core
2.2.1.Host Bridge
RC Core层使用struct pci_host_bridge数据结构描述Host Bridge。
bus描述Root bus,其他bus都在该数据结构的链表中。ops和child_ops描述Root bus和其他bus上的设备的配置空间访问方法。windows链表保存bus-range和ranges的资源。dma_ranges链表保存dma-ranges的资源。- 使用
pci_alloc_host_bridge和devm_pci_alloc_host_bridge函数分配struct pci_host_bridge数据结构 - 使用
pci_free_host_bridge释放struct pci_host_bridge数据结构。 pci_host_probe枚举Host Bridge下面所有PCIe设备。
[include/linux/pci.h]
struct pci_host_bridge {
struct device dev;
struct pci_bus *bus; /* Root bus */
struct pci_ops *ops; /* Low-level architecture-dependent routines */
struct pci_ops *child_ops;
void *sysdata;
int busnr;
struct list_head windows; /* resource_entry */
struct list_head dma_ranges; /* dma ranges resource list */
......
};
struct pci_host_bridge *pci_alloc_host_bridge(size_t priv);
struct pci_host_bridge *devm_pci_alloc_host_bridge(struct device *dev,
size_t priv);
void pci_free_host_bridge(struct pci_host_bridge *bridge);
int pci_host_probe(struct pci_host_bridge *bridge);
struct pci_ops描述访问PCIe设备配置空间的方法,需要RC Controller Driver实现。
常用的是map_bus、read和write,map_bus用于映射访问配置空间的region,read和write用于读写配置空间。
[include/linux/pci.h]
struct pci_ops {
int (*add_bus)(struct pci_bus *bus);
void (*remove_bus)(struct pci_bus *bus);
void __iomem *(*map_bus)(struct pci_bus *bus, unsigned int devfn, int where);
int (*read)(struct pci_bus *bus, unsigned int devfn, int where, int size, u32 *val);
int (*write)(struct pci_bus *bus, unsigned int devfn, int where, int size, u32 val);
};
2.2.2.Bus
RC Core层使用struct pci_bus数据结构描述PCIe bus。所有PCIe bus组成一个PCIe树型结构。
parent指向Parent buses,children指向Child buses。devices链表保存该bus上的所有设备。number为该bus的总线编号,primary表示上游总线编号,busn_res保存桥下游总线编号范围,max_bus_speed表示该bus支持的最大速度,cur_bus_speed表示该bus当前的速度。
pci_find_bus根据PCIe域和总线编号查找struct pci_bus,pci_add_new_bus创建一个struct pci_bus并添加到父总线上,注册Host Bridge时会自动创建bus0的数据结构,pci_bus_insert_busn_res和pci_bus_update_busn_res_end更新PCIe bus编号资源。
[include/linux/pci.h]
struct pci_bus {
struct list_head node; /* Node in list of buses */
struct pci_bus *parent; /* Parent bus this bridge is on */
struct list_head children; /* List of child buses */
struct list_head devices; /* List of devices on this bus */
struct pci_dev *self; /* Bridge device as seen by parent */
struct list_head slots; /* List of slots on this bus;
protected by pci_slot_mutex */
struct resource *resource[PCI_BRIDGE_RESOURCE_NUM];
struct list_head resources; /* Address space routed to this bus */
struct resource busn_res; /* Bus numbers routed to this bus */
struct pci_ops *ops; /* Configuration access functions */
struct msi_controller *msi; /* MSI controller */
void *sysdata; /* Hook for sys-specific extension */
struct proc_dir_entry *procdir; /* Directory entry in /proc/bus/pci */
unsigned char number; /* Bus number */
unsigned char primary; /* Number of primary bridge */
unsigned char max_bus_speed; /* enum pci_bus_speed */
unsigned char cur_bus_speed; /* enum pci_bus_speed */
......
};
struct pci_bus *pci_find_bus(int domain, int busnr);
struct pci_bus *pci_add_new_bus(struct pci_bus *parent,
struct pci_dev *dev, int busnr);
void pci_remove_bus(struct pci_bus *bus);
int pci_bus_insert_busn_res(struct pci_bus *b, int bus, int busmax);
int pci_bus_update_busn_res_end(struct pci_bus *b, int busmax);
2.2.3.Device
RC Core层使用struct pci_dev数据结构描述PCIe Devices。
devfn表述device和function编号,vendor、device等保存PCIe设备配置空间头信息,driver指向该设备使用的驱动。resource保存设备的资源,如BAR、ROMs等。
PCIe bus也是一个PCIe设备。pci_alloc_dev分配struct pci_dev数据结构,pci_dev_put释放struct pci_dev数据结构,pci_device_add向总线上添加PCIe设备。pci_bus_add_devices和pci_bus_add_device匹配PCIe设备和PCIe驱动。
[include/linux/pci.h]
/* The pci_dev structure describes PCI devices */
struct pci_dev {
struct list_head bus_list; /* Node in per-bus list */
struct pci_bus *bus; /* Bus this device is on */
struct pci_bus *subordinate; /* Bus this device bridges to */
void *sysdata; /* Hook for sys-specific extension */
struct proc_dir_entry *procent; /* Device entry in /proc/bus/pci */
struct pci_slot *slot; /* Physical slot this device is in */
unsigned int devfn; /* Encoded device & function index */
unsigned short vendor;
unsigned short device;
unsigned short subsystem_vendor;
unsigned short subsystem_device;
unsigned int class; /* 3 bytes: (base,sub,prog-if) */
......
struct pci_driver *driver; /* Driver bound to this device */
......
int cfg_size; /* Size of config space */
/*
* Instead of touching interrupt line and base address registers
* directly, use the values stored here. They might be different!
*/
unsigned int irq;
struct resource resource[DEVICE_COUNT_RESOURCE]; /* I/O and memory regions + expansion ROMs */
bool match_driver; /* Skip attaching driver */
......
};
struct pci_dev *pci_alloc_dev(struct pci_bus *bus);
void pci_dev_put(struct pci_dev *dev);
void pci_device_add(struct pci_dev *dev, struct pci_bus *bus);
void pci_bus_add_device(struct pci_dev *dev);
void pci_bus_add_devices(const struct pci_bus *bus);
2.2.4.Driver
RC Core层使用struct pci_driver数据结构描述PCIe设备驱动。PCIe设备和驱动匹配的信息保存到id_table中。pci_register_driver注册PCIe设备驱动,pci_unregister_driver注销PCIe设备驱动。
[include/linux/pci.h]
struct pci_driver {
struct list_head node;
const char *name;
/* Must be non-NULL for probe to be called */
const struct pci_device_id *id_table;
/* New device inserted */
int (*probe)(struct pci_dev *dev, const struct pci_device_id *id);
/* Device removed (NULL if not a hot-plug capable driver) */
void (*remove)(struct pci_dev *dev);
/* Device suspended */
int (*suspend)(struct pci_dev *dev, pm_message_t state);
/* Device woken up */
int (*resume)(struct pci_dev *dev);
void (*shutdown)(struct pci_dev *dev);
/* On PF */
int (*sriov_configure)(struct pci_dev *dev, int num_vfs);
/* */
const struct pci_error_handlers *err_handler;
......
};
/* pci_register_driver() must be a macro so KBUILD_MODNAME can be expanded */
#define pci_register_driver(driver) \
__pci_register_driver(driver, THIS_MODULE, KBUILD_MODNAME)
void pci_unregister_driver(struct pci_driver *dev);
pci_bus_type用于匹配PCIe设备和驱动。
[include/linux/pci.h]
struct pci_driver {
struct list_head node;
const char *name;
/* Must be non-NULL for probe to be called */
const struct pci_device_id *id_table;
/* New device inserted */
int (*probe)(struct pci_dev *dev, const struct pci_device_id *id);
/* Device removed (NULL if not a hot-plug capable driver) */
void (*remove)(struct pci_dev *dev);
/* Device suspended */
int (*suspend)(struct pci_dev *dev, pm_message_t state);
/* Device woken up */
int (*resume)(struct pci_dev *dev);
void (*shutdown)(struct pci_dev *dev);
/* On PF */
int (*sriov_configure)(struct pci_dev *dev, int num_vfs);
/* */
const struct pci_error_handlers *err_handler;
......
};
/* pci_register_driver() must be a macro so KBUILD_MODNAME can be expanded */
#define pci_register_driver(driver) \
__pci_register_driver(driver, THIS_MODULE, KBUILD_MODNAME)
void pci_unregister_driver(struct pci_driver *dev);
pci_bus_type用于匹配PCIe设备和驱动。
struct bus_type pci_bus_type = {
.name = "pci",
.match = pci_bus_match,
.uevent = pci_uevent,
.probe = pci_device_probe,
.remove = pci_device_remove,
.shutdown = pci_device_shutdown,
.dev_groups = pci_dev_groups,
.bus_groups = pci_bus_groups,
.drv_groups = pci_drv_groups,
.pm = PCI_PM_OPS_PTR,
.num_vf = pci_bus_num_vf,
.dma_configure = pci_dma_configure,
};
2.2.5.设备驱动
不同的PCIe设备,需要不同的PCIe设备驱动。下面列出PCIe桥和NVMe硬盘驱动。
2.2.5.1.桥驱动
如下所示,PCIe桥使用"pcieport"驱动。
[drivers/pci/pcie/portdrv_pci.c]
static const struct pci_device_id port_pci_ids[] = {
/* handle any PCI-Express port */
{ PCI_DEVICE_CLASS(((PCI_CLASS_BRIDGE_PCI << 8) | 0x00), ~0) },
/* subtractive decode PCI-to-PCI bridge, class type is 060401h */
{ PCI_DEVICE_CLASS(((PCI_CLASS_BRIDGE_PCI << 8) | 0x01), ~0) },
/* handle any Root Complex Event Collector */
{ PCI_DEVICE_CLASS(((PCI_CLASS_SYSTEM_RCEC << 8) | 0x00), ~0) },
{ },
};
static struct pci_driver pcie_portdriver = {
.name = "pcieport",
.id_table = &port_pci_ids[0],
.probe = pcie_portdrv_probe,
.remove = pcie_portdrv_remove,
.shutdown = pcie_portdrv_remove,
.err_handler = &pcie_portdrv_err_handler,
.driver.pm = PCIE_PORTDRV_PM_OPS,
};
static int __init pcie_portdrv_init(void)
{
if (pcie_ports_disabled)
return -EACCES;
pcie_init_services();
dmi_check_system(pcie_portdrv_dmi_table);
return pci_register_driver(&pcie_portdriver);
}
device_initcall(pcie_portdrv_init);
2.2.5.2.NVMe驱动
M.2 NVMe硬盘使用下面的驱动。
[drivers/nvme/host/pci.c]
static struct pci_driver nvme_driver = {
.name = "nvme",
.id_table = nvme_id_table,
.probe = nvme_probe,
.remove = nvme_remove,
.shutdown = nvme_shutdown,
#ifdef CONFIG_PM_SLEEP
.driver = {
.pm = &nvme_dev_pm_ops,
},
#endif
.sriov_configure = pci_sriov_configure_simple,
.err_handler = &nvme_err_handler,
};
static int __init nvme_init(void)
{
BUILD_BUG_ON(sizeof(struct nvme_create_cq) != 64);
BUILD_BUG_ON(sizeof(struct nvme_create_sq) != 64);
BUILD_BUG_ON(sizeof(struct nvme_delete_queue) != 64);
BUILD_BUG_ON(IRQ_AFFINITY_MAX_SETS < 2);
return pci_register_driver(&nvme_driver);
}
module_init(nvme_init);
module_exit(nvme_exit);
3.EP软件框架
3.1.EP Controller Driver
RK3399 PCIe EP Controller Driverr驱动定义如下所示。
[drivers/pci/controller/pcie-rockchip-ep.c]
static const struct of_device_id rockchip_pcie_ep_of_match[] = {
{ .compatible = "rockchip,rk3399-pcie-ep"},
{},
};
static struct platform_driver rockchip_pcie_ep_driver = {
.driver = {
.name = "rockchip-pcie-ep",
.of_match_table = rockchip_pcie_ep_of_match,
},
.probe = rockchip_pcie_ep_probe,
};
builtin_platform_driver(rockchip_pcie_ep_driver);
3.2.EP Controller Core
3.2.1.EPC Device
EP Controller Core层使用struct pci_epc描述PCIe Endpoint Controller Device。
EPC的所有的functions都挂到pci_epf链表上,ops指向了EPC提供的回调函数集合,用于设置EPC的配置空间、设置region、设置和发送中断等,windows保存了EPC的Outbound的地址段,num_windows表示Outbound的地址段的数量,max_functions保存了functions的最大数量。
使用pci_epc_create和devm_pci_epc_create函数创建struct pci_epc,devm_pci_epc_destroy和pci_epc_destroy销毁struct pci_epc。
[include/linux/pci-epc.h]
/* struct pci_epc - represents the PCI EPC device */
struct pci_epc {
struct device dev;
struct list_head pci_epf;
const struct pci_epc_ops *ops;
struct pci_epc_mem **windows;
struct pci_epc_mem *mem;
unsigned int num_windows;
u8 max_functions;
struct config_group *group;
/* mutex to protect against concurrent access of EP controller */
struct mutex lock;
unsigned long function_num_map;
struct atomic_notifier_head notifier;
};
#define pci_epc_create(dev, ops) \
__pci_epc_create((dev), (ops), THIS_MODULE)
#define devm_pci_epc_create(dev, ops) \
__devm_pci_epc_create((dev), (ops), THIS_MODULE)
void devm_pci_epc_destroy(struct device *dev, struct pci_epc *epc);
void pci_epc_destroy(struct pci_epc *epc);
struct pci_epc_ops如下图所示,这些回调函数很重要,EP Controller Driver必须实现。EPF驱动会调用这些函数配置EPC。
[include/linux/pci-epc.h]
struct pci_epc_ops {
int (*write_header)(struct pci_epc *epc, u8 func_no,
struct pci_epf_header *hdr);
int (*set_bar)(struct pci_epc *epc, u8 func_no,
struct pci_epf_bar *epf_bar);
void (*clear_bar)(struct pci_epc *epc, u8 func_no,
struct pci_epf_bar *epf_bar);
int (*map_addr)(struct pci_epc *epc, u8 func_no,
phys_addr_t addr, u64 pci_addr, size_t size);
void (*unmap_addr)(struct pci_epc *epc, u8 func_no,
phys_addr_t addr);
int (*set_msi)(struct pci_epc *epc, u8 func_no, u8 interrupts);
int (*get_msi)(struct pci_epc *epc, u8 func_no);
int (*set_msix)(struct pci_epc *epc, u8 func_no, u16 interrupts,
enum pci_barno, u32 offset);
int (*get_msix)(struct pci_epc *epc, u8 func_no);
int (*raise_irq)(struct pci_epc *epc, u8 func_no,
enum pci_epc_irq_type type, u16 interrupt_num);
int (*start)(struct pci_epc *epc);
void (*stop)(struct pci_epc *epc);
const struct pci_epc_features* (*get_features)(struct pci_epc *epc,
u8 func_no);
struct module *owner;
};
3.2.2.EPF绑定EPC
每个EP的Function都对应一个struct pci_epf设备,即EPF设备,EPF设备和EPC通过pci_epc_add_epf绑定,通过pci_epc_remove_epf解除绑定。
[include/linux/pci-epc.h]
int pci_epc_add_epf(struct pci_epc *epc, struct pci_epf *epf);
void pci_epc_remove_epf(struct pci_epc *epc, struct pci_epf *epf);
3.2.3.EPC API
下面的接口是对struct pci_epc_ops封装,供EPF驱动调用。
[include/linux/pci-epc.h]
int pci_epc_write_header(struct pci_epc *epc, u8 func_no,
struct pci_epf_header *hdr);
int pci_epc_set_bar(struct pci_epc *epc, u8 func_no,
struct pci_epf_bar *epf_bar);
void pci_epc_clear_bar(struct pci_epc *epc, u8 func_no,
struct pci_epf_bar *epf_bar);
int pci_epc_map_addr(struct pci_epc *epc, u8 func_no,
phys_addr_t phys_addr,
u64 pci_addr, size_t size);
void pci_epc_unmap_addr(struct pci_epc *epc, u8 func_no,
phys_addr_t phys_addr);
int pci_epc_set_msi(struct pci_epc *epc, u8 func_no, u8 interrupts);
int pci_epc_get_msi(struct pci_epc *epc, u8 func_no);
int pci_epc_set_msix(struct pci_epc *epc, u8 func_no, u16 interrupts,
enum pci_barno, u32 offset);
int pci_epc_get_msix(struct pci_epc *epc, u8 func_no);
int pci_epc_raise_irq(struct pci_epc *epc, u8 func_no,
enum pci_epc_irq_type type, u16 interrupt_num);
int pci_epc_start(struct pci_epc *epc);
void pci_epc_stop(struct pci_epc *epc);
const struct pci_epc_features *pci_epc_get_features(struct pci_epc *epc,
u8 func_no);
3.3.EP Function Core
EP Function Core层定义了EPF Driver和EPF Device的数据结构,并提供注册、创建及绑定接口。
3.3.1.EPF Driver
EPF Driver的数据结构为struct pci_epf_driver。当EPF Device和EPC Device绑定后,会回调ops函数以通知EPF Driver,id_table定义EPF Driver和EPF Device匹配的信息。
pci_epf_register_driver注册EPF Driver,pci_epf_unregister_driver注销EPF Driver。
[include/linux/pci-epf.h]
struct pci_epf_driver {
int (*probe)(struct pci_epf *epf);
int (*remove)(struct pci_epf *epf);
struct device_driver driver;
struct pci_epf_ops *ops;
struct module *owner;
struct list_head epf_group;
const struct pci_epf_device_id *id_table;
};
struct pci_epf_ops {
int (*bind)(struct pci_epf *epf);
void (*unbind)(struct pci_epf *epf);
};
#define pci_epf_register_driver(driver) \
__pci_epf_register_driver((driver), THIS_MODULE)
void pci_epf_unregister_driver(struct pci_epf_driver *driver);
3.3.2.EPF Device
每个EP Function都对应一个EPF Device。EPF Device的数据结构为struct pci_epf_driver。
header保存了该EP Function配置空间头信息,bar[6]保存了6个BAR映射的物理地址,msi_interrupts和msix_interrupts分别表示EP Function需要的中断数量,func_no表述EP Function的编号。pci_epf_create和pci_epf_destroy创建和销毁EPF Device。
[include/linux/pci-epf.h]
struct pci_epf {
struct device dev;
const char *name;
struct pci_epf_header *header;
struct pci_epf_bar bar[6];
u8 msi_interrupts;
u16 msix_interrupts;
u8 func_no;
struct pci_epc *epc;
struct pci_epf_driver *driver;
struct list_head list;
struct notifier_block nb;
/* mutex to protect against concurrent access of pci_epf_ops */
struct mutex lock;
};
struct pci_epf *pci_epf_create(const char *name);
void pci_epf_destroy(struct pci_epf *epf);
3.3.3.EPF Device匹配EPF Driver
pci_epf_bus_type用于匹配EPF Device和EPF Driver。
[drivers/pci/endpoint/pci-epf-core.c]
static struct bus_type pci_epf_bus_type = {
.name = "pci-epf",
.match = pci_epf_device_match,
.probe = pci_epf_device_probe,
.remove = pci_epf_device_remove,
};
3.4.EP Configfs
EP Configfs会在/sys目录下创建文件节点,使用者可以在用户空间通过这些文件节点,配置和创建EPP Device,绑定EPP Device、EPP Driver及EPC Device。
3.5.EP Function Driver。
下面是pci_epf_test的EP Function Driver。
[drivers/pci/endpoint/functions/pci-epf-test.c]
static struct pci_epf_ops ops = {
.unbind = pci_epf_test_unbind,
.bind = pci_epf_test_bind,
};
static struct pci_epf_driver test_driver = {
.driver.name = "pci_epf_test",
.probe = pci_epf_test_probe,
.id_table = pci_epf_test_ids,
.ops = &ops,
.owner = THIS_MODULE,
};


浙公网安备 33010602011771号