[汽车电子/车联网] CANoe
概述:CANoe
CANoe 全家桶

区别: CANoe vs Canalyzer
- CANoe和CANalyzer使用方法类似(简直可以说 相同)。
- 都可用于simulation,区别在于CANalyzer只能模拟单个Node,而CANoe可以同时模拟多个Node。
如果入门学习了CANoe,就不用入门学习CANalyzer了。
竞品
- 周立功(ZLG)CAN分析仪
安装指南
安装 CANoeDemo on Windows
申请下载
- 下载安装包(
CANoeDemo_18_SP3.zip)
Vector 官网 - 下载中心 : https://www.vector.com/int/en/support-downloads/download-center/
https://vcdn.vectordownloads.cn/dl_prod/10901/48102801/1043383/1.0/CANoeDemo_18_SP3.zip

- 点击“Demos”,就出现
CANoe Demo 18了,点击进去,进入申请页面

- 填写申请信息,过一段时间,邮箱就收到了激活码。

这个激活码,也可以用于激活“CANoe Demo 16 ”等老版软件
下载与安装
- 解压

- 点击【
autorun.exe】,以管理员身份运行








- 点开菜单栏,查看是否安装成功

LICENSE 激活
- 启动【
Vector Licence Client】,点【激活(Activate)】按钮,并copy邮箱里面的激活码,【激活】。



此举是为了避免没有激活码就打开部分软件(如
AUTOSAR Explorer 2.0)时,会报:No license for AUTOSAR Explorer 2 was found! Th Program will be closed

使用指南
Vector Platform Manager:无需LICENSE

Vector CANoe
Vector CANoe 18 SP3
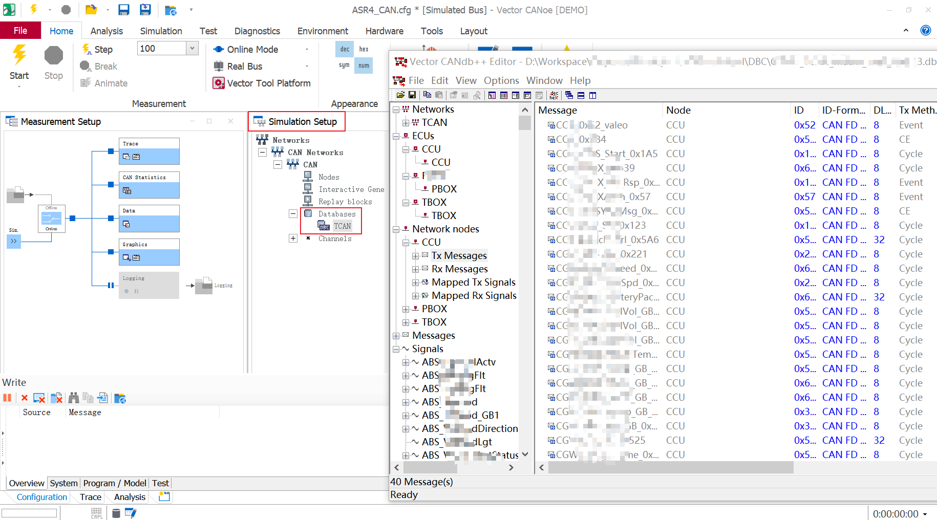
CAN Networks & DBC

图中的
Netoworks->CAN Netoworks->CAN->Databases即 从外部拖入的 DBC文件
Vector CANoeTest Report Viewer

vTeststudio Viewer : 无需LICENSE

Vector CANdb++ Editor : 无需LICENSE
DBC文件
- 支持DBC文件导入/查阅/编辑

也支持DBC的导出



- 不支持ARXML文件

Vector LDF Explorer Pro: 无需LICENSE

CANoe 18 SP3:需要LICENSE

Vector Autosar Explorer 2 : 需要LICENSE
ARXML文件
- Security

-
Frames

-
PDUs


- Signal Groups


Vector CANdelaStudio 21:无需LICENSE

Vector Aerospace Message Editor

其他配套软件

Y 推荐文献
Vector 官方制作
X 参考文献
- CANoe下载及学习记录 -Zhihu 【推荐】
Vector官网->技术支持&下载专区->下载中心
https://www.vector.com/cn/zh/products/products-a-z/software/canoe/
本文作者:
千千寰宇
本文链接: https://www.cnblogs.com/johnnyzen
关于博文:评论和私信会在第一时间回复,或直接私信我。
版权声明:本博客所有文章除特别声明外,均采用 BY-NC-SA 许可协议。转载请注明出处!
日常交流:大数据与软件开发-QQ交流群: 774386015 【入群二维码】参见左下角。您的支持、鼓励是博主技术写作的重要动力!
本文链接: https://www.cnblogs.com/johnnyzen
关于博文:评论和私信会在第一时间回复,或直接私信我。
版权声明:本博客所有文章除特别声明外,均采用 BY-NC-SA 许可协议。转载请注明出处!
日常交流:大数据与软件开发-QQ交流群: 774386015 【入群二维码】参见左下角。您的支持、鼓励是博主技术写作的重要动力!

浙公网安备 33010602011771号