AUTOSAR解决方案 — INTEWORK-EAS-CP
概述
随着汽车电子技术的发展,汽车电子领域的嵌入式软件规模越来越庞大,AUTOSAR的软件架构和方法论已被越来越多的OEM和供应商认可。在国外市场,越来越多的AUTOSAR车型上市,各大OEM也已对其供应商提出了明确的符合AUTOSAR的要求。在国内,经过前一阶段的积累和预研,各OEM也正式启动了研发AUTOSAR车型的计划。OEM和供应商都面临着更加迫切和明确的AUTOSAR需求。
INTEWORK-EAS(ECU AUTOSAR Software,以下简称EAS)是经纬恒润自主研发的符合AUTOSAR标准的软件产品。解决方案涵盖了嵌入式标准软件、AUTOSAR工具链、集成服务和培训等各个方面的内容,旨在为国内的OEM和供应商提供稳定可靠、便捷易用的AUTOSAR平台。EAS共分为CP和AP两个平台。
方案特点
🔹 基于AUTOSAR标准开发,支持AUTOSAR4.x版本,可提供主流OEM定制版本
🔹 提供完整的AUTOSAR工具链,兼容多种业内主流数据格式,如DBC,LDF,PDX,ODX,ARXML等,支持与第三方AUTOSAR工具链无缝集成
🔹 提供50多个标准模块,嵌入式源码交付,模块可灵活组合选购
🔹 多种License类型来满足客户不同的研发和项目需求
🔹 开发流程和产品获得功能安全ASIL-D双证书,提供完善功能安全文档和服务,帮助客户更容易地实现功能安全相关要求
🔹 符合CMMI的开发流程,近10年量产经验,质量可靠有保证
🔹 已适配主流芯片厂家多款芯片及多种编译器环境
嵌入式标准软件
EAS.BSW是EAS产品的嵌入式标准软件部分,覆盖了AUTOSAR架构中重要模块。产品以源代码的形式提供给用户。软件架构示意图如下。用户可以根据自身需求按模块或组件选购。

.jpg)
AUTOSAR Classic 工具链
解决方案包含完整的AUTOSAR工具链,运行于PC机上,分别实现AUTOSAR分层架构中各层软件的设计、生成与配置功能。

.jpg)
EAS 工具链
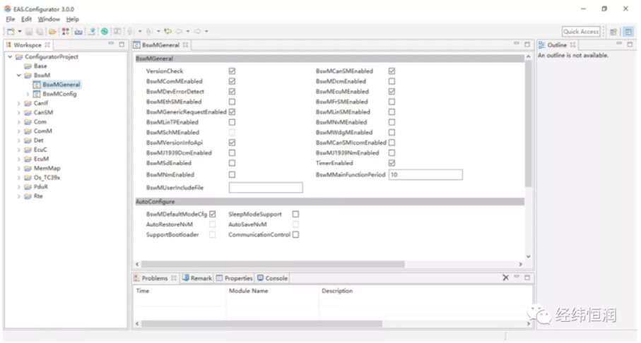
EAS.Configurator是EAS产品的配置工具,用户可使用该工具在上位机上图形化地配置各类参数并一键生成配置代码。同时配置工具还支持自动解析ARXML、DBC、ODX、LDF等文件并自动生成配置,简化用户工作量。.jpg)

EAS.RteGenerator 包含在EAS.Configurator中,是Rte生成工具。可以通过导入用户应用层ARXML文件,实现Data Mapping和Task Mapping等功能,生成符合AUTOSAR接口要求的RTE层代码。.jpg)

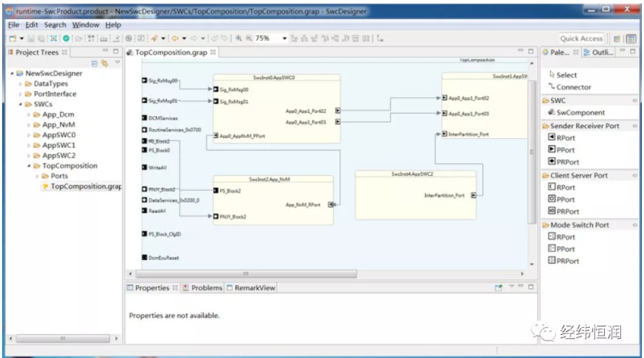
EAS.SwcDesigner是EAS中的图形化SWC设计工具,可以帮助用户创建SWC,搭建应用程序框架,定义接口关系和SWC的内部行为。标准工作产品可导入Matlab中实现真正的算法逻辑。

.jpg)
集成服务
🔹 全项目周期的技术支持服务,贯穿项目售前、启动、开发、集成、测试、验收、售后
🔹 本地化团队提供现场集成和培训服务
🔹 多种技术支持方式,包括电话、邮件、视频会议、现场支持等
🔹 维护期内软件支持升级更新
🔹 快速响应,疫情期间进度支持不受影响
🔹 根据客户需求,提供定制化的方案和服务
培训服务
🔹 AUTOSAR 原理培训(基础 + 高级)
🔹 产品使用培训(软件使用培训 + 关键技术培训)
🔹 行业标准培训

浙公网安备 33010602011771号