在wpf中使用winform webbrowser,winform webbrowser打包,
为什么使用winform webbrowser
我们在之前介绍过wpf的webbrowser,wpf的webbrowser坑太多了(js错误,无法获取newwindow事件...)所以不推荐使用它。而winform的webbrowser支持扩展,而且坑比较少,又有大量的资料,因此使用winform webbrowser是一件明确的选择。
为什么扩展winform webbrowser
举个例子在js中调用window.open().这个时候wpf与winform的webbrowser无法监测这个事件,这个时候我们就需要去扩展winform的webbrowser,增加NewWindow3事件,这样当js调用windows.open()时,应用程序中就可以做相应的处理了,如打开一个新的窗口。
如何扩展winform webbrowser
详细的代码请看githubhttps://github.com/huangruifeng/ExtendWebBrowser。
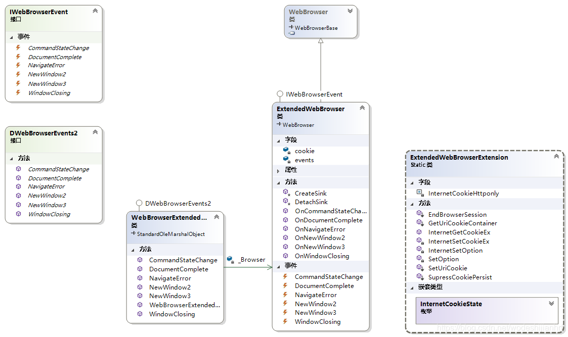
下面是整个扩展项目的类图:

其中ExtendWebBrowser继承至winform的控件WebBrowser,以及我们自定义用来描述webbrowser事件的接口IWebBrowserEvent。
ExtendedWebBrowserExtension类我主要是用来扩展WebBrowser,现在已经实现的功能有:根据url获取或者设置cookie,清理cookie,session。
DWebBrowserEvents2 接口描述了我们需要扩展的事件,当前项目只是扩展了其中的部分事件,即WebBrowserExtendedEvents中触发的事件。更多支持的事件可以看微软的官方文档:https://docs.microsoft.com/en-us/dotnet/api/shdocvw.dwebbrowserevents2?view=dynamics-usd-3。
如何给ExtendWebBrowser扩展DWebBrowserEvents2支持的事件
我们以DownloadBegin事件为例.总共分为4步:
1、在DWebBrowserEvents2中扩展DownloadBegin事件:
[ComImport, Guid("34A715A0-6587-11D0-924A-0020AFC7AC4D"), InterfaceType(ComInterfaceType.InterfaceIsIDispatch), TypeLibType(TypeLibTypeFlags.FHidden)]
public interface DWebBrowserEvents2
{
//。。。省略之前的事件
[System.Runtime.InteropServices.DispId(106)]
public void DownloadBegin ();
}
2、ExtendedWebBrowser与IWebBrowserEvent中增加想向外暴露的事件。
public interface IWebBrowserEvent
{
event EventHandler<WebBrowserNavigateErrorEventArgs> NavigateError;
event EventHandler<NewWindow2EventArgs> NewWindow2;
event EventHandler<NewWindow3EventArgs> NewWindow3;
event EventHandler<WindowClosingEventArgs> WindowClosing;
event EventHandler<DocumentCompleteEventArgs> DocumentComplete;
event EventHandler<CommandStateChangeEventArgs> CommandStateChange;
//新加的事件
event EventHandler DownloadBegin;
}
public class ExtendedWebBrowser : WebBrowser, IWebBrowserEvent
{
//。。。现在已有的事件,以及其他逻辑。在这不实现具体请看github.
public event EventHandler DownloadBegin;
public void OnDownloadBegin()
{
if(null != DownloadBegin)
{
DownloadBegin(this,new EventArgs());
}
}
}
3、WebBrowserExtendedEvents 进行中转事件。
public class WebBrowserExtendedEvents : StandardOleMarshalObject, DWebBrowserEvents2
{
//。。。
//。。。
public void DownloadBegin ()
{
_Browser.OnDownloadBegin();
}
}
4、在wpf中使用ExtendWebBrowser
ExtendWebBrowser是扩展winform控件,因此我们需要在项目引用中增加 WindowsFormsIntegration.dll。
然后再xmal中加入wfi的命名空间
xmlns:wfi ="clr-namespace:System.Windows.Forms.Integration;assembly=WindowsFormsIntegration"
然后按照下面的方法使用即可,这种方式,对于任意的winform控件都支持。
<wfi:WindowsFormsHost> <local:ExtendedWebBrowser x:Name="Browser" Url="www.baidu.com"></local:ExtendedWebBrowser> </wfi:WindowsFormsHost>
原作者:https://blog.csdn.net/wodeshijianhrf/article/details/90746142

浙公网安备 33010602011771号