ABB 800XA学习笔记29:AC 800M硬件10
这一篇学习笔记我在新浪博客发表过,地址是ABB800XA学习笔记29:AC800M硬件10_来自金沙江的小鱼_新浪博客 (sina.com.cn)
在这里也记录一遍,以免丢失
继续学习
2.7 硬件配置
硬件单元将添加到表示物理硬件单元的项目资源管理器中的树结构中。某些单元包含自动创建的子单元,例如串行通道。
 
正如您在上面的硬件配置示例中所看到的,有 4 个 I/O 模块连接到模块总线,3 个 I/O 模块连接到 PROFIBUS.
2.7.1 配置步骤
要在“项目资源管理器”中添加新的硬件单元,请执行以下操作:
- 选择要向其添加新硬件单元的单元。
- 选择单位后,右键单击单位并选择“新单位”。将显示列出可能硬件的子菜单。选择要添加的硬件类型。如果<新单位>灰显,则您在步骤 1 中选择的单位可能不包含任何子单位,或者已达到最大子单位数。
- 在显示的对话框中选择硬件单元的位置。默认情况下选择第一个可用位置。如果需要其他职位,请单击列表框以显示可用职位。点击“确定”。
- 硬件单元现在已添加到树中,硬件单元的名称及其位置显示在硬件单元的图标旁边。图标看起来会有所不同,具体取决于添加的单位类型。
在项目资源管理器中,右键单击控制器并选择“新建控制器”。
 
然后选择你想插入的CPU类型

模块总线扫描时间
双击“模块总线”图标以打开编辑器。“扫描周期时间”是 CPU 用于执行所有 I/O 模块的 I/O 副本的最快常规间隔时间。
 
模块总线周期时间的参数“扫描周期时间”可以在 0...100 ms 的范围内设置。默认设置为 0(尽可能快),并且可以显著加载 CPU。实际的最短扫描时间为 6 毫秒。
注意!建议更改默认设置以减少 CPU 负载。
2.7.3 添加通讯接口模板
打开刚刚插入的控制器结构,右键单击硬件AC 800M并选择“插入单元”。
 
选择所需的通信接口模块,然后单击“插入”

请注意,默认情况下,您无法插入任何其他通信单元。为此,我们首先需要连接所需的硬件库。
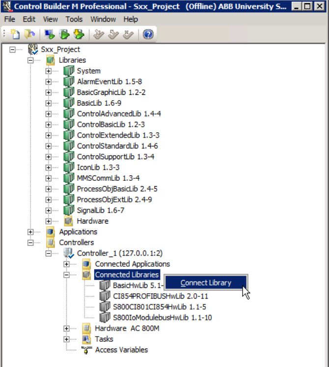
2.7.4 硬件库
硬件类型在control builder中作为库进行组织和安装。包含硬件类型的库必须连接到控制器,以便将硬件类型(单元)添加到控制器。
首先右键单击并选择“插入库”以将库插入到控制项目中。
 
然后选择相关的硬件库并单击“插入”。

然后需要将库连接到控制器。选择连接的库,右键单击并选择“连接库”。

注意!可用硬件库的概述显示在“库”一章中。
 
                    
                
 
                
            
         浙公网安备 33010602011771号
浙公网安备 33010602011771号