系列目录
架构师之我见(三)未来篇
一、引子-课程介绍
1.1 目的
第一节课我们讲了架构、架构入门、架构师能力模型。那么入门之后,架构(师)如何进阶?

1.2 思考如何进阶
方向
入门后,架构进阶的方向有很多:通用能力、专业技能(业务能力、技术能力、职业软实力)。
改变
每个架构师都有自己的优缺点,对于团队来说,架构师并无优劣,只有合适与否。 架构师应该结合自身短板和团队需求,去加强相关能力,不满足就可能会被淘汰。
加强认知
未雨绸缪,布局未来,引领团队。
下面,围绕技术能力,以RocketMQ为例,从多角度剖析架构原理,期望能给大家带来一些灵感。本节课会偏向技术。
1.3 关于RocketMQ,我们都知道啥?
- 1.一个消息队列,整体模型依然是发布-订阅模型。
- 2.阿里开源的,经受住了阿里双11内部业务验证。
- 3.支持事务消息。
- 4.消费失败,会重试。
- 5.4个模块组成:nameserver、producer、consumer、broker。
没了?这就是典型的技术能力不成体系!!!
1.4 成体系化研究RocketMQ
一般作为架构师,我们需要了解一个东西,最少4个模块:模型、功能、性能、运维。(大家有其它想法多多讨论,不一定对,一般博主会从这4点入手。)
1.4.1 基础架构
【存储原理】消息如何存储?文件、目录结构?如何实现根据key快速查询消息?
【通信原理】底层通信模型是什么,如何运转?
1.4.2 功能架构
【功能设计】RocketMQ中的负载均衡(往哪发,从哪里消费)怎么做的?
【功能设计】broker如何支持事务消息?底层源码级实现原理?
1.4.3 性能/稳定性测试
吞吐量:10+W/S
时延:消息堆积越大,时延越长。
可靠性:对消息不丢失的保障程度。例如是否支持同步/异步刷盘。
可用性:无故障运行的时间百分比,通常用几个9来衡量。
1.4.4 运维管理
监控告警:对消息中间件的使用进行全方位的监控。
部署:是否易部署,扩容、降低方案。
故障容灾:机器掉电、网络异常、磁盘损坏等单机故障处理;机房故障异地灾备。
二、架构进阶
下面我们以rocketMQ为例,讲解 架构级别的认知,应该是怎么样的。
2.1 基础架构

1.生产者(Producer):负责发布消息。Producer通过负载均衡选择Broker集群队列进行消息投递。
2.消费者(Consumer):负责消费消息。支持以push推,pull拉两种模式对消息进行消费。
3.代理服务器(Broker Server):消息中转角色,负责存储消息、转发消息。主要包含2个功能:接收从生产者发送来的消息并存储、同时为消费者的拉取请求作准备。存储消息相关的元数据:消费者组consumer Group、消费进度偏移offset、主题Topic、队列消息Message Queue等。
4.名字服务(Name Server):是Topic路由的注册中心,支持Broker的动态注册与发现。生产者或消费者能够通过名字服务查找各主题相应的Broker IP列表。多个实例组成集群,无状态。
2.2 特性
遇事不决,看官网!!!成熟的技术组件,不要直接搜问题,最好的、最原始的、最正确的描述一定在官网。官网介绍了12种特性,其中有4个是基本能力,8个是泛可靠性。
1.基本能力
订阅与发布:消息发布是指生产者向topic发送消息;消息订阅是指消费者关注了topic-tag的消息,消费对应消息。
消息顺序:消息有序指的是一类消息消费时,能按照发送的顺序来消费。顺序消息分为全局顺序消息与分区顺序消息。
消息过滤:消费者根据Tag进行消息过滤,也支持自定义属性过滤。
定时消息:定时消息(延迟队列)是指消息发送到broker后,不会立即被消费,等待特定时间投递给真正的topic。
2.可靠性
消息可靠性:RocketMQ支持消息的高可靠(异步复制、同步双写技术)。
至少一次:支持At least Once,指每个消息必须投递一次。
回溯消费:RocketMQ支持按照时间回溯消费,时间维度精确到毫秒。
流量控制:生产者流控,因为broker处理能力达到瓶颈;消费者流控,因为消费能力达到瓶颈。
事务消息:RocketMQ的事务消息提供类似 X/Open XA 的分布事务功能,通过事务消息能达到分布式事务的最终一致。
消息重投(生产者):生产者在发送消息时失败,支持同步/异步重发。
消息重试(消费者):Consumer消费消息失败后,要提供一种重试机制,令消息再消费一次。
死信队列:当消息消费失败,达到最大重试次数后,若消费依然失败,则将其发送到Dead-Letter队列中。
2.3 核心原理
为了实现12个特性,RocketMQ做了很多核心设计,我们从以下五个方向来剖析核心原理
- 启动原理:了解整体架构的启动运行基本运作原理。
- 消息存储:首先明白消息如何快速罗盘、查询过滤。
- 通信机制:底层netty实现,RocketMQ的高效很大一部分依赖于Netty通信协议机制。
- 负载均衡:RocketMQ中的负载均衡都在Client端完成,主要可以分为Producer端发送消息时候的负载均衡和Consumer端订阅消息的负载均衡。
- 事务消息:RocketMQ采用了2PC的思想来实现了提交事务消息,同时增加一个补偿逻辑来处理二阶段超时或者失败的消息。
2.3.1 启动运行原理

rocketMQ启动顺序: nameserver->broker->producer->consumer。
1.nameserver启动原理

NameServer作为rocketMQ的基于Topic路由的注册中心,支持Broker的动态注册与发现,启动流程如下:
- 加载kv配置。
- 构建NettyRemotingServer初始化netty通信实例。
- 初始化远程通信执行器。
- 注册请求执行器。
- 定时轮训清除宕机的broker。
- 注册SSL证书变化监听器。
- 启动远程通信服务端(netty)。
- 启动SSL证书监听服务。
其中,1-6步是初始化过程,7-8是启动流程。
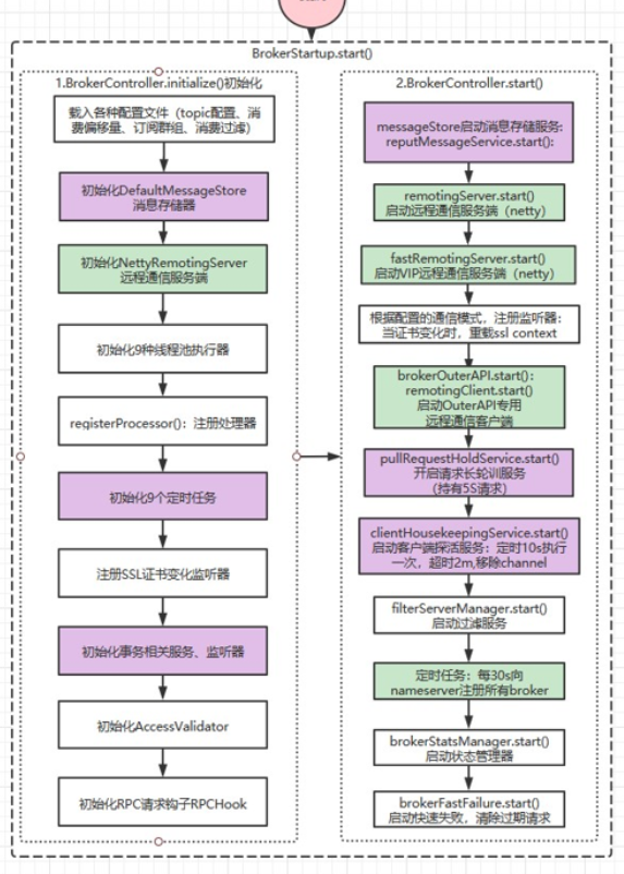
2.broker启动原理

1).初始化
- 载入各种配置文件(topic配置、消费偏移量、订阅群组..)
- 初始化DefaultMessageStore消息存储器
- 构造远程通信服务器
- registerProcessor():注册处理器
- 初始化定时任务、事务相关服务、监听器。
- 初始化RPC请求钩子RPCHook
2).启动
- messageStore启动消息存储服务
- 启动远程通信服务端(netty)
- 开启请求长轮训服务
- 启动netty客户端探活服务(生产者、消费者、过滤器)
- 定时任务:每30s向nameserver注册所有broker。
3.producer启动原理

producer启动流程:
- checkConfig()校验配置
- MQClientInstance创建客户端实例。
- registerProducer向broker注册生产者。
- MQClientInstance.start()启动客户端实例。
- 服务状态更新为RUNNING。
MQClientInstance客户端实例启动流程如下:
- 获取nameserver地址。
- 启动netty远程客户端。
- 开启定时任务。
- 开启守护线程,执行拉取消息
- 启动负载均衡器
- 启动消息生产者
- 客户端实例状态更新为RUNNING
4.consumer启动原理

消费者启动流程如下:
- 校验配置、复制订阅信息、创建客户端实例
- 创建消费端负载均衡
- 创建pull请求包装器
- 初始化偏移量:广播模式:client存储;集群模式:broker存储
- 初始化消费消息服务,并启动。(1.并发消费:延迟15m后,每过15分钟清理一次超时未处理完消息2.顺序消息:延迟1s后,每20s锁一次broker中mq队列+消费者端ProcessQueue)
- 向broker注册消费者。
- 启动客户端实例 服务状态更新为:RUNNING
2.3.2 其它
消息存储、消息查询、通信机制-通信架构图、负载均衡-Producer的负载均衡、事务消息(半消息事务)、事务消息-broker2PC设计、事务消息-Op消息等。
--限于篇幅,就不都举例了,详情见RocketMQ详解(四)核心设计原理(源码级剖析必读)。
三、总结
本文主要想表达的是,作为一名架构师,要能成体系的去研究技术。兼顾广度和深度。
核心原理是架构师的技术域的核心,只有掌握了核心原理,各种问题迎刃而解。剩下的无非是一些基于原理上的应用、调优、二次开发。由于篇幅有限,讲解的不够细致,详情可见链接。
展望未来 最近发现RocketMQ官网已全面升级5.0,基础架构云原生化升级。技术无止境,云原生来了!

如果你觉得本文对你有点帮助的话,记得在右下角点个“推荐”哦,博主在此感谢!
浙公网安备 33010602011771号