【黑马python】基础 1.Python 入门和 PyCharm 使用
笔记汇总目录
知识图谱

官网安装
- 可能会有下载较慢的问题
- win安装记得勾选 “添加到path”
终端运行python
- MAC注意:输入
python3,否则不识别 - 写一行python代码并执行:
python3回车后执行- 注:mac按control+D或者输入
exit()-- 退出python代码运行状态
![image]()
- 注:mac按control+D或者输入
- win-运行py文件的程序:
python3 d:\filename.py后回车
解释器
- 安装python环境:
- 本质上,就是安装python解释器程序
![image]()
- 本质上,就是安装python解释器程序
- 解释器的功能:
- 1.翻译代码
- 2.提交给计算机运行
- 解释器的位置:
- win:安装位置中的python.exe文件
PyCharm
概述
- 集成开发工具
- 下载:jetbrains官网
- 以 工程 为单位
设置
- 1 新建工程:new project
- 2 配置,如图
![image]()
![image]()
![image]()
- 3 新建工程后,预构建索引-always download
![image]()
- 4 修改主题:背景色换为亮色
![image]()
![image]()
- 5 修改默认字体字号:齿轮-settings-editor-font
![image]()
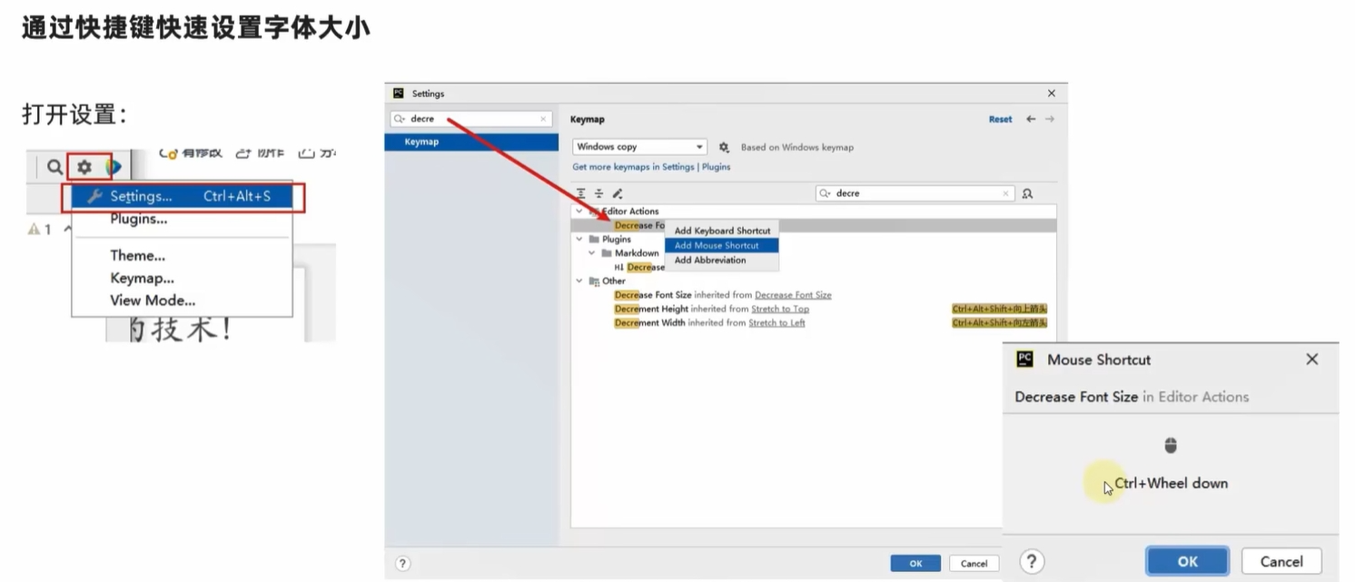
- 6 快捷键设置字体大小:settings中搜increase or decr
![image]()
- 7 汉化插件:settings-plugins,搜Chinese
![image]()
- 8 翻译插件
![image]()
新建Python文件
- 1 关闭默认的main文件
- 2 新建test.py文件
- 选中工程-new-Python file,输入文件名-回车
![image]()
![image]()
- 选中工程-new-Python file,输入文件名-回车
运行py文件
- 写好代码后:右键-run
![image]()
print语句
- 格式:print(内容1, 内容2, ..., 内容N)
- 示例:
print("输出的内容是:", valName)
快捷键


















浙公网安备 33010602011771号