13-项目打包与部署上线
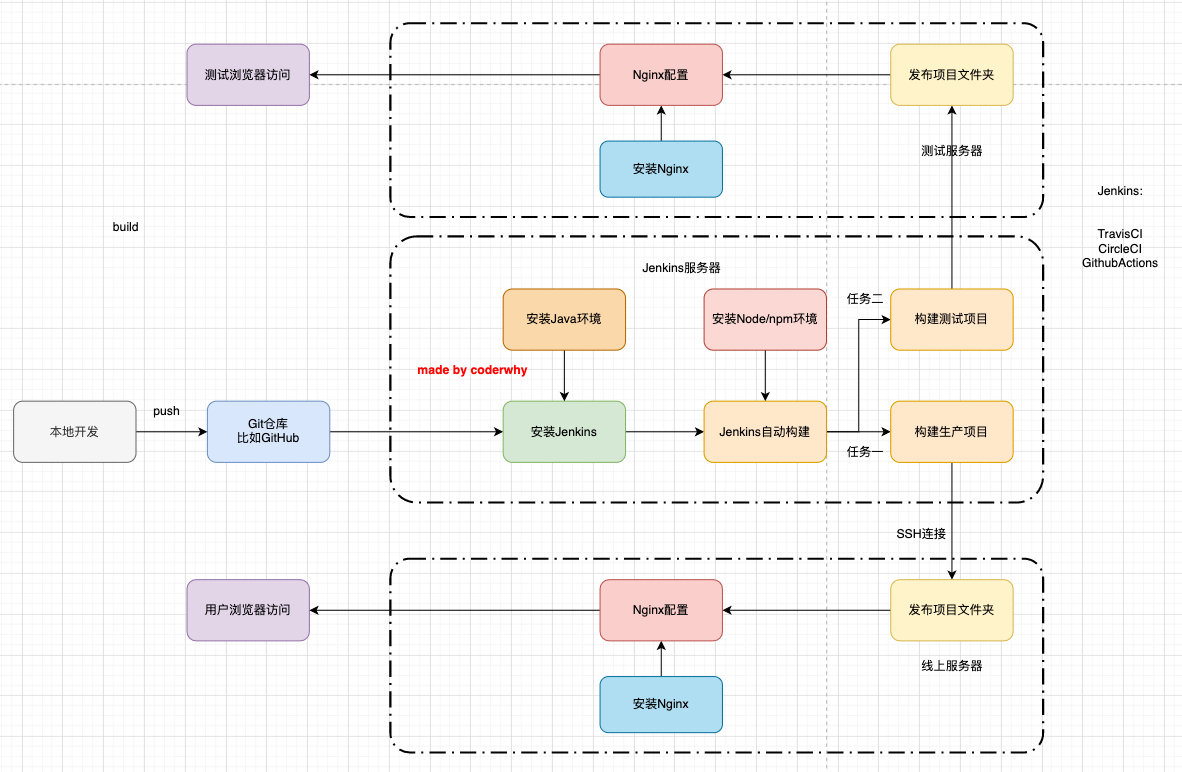
一、自动化部署流程

Jenkins服务器是依赖java环境的,所以需要先安装java,又因为我们是一个前端项目,所以需要有node环境。
补充:云服务器中的安全组用于配置哪些端口可以访问哪些端口不可以。
使用git bash here操作,因为它自带ssh,另外因为我用的是centos7.6版本,所以不要用dnf,用yum。
二、云服务器
因为之前构建项目出现问题,现在想从零开始重新搭建,但是之前已经安装了很多东西,所以现在需要将实例停掉。

现在重新更换一下服务器的操作系统。

在git bash中通过ssh的方式连接远程服务器。

提示:ECDSA host key "ip地址" for has changed and you have requested strict checking错误
原因分析:根据个人的情况,原因是我的云服务器重装了系统(清除了与我本地SSH连接协议相关信息),本地的SSH协议信息便失效了。SSH连接相同的ip地址时因有连接记录直接使用失效的协议信息去验证该ip服务器,所以会报错,使用上述命令便可以清除known_hosts里旧缓存文件。
解决方案:

现在继续之前的操作:

一些基本语法:
pwd 当前目录
ls
cd
三、搭建jenkins环境
centos8以上的版本都自带dnf工具,用于包管理,centos8以下的版本用的是yum。
3.1Jenkins自动化部署
3.1.1安装Java环境
Jenkins本身是依赖Java的,所以我们需要先安装Java环境:



3.1.1安装Jenkins
因为Jenkins本事没有在dnf/yum的软件仓库包中,所以我们需要连接Jenkins仓库:

如果我们发现没有放在正确的文件夹下,就需要执行命令:mv jenkins.repo /etc/yum.reppos.d/
待会我们就是要根据jenkins.repo这个文件用dnf/yum去安装的,因为这个文件有配置名称以及现在去安装jenkins时去哪里进行下载和安装。但是它会进行一个验证,保证软件的合法性。所以我们需要:

但是现在jenkins.repo文件还是有点问题的,需要对文件做一个编辑操作:





浙公网安备 33010602011771号