(摘录)单点登录-SSO
原文地址:https://www.jianshu.com/p/75edcc05acfd
背景
在企业发展初期,企业使用的系统很少,通常一个或者两个,每个系统都有自己的登录模块,运营人员每天用自己的账号登录,很方便。
但随着企业的发展,用到的系统随之增多,运营人员在操作不同的系统时,需要多次登录,而且每个系统的账号都不一样,这对于运营人员
来说,很不方便。于是,就想到是不是可以在一个系统登录,其他系统就不用登录了呢?这就是单点登录要解决的问题。
单点登录英文全称Single Sign On,简称就是SSO。它的解释是:在多个应用系统中,只需要登录一次,就可以访问其他相互信任的应用系统。

如图所示,图中有4个系统,分别是Application1、Application2、Application3、和SSO。Application1、Application2、Application3没有登录模块,而SSO只有登录模块,没有其他的业务模块,当Application1、Application2、Application3需要登录时,将跳到SSO系统,SSO系统完成登录,其他的应用系统也就随之登录了。这完全符合我们对单点登录(SSO)的定义。
技术实现
在说单点登录(SSO)的技术实现之前,我们先说一说普通的登录认证机制。

同域下的单点登录
一个企业一般情况下只有一个域名,通过二级域名区分不同的系统。比如我们有个域名叫做:a.com,同时有两个业务系统分别为:app1.a.com和app2.a.com。我们要做单点登录(SSO),需要一个登录系统,叫做:sso.a.com。
我们只要在sso.a.com登录,app1.a.com和app2.a.com就也登录了。通过上面的登陆认证机制,我们可以知道,在sso.a.com中登录了,其实是在sso.a.com的服务端的session中记录了登录状态,同时在浏览器端(Browser)的sso.a.com下写入了Cookie。那么我们怎么才能让app1.a.com和app2.a.com登录呢?这里有两个问题:
- Cookie是不能跨域的,我们Cookie的domain属性是sso.a.com,在给app1.a.com和app2.a.com发送请求是带不上的。
- sso、app1和app2是不同的应用,它们的session存在自己的应用内,是不共享的。

那么我们如何解决这两个问题呢?针对第一个问题,sso登录以后,可以将Cookie的域设置为顶域,即.a.com,这样所有子域的系统都可以访问到顶域的Cookie。我们在设置Cookie时,只能设置顶域和自己的域,不能设置其他的域。比如:我们不能在自己的系统中给baidu.com的域设置Cookie。
Cookie的问题解决了,我们再来看看session的问题。我们在sso系统登录了,这时再访问app1,Cookie也带到了app1的服务端(Server),app1的服务端怎么找到这个Cookie对应的Session呢?这里就要把3个系统的Session共享,如图所示。共享Session的解决方案有很多,例如:Spring-Session。这样第2个问题也解决了。
同域下的单点登录就实现了,但这还不是真正的单点登录。
不同域下的单点登录
同域下的单点登录是巧用了Cookie顶域的特性。如果是不同域呢?不同域之间Cookie是不共享的,怎么办?
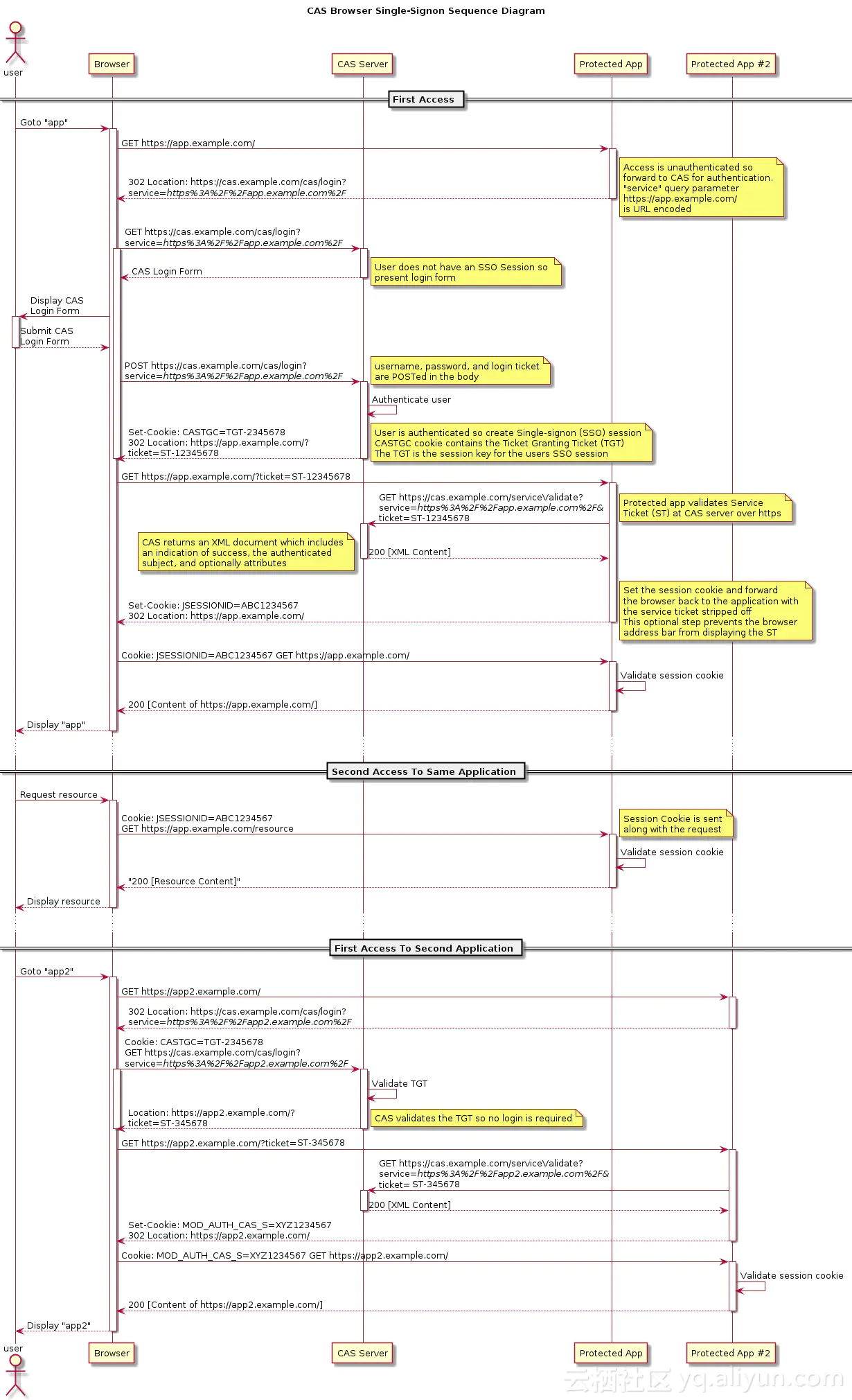
这里我们就要说一说CAS流程了,这个流程是单点登录的标准流程。

上图是CAS官网上的标准流程,具体流程如下:
- 用户访问app系统,app系统是需要登录的,但用户现在没有登录。
- 跳转到CAS server,即SSO登录系统,以后图中的CAS Server我们统一叫做SSO系统。 SSO系统也没有登录,弹出用户登录页。
- 用户填写用户名、密码,SSO系统进行认证后,将登录状态写入SSO的session,浏览器(Browser)中写入SSO域下的Cookie。
- SSO系统登录完成后会生成一个ST(Service Ticket),然后跳转到app系统,同时将ST作为参数传递给app系统。
- app系统拿到ST后,从后台向SSO发送请求,验证ST是否有效。
- 验证通过后,app系统将登录状态写入session并设置app域下的Cookie。
至此,跨域单点登录就完成了。以后我们再访问app系统时,app就是登录的。接下来,我们再看看访问app2系统时的流程。
- 用户访问app2系统,app2系统没有登录,跳转到SSO。
- 由于SSO已经登录了,不需要重新登录认证。
- SSO生成ST,浏览器跳转到app2系统,并将ST作为参数传递给app2。
- app2拿到ST,后台访问SSO,验证ST是否有效。
- 验证成功后,app2将登录状态写入session,并在app2域下写入Cookie。
这样,app2系统不需要走登录流程,就已经是登录了。SSO,app和app2在不同的域,它们之间的session不共享也是没问题的。
有的同学问我,SSO系统登录后,跳回原业务系统时,带了个参数ST,业务系统还要拿ST再次访问SSO进行验证,觉得这个步骤有点多余。他想SSO登录认证通过后,通过回调地址将用户信息返回给原业务系统,原业务系统直接设置登录状态,这样流程简单,也完成了登录,不是很好吗?
其实这样问题时很严重的,如果我在SSO没有登录,而是直接在浏览器中敲入回调的地址,并带上伪造的用户信息,是不是业务系统也认为登录了呢?这是很可怕的。
总结
单点登录(SSO)的所有流程都介绍完了,原理大家都清楚了。总结一下单点登录要做的事情:
- 单点登录(SSO系统)是保障各业务系统的用户资源的安全 。
- 各个业务系统获得的信息是,这个用户能不能访问我的资源。
- 单点登录,资源都在各个业务系统这边,不在SSO那一方。 用户在给SSO服务器提供了用户名密码后,作为业务系统并不知道这件事。 SSO随便给业务系统一个ST,那么业务系统是不能确定这个ST是用户伪造的,还是真的有效,所以要拿着这个ST去SSO服务器再问一下,这个用户给我的ST是否有效,是有效的我才能让这个用户访问。

浙公网安备 33010602011771号