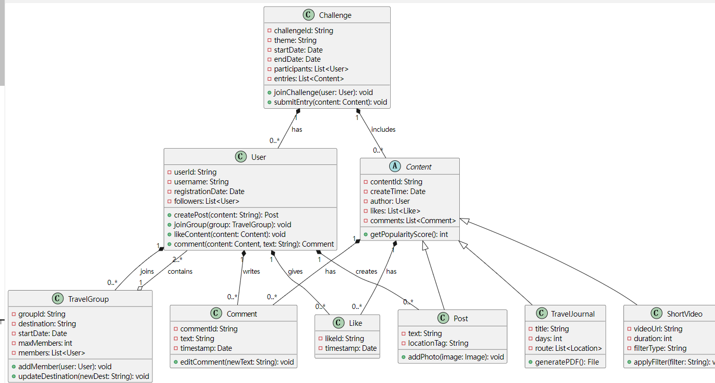
“云游天下”APP的社交与UGC生态类图及补充说明
类图如下:

补充说明:
1. 核心类说明
| 类名 | 职责 |
|---|---|
| User | 用户实体,负责创建内容、加入组队、互动行为。 |
| TravelGroup | 旅行组队管理,包含目的地、成员上限等属性。 |
| Content | 抽象基类,统一管理帖子、游记、短视频的公共属性(如点赞、评论)。 |
| Post | 图文帖子,支持添加位置标签和图片。 |
| TravelJournal | 结构化游记,支持生成PDF格式的完整报告。 |
| ShortVideo | 短视频内容,支持滤镜特效和时长控制。 |
| Challenge | 热门挑战活动,管理参与用户和提交内容。 |
| Comment | 用户对内容的评论,支持编辑操作。 |
| Like | 用户对内容的点赞行为记录。 |
2. 关键关系说明
- 继承关系:
Post、TravelJournal、ShortVideo继承自Content,共享点赞、评论等基础功能。 - 组合关系:
User与Post/Comment/Like:用户创建内容并互动。TravelGroup与User:组队由多个用户组成(至少2人)。
- 关联关系:
Challenge与Content:挑战活动包含用户提交的多类型内容。Content与Comment/Like:内容关联其下的评论和点赞。
3.场景映射
- 用户发布游记并参与挑战:
User→ 创建TravelJournal→ 关联到Challenge。
- 组队旅行并分享动态:
User加入TravelGroup→ 创建Post并添加照片 → 其他用户点赞评论。
- 短视频互动:
User拍摄ShortVideo→ 应用滤镜 → 其他用户评论并打赏(需扩展支付类)。

浙公网安备 33010602011771号