CodeBuddyIDE国际版体验(8月12日)
注意:由于AI更新迭代快,本次体验说明具有一定时效性,仅供参考。
从0开发一个完整的、企业级商用项目、前后端分离的项目,说实话还是很费劲,当然一些简单的需求肯定完成的不错。比如昨天使用CodeBuddyIDE开发了一个微信小程序+NodeJS后端的扫描文档小工具。
这些并不是本文的重点,在实际生产中,其实更多的是对已有项目的维护,因此,基于当前我正在做的事情——对一款ERPP系统的维护升级,看这个款AI工具,能否提高我的效率
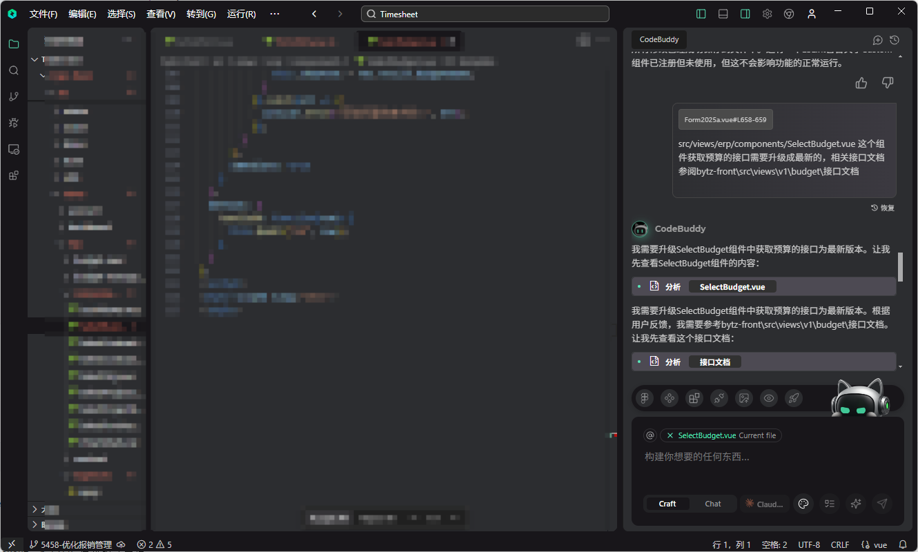
任务1:对接新接口
提供接口文档(接口文档所在的目录,不告知具体哪一个接口文档)

可以看到最开始把目录当成文件识别了,但是很快就纠正过来了,并且顺利找到正确的接口文档。
但是很快就遇到了第一个问题——接口文档写的post但是AI写的get

很快AI修复了这个问题,接着迎来了第二个问题——目前我用的所有AI都没能处理问题
axios封装过的,不需要.result,尽管AI知道使用axios,却没有了解到用户设置过的问题
(能不能优化一下……)
好吧,这点我自己手动删除.result,这个任务完成。
在上点难度,我将一个请求发起、处理的代码片段发送到输入框

需求是这样的:
当前代码调用的接口是过时接口,请注释这段代码,然后在后面写出新的正确的查询预算剩余额度的代码,接口文档所在目录是xxx。对人来说很省事,给AI的信息很少,那么看看CodeBuddyIDE+Claude3.7.5的表现如何,
非常出乎我的意料,除了.result的问题,找接口,发请求,处理返回数据(其实返回数据的格式挺复杂的)
很顺利的完成了这个需求

观察代码,虽然说有些地方写法可能会导致数据没那么准确,但是在没有人为的解释清楚业务的时候,能做到这个地步已经很不错了。
完成一个表单中的,包含多个子组件,多个请求的升级改造,顺利实现,1h。
接下来是查看表单,看看我们刚才的改动,是否正常的保存和加载
很可惜加载有些小问题(不是BUG,只是可以优化
但是AI优化了好几次没成功——把显示为code的改为显示名称
我点击恢复

在这个页面卡死了退不出来了……
重启继续工作,遇到了个问题,只有根据id查询的接口,它却用code来使用这个接口,告诉他不对

于是现根据code查,查出来id再用id查。
?????你都查出来了何必多此一举????

然后比较频繁出现的一个问题:

他很容易把一个文件改坏……

浙公网安备 33010602011771号