城院书集-项目原型设计
项目分工:
- 朱晚成:书籍发布
- 卢英卓:主页面
- 石建:搜索界面
- 王宇霖:购物车及订单
- 王忆硕:书籍界面
一、开发工具
- 前端app端:微信开发者工具
- 数据库:微信云开发
- 开发工具:vscode
二、前端app
前端app(微信小程序):登录后可使用功能

主页面

搜索界面

搜索结果

发布界面

购物车

个人信息

订单查询

地址管理
三、后端开发(微信云开发)

四、设计图

顺序图

用例图

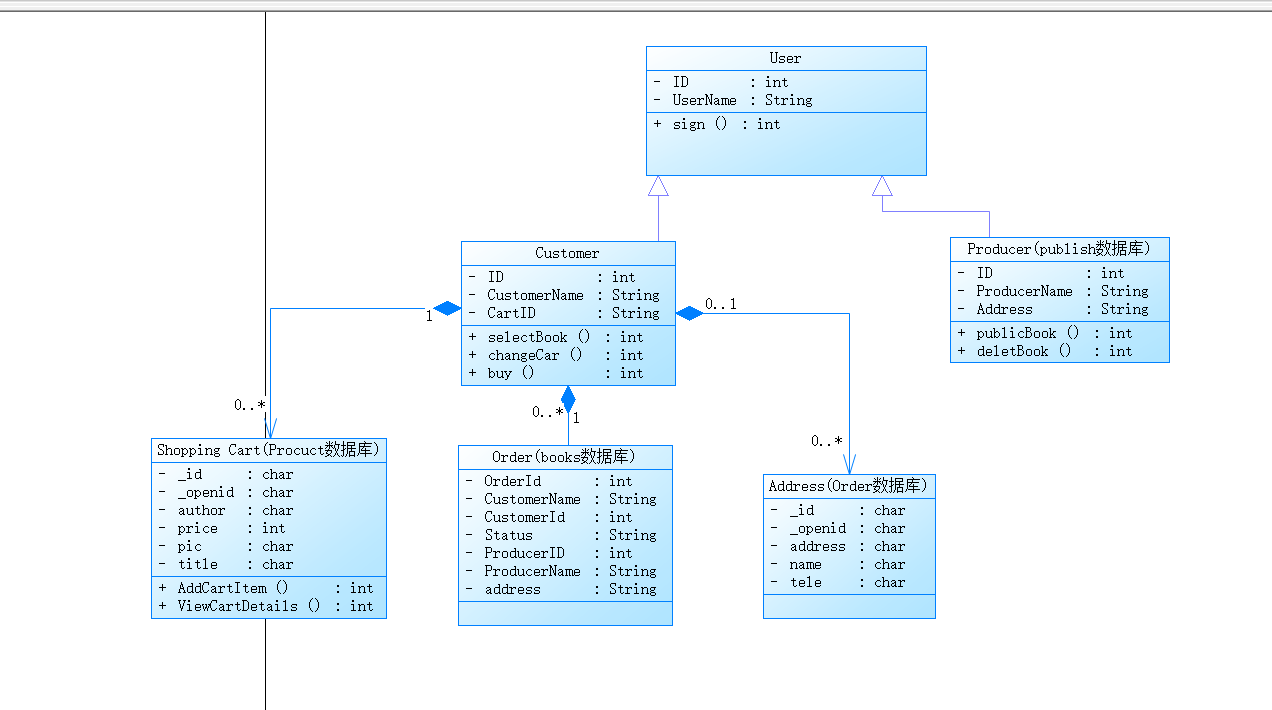
类图
项目分工:
一、开发工具
二、前端app
前端app(微信小程序):登录后可使用功能

主页面

搜索界面

搜索结果

发布界面

购物车

个人信息

订单查询

地址管理
三、后端开发(微信云开发)

四、设计图

顺序图

用例图

类图