FFmpeg源码简单分析:libswscale的sws_scale()

=====================================================

FFmpeg的库函数源码分析文章列表:

【架构图】

FFmpeg源码结构图 - 解码

FFmpeg源码结构图 - 编码

【通用】

FFmpeg 源码简单分析:av_register_all()

FFmpeg 源码简单分析:avcodec_register_all()

FFmpeg 源码简单分析:内存的分配和释放(av_malloc()av_free()等)

FFmpeg 源码简单分析:常见结构体的初始化和销毁(AVFormatContextAVFrame等)

FFmpeg 源码简单分析:avio_open2()

FFmpeg 源码简单分析:av_find_decoder()av_find_encoder()

FFmpeg 源码简单分析:avcodec_open2()

FFmpeg 源码简单分析:avcodec_close()

【解码】

图解FFMPEG打开媒体的函数avformat_open_input

FFmpeg 源码简单分析:avformat_open_input()

FFmpeg 源码简单分析:avformat_find_stream_info()

FFmpeg 源码简单分析:av_read_frame()

FFmpeg 源码简单分析:avcodec_decode_video2()

FFmpeg 源码简单分析:avformat_close_input()

【编码】

FFmpeg 源码简单分析:avformat_alloc_output_context2()

FFmpeg 源码简单分析:avformat_write_header()

FFmpeg 源码简单分析:avcodec_encode_video()

FFmpeg 源码简单分析:av_write_frame()

FFmpeg 源码简单分析:av_write_trailer()

【其他】

FFmpeg源码简单分析:日志输出系统(av_log()等)

FFmpeg源码简单分析:结构体成员管理系统-AVClass

FFmpeg源码简单分析:结构体成员管理系统-AVOption

FFmpeg源码简单分析:libswscalesws_getContext()

FFmpeg源码简单分析:libswscalesws_scale()

FFmpeg源码简单分析:libavdeviceavdevice_register_all()

FFmpeg源码简单分析:libavdevicegdigrab

【脚本】

FFmpeg源码简单分析:makefile

FFmpeg源码简单分析:configure

【H.264】

FFmpegH.264解码器源码简单分析:概述

=====================================================


本文继续上一篇文章《FFmpeg源码分析:sws_getContext()》的内容,简单分析FFmpeg的图像处理(缩放,YUV/RGB格式转换)类库libswsscale中的sws_scale()函数。

libswscale是一个主要用于处理图片像素数据的类库。

能够完毕图片像素格式的转换。图片的拉伸等工作。

有关libswscale的使用能够參考文章:
最简单的基于FFmpeg的libswscale的演示样例(YUV转RGB)

该类库经常使用的函数数量非常少,普通情况下就3个:

sws_getContext():初始化一个SwsContext。

sws_scale():处理图像数据。

sws_freeContext():释放一个SwsContext。

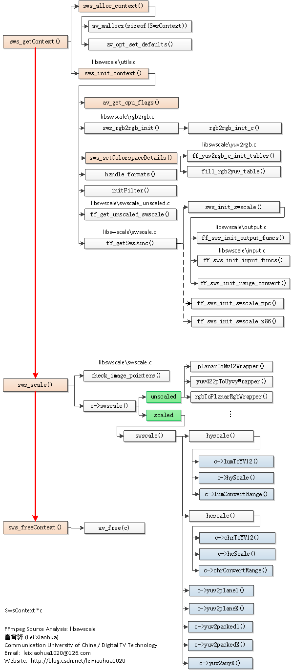
在分析sws_scale()的源码之前。先简单回想一下上篇文章中分析得到的两张图。


函数调用结构图

分析得到的libswscale的函数调用关系例如以下图所看到的。


Libswscale处理数据流程

Libswscale处理像素数据的流程能够概括为下图。


从图中能够看出,libswscale处理数据有两条最基本的方式:unscaled和scaled。unscaled用于处理不须要拉伸的像素数据(属于比較特殊的情况),scaled用于处理须要拉伸的像素数据。Unscaled仅仅须要对图像像素格式进行转换;而Scaled则除了对像素格式进行转换之外,还须要对图像进行缩放。

Scaled方式能够分成以下几个步骤:

XXX to YUV Converter:首相将数据像素数据转换为8bitYUV格式。

Horizontal scaler:水平拉伸图像,并且转换为15bitYUV;

Vertical scaler:垂直拉伸图像;

Output converter:转换为输出像素格式。


sws_scale()

sws_scale()是用于转换像素的函数。它的声明位于libswscale\swscale.h,例如以下所看到的。


/**
 * Scale the image slice in srcSlice and put the resulting scaled
 * slice in the image in dst. A slice is a sequence of consecutive
 * rows in an image.
 *
 * Slices have to be provided in sequential order, either in
 * top-bottom or bottom-top order. If slices are provided in
 * non-sequential order the behavior of the function is undefined.
 *
 * @param c         the scaling context previously created with
 *                  sws_getContext()
 * @param srcSlice  the array containing the pointers to the planes of
 *                  the source slice
 * @param srcStride the array containing the strides for each plane of
 *                  the source image
 * @param srcSliceY the position in the source image of the slice to
 *                  process, that is the number (counted starting from
 *                  zero) in the image of the first row of the slice
 * @param srcSliceH the height of the source slice, that is the number
 *                  of rows in the slice
 * @param dst       the array containing the pointers to the planes of
 *                  the destination image
 * @param dstStride the array containing the strides for each plane of
 *                  the destination image
 * @return          the height of the output slice
 */
int sws_scale(struct SwsContext *c, const uint8_t *const srcSlice[],
              const int srcStride[], int srcSliceY, int srcSliceH,
              uint8_t *const dst[], const int dstStride[]);

sws_scale()的定义位于libswscale\swscale.c。例如以下所看到的。
/**
 * swscale wrapper, so we don't need to export the SwsContext.
 * Assumes planar YUV to be in YUV order instead of YVU.
 */
int sws_scale(struct SwsContext *c,
                                  const uint8_t * const srcSlice[],
                                  const int srcStride[], int srcSliceY,
                                  int srcSliceH, uint8_t *const dst[],
                                  const int dstStride[])
{
    int i, ret;
    const uint8_t *src2[4];
    uint8_t *dst2[4];
    uint8_t *rgb0_tmp = NULL;
    //检查输入參数
    if (!srcStride || !dstStride || !dst || !srcSlice) {
        av_log(c, AV_LOG_ERROR, "One of the input parameters to sws_scale() is NULL, please check the calling code\n");
        return 0;
    }
    if (c->cascaded_context[0] && srcSliceY == 0 && srcSliceH == c->cascaded_context[0]->srcH) {
        ret = sws_scale(c->cascaded_context[0],
                        srcSlice, srcStride, srcSliceY, srcSliceH,
                        c->cascaded_tmp, c->cascaded_tmpStride);
        if (ret < 0)
            return ret;
        ret = sws_scale(c->cascaded_context[1],
                        (const uint8_t * const * )c->cascaded_tmp, c->cascaded_tmpStride, 0, c->cascaded_context[0]->dstH,
                        dst, dstStride);
        return ret;
    }

    memcpy(src2, srcSlice, sizeof(src2));
    memcpy(dst2, dst, sizeof(dst2));

    // do not mess up sliceDir if we have a "trailing" 0-size slice
    if (srcSliceH == 0)
        return 0;
    //检查
    if (!check_image_pointers(srcSlice, c->srcFormat, srcStride)) {
        av_log(c, AV_LOG_ERROR, "bad src image pointers\n");
        return 0;
    }
    if (!check_image_pointers((const uint8_t* const*)dst, c->dstFormat, dstStride)) {
        av_log(c, AV_LOG_ERROR, "bad dst image pointers\n");
        return 0;
    }

    if (c->sliceDir == 0 && srcSliceY != 0 && srcSliceY + srcSliceH != c->srcH) {
        av_log(c, AV_LOG_ERROR, "Slices start in the middle!\n");
        return 0;
    }
    if (c->sliceDir == 0) {
        if (srcSliceY == 0) c->sliceDir = 1; else c->sliceDir = -1;
    }
    //使用调色板palette的特殊处理?应该不常见
    if (usePal(c->srcFormat)) {
        for (i = 0; i < 256; i++) {
            int r, g, b, y, u, v, a = 0xff;
            if (c->srcFormat == AV_PIX_FMT_PAL8) {
                uint32_t p = ((const uint32_t *)(srcSlice[1]))[i];
                a = (p >> 24) & 0xFF;
                r = (p >> 16) & 0xFF;
                g = (p >>  8) & 0xFF;
                b =  p        & 0xFF;
            } else if (c->srcFormat == AV_PIX_FMT_RGB8) {
                r = ( i >> 5     ) * 36;
                g = ((i >> 2) & 7) * 36;
                b = ( i       & 3) * 85;
            } else if (c->srcFormat == AV_PIX_FMT_BGR8) {
                b = ( i >> 6     ) * 85;
                g = ((i >> 3) & 7) * 36;
                r = ( i       & 7) * 36;
            } else if (c->srcFormat == AV_PIX_FMT_RGB4_BYTE) {
                r = ( i >> 3     ) * 255;
                g = ((i >> 1) & 3) * 85;
                b = ( i       & 1) * 255;
            } else if (c->srcFormat == AV_PIX_FMT_GRAY8 || c->srcFormat == AV_PIX_FMT_GRAY8A) {
                r = g = b = i;
            } else {
                av_assert1(c->srcFormat == AV_PIX_FMT_BGR4_BYTE);
                b = ( i >> 3     ) * 255;
                g = ((i >> 1) & 3) * 85;
                r = ( i       & 1) * 255;
            }
#define RGB2YUV_SHIFT 15
#define BY ( (int) (0.114 * 219 / 255 * (1 << RGB2YUV_SHIFT) + 0.5))
#define BV (-(int) (0.081 * 224 / 255 * (1 << RGB2YUV_SHIFT) + 0.5))
#define BU ( (int) (0.500 * 224 / 255 * (1 << RGB2YUV_SHIFT) + 0.5))
#define GY ( (int) (0.587 * 219 / 255 * (1 << RGB2YUV_SHIFT) + 0.5))
#define GV (-(int) (0.419 * 224 / 255 * (1 << RGB2YUV_SHIFT) + 0.5))
#define GU (-(int) (0.331 * 224 / 255 * (1 << RGB2YUV_SHIFT) + 0.5))
#define RY ( (int) (0.299 * 219 / 255 * (1 << RGB2YUV_SHIFT) + 0.5))
#define RV ( (int) (0.500 * 224 / 255 * (1 << RGB2YUV_SHIFT) + 0.5))
#define RU (-(int) (0.169 * 224 / 255 * (1 << RGB2YUV_SHIFT) + 0.5))

            y = av_clip_uint8((RY * r + GY * g + BY * b + ( 33 << (RGB2YUV_SHIFT - 1))) >> RGB2YUV_SHIFT);
            u = av_clip_uint8((RU * r + GU * g + BU * b + (257 << (RGB2YUV_SHIFT - 1))) >> RGB2YUV_SHIFT);
            v = av_clip_uint8((RV * r + GV * g + BV * b + (257 << (RGB2YUV_SHIFT - 1))) >> RGB2YUV_SHIFT);
            c->pal_yuv[i]= y + (u<<8) + (v<<16) + ((unsigned)a<<24);

            switch (c->dstFormat) {
            case AV_PIX_FMT_BGR32:
#if !HAVE_BIGENDIAN
            case AV_PIX_FMT_RGB24:
#endif
                c->pal_rgb[i]=  r + (g<<8) + (b<<16) + ((unsigned)a<<24);
                break;
            case AV_PIX_FMT_BGR32_1:
#if HAVE_BIGENDIAN
            case AV_PIX_FMT_BGR24:
#endif
                c->pal_rgb[i]= a + (r<<8) + (g<<16) + ((unsigned)b<<24);
                break;
            case AV_PIX_FMT_RGB32_1:
#if HAVE_BIGENDIAN
            case AV_PIX_FMT_RGB24:
#endif
                c->pal_rgb[i]= a + (b<<8) + (g<<16) + ((unsigned)r<<24);
                break;
            case AV_PIX_FMT_RGB32:
#if !HAVE_BIGENDIAN
            case AV_PIX_FMT_BGR24:
#endif
            default:
                c->pal_rgb[i]=  b + (g<<8) + (r<<16) + ((unsigned)a<<24);
            }
        }
    }
    //Alpha的特殊处理?

if (c->src0Alpha && !c->dst0Alpha && isALPHA(c->dstFormat)) { uint8_t *base; int x,y; rgb0_tmp = av_malloc(FFABS(srcStride[0]) * srcSliceH + 32); if (!rgb0_tmp) return AVERROR(ENOMEM); base = srcStride[0] < 0 ?

rgb0_tmp - srcStride[0] * (srcSliceH-1) : rgb0_tmp; for (y=0; y<srcSliceH; y++){ memcpy(base + srcStride[0]*y, src2[0] + srcStride[0]*y, 4*c->srcW); for (x=c->src0Alpha-1; x<4*c->srcW; x+=4) { base[ srcStride[0]*y + x] = 0xFF; } } src2[0] = base; } //XYZ的特殊处理?

if (c->srcXYZ && !(c->dstXYZ && c->srcW==c->dstW && c->srcH==c->dstH)) { uint8_t *base; rgb0_tmp = av_malloc(FFABS(srcStride[0]) * srcSliceH + 32); if (!rgb0_tmp) return AVERROR(ENOMEM); base = srcStride[0] < 0 ?

rgb0_tmp - srcStride[0] * (srcSliceH-1) : rgb0_tmp; xyz12Torgb48(c, (uint16_t*)base, (const uint16_t*)src2[0], srcStride[0]/2, srcSliceH); src2[0] = base; } if (!srcSliceY && (c->flags & SWS_BITEXACT) && c->dither == SWS_DITHER_ED && c->dither_error[0]) for (i = 0; i < 4; i++) memset(c->dither_error[i], 0, sizeof(c->dither_error[0][0]) * (c->dstW+2)); // copy strides, so they can safely be modified // sliceDir: 1 = top-to-bottom; -1 = bottom-to-top; if (c->sliceDir == 1) { // slices go from top to bottom int srcStride2[4] = { srcStride[0], srcStride[1], srcStride[2], srcStride[3] }; int dstStride2[4] = { dstStride[0], dstStride[1], dstStride[2], dstStride[3] }; reset_ptr(src2, c->srcFormat); reset_ptr((void*)dst2, c->dstFormat); /* reset slice direction at end of frame */ if (srcSliceY + srcSliceH == c->srcH) c->sliceDir = 0; //关键:调用 ret = c->swscale(c, src2, srcStride2, srcSliceY, srcSliceH, dst2, dstStride2); } else { // slices go from bottom to top => we flip the image internally int srcStride2[4] = { -srcStride[0], -srcStride[1], -srcStride[2], -srcStride[3] }; int dstStride2[4] = { -dstStride[0], -dstStride[1], -dstStride[2], -dstStride[3] }; src2[0] += (srcSliceH - 1) * srcStride[0]; if (!usePal(c->srcFormat)) src2[1] += ((srcSliceH >> c->chrSrcVSubSample) - 1) * srcStride[1]; src2[2] += ((srcSliceH >> c->chrSrcVSubSample) - 1) * srcStride[2]; src2[3] += (srcSliceH - 1) * srcStride[3]; dst2[0] += ( c->dstH - 1) * dstStride[0]; dst2[1] += ((c->dstH >> c->chrDstVSubSample) - 1) * dstStride[1]; dst2[2] += ((c->dstH >> c->chrDstVSubSample) - 1) * dstStride[2]; dst2[3] += ( c->dstH - 1) * dstStride[3]; reset_ptr(src2, c->srcFormat); reset_ptr((void*)dst2, c->dstFormat); /* reset slice direction at end of frame */ if (!srcSliceY) c->sliceDir = 0; //关键:调用 ret = c->swscale(c, src2, srcStride2, c->srcH-srcSliceY-srcSliceH, srcSliceH, dst2, dstStride2); } if (c->dstXYZ && !(c->srcXYZ && c->srcW==c->dstW && c->srcH==c->dstH)) { /* replace on the same data */ rgb48Toxyz12(c, (uint16_t*)dst2[0], (const uint16_t*)dst2[0], dstStride[0]/2, ret); } av_free(rgb0_tmp); return ret; }


从sws_scale()的定义能够看出,它封装了SwsContext中的swscale()(注意这个函数中间没有“_”)。函数最重要的一句代码就是“c->swscale()”。

除此之外,函数还做了一些添加“兼容性”的一些处理。函数的主要过程例如以下所看到的。

1.检查输入的图像參数的合理性。

这一步骤首先检查输入输出的參数是否为空,然后通过调用check_image_pointers()检查输入输出图像的内存是否正确分配。check_image_pointers()的定义例如以下所看到的。

static int check_image_pointers(const uint8_t * const data[4], enum AVPixelFormat pix_fmt,
                                const int linesizes[4])
{
    const AVPixFmtDescriptor *desc = av_pix_fmt_desc_get(pix_fmt);
    int i;

    for (i = 0; i < 4; i++) {
        int plane = desc->comp[i].plane;
        if (!data[plane] || !linesizes[plane])
            return 0;
    }

    return 1;
}

从check_image_pointers()的定义能够看出,在特定像素格式前提下,假设该像素格式应该包括像素的分量为空。就返回0,否则返回1。
2.假设输入像素数据中使用了“调色板”(palette),则进行一些对应的处理。这一步通过函数usePal()来判定。usePal()的定义例如以下。


static av_always_inline int usePal(enum AVPixelFormat pix_fmt)
{
    const AVPixFmtDescriptor *desc = av_pix_fmt_desc_get(pix_fmt);
    av_assert0(desc);
    return (desc->flags & AV_PIX_FMT_FLAG_PAL) || (desc->flags & AV_PIX_FMT_FLAG_PSEUDOPAL);
}

从定义能够看出该函数通过判定AVPixFmtDescriptor中的flag是否包括AV_PIX_FMT_FLAG_PAL来断定像素格式是否使用了“调色板”。


3.其他一些特殊格式的处理,比方说Alpha。XYZ等的处理(这方面没有研究过)。
4.假设输入的图像的扫描方式是从底部到顶部的(普通情况下是从顶部究竟部)。则将图像进行反转。
5.调用SwsContext中的swscale()。


SwsContext中的swscale()

swscale这个变量的类型是SwsFunc,实际上就是一个函数指针。它是整个类库的核心。当我们从外部调用swscale()函数的时候。实际上就是调用了SwsContext中的这个名称为swscale的变量(注意外部函数接口和这个内部函数指针的名字是一样的,但不是一回事)。
能够看一下SwsFunc这个类型的定义:

typedef int (*SwsFunc)(struct SwsContext *context, const uint8_t *src[],
                       int srcStride[], int srcSliceY, int srcSliceH,
                       uint8_t *dst[], int dstStride[]);
能够看出SwsFunc的定义的參数类型和libswscale类库外部接口函数swscale()的參数类型一模一样。


在libswscale中,该指针的指向能够分成2种情况:

1.图像没有伸缩的时候。指向专有的像素转换函数

2.图像有伸缩的时候。指向swscale()函数。

在调用sws_getContext()初始化SwsContext的时候。会在其子函数sws_init_context()中对swscale指针进行赋值。假设图像没有进行拉伸,则会调用ff_get_unscaled_swscale()对其进行赋值;假设图像进行了拉伸。则会调用ff_getSwsFunc()对其进行赋值。

以下分别看一下这2种情况。


没有拉伸--专有的像素转换函数

假设图像没有进行拉伸,则会调用ff_get_unscaled_swscale()对SwsContext的swscale进行赋值。上篇文章中记录了这个函数。在这里回想一下。

ff_get_unscaled_swscale()

ff_get_unscaled_swscale()的定义例如以下。
void ff_get_unscaled_swscale(SwsContext *c)
{
    const enum AVPixelFormat srcFormat = c->srcFormat;
    const enum AVPixelFormat dstFormat = c->dstFormat;
    const int flags = c->flags;
    const int dstH = c->dstH;
    int needsDither;

    needsDither = isAnyRGB(dstFormat) &&
            c->dstFormatBpp < 24 &&
           (c->dstFormatBpp < c->srcFormatBpp || (!isAnyRGB(srcFormat)));

    /* yv12_to_nv12 */
    if ((srcFormat == AV_PIX_FMT_YUV420P || srcFormat == AV_PIX_FMT_YUVA420P) &&
        (dstFormat == AV_PIX_FMT_NV12 || dstFormat == AV_PIX_FMT_NV21)) {
        c->swscale = planarToNv12Wrapper;
    }
    /* nv12_to_yv12 */
    if (dstFormat == AV_PIX_FMT_YUV420P &&
        (srcFormat == AV_PIX_FMT_NV12 || srcFormat == AV_PIX_FMT_NV21)) {
        c->swscale = nv12ToPlanarWrapper;
    }
    /* yuv2bgr */
    if ((srcFormat == AV_PIX_FMT_YUV420P || srcFormat == AV_PIX_FMT_YUV422P ||
         srcFormat == AV_PIX_FMT_YUVA420P) && isAnyRGB(dstFormat) &&
        !(flags & SWS_ACCURATE_RND) && (c->dither == SWS_DITHER_BAYER || c->dither == SWS_DITHER_AUTO) && !(dstH & 1)) {
        c->swscale = ff_yuv2rgb_get_func_ptr(c);
    }

    if (srcFormat == AV_PIX_FMT_YUV410P && !(dstH & 3) &&
        (dstFormat == AV_PIX_FMT_YUV420P || dstFormat == AV_PIX_FMT_YUVA420P) &&
        !(flags & SWS_BITEXACT)) {
        c->swscale = yvu9ToYv12Wrapper;
    }

    /* bgr24toYV12 */
    if (srcFormat == AV_PIX_FMT_BGR24 &&
        (dstFormat == AV_PIX_FMT_YUV420P || dstFormat == AV_PIX_FMT_YUVA420P) &&
        !(flags & SWS_ACCURATE_RND))
        c->swscale = bgr24ToYv12Wrapper;

    /* RGB/BGR -> RGB/BGR (no dither needed forms) */
    if (isAnyRGB(srcFormat) && isAnyRGB(dstFormat) && findRgbConvFn(c)
        && (!needsDither || (c->flags&(SWS_FAST_BILINEAR|SWS_POINT))))
        c->swscale = rgbToRgbWrapper;

    if ((srcFormat == AV_PIX_FMT_GBRP && dstFormat == AV_PIX_FMT_GBRAP) ||
        (srcFormat == AV_PIX_FMT_GBRAP && dstFormat == AV_PIX_FMT_GBRP))
        c->swscale = planarRgbToplanarRgbWrapper;

#define isByteRGB(f) (             \
        f == AV_PIX_FMT_RGB32   || \
        f == AV_PIX_FMT_RGB32_1 || \
        f == AV_PIX_FMT_RGB24   || \
        f == AV_PIX_FMT_BGR32   || \
        f == AV_PIX_FMT_BGR32_1 || \
        f == AV_PIX_FMT_BGR24)

    if (srcFormat == AV_PIX_FMT_GBRP && isPlanar(srcFormat) && isByteRGB(dstFormat))
        c->swscale = planarRgbToRgbWrapper;

    if ((srcFormat == AV_PIX_FMT_RGB48LE  || srcFormat == AV_PIX_FMT_RGB48BE  ||
         srcFormat == AV_PIX_FMT_BGR48LE  || srcFormat == AV_PIX_FMT_BGR48BE  ||
         srcFormat == AV_PIX_FMT_RGBA64LE || srcFormat == AV_PIX_FMT_RGBA64BE ||
         srcFormat == AV_PIX_FMT_BGRA64LE || srcFormat == AV_PIX_FMT_BGRA64BE) &&
        (dstFormat == AV_PIX_FMT_GBRP9LE  || dstFormat == AV_PIX_FMT_GBRP9BE  ||
         dstFormat == AV_PIX_FMT_GBRP10LE || dstFormat == AV_PIX_FMT_GBRP10BE ||
         dstFormat == AV_PIX_FMT_GBRP12LE || dstFormat == AV_PIX_FMT_GBRP12BE ||
         dstFormat == AV_PIX_FMT_GBRP14LE || dstFormat == AV_PIX_FMT_GBRP14BE ||
         dstFormat == AV_PIX_FMT_GBRP16LE || dstFormat == AV_PIX_FMT_GBRP16BE ||
         dstFormat == AV_PIX_FMT_GBRAP16LE || dstFormat == AV_PIX_FMT_GBRAP16BE ))
        c->swscale = Rgb16ToPlanarRgb16Wrapper;

    if ((srcFormat == AV_PIX_FMT_GBRP9LE  || srcFormat == AV_PIX_FMT_GBRP9BE  ||
         srcFormat == AV_PIX_FMT_GBRP16LE || srcFormat == AV_PIX_FMT_GBRP16BE ||
         srcFormat == AV_PIX_FMT_GBRP10LE || srcFormat == AV_PIX_FMT_GBRP10BE ||
         srcFormat == AV_PIX_FMT_GBRP12LE || srcFormat == AV_PIX_FMT_GBRP12BE ||
         srcFormat == AV_PIX_FMT_GBRP14LE || srcFormat == AV_PIX_FMT_GBRP14BE ||
         srcFormat == AV_PIX_FMT_GBRAP16LE || srcFormat == AV_PIX_FMT_GBRAP16BE) &&
        (dstFormat == AV_PIX_FMT_RGB48LE  || dstFormat == AV_PIX_FMT_RGB48BE  ||
         dstFormat == AV_PIX_FMT_BGR48LE  || dstFormat == AV_PIX_FMT_BGR48BE  ||
         dstFormat == AV_PIX_FMT_RGBA64LE || dstFormat == AV_PIX_FMT_RGBA64BE ||
         dstFormat == AV_PIX_FMT_BGRA64LE || dstFormat == AV_PIX_FMT_BGRA64BE))
        c->swscale = planarRgb16ToRgb16Wrapper;

    if (av_pix_fmt_desc_get(srcFormat)->comp[0].depth_minus1 == 7 &&
        isPackedRGB(srcFormat) && dstFormat == AV_PIX_FMT_GBRP)
        c->swscale = rgbToPlanarRgbWrapper;

    if (isBayer(srcFormat)) {
        if (dstFormat == AV_PIX_FMT_RGB24)
            c->swscale = bayer_to_rgb24_wrapper;
        else if (dstFormat == AV_PIX_FMT_YUV420P)
            c->swscale = bayer_to_yv12_wrapper;
        else if (!isBayer(dstFormat)) {
            av_log(c, AV_LOG_ERROR, "unsupported bayer conversion\n");
            av_assert0(0);
        }
    }

    /* bswap 16 bits per pixel/component packed formats */
    if (IS_DIFFERENT_ENDIANESS(srcFormat, dstFormat, AV_PIX_FMT_BAYER_BGGR16) ||
        IS_DIFFERENT_ENDIANESS(srcFormat, dstFormat, AV_PIX_FMT_BAYER_RGGB16) ||
        IS_DIFFERENT_ENDIANESS(srcFormat, dstFormat, AV_PIX_FMT_BAYER_GBRG16) ||
        IS_DIFFERENT_ENDIANESS(srcFormat, dstFormat, AV_PIX_FMT_BAYER_GRBG16) ||
        IS_DIFFERENT_ENDIANESS(srcFormat, dstFormat, AV_PIX_FMT_BGR444) ||
        IS_DIFFERENT_ENDIANESS(srcFormat, dstFormat, AV_PIX_FMT_BGR48)  ||
        IS_DIFFERENT_ENDIANESS(srcFormat, dstFormat, AV_PIX_FMT_BGRA64) ||
        IS_DIFFERENT_ENDIANESS(srcFormat, dstFormat, AV_PIX_FMT_BGR555) ||
        IS_DIFFERENT_ENDIANESS(srcFormat, dstFormat, AV_PIX_FMT_BGR565) ||
        IS_DIFFERENT_ENDIANESS(srcFormat, dstFormat, AV_PIX_FMT_BGRA64) ||
        IS_DIFFERENT_ENDIANESS(srcFormat, dstFormat, AV_PIX_FMT_GRAY16) ||
        IS_DIFFERENT_ENDIANESS(srcFormat, dstFormat, AV_PIX_FMT_YA16)   ||
        IS_DIFFERENT_ENDIANESS(srcFormat, dstFormat, AV_PIX_FMT_GBRP9)  ||
        IS_DIFFERENT_ENDIANESS(srcFormat, dstFormat, AV_PIX_FMT_GBRP10) ||
        IS_DIFFERENT_ENDIANESS(srcFormat, dstFormat, AV_PIX_FMT_GBRP12) ||
        IS_DIFFERENT_ENDIANESS(srcFormat, dstFormat, AV_PIX_FMT_GBRP14) ||
        IS_DIFFERENT_ENDIANESS(srcFormat, dstFormat, AV_PIX_FMT_GBRP16) ||
        IS_DIFFERENT_ENDIANESS(srcFormat, dstFormat, AV_PIX_FMT_GBRAP16) ||
        IS_DIFFERENT_ENDIANESS(srcFormat, dstFormat, AV_PIX_FMT_RGB444) ||
        IS_DIFFERENT_ENDIANESS(srcFormat, dstFormat, AV_PIX_FMT_RGB48)  ||
        IS_DIFFERENT_ENDIANESS(srcFormat, dstFormat, AV_PIX_FMT_RGBA64) ||
        IS_DIFFERENT_ENDIANESS(srcFormat, dstFormat, AV_PIX_FMT_RGB555) ||
        IS_DIFFERENT_ENDIANESS(srcFormat, dstFormat, AV_PIX_FMT_RGB565) ||
        IS_DIFFERENT_ENDIANESS(srcFormat, dstFormat, AV_PIX_FMT_RGBA64) ||
        IS_DIFFERENT_ENDIANESS(srcFormat, dstFormat, AV_PIX_FMT_XYZ12)  ||
        IS_DIFFERENT_ENDIANESS(srcFormat, dstFormat, AV_PIX_FMT_YUV420P9)  ||
        IS_DIFFERENT_ENDIANESS(srcFormat, dstFormat, AV_PIX_FMT_YUV420P10) ||
        IS_DIFFERENT_ENDIANESS(srcFormat, dstFormat, AV_PIX_FMT_YUV420P12) ||
        IS_DIFFERENT_ENDIANESS(srcFormat, dstFormat, AV_PIX_FMT_YUV420P14) ||
        IS_DIFFERENT_ENDIANESS(srcFormat, dstFormat, AV_PIX_FMT_YUV420P16) ||
        IS_DIFFERENT_ENDIANESS(srcFormat, dstFormat, AV_PIX_FMT_YUV422P9)  ||
        IS_DIFFERENT_ENDIANESS(srcFormat, dstFormat, AV_PIX_FMT_YUV422P10) ||
        IS_DIFFERENT_ENDIANESS(srcFormat, dstFormat, AV_PIX_FMT_YUV422P12) ||
        IS_DIFFERENT_ENDIANESS(srcFormat, dstFormat, AV_PIX_FMT_YUV422P14) ||
        IS_DIFFERENT_ENDIANESS(srcFormat, dstFormat, AV_PIX_FMT_YUV422P16) ||
        IS_DIFFERENT_ENDIANESS(srcFormat, dstFormat, AV_PIX_FMT_YUV444P9)  ||
        IS_DIFFERENT_ENDIANESS(srcFormat, dstFormat, AV_PIX_FMT_YUV444P10) ||
        IS_DIFFERENT_ENDIANESS(srcFormat, dstFormat, AV_PIX_FMT_YUV444P12) ||
        IS_DIFFERENT_ENDIANESS(srcFormat, dstFormat, AV_PIX_FMT_YUV444P14) ||
        IS_DIFFERENT_ENDIANESS(srcFormat, dstFormat, AV_PIX_FMT_YUV444P16))
        c->swscale = packed_16bpc_bswap;

    if (usePal(srcFormat) && isByteRGB(dstFormat))
        c->swscale = palToRgbWrapper;

    if (srcFormat == AV_PIX_FMT_YUV422P) {
        if (dstFormat == AV_PIX_FMT_YUYV422)
            c->swscale = yuv422pToYuy2Wrapper;
        else if (dstFormat == AV_PIX_FMT_UYVY422)
            c->swscale = yuv422pToUyvyWrapper;
    }

    /* LQ converters if -sws 0 or -sws 4*/
    if (c->flags&(SWS_FAST_BILINEAR|SWS_POINT)) {
        /* yv12_to_yuy2 */
        if (srcFormat == AV_PIX_FMT_YUV420P || srcFormat == AV_PIX_FMT_YUVA420P) {
            if (dstFormat == AV_PIX_FMT_YUYV422)
                c->swscale = planarToYuy2Wrapper;
            else if (dstFormat == AV_PIX_FMT_UYVY422)
                c->swscale = planarToUyvyWrapper;
        }
    }
    if (srcFormat == AV_PIX_FMT_YUYV422 &&
       (dstFormat == AV_PIX_FMT_YUV420P || dstFormat == AV_PIX_FMT_YUVA420P))
        c->swscale = yuyvToYuv420Wrapper;
    if (srcFormat == AV_PIX_FMT_UYVY422 &&
       (dstFormat == AV_PIX_FMT_YUV420P || dstFormat == AV_PIX_FMT_YUVA420P))
        c->swscale = uyvyToYuv420Wrapper;
    if (srcFormat == AV_PIX_FMT_YUYV422 && dstFormat == AV_PIX_FMT_YUV422P)
        c->swscale = yuyvToYuv422Wrapper;
    if (srcFormat == AV_PIX_FMT_UYVY422 && dstFormat == AV_PIX_FMT_YUV422P)
        c->swscale = uyvyToYuv422Wrapper;

#define isPlanarGray(x) (isGray(x) && (x) != AV_PIX_FMT_YA8 && (x) != AV_PIX_FMT_YA16LE && (x) != AV_PIX_FMT_YA16BE)
    /* simple copy */
    if ( srcFormat == dstFormat ||
        (srcFormat == AV_PIX_FMT_YUVA420P && dstFormat == AV_PIX_FMT_YUV420P) ||
        (srcFormat == AV_PIX_FMT_YUV420P && dstFormat == AV_PIX_FMT_YUVA420P) ||
        (isPlanarYUV(srcFormat) && isPlanarGray(dstFormat)) ||
        (isPlanarYUV(dstFormat) && isPlanarGray(srcFormat)) ||
        (isPlanarGray(dstFormat) && isPlanarGray(srcFormat)) ||
        (isPlanarYUV(srcFormat) && isPlanarYUV(dstFormat) &&
         c->chrDstHSubSample == c->chrSrcHSubSample &&
         c->chrDstVSubSample == c->chrSrcVSubSample &&
         dstFormat != AV_PIX_FMT_NV12 && dstFormat != AV_PIX_FMT_NV21 &&
         srcFormat != AV_PIX_FMT_NV12 && srcFormat != AV_PIX_FMT_NV21))
    {
        if (isPacked(c->srcFormat))
            c->swscale = packedCopyWrapper;
        else /* Planar YUV or gray */
            c->swscale = planarCopyWrapper;
    }

    if (ARCH_PPC)
        ff_get_unscaled_swscale_ppc(c);
//     if (ARCH_ARM)
//         ff_get_unscaled_swscale_arm(c);
}

从代码中能够看出,它依据输入输出像素格式的不同。选择了不同的转换函数。比如YUV420P转换NV12的时候,就会将planarToNv12Wrapper()赋值给SwsContext的swscale指针。

有拉伸--swscale()

假设图像进行了拉伸,则会调用ff_getSwsFunc()对SwsContext的swscale进行赋值。上篇文章中记录了这个函数,在这里回想一下。

SwsFunc ff_getSwsFunc(SwsContext *c)
{
    sws_init_swscale(c);

    if (ARCH_PPC)
        ff_sws_init_swscale_ppc(c);
    if (ARCH_X86)
        ff_sws_init_swscale_x86(c);

    return swscale;
}

注意,sws_init_context()对SwsContext的swscale进行赋值的语句是:
c->swscale = ff_getSwsFunc(c);
即把ff_getSwsFunc()的返回值赋值给SwsContext的swscale指针。而ff_getSwsFunc()的返回值是一个静态函数,名称就叫做“swscale”。
以下我们看一下这个swscale()静态函数的定义。


static int swscale(SwsContext *c, const uint8_t *src[],
                   int srcStride[], int srcSliceY,
                   int srcSliceH, uint8_t *dst[], int dstStride[])
{
    /* load a few things into local vars to make the code more readable?

* and faster */ //注意一下这些參数 //以亮度为准 const int srcW = c->srcW; const int dstW = c->dstW; const int dstH = c->dstH; //以色度为准 const int chrDstW = c->chrDstW; const int chrSrcW = c->chrSrcW; const int lumXInc = c->lumXInc; const int chrXInc = c->chrXInc; const enum AVPixelFormat dstFormat = c->dstFormat; const int flags = c->flags; int32_t *vLumFilterPos = c->vLumFilterPos; int32_t *vChrFilterPos = c->vChrFilterPos; int32_t *hLumFilterPos = c->hLumFilterPos; int32_t *hChrFilterPos = c->hChrFilterPos; int16_t *hLumFilter = c->hLumFilter; int16_t *hChrFilter = c->hChrFilter; int32_t *lumMmxFilter = c->lumMmxFilter; int32_t *chrMmxFilter = c->chrMmxFilter; const int vLumFilterSize = c->vLumFilterSize; const int vChrFilterSize = c->vChrFilterSize; const int hLumFilterSize = c->hLumFilterSize; const int hChrFilterSize = c->hChrFilterSize; int16_t **lumPixBuf = c->lumPixBuf; int16_t **chrUPixBuf = c->chrUPixBuf; int16_t **chrVPixBuf = c->chrVPixBuf; int16_t **alpPixBuf = c->alpPixBuf; const int vLumBufSize = c->vLumBufSize; const int vChrBufSize = c->vChrBufSize; uint8_t *formatConvBuffer = c->formatConvBuffer; uint32_t *pal = c->pal_yuv; yuv2planar1_fn yuv2plane1 = c->yuv2plane1; yuv2planarX_fn yuv2planeX = c->yuv2planeX; yuv2interleavedX_fn yuv2nv12cX = c->yuv2nv12cX; yuv2packed1_fn yuv2packed1 = c->yuv2packed1; yuv2packed2_fn yuv2packed2 = c->yuv2packed2; yuv2packedX_fn yuv2packedX = c->yuv2packedX; yuv2anyX_fn yuv2anyX = c->yuv2anyX; const int chrSrcSliceY = srcSliceY >> c->chrSrcVSubSample; const int chrSrcSliceH = FF_CEIL_RSHIFT(srcSliceH, c->chrSrcVSubSample); int should_dither = is9_OR_10BPS(c->srcFormat) || is16BPS(c->srcFormat); int lastDstY; /* vars which will change and which we need to store back in the context */ int dstY = c->dstY; int lumBufIndex = c->lumBufIndex; int chrBufIndex = c->chrBufIndex; int lastInLumBuf = c->lastInLumBuf; int lastInChrBuf = c->lastInChrBuf; if (!usePal(c->srcFormat)) { pal = c->input_rgb2yuv_table; } if (isPacked(c->srcFormat)) { src[0] = src[1] = src[2] = src[3] = src[0]; srcStride[0] = srcStride[1] = srcStride[2] = srcStride[3] = srcStride[0]; } srcStride[1] <<= c->vChrDrop; srcStride[2] <<= c->vChrDrop; DEBUG_BUFFERS("swscale() %p[%d] %p[%d] %p[%d] %p[%d] -> %p[%d] %p[%d] %p[%d] %p[%d]\n", src[0], srcStride[0], src[1], srcStride[1], src[2], srcStride[2], src[3], srcStride[3], dst[0], dstStride[0], dst[1], dstStride[1], dst[2], dstStride[2], dst[3], dstStride[3]); DEBUG_BUFFERS("srcSliceY: %d srcSliceH: %d dstY: %d dstH: %d\n", srcSliceY, srcSliceH, dstY, dstH); DEBUG_BUFFERS("vLumFilterSize: %d vLumBufSize: %d vChrFilterSize: %d vChrBufSize: %d\n", vLumFilterSize, vLumBufSize, vChrFilterSize, vChrBufSize); if (dstStride[0]&15 || dstStride[1]&15 || dstStride[2]&15 || dstStride[3]&15) { static int warnedAlready = 0; // FIXME maybe move this into the context if (flags & SWS_PRINT_INFO && !warnedAlready) { av_log(c, AV_LOG_WARNING, "Warning: dstStride is not aligned!\n" " ->cannot do aligned memory accesses anymore\n"); warnedAlready = 1; } } if ( (uintptr_t)dst[0]&15 || (uintptr_t)dst[1]&15 || (uintptr_t)dst[2]&15 || (uintptr_t)src[0]&15 || (uintptr_t)src[1]&15 || (uintptr_t)src[2]&15 || dstStride[0]&15 || dstStride[1]&15 || dstStride[2]&15 || dstStride[3]&15 || srcStride[0]&15 || srcStride[1]&15 || srcStride[2]&15 || srcStride[3]&15 ) { static int warnedAlready=0; int cpu_flags = av_get_cpu_flags(); if (HAVE_MMXEXT && (cpu_flags & AV_CPU_FLAG_SSE2) && !warnedAlready){ av_log(c, AV_LOG_WARNING, "Warning: data is not aligned! This can lead to a speedloss\n"); warnedAlready=1; } } /* Note the user might start scaling the picture in the middle so this * will not get executed. This is not really intended but works * currently, so people might do it. */ if (srcSliceY == 0) { lumBufIndex = -1; chrBufIndex = -1; dstY = 0; lastInLumBuf = -1; lastInChrBuf = -1; } if (!should_dither) { c->chrDither8 = c->lumDither8 = sws_pb_64; } lastDstY = dstY; //逐行循环。一次循环代表处理一行 //注意dstY和dstH两个变量 for (; dstY < dstH; dstY++) { //色度的和亮度之间的关系 const int chrDstY = dstY >> c->chrDstVSubSample; uint8_t *dest[4] = { dst[0] + dstStride[0] * dstY, dst[1] + dstStride[1] * chrDstY, dst[2] + dstStride[2] * chrDstY, (CONFIG_SWSCALE_ALPHA && alpPixBuf) ? dst[3] + dstStride[3] * dstY : NULL, }; int use_mmx_vfilter= c->use_mmx_vfilter; // First line needed as input const int firstLumSrcY = FFMAX(1 - vLumFilterSize, vLumFilterPos[dstY]); const int firstLumSrcY2 = FFMAX(1 - vLumFilterSize, vLumFilterPos[FFMIN(dstY | ((1 << c->chrDstVSubSample) - 1), dstH - 1)]); // First line needed as input const int firstChrSrcY = FFMAX(1 - vChrFilterSize, vChrFilterPos[chrDstY]); // Last line needed as input int lastLumSrcY = FFMIN(c->srcH, firstLumSrcY + vLumFilterSize) - 1; int lastLumSrcY2 = FFMIN(c->srcH, firstLumSrcY2 + vLumFilterSize) - 1; int lastChrSrcY = FFMIN(c->chrSrcH, firstChrSrcY + vChrFilterSize) - 1; int enough_lines; // handle holes (FAST_BILINEAR & weird filters) if (firstLumSrcY > lastInLumBuf) lastInLumBuf = firstLumSrcY - 1; if (firstChrSrcY > lastInChrBuf) lastInChrBuf = firstChrSrcY - 1; av_assert0(firstLumSrcY >= lastInLumBuf - vLumBufSize + 1); av_assert0(firstChrSrcY >= lastInChrBuf - vChrBufSize + 1); DEBUG_BUFFERS("dstY: %d\n", dstY); DEBUG_BUFFERS("\tfirstLumSrcY: %d lastLumSrcY: %d lastInLumBuf: %d\n", firstLumSrcY, lastLumSrcY, lastInLumBuf); DEBUG_BUFFERS("\tfirstChrSrcY: %d lastChrSrcY: %d lastInChrBuf: %d\n", firstChrSrcY, lastChrSrcY, lastInChrBuf); // Do we have enough lines in this slice to output the dstY line enough_lines = lastLumSrcY2 < srcSliceY + srcSliceH && lastChrSrcY < FF_CEIL_RSHIFT(srcSliceY + srcSliceH, c->chrSrcVSubSample); if (!enough_lines) { lastLumSrcY = srcSliceY + srcSliceH - 1; lastChrSrcY = chrSrcSliceY + chrSrcSliceH - 1; DEBUG_BUFFERS("buffering slice: lastLumSrcY %d lastChrSrcY %d\n", lastLumSrcY, lastChrSrcY); } // Do horizontal scaling //水平拉伸 //亮度 while (lastInLumBuf < lastLumSrcY) { const uint8_t *src1[4] = { src[0] + (lastInLumBuf + 1 - srcSliceY) * srcStride[0], src[1] + (lastInLumBuf + 1 - srcSliceY) * srcStride[1], src[2] + (lastInLumBuf + 1 - srcSliceY) * srcStride[2], src[3] + (lastInLumBuf + 1 - srcSliceY) * srcStride[3], }; lumBufIndex++; av_assert0(lumBufIndex < 2 * vLumBufSize); av_assert0(lastInLumBuf + 1 - srcSliceY < srcSliceH); av_assert0(lastInLumBuf + 1 - srcSliceY >= 0); //关键:拉伸 hyscale(c, lumPixBuf[lumBufIndex], dstW, src1, srcW, lumXInc, hLumFilter, hLumFilterPos, hLumFilterSize, formatConvBuffer, pal, 0); if (CONFIG_SWSCALE_ALPHA && alpPixBuf) hyscale(c, alpPixBuf[lumBufIndex], dstW, src1, srcW, lumXInc, hLumFilter, hLumFilterPos, hLumFilterSize, formatConvBuffer, pal, 1); lastInLumBuf++; DEBUG_BUFFERS("\t\tlumBufIndex %d: lastInLumBuf: %d\n", lumBufIndex, lastInLumBuf); } //水平拉伸 //色度 while (lastInChrBuf < lastChrSrcY) { const uint8_t *src1[4] = { src[0] + (lastInChrBuf + 1 - chrSrcSliceY) * srcStride[0], src[1] + (lastInChrBuf + 1 - chrSrcSliceY) * srcStride[1], src[2] + (lastInChrBuf + 1 - chrSrcSliceY) * srcStride[2], src[3] + (lastInChrBuf + 1 - chrSrcSliceY) * srcStride[3], }; chrBufIndex++; av_assert0(chrBufIndex < 2 * vChrBufSize); av_assert0(lastInChrBuf + 1 - chrSrcSliceY < (chrSrcSliceH)); av_assert0(lastInChrBuf + 1 - chrSrcSliceY >= 0); // FIXME replace parameters through context struct (some at least) //关键:拉伸 if (c->needs_hcscale) hcscale(c, chrUPixBuf[chrBufIndex], chrVPixBuf[chrBufIndex], chrDstW, src1, chrSrcW, chrXInc, hChrFilter, hChrFilterPos, hChrFilterSize, formatConvBuffer, pal); lastInChrBuf++; DEBUG_BUFFERS("\t\tchrBufIndex %d: lastInChrBuf: %d\n", chrBufIndex, lastInChrBuf); } // wrap buf index around to stay inside the ring buffer if (lumBufIndex >= vLumBufSize) lumBufIndex -= vLumBufSize; if (chrBufIndex >= vChrBufSize) chrBufIndex -= vChrBufSize; if (!enough_lines) break; // we can't output a dstY line so let's try with the next slice #if HAVE_MMX_INLINE updateMMXDitherTables(c, dstY, lumBufIndex, chrBufIndex, lastInLumBuf, lastInChrBuf); #endif if (should_dither) { c->chrDither8 = ff_dither_8x8_128[chrDstY & 7]; c->lumDither8 = ff_dither_8x8_128[dstY & 7]; } if (dstY >= dstH - 2) { /* hmm looks like we can't use MMX here without overwriting * this array's tail */ ff_sws_init_output_funcs(c, &yuv2plane1, &yuv2planeX, &yuv2nv12cX, &yuv2packed1, &yuv2packed2, &yuv2packedX, &yuv2anyX); use_mmx_vfilter= 0; } { const int16_t **lumSrcPtr = (const int16_t **)(void*) lumPixBuf + lumBufIndex + firstLumSrcY - lastInLumBuf + vLumBufSize; const int16_t **chrUSrcPtr = (const int16_t **)(void*) chrUPixBuf + chrBufIndex + firstChrSrcY - lastInChrBuf + vChrBufSize; const int16_t **chrVSrcPtr = (const int16_t **)(void*) chrVPixBuf + chrBufIndex + firstChrSrcY - lastInChrBuf + vChrBufSize; const int16_t **alpSrcPtr = (CONFIG_SWSCALE_ALPHA && alpPixBuf) ? (const int16_t **)(void*) alpPixBuf + lumBufIndex + firstLumSrcY - lastInLumBuf + vLumBufSize : NULL; int16_t *vLumFilter = c->vLumFilter; int16_t *vChrFilter = c->vChrFilter; if (isPlanarYUV(dstFormat) || (isGray(dstFormat) && !isALPHA(dstFormat))) { // YV12 like const int chrSkipMask = (1 << c->chrDstVSubSample) - 1; vLumFilter += dstY * vLumFilterSize; vChrFilter += chrDstY * vChrFilterSize; // av_assert0(use_mmx_vfilter != ( // yuv2planeX == yuv2planeX_10BE_c // || yuv2planeX == yuv2planeX_10LE_c // || yuv2planeX == yuv2planeX_9BE_c // || yuv2planeX == yuv2planeX_9LE_c // || yuv2planeX == yuv2planeX_16BE_c // || yuv2planeX == yuv2planeX_16LE_c // || yuv2planeX == yuv2planeX_8_c) || !ARCH_X86); if(use_mmx_vfilter){ vLumFilter= (int16_t *)c->lumMmxFilter; vChrFilter= (int16_t *)c->chrMmxFilter; } //输出一行水平拉伸过的像素 //亮度 //是否垂直拉伸? if (vLumFilterSize == 1) { //亮度-不垂直拉伸-分量模式(planar)-输出一行水平拉伸的像素 yuv2plane1(lumSrcPtr[0], dest[0], dstW, c->lumDither8, 0); } else { //亮度-垂直拉伸-分量模式(planar)-输出一行水平拉伸的像素 yuv2planeX(vLumFilter, vLumFilterSize, lumSrcPtr, dest[0], dstW, c->lumDither8, 0); } //色度 //是否垂直拉伸? if (!((dstY & chrSkipMask) || isGray(dstFormat))) { if (yuv2nv12cX) { yuv2nv12cX(c, vChrFilter, vChrFilterSize, chrUSrcPtr, chrVSrcPtr, dest[1], chrDstW); } else if (vChrFilterSize == 1) { //色度-不垂直拉伸-分量模式(planar)-输出一行水平拉伸的像素 //注意是2个分量 yuv2plane1(chrUSrcPtr[0], dest[1], chrDstW, c->chrDither8, 0); yuv2plane1(chrVSrcPtr[0], dest[2], chrDstW, c->chrDither8, 3); } else { //色度-垂直拉伸-分量模式(planar)-输出一行水平拉伸的像素 //注意是2个分量 yuv2planeX(vChrFilter, vChrFilterSize, chrUSrcPtr, dest[1], chrDstW, c->chrDither8, 0); yuv2planeX(vChrFilter, vChrFilterSize, chrVSrcPtr, dest[2], chrDstW, c->chrDither8, use_mmx_vfilter ?

(c->uv_offx2 >> 1) : 3); } } if (CONFIG_SWSCALE_ALPHA && alpPixBuf) { if(use_mmx_vfilter){ vLumFilter= (int16_t *)c->alpMmxFilter; } if (vLumFilterSize == 1) { yuv2plane1(alpSrcPtr[0], dest[3], dstW, c->lumDither8, 0); } else { yuv2planeX(vLumFilter, vLumFilterSize, alpSrcPtr, dest[3], dstW, c->lumDither8, 0); } } } else if (yuv2packedX) { av_assert1(lumSrcPtr + vLumFilterSize - 1 < (const int16_t **)lumPixBuf + vLumBufSize * 2); av_assert1(chrUSrcPtr + vChrFilterSize - 1 < (const int16_t **)chrUPixBuf + vChrBufSize * 2); if (c->yuv2packed1 && vLumFilterSize == 1 && vChrFilterSize <= 2) { // unscaled RGB int chrAlpha = vChrFilterSize == 1 ?

0 : vChrFilter[2 * dstY + 1]; //不垂直拉伸-打包模式(packed)-输出一行水平拉伸的像素 yuv2packed1(c, *lumSrcPtr, chrUSrcPtr, chrVSrcPtr, alpPixBuf ? *alpSrcPtr : NULL, dest[0], dstW, chrAlpha, dstY); } else if (c->yuv2packed2 && vLumFilterSize == 2 && vChrFilterSize == 2) { // bilinear upscale RGB int lumAlpha = vLumFilter[2 * dstY + 1]; int chrAlpha = vChrFilter[2 * dstY + 1]; lumMmxFilter[2] = lumMmxFilter[3] = vLumFilter[2 * dstY] * 0x10001; chrMmxFilter[2] = chrMmxFilter[3] = vChrFilter[2 * chrDstY] * 0x10001; yuv2packed2(c, lumSrcPtr, chrUSrcPtr, chrVSrcPtr, alpPixBuf ? alpSrcPtr : NULL, dest[0], dstW, lumAlpha, chrAlpha, dstY); } else { // general RGB //垂直拉伸-打包模式(packed)-输出一行水平拉伸的像素 yuv2packedX(c, vLumFilter + dstY * vLumFilterSize, lumSrcPtr, vLumFilterSize, vChrFilter + dstY * vChrFilterSize, chrUSrcPtr, chrVSrcPtr, vChrFilterSize, alpSrcPtr, dest[0], dstW, dstY); } } else { av_assert1(!yuv2packed1 && !yuv2packed2); yuv2anyX(c, vLumFilter + dstY * vLumFilterSize, lumSrcPtr, vLumFilterSize, vChrFilter + dstY * vChrFilterSize, chrUSrcPtr, chrVSrcPtr, vChrFilterSize, alpSrcPtr, dest, dstW, dstY); } } } if (isPlanar(dstFormat) && isALPHA(dstFormat) && !alpPixBuf) { int length = dstW; int height = dstY - lastDstY; if (is16BPS(dstFormat) || isNBPS(dstFormat)) { const AVPixFmtDescriptor *desc = av_pix_fmt_desc_get(dstFormat); fillPlane16(dst[3], dstStride[3], length, height, lastDstY, 1, desc->comp[3].depth_minus1, isBE(dstFormat)); } else fillPlane(dst[3], dstStride[3], length, height, lastDstY, 255); } #if HAVE_MMXEXT_INLINE if (av_get_cpu_flags() & AV_CPU_FLAG_MMXEXT) __asm__ volatile ("sfence" ::: "memory"); #endif emms_c(); /* store changed local vars back in the context */ c->dstY = dstY; c->lumBufIndex = lumBufIndex; c->chrBufIndex = chrBufIndex; c->lastInLumBuf = lastInLumBuf; c->lastInChrBuf = lastInChrBuf; return dstY - lastDstY; }



能够看出swscale()是一行一行的进行图像缩放工作的。

当中每行数据的处理依照“先水平拉伸,然后垂直拉伸”的方式进行处理。具体的实现函数例如以下所看到的:

1. 水平拉伸

a) 亮度水平拉伸:hyscale()

b) 色度水平拉伸:hcscale()

2. 垂直拉伸

a) Planar

i. 亮度垂直拉伸-不拉伸:yuv2plane1()

ii. 亮度垂直拉伸-拉伸:yuv2planeX()

iii. 色度垂直拉伸-不拉伸:yuv2plane1()

iv. 色度垂直拉伸-拉伸:yuv2planeX()

b) Packed

i. 垂直拉伸-不拉伸:yuv2packed1()

ii. 垂直拉伸-拉伸:yuv2packedX()

以下具体看看这几个函数的定义。

hyscale()

水平亮度拉伸函数hyscale()的定义位于libswscale\swscale.c,例如以下所看到的。
// *** horizontal scale Y line to temp buffer
static av_always_inline void hyscale(SwsContext *c, int16_t *dst, int dstWidth,
                                     const uint8_t *src_in[4],
                                     int srcW, int xInc,
                                     const int16_t *hLumFilter,
                                     const int32_t *hLumFilterPos,
                                     int hLumFilterSize,
                                     uint8_t *formatConvBuffer,
                                     uint32_t *pal, int isAlpha)
{
    void (*toYV12)(uint8_t *, const uint8_t *, const uint8_t *, const uint8_t *, int, uint32_t *) =
        isAlpha ? c->alpToYV12 : c->lumToYV12;
    void (*convertRange)(int16_t *, int) = isAlpha ?

NULL : c->lumConvertRange; const uint8_t *src = src_in[isAlpha ? 3 : 0]; if (toYV12) { toYV12(formatConvBuffer, src, src_in[1], src_in[2], srcW, pal); src = formatConvBuffer; } else if (c->readLumPlanar && !isAlpha) { //读取 c->readLumPlanar(formatConvBuffer, src_in, srcW, c->input_rgb2yuv_table); //赋值 src = formatConvBuffer; } else if (c->readAlpPlanar && isAlpha) { c->readAlpPlanar(formatConvBuffer, src_in, srcW, NULL); src = formatConvBuffer; } if (!c->hyscale_fast) { //亮度-水平拉伸 c->hyScale(c, dst, dstWidth, src, hLumFilter, hLumFilterPos, hLumFilterSize); } else { // fast bilinear upscale / crap downscale c->hyscale_fast(c, dst, dstWidth, src, srcW, xInc); } //假设须要取值范围的转换(0-255和16-235之间) if (convertRange) convertRange(dst, dstWidth); }


从hyscale()的源码能够看出。它的流程例如以下所看到的。
1.转换成Y(亮度)
假设SwsContext的toYV12()函数存在,调用用该函数将数据转换为Y。假设该函数不存在。则调用SwsContext的readLumPlanar()读取Y。
2.拉伸
拉伸通过SwsContext的hyScale ()函数完毕。假设存在hyscale_fast()方法的话。系统会优先调用hyscale_fast()。
3.转换范围(假设须要的话)
假设须要转换亮度的取值范围(比如须要进行16-235的MPEG标准与0-255的JPEG标准之间的转换),则会调用SwsContext的lumConvertRange ()函数。
上述几个步骤的涉及到的函数在上一篇文章中几经介绍过了,在这里反复一下。


toYV12() [SwsContext ->lumToYV12()]

toYV12()的实现函数是在ff_sws_init_input_funcs()中初始化的。在这里举几种具体的输入像素格式。


输入格式为YUYV422/ YVYU422
ff_sws_init_input_funcs()中,输入像素格式为YUYV422/ YVYU422的时候,toYV12()指向yuy2ToY_c()函数。源码例如以下所看到的。

    case AV_PIX_FMT_YUYV422:
    case AV_PIX_FMT_YVYU422:
    case AV_PIX_FMT_YA8:
        c->lumToYV12 = yuy2ToY_c;
        break;
yuy2ToY_c()的定义例如以下所看到的。
static void yuy2ToY_c(uint8_t *dst, const uint8_t *src, const uint8_t *unused1, const uint8_t *unused2,  int width,
                      uint32_t *unused)
{
    int i;
    for (i = 0; i < width; i++)
        dst[i] = src[2 * i];
}
从yuy2ToY_c()的定义能够看出,该函数取出了全部的Y值(Y值在src[]数组中的下标为偶数)。


输入格式为RGB24
ff_sws_init_input_funcs()中,输入像素格式为RGB24的时候,toYV12()指向yuy2ToY_c()函数。源码例如以下所看到的。
    case AV_PIX_FMT_RGB24:
        c->lumToYV12 = rgb24ToY_c;
        break;
rgb24ToY_c()的定义例如以下所看到的。


static void rgb24ToY_c(uint8_t *_dst, const uint8_t *src, const uint8_t *unused1, const uint8_t *unused2, int width,
                       uint32_t *rgb2yuv)
{
    int16_t *dst = (int16_t *)_dst;
    int32_t ry = rgb2yuv[RY_IDX], gy = rgb2yuv[GY_IDX], by = rgb2yuv[BY_IDX];
    int i;
    for (i = 0; i < width; i++) {
        int r = src[i * 3 + 0];
        int g = src[i * 3 + 1];
        int b = src[i * 3 + 2];

        dst[i] = ((ry*r + gy*g + by*b + (32<<(RGB2YUV_SHIFT-1)) + (1<<(RGB2YUV_SHIFT-7)))>>(RGB2YUV_SHIFT-6));
    }
}
从rgb24ToY_c()的定义能够看出,该函数通过R、G、B三个元素计算Y的值。当中R、G、B的系数取自于数组rgb2yuv[](这个地方还没有研究);RGB2YUV_SHIFT似乎代表了转换后YUV的位数,取值为15(这个地方也还没有深入看)。




SwsContext -> hyScale ()

SwsContext -> hyScale ()的实现函数是在sws_init_swscale ()中初始化的。能够回想一下sws_init_swscale ()的定义,例如以下所看到的。
static av_cold void sws_init_swscale(SwsContext *c)
{
    enum AVPixelFormat srcFormat = c->srcFormat;

    ff_sws_init_output_funcs(c, &c->yuv2plane1, &c->yuv2planeX,
                             &c->yuv2nv12cX, &c->yuv2packed1,
                             &c->yuv2packed2, &c->yuv2packedX, &c->yuv2anyX);

    ff_sws_init_input_funcs(c);


    if (c->srcBpc == 8) {
        if (c->dstBpc <= 14) {
            c->hyScale = c->hcScale = hScale8To15_c;
            if (c->flags & SWS_FAST_BILINEAR) {
                c->hyscale_fast = ff_hyscale_fast_c;
                c->hcscale_fast = ff_hcscale_fast_c;
            }
        } else {
            c->hyScale = c->hcScale = hScale8To19_c;
        }
    } else {
        c->hyScale = c->hcScale = c->dstBpc > 14 ? hScale16To19_c
                                                 : hScale16To15_c;
    }

    ff_sws_init_range_convert(c);

    if (!(isGray(srcFormat) || isGray(c->dstFormat) ||
          srcFormat == AV_PIX_FMT_MONOBLACK || srcFormat == AV_PIX_FMT_MONOWHITE))
        c->needs_hcscale = 1;
}

从sws_init_swscale ()的定义能够看出,ff_sws_init_input_funcs()和ff_sws_init_range_convert()之间的代码完毕了hyScale()的初始化。

依据srcBpc和dstBpc取值的不同。有几种不同的拉伸函数。

依据我的理解,srcBpc代表了输入的每一个像素单个分量的位数,dstBpc代表了输出的每一个像素单个分量的位数。最常见的像素单个分量的位数是8位。从代码中能够看出,在输入像素单个分量的位数为8位,并且输出像素单个分量的位数也为8位的时候,SwsContext 的 hyScale ()会指向hScale8To15_c()函数。


hScale8To15_c()

hScale8To15_c()的定义例如以下所看到的。有关这个方面的代码还没有具体研究,日后再作补充。

// bilinear / bicubic scaling
static void hScale8To15_c(SwsContext *c, int16_t *dst, int dstW,
                          const uint8_t *src, const int16_t *filter,
                          const int32_t *filterPos, int filterSize)
{
    int i;
    for (i = 0; i < dstW; i++) {
        int j;
        int srcPos = filterPos[i];
        int val    = 0;
        for (j = 0; j < filterSize; j++) {
            val += ((int)src[srcPos + j]) * filter[filterSize * i + j];
        }
        dst[i] = FFMIN(val >> 7, (1 << 15) - 1); // the cubic equation does overflow ...
    }
}

lumConvertRange () [SwsContext -> lumConvertRange()]

SwsContext -> hyScale ()的实现函数是在ff_sws_init_range_convert()中初始化的。能够回想一下ff_sws_init_range_convert ()的定义,例如以下所看到的。


av_cold void ff_sws_init_range_convert(SwsContext *c)
{
    c->lumConvertRange = NULL;
    c->chrConvertRange = NULL;
    if (c->srcRange != c->dstRange && !isAnyRGB(c->dstFormat)) {
        if (c->dstBpc <= 14) {
            if (c->srcRange) {
                c->lumConvertRange = lumRangeFromJpeg_c;
                c->chrConvertRange = chrRangeFromJpeg_c;
            } else {
                c->lumConvertRange = lumRangeToJpeg_c;
                c->chrConvertRange = chrRangeToJpeg_c;
            }
        } else {
            if (c->srcRange) {
                c->lumConvertRange = lumRangeFromJpeg16_c;
                c->chrConvertRange = chrRangeFromJpeg16_c;
            } else {
                c->lumConvertRange = lumRangeToJpeg16_c;
                c->chrConvertRange = chrRangeToJpeg16_c;
            }
        }
    }
}

SwsContext 的lumConvertRange()函数主要用于JPEG标准像素取值范围(0-255)和MPEG标准像素取值范围(16-235)之间的转换。有关这方面的分析在上一篇文章中一斤具体叙述过,在这里不再反复。简单看一下当中的一个函数。


lumRangeFromJpeg_c()

把亮度从JPEG标准转换为MPEG标准(0-255转换为16-235)的函数lumRangeFromJpeg_c()的定义例如以下所看到的。

static void lumRangeFromJpeg_c(int16_t *dst, int width)
{
    int i;
    for (i = 0; i < width; i++)
        dst[i] = (dst[i] * 14071 + 33561947) >> 14;
}
事实上这个函数就是做了一个(0-255)到(16-235)的映射。

它将亮度值“0”映射成“16”,“255”映射成“235”,因此我们能够代入一个“255”看看转换后的数值是否为“235”。

在这里须要注意。dst中存储的像素数值是15bit的亮度值。因此我们须要将8bit的数值“255”左移7位后带入。

经过计算,255左移7位后取值为32640,计算后得到的数值为30080。右移7位后得到的8bit亮度值即为235。



hcscale()

水平色度拉伸函数hcscale()的定义位于libswscale\swscale.c,例如以下所看到的。


static av_always_inline void hcscale(SwsContext *c, int16_t *dst1,
                                     int16_t *dst2, int dstWidth,
                                     const uint8_t *src_in[4],
                                     int srcW, int xInc,
                                     const int16_t *hChrFilter,
                                     const int32_t *hChrFilterPos,
                                     int hChrFilterSize,
                                     uint8_t *formatConvBuffer, uint32_t *pal)
{
    const uint8_t *src1 = src_in[1], *src2 = src_in[2];
    if (c->chrToYV12) {
        uint8_t *buf2 = formatConvBuffer +
                        FFALIGN(srcW*2+78, 16);
        //转换
        c->chrToYV12(formatConvBuffer, buf2, src_in[0], src1, src2, srcW, pal);
        src1= formatConvBuffer;
        src2= buf2;
    } else if (c->readChrPlanar) {
        uint8_t *buf2 = formatConvBuffer +
                        FFALIGN(srcW*2+78, 16);
        //读取
        c->readChrPlanar(formatConvBuffer, buf2, src_in, srcW, c->input_rgb2yuv_table);
        //赋值
        src1 = formatConvBuffer;
        src2 = buf2;
    }

    if (!c->hcscale_fast) {
    	//色度-水平拉伸
        c->hcScale(c, dst1, dstWidth, src1, hChrFilter, hChrFilterPos, hChrFilterSize);
        c->hcScale(c, dst2, dstWidth, src2, hChrFilter, hChrFilterPos, hChrFilterSize);
    } else { // fast bilinear upscale / crap downscale
        c->hcscale_fast(c, dst1, dst2, dstWidth, src1, src2, srcW, xInc);
    }
    //假设须要取值范围的转换(0-255和16-235之间)
    if (c->chrConvertRange)
        c->chrConvertRange(dst1, dst2, dstWidth);
}

从hcscale()的源码能够看出。它的流程例如以下所看到的。
1.转换成UV
该功能通过SwsContext的chrToYV12 ()函数完毕。假设该函数不存在,则调用SwsContext的readChrPlanar ()读取UV。

2.拉伸
拉伸通过SwsContext的hcScale ()函数完毕。

假设存在hcscale_fast()方法的话,系统会优先调用hcscale_fast ()。

3.转换范围(假设须要的话)
假设须要转换色度的取值范围(比如色度取值范围从0-255转换为16-240),则会调用SwsContext的chrConvertRange ()函数。

hcscale()的原理和hyScale ()的原理基本上是一样的,在这里既不再具体研究了。


还有几个函数没有分析,可是时间有限,以后有机会再进行补充。



雷霄骅
leixiaohua1020@126.com
http://blog.csdn.net/leixiaohua1020









posted @ 2017-05-11 13:17  zsychanpin  阅读(1096)  评论(0)    收藏  举报