会员
众包
新闻
博问
闪存
赞助商
HarmonyOS
Chat2DB
所有博客
当前博客
我的博客
我的园子
账号设置
会员中心
简洁模式
...
退出登录
注册
登录
雪山上的蒲公英
博客园
首页
新随笔
联系
订阅
管理
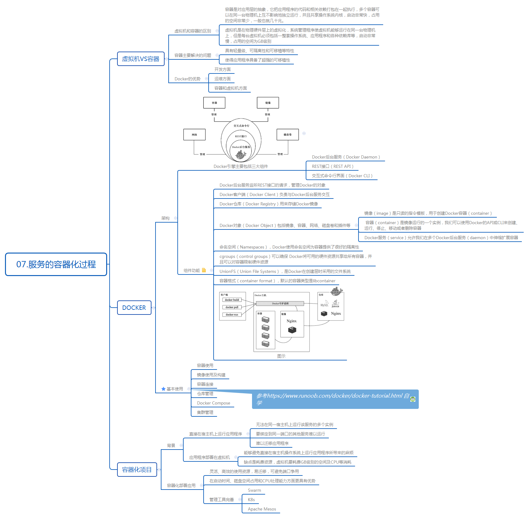
《分布式服务架构原理设计与实战》——(七)服务的容器化过程(脑图)
posted @
2020-06-30 22:08
雪山上的蒲公英
阅读(
273
) 评论(
0
)
收藏
举报
刷新页面
返回顶部
公告
/* 返回顶部代码 */