OO第一单元总结
程序设计思路
第一单元的内容是对表达式的求导,分为三次迭代开发。
第一次的要求是简单多项式的求导,第二次添加了简单的三角函数(函数里仅为x)和表达式因子(可嵌套),第三次添加了三角函数的嵌套形式(函数里为因子)以及判断表达式的合法性。
第一次作业思路
类图

- 由于多项式的每一项有固定的形式:coe*x**index,所以建立一个Single类表示项,再建立一个包含Single的ArrayList容器的Many类表示多项式。
- 对字符串进行预处理,去除多的符号和空白字符。
- 由于本次作业较为简单,可以直接用正则表达式提取出项的字符串,再解析出项并加入到Many中(注意合并同类项)。
- 对多项式求导即对每一个项求导(较为简单故不赘述)并加入到Many的导函数中。
- 输出时要求拼接每一个单项式的输出得到最终输出。
优缺点
- 在Single里面设置了Single求导之后的参数,太繁琐,应该直接设一个方法Single getDer(),直接返回Single求导后的项
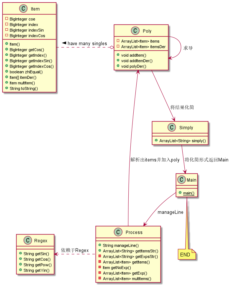
第二次作业思路
类图

-
由于多项式的每一项有固定的形式:coe*x**index*sin(x)**indexSin*cos(x)**indexCos,所以J建立Item表示项,再建立一个包含Item的ArrayList容器的Poly类表示多项式。
-
对字符串进行预处理,去除多的符号和空白字符。
-
由于本次作业包含了表达式因子且能嵌套,故无法由正则表达式取得项的字符串。可以通过直接对字符串处理,获得项的字符串ItemStr。获得字符串后,先提取出表达式因子,再根据正则表达式提取出其中的幂函数和三角函数,得到基础项。若该项不含有表达式因子,则将其添加至Poly中,否则,将表达式因子的项提取出来,相乘化简,直至原项的表达式因子被处理完。
-
对Poly求导即对每一个项求导(较为简单故不赘述)并加入到Poly的导函数中。
-
输出时按要求拼接每一个单项式的输出并化简得到最终输出。
graph TD 1[主函数读取数据] 2[预处理] 3[解析获取ItemStr] 1-->2-->3 3-->conditionA{字符串是否含有表达式因子} conditionA--NO-->4[添加Item至Poly] conditionA--YES-->5[提取表达式因子并相乘化简] 5-->conditionB{原项表达式因子是否处理完} conditionB--YES-->6[添加Items至Poly] conditionB--NO-->5 4-->7[对Poly求导并添加至Poly的导函数] 6-->7[对Poly求导并添加至Poly的导函数] 7-->8[化简并输出结果]
优缺点
- 直接将项写成coe*x**index*sin(x)**indexSin*cos(x)**indexCos方便了求导,也方便了化简,但是这么写没有考虑到第三次作业的需求,导致第三次作业需要重构。
- 化简时先考虑sin(x)cos(x)都相同的,再考虑sin(x)cos(x)一个相同,最后考虑x相同的情况,使得最后结果的长度更短。
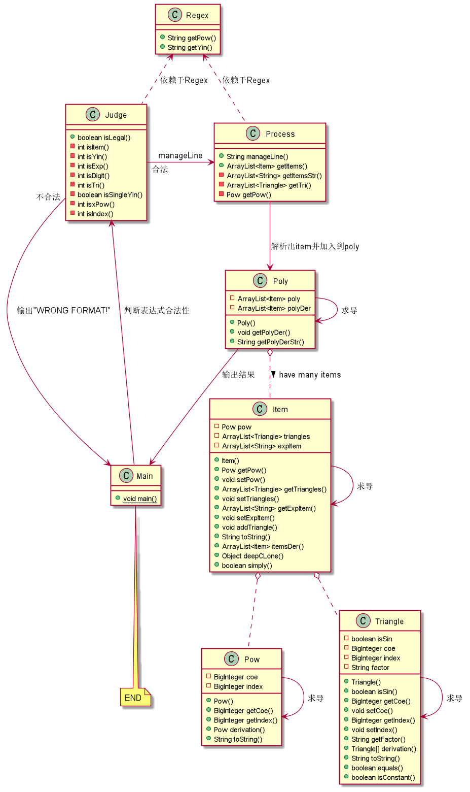
第三次作业思路
类图

-
由于第三次作业三角函数内是因子,故建立三角函数的类Triangle,幂函数的类Pow两个基础类。项的类Item由一个Pow类、一个ArrayList<Triangle>容器存储三角函数以及一个ArrayList<String>容器存储表达式因子。最后建立一个包含Item的ArrayLIst容器的Poly表示多项式。
-
本次作业不保证输入表达式的正确性,所以还需要建立一个类Judge判断表达式是否合法。若不合法,直接输出"WRONG FORMAT!",否则,继续。
-
对字符串进行预处理,去除多的符号和空白字符
-
先按照第二次作业的直接处理法,得到项的字符串itemStr。由于三角函数也可能含有表达式因子,故先获取三角函数,接着获取表达式因子,再由正则表达式取得幂函数,最后将Item加至Poly中。
-
项求导:将Item里面的pow,每一个triangle(去除常量后),每一个expStr(去除常量后)看作一个个体,求导时对其中一个个体求导其余不变,获得一项,最后获得1+n(triangle)+n(expStr)个项组成ArrayList<Item> ItemDers。
-
对Poly求导即对每一个项求导并将ItemDers加入Poly的导函数中。
-
输出结果。
graph TD 1[主函数读取数据] 1-->conditionA{表达式是否合法} conditionA--NO-->2[输出 WRONG FORMAT!] 2-->3[END] conditionA--YES-->4[解析获取itemStr] 4-->5[提取item并添加至Poly] 5-->8[Poly开始求导]-->6[对项求导]-->7[对item其中一个个体求导] 7-->conditionB{item的个体是否处理完} conditionB--NO-->7 conditionB--YES-->conditionC{项是否处理完} conditionC--NO-->6 conditionC--YES-->9[输出结果]-->3
优缺点
- Pow类和Triangle类有大量相同点,没有用继承关系或接口。
- Regex类的实际用途很少,应该取消这个类。
- 最后的表达式没有化简。
基于度量分析程序设计结构
Complexity Metrics
-
ev(G):基本复杂度——衡量程序非结构化程度
-
iv(G):模块设计复杂度——衡量模块判定结构,即模块与其他模块的调用关系
-
v(G):圈复杂度——衡量模块判定结构的复杂程度,数量上表现为独立路径的条数
-
OCavg:类的方法的平均循环复杂度
-
WMC:类的总循环复杂度
第一次作业Complexity
| Method | ev(G) | iv(G) | v(G) |
|---|---|---|---|
| Main.main(String[]) | 1 | 2 | 2 |
| Many.addSingle(Single) | 5 | 5 | 5 |
| Many.manyDao() | 4 | 4 | 5 |
| Process.getSingle(String) | 1 | 10 | 10 |
| Single.Single(BigInteger,BigInteger) | 1 | 1 | 1 |
| Single.getDaoString() | 1 | 11 | 11 |
| Single.getXi() | 1 | 1 | 1 |
| Single.getXiDao() | 1 | 1 | 1 |
| Single.getZhi() | 1 | 1 | 1 |
| Single.getZhiDao() | 1 | 1 | 1 |
| Single.setXi(BigInteger) | 1 | 1 | 1 |
| Single.setZhi(BigInteger) | 1 | 1 | 1 |
| Single.singleDao() | 1 | 3 | 3 |
| Class | OCavg | OCmax | WMC |
|---|---|---|---|
| Main | 2 | 2 | 2 |
| Many | 5 | 5 | 10 |
| Process | 10 | 10 | 10 |
| Single | 2.22 | 11 | 20 |
分析上面数据,我们可以看出Process.getSingle()和Single.getDaoStr()的模块设计复杂度高,原因是在获取Single项和输出结果字符串时,使用了大量的if判断语句和调用其他模块,使得复杂度提高,也使得代码难以测试和维护。
从循环复杂度方面来说,Process类需要处理字符串,故其复杂度较高。
第二次作业Complexity
| Method | ev(G) | iv(G) | v(G) |
|---|---|---|---|
| Item.Item(BigInteger,BigInteger,BigInteger,BigInteger) | 1 | 1 | 1 |
| Item.getCoe() | 1 | 1 | 1 |
| Item.getIndex() | 1 | 1 | 1 |
| Item.getIndexCos() | 1 | 1 | 1 |
| Item.getIndexSin() | 1 | 1 | 1 |
| Item.itemDer() | 1 | 1 | 1 |
| Item.multItem(Item) | 1 | 1 | 1 |
| Item.toString() | 2 | 13 | 16 |
| Item.zhiEquals(Item) | 1 | 4 | 4 |
| Main.main(String[]) | 1 | 3 | 3 |
| Poly.addItem(Item) | 4 | 6 | 6 |
| Poly.addItemDer(Item) | 4 | 6 | 6 |
| Poly.derToString() | 2 | 2 | 3 |
| Poly.getItemsDer() | 1 | 1 | 1 |
| Poly.polyDer() | 4 | 7 | 8 |
| Process.getExp(String) | 1 | 4 | 4 |
| Process.getExpsStr(String) | 1 | 5 | 6 |
| Process.getItems(String) | 1 | 3 | 3 |
| Process.getItemsStr(String) | 1 | 13 | 16 |
| Process.getNoExp(String) | 1 | 11 | 11 |
| Process.manageLine(String) | 1 | 1 | 1 |
| Process.multItems(ArrayList |
1 | 3 | 3 |
| Regex.getCos() | 1 | 1 | 1 |
| Regex.getPow() | 1 | 1 | 1 |
| Regex.getSin() | 1 | 1 | 1 |
| Regex.getYin() | 1 | 1 | 1 |
| Simply.getCosArr(int,ArrayList |
1 | 11 | 11 |
| Simply.getCosStr(ArrayList |
1 | 3 | 3 |
| Simply.getSinArr(int,ArrayList |
1 | 11 | 11 |
| Simply.getSinCosArr(int,ArrayList |
1 | 10 | 10 |
| Simply.getSinCosStr(ArrayList |
1 | 5 | 5 |
| Simply.getSinStr(ArrayList |
1 | 3 | 3 |
| Simply.getXArr(int,ArrayList |
1 | 8 | 8 |
| Simply.getXStr(ArrayList |
1 | 3 | 3 |
| Simply.inItem(ArrayList |
3 | 2 | 3 |
| Simply.mergeStr(ArrayList |
1 | 3 | 3 |
| Simply.simply(ArrayList |
1 | 12 | 12 |
| Class | OCavg | OCmax | WMC |
|---|---|---|---|
| Item | 2.44 | 14 | 22 |
| Main | 3 | 3 | 3 |
| Poly | 3.6 | 6 | 18 |
| Process | 5.71 | 14 | 40 |
| Regex | 1 | 1 | 4 |
| Simply | 4.64 | 11 | 51 |
第二次作业中Item.toString()需要考虑各种可能性,判断语句用的多,复杂度提高;Process.getItemsStr(String),Process.getNoExp(String)都是从字符串中提取相应的项,复杂度高;Simply.getCosArr(int,ArrayList
与第一次作业相比,由于第二次作业更复杂,所以总的循环复杂度提高了,但是类的平均循环复杂度减小了,可以看出代码质量是有一定的提高的。
第三次作业Complexity
| Method | ev(G) | iv(G) | v(G) |
|---|---|---|---|
| Item.Item(Pow,ArrayList |
1 | 1 | 1 |
| Item.addTriangle(Triangle) | 4 | 4 | 5 |
| Item.deepCLone() | 1 | 1 | 1 |
| Item.getExpItem() | 1 | 1 | 1 |
| Item.getPow() | 1 | 1 | 1 |
| Item.getTriangles() | 1 | 1 | 1 |
| Item.itemsDer() | 5 | 7 | 7 |
| Item.setExpItem(ArrayList |
1 | 1 | 1 |
| Item.setPow(Pow) | 1 | 1 | 1 |
| Item.setTriangles(ArrayList |
1 | 1 | 1 |
| Item.simply() | 4 | 7 | 7 |
| Item.toString() | 1 | 14 | 14 |
| Judge.isDigit(String,int) | 8 | 9 | 12 |
| Judge.isExp(String,int) | 7 | 5 | 7 |
| Judge.isIndex(String,int) | 9 | 7 | 11 |
| Judge.isItem(String,int) | 11 | 10 | 14 |
| Judge.isLegal(String) | 13 | 13 | 20 |
| Judge.isSingleYin(String) | 4 | 5 | 7 |
| Judge.isTri(String,int) | 8 | 8 | 11 |
| Judge.isYin(String,int,boolean) | 16 | 22 | 23 |
| Judge.isxPow(String,int) | 2 | 2 | 2 |
| Main.main(String[]) | 1 | 2 | 2 |
| Poly.Poly(ArrayList |
1 | 3 | 3 |
| Poly.getPolyDer() | 1 | 5 | 5 |
| Poly.getPolyDerStr() | 2 | 3 | 4 |
| Pow.Pow(BigInteger,BigInteger) | 1 | 1 | 1 |
| Pow.derivation() | 2 | 2 | 2 |
| Pow.getCoe() | 1 | 1 | 1 |
| Pow.getIndex() | 1 | 1 | 1 |
| Pow.toString() | 2 | 3 | 3 |
| Process.getItems(String) | 9 | 13 | 13 |
| Process.getItemsStr(String) | 1 | 13 | 16 |
| Process.getPow(String) | 2 | 9 | 9 |
| Process.getTri(ArrayList |
7 | 8 | 10 |
| Process.manageLine(String) | 1 | 1 | 1 |
| Process.merge(ArrayList |
1 | 7 | 8 |
| Process.replace1(String,String) | 3 | 3 | 3 |
| Regex.getPow() | 1 | 1 | 1 |
| Regex.getYin() | 1 | 1 | 1 |
| Triangle.Triangle(boolean,BigInteger,BigInteger,String) | 1 | 1 | 1 |
| Triangle.derivation() | 2 | 3 | 3 |
| Triangle.equals(Object) | 3 | 6 | 7 |
| Triangle.getCoe() | 1 | 1 | 1 |
| Triangle.getFactor() | 1 | 1 | 1 |
| Triangle.getIndex() | 1 | 1 | 1 |
| Triangle.isConstant() | 1 | 2 | 2 |
| Triangle.isSin() | 1 | 1 | 1 |
| Triangle.setCoe(BigInteger) | 1 | 1 | 1 |
| Triangle.setIndex(BigInteger) | 1 | 1 | 1 |
| Triangle.toString() | 2 | 3 | 4 |
| Class | OCavg | OCmax | WMC |
|---|---|---|---|
| Item | 3.17 | 12 | 38 |
| Judge | 8.89 | 16 | 80 |
| Main | 2 | 2 | 2 |
| Poly | 4 | 5 | 12 |
| Pow | 1.6 | 3 | 8 |
| Process | 7.57 | 14 | 53 |
| Regex | 1 | 1 | 2 |
| Triangle | 1.64 | 4 | 18 |
第三次作业中新增了基础类Pow和Triangle,还有表达式合法性判断的类Judge。其他类的复杂度与第二次作业类似。Judge类中的方法大都涉及到字符串的判断问题,所以复杂度高。
可以看出,由于item不再是基础项,所以平均循环复杂度提高了。其中Judge的循环复杂度无论平均还是总的,都是最高的。高的复杂度在后面的debug中带给了我很大的痛苦。
Dependency Metrics
- Cyclic:和类直接或间接相互依赖的类的数量。
- Dcy和Dcy*:该类直接依赖的类的数量,带*包括了间接依赖。
- Dpt和Dpt*:直接依赖该类的数量,带*包括了间接依赖
第一次作业Dependency
| Class | Cyclic | Dcy | Dcy* | Dpt | Dpt* |
|---|---|---|---|---|---|
| Main | 0 | 3 | 4 | 0 | 0 |
| Many | 0 | 1 | 1 | 1 | 1 |
| Process | 0 | 2 | 2 | 1 | 1 |
| Single | 0 | 0 | 0 | 3 | 3 |
第二次作业Dependency
| Class | Cyclic | Dcy | Dcy* | Dpt | Dpt* |
|---|---|---|---|---|---|
| Item | 0 | 0 | 0 | 4 | 4 |
| Main | 0 | 4 | 5 | 0 | 0 |
| Poly | 0 | 1 | 1 | 1 | 1 |
| Process | 0 | 2 | 2 | 1 | 1 |
| Regex | 0 | 0 | 0 | 1 | 2 |
| Simply | 0 | 1 | 1 | 1 | 1 |
第三次作业Dependency
| Class | Cyclic | Dcy | Dcy* | Dpt | Dpt* |
|---|---|---|---|---|---|
| Item | 3 | 4 | 6 | 4 | 4 |
| Judge | 3 | 2 | 6 | 2 | 4 |
| Main | 0 | 4 | 7 | 0 | 0 |
| Poly | 3 | 3 | 6 | 2 | 4 |
| Pow | 0 | 0 | 0 | 3 | 5 |
| Process | 3 | 5 | 6 | 4 | 4 |
| Regex | 0 | 0 | 0 | 1 | 5 |
| Triangle | 0 | 0 | 0 | 2 | 5 |
可以看到,第一次和第二次都没有出现互相依赖的情况,第三次由于程序的复杂出现了互相依赖的情况,这会增加系统的复杂性,不利于代码的维护,往往会牵一发而动全身。
分析自己程序的bug
第一次作业bug
-
错误样例1:0000*x**1234*x**123+000*x**12*23*34*45+-000*x**-03*x**-04
-
错误原因:在输出结果字符串时,忽略了0这种情况,导致程序没有输出
-
错误样例2:--8 * -443795535622748304+ -5652858511874 *-567324* +1570+- +1814103387*x ++69523438539396* -10920350092417 - + -9 *x *x* x++ +1052-x --8000
-
错误原因:在进行字符串预处理时,忽略了两项直接可能存在的符号数为三个,分别是项的符号,因子的符号,还有常数因子的符号。
第二次作业bug
- 错误样例1:--+07783x**1+-+03456789x**3+ x**1*(- -+675*x**2+sin(x)**-02+ -33*x**2)
- 错误原因:在判断项的正负时,例如-x形式时,还需要判断-号之后是否为数字,判断时将">=0&&<=9"写成了">0&&<9",导致项的正负号出现了问题。
第三次作业bug
-
错误样例1:+6*cos((cos(x)*x++1*(x**+0*x*7-+x*x**+8*sin(+ 030))))**+7*x
-
错误原因:在判断三角函数里面的是否为因子时,首先是先判断其中式子的合法性,之后再对字符预处理。问题就出在这里,+ 030这种形式作为表达式是合法的,预处理后变成了+030作为因子也是合法的,但是开始的+ 030不是因子。所以这里不能直接预处理,而应该使用String.trim()去除式子头尾的空白字符即可。
-
错误样例2:sin((x+sin(x)*(1-sin(x)+sin((x))**-1)-cos(x)**2))+sin(x)*cos(x)**-1
-
错误原因:问题出在sin(x)*cos(x)**-1,该式求导后会出现一项cos**0,这一项被加入到ArrayList<Triangle>中后是不会输出的(值为1故不输出),所以在求导后的结果加入至ArrayList需要考虑index是否为0.
bug分析
| Method | ev(G) | iv(G) | v(G) |
|---|---|---|---|
| Process.getNoExp(String) | 1 | 11 | 11 |
| Item.simply() | 4 | 7 | 7 |
| Judge.isSingleYin(String) | 4 | 5 | 7 |
| Class | Cyclic | Dcy | Dcy* | Dpt | Dpt* |
|---|---|---|---|---|---|
| Item | 3 | 4 | 6 | 4 | 4 |
| Judge | 3 | 2 | 6 | 2 | 4 |
第二次作业的bug位于Process.getNoExp()中,第三次作业bug位于Judge.isSingleYin()和Item.simply()中。
从上面的表格可以看到,Process.getNoExp()的iv(G)高,这意味着模块耦合度高,v(G)高意味着圈复杂度高,这使得代码不易读且难以自测,第二次作业的bug就出在这里也就情有可原了。
对于Item.simply()和Judge.isSingleYin(),ev(G)相对较高,意味着非结构化程度较高,且Item和Judge类和其他类有相互依赖的关系,这就会使得自测难以发现问题。
在以后的程序编写中,要注意”高内聚,低耦合“的思想。
如何有效的发现别人的bug
在互测环节,由于时间关系,我只在第二次作业中提交了数据,还没有hack到人。经过这几天的分析,我认为有效地hack别人的代码需要以下几点。
- 构造功能测试集:对于每一个可能的存在的问题,比如说嵌套,符号问题,常量问题都构造数据,测试其基本功能。
- 构造极限测试集:对于大类数,0 等特殊情况构造数据,测试其边界功能是否完备。
- 压力测试:在符合允许的最大字符数的情况下尽可能多。
心得体会
本单元的学习,可以算是我的java学习入门之旅。从一开始啥也不会到现在的会一点点,可以说是迈出了我的第一步。虽说如此,但在本单元的学习中,还是存在很多的不足,比如说继承、接口等关系都没有使用,用的最多的容器还是偏向于数组的容器ArrayList,总感觉自己的程序还是披着”面向对象“外衣的面向过程程序,希望在接下来的几个单元的学习中,能够真正做到面向对象。
浙公网安备 33010602011771号