机房重构(个人版)——类图
我觉得机房重构的正确顺序是:数据库、绘图(包图、类图、时序图)、文档最后是代码的实现。只是,尽管我这么觉得,却没有全然依照这个进行。我觉得。计划和顺序是死的。人是活的。假设进行到某一步。你进行不下去了。你会怎么办?
我的选择是,放下,从别的方式入手。就二次机房来说。我先做了包图。简单的做了类图(有一种不知道从哪里下手,不知道怎么開始的感觉),和第一次类图没有太大区别,由于我没有找到入手点。
做了几张时序图(基本上都错了,全都修改了)。我在这几张半失败的图的基础上,開始了漫长的代码之路。我想通过代码,来完好我的图——尤其是类图。
前面这么多。说的是在没有開始用三层的思想做出几个窗口之前,绘图对我来说,有点无从下手。所以。我就先做了几个窗口,熟悉了一下分层的逻辑。这个时候。感觉好非常多。
就第一次机房的类图来说。当时主要是从人员上分类,做了一个类图的模型,以下是我第一次的类图。欢迎纠正。
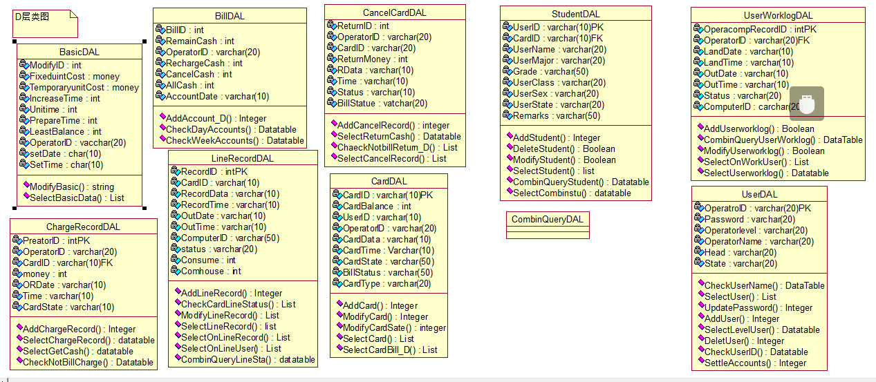
把它放在这里。主要是想说学习是一步步深入的过程。尽管中间会有非常多错误,可是,看的见得成长。总是给人非常大的鼓励。这次的类图,从分层的角度出发,做的比較具体。类的粒度也非常小,当然,当中可能存在一些错误,希望读者能指出,大家一起进步。毕竟我也是刚刚结束这次的类图。
首先是U层的类图,从每个窗口出发,写出每个类的方法。
B层的类图,写出了B层的类及返回值
D层类图,写出D层类的方法。属性及返回值
最后是外观层的类图
把图做成博客放在这里,主要是希望读者指出错误。其次也给读者提供一个思路。也能够互相讨论,分享,更快的进步。

浙公网安备 33010602011771号