Fiddler前端页面修改数据测试交互功能
方法一:修改内容保存在json文件方式
1、准备工作:准备需要修改的请求URL、本地新建一个json文件
URL可以通过F12的方式获取到你要测试的模块调用的请求,也就是你需要修改的模块的请求URL
2、打开fiddler,执行URL,在fiddler左侧工具栏找到刚执行的地址,右侧如图找到,并copy一份接口数据返回的格式到粘贴板

3、打开新建的json文件,粘贴刚才复制的返回内容进行修改,修改成你想测试的数据格式

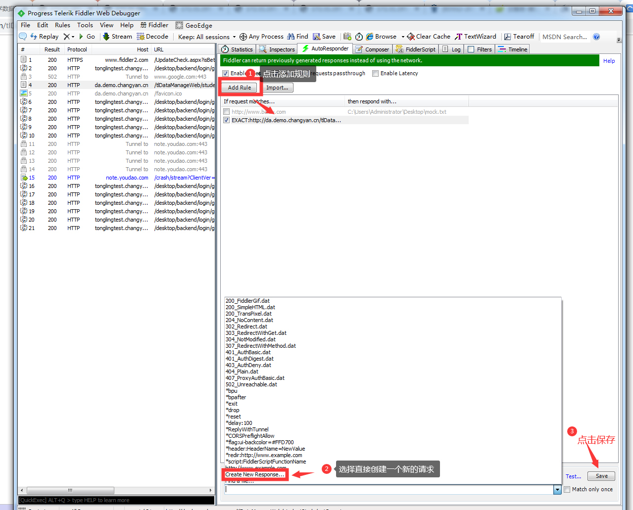
4、返回fiddler--在第一步基础上找到页签AutoResponder,点击添加规则:add rule ,在页面下方rule editor,地址栏选择你刚才准备好的json文件上传并save

4、保存之后,在执行下你的url,可以看到数据已经更新成你修改后的样子,然后再去刷新下功能页面,也会看到数据已经更新。
方法二:直接在fiddler添加请求后的内容
1、准备好需要修改内容的请求URL
2、打开fiddler --左侧列表找到URL---右侧找到页签AutoResponder,点击添加规则:add rule ,在页面下方rule editor,选择create new response ,点击save跳转到新的弹框页,找到页签raw即可进行返回内容修改,如下图步骤



3、修改url刷新页面数据即更新

浙公网安备 33010602011771号