Spring_day01笔记
Spring_day01笔记
上次课内容回顾
- Struts2的拦截器
- Struts2的拦截器概念
- 拦截器:拦截对Action的访问,拦截到Action的具体的方法。
- Struts2的执行流程
- 请求-à核心过滤器à创建ActionProxy,调用proxy.execute方法。在这个内部àActionInvocation.invoke()在这个方法内部,递归执行一组拦截器àActionàResultà拦截器后面的代码
- Struts2的拦截器
- CRM的登录案例:
- 权限拦截器
- Struts2的标签库
- 通用标签
- if、elseif、else、iterator、property、date、debug
- UI标签(数据回显)
- 表单标签:
Spring4学习路线
- Spring第一天:Spring的概述、SpringIOC入门(XML)、Spring的Bean管理、Spring属性注入
- Spring第二天:Spring的IOC的注解方式、Spring的AOP开发(XML)
- Spring第三天:Spring的AOP的注解开发、Spring的声明式事务、JdbcTemplate。
- Spring第四天:SSH的整合、HibernateTemplate的使用、OpenSessionInViewFilter的使用。
Spring的概述
Spring的概述
什么是Spring
- Spring:SE/EE开发的一站式框架。
- 一站式框架:有EE开发的每一层解决方案。
- WEB层 :SpringMVC
- Service层 :Spring的Bean管理,Spring声明式事务
- DAO层 :Spring的Jdbc模板,Spring的ORM模块
为什么学习Spring
Spring的版本
Spring3.x和Spring4.x
Spring的入门(IOC)
什么IOC
- IOC: Inversion of Control(控制反转)。
- 控制反转:将对象的创建权反转给(交给)Spring。
下载Spring的开发包
解压Spring的开发包
- docs :Spring的开发规范和API
- libs :Spring的开发的jar和源码
- schema :Spring的配置文件的约束
创建web项目,引入jar包
创建接口和类
- 问题:
- 如果底层的实现切换了,需要修改源代码,能不能不修改程序源代码对程序进行扩展?
将实现类交给Spring管理
在spring的解压路径下spring-framework-4.2.4.RELEASE\docs\spring-framework-reference\html\xsd-configuration.html
编写测试类
IOC和DI(*****)
- IOC:控制反转,将对象的创建权反转给了Spring。
- DI:依赖注入,前提必须有IOC的环境,Spring管理这个类的时候将类的依赖的属性注入(设置)进来。
- 面向对象的时候
- 依赖
Class A{
}
Class B{
public void xxx(A a){
}
}
- 继承:is a
Class A{
}
Class B extends A{
}
- 聚合:has a
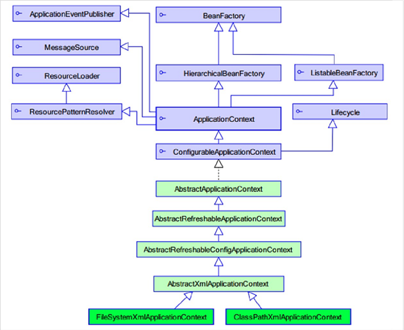
Spring的工厂类
Spring的工厂类
Spring工厂类的结构图
- ApplicationContext继承BeanFactory。
BeanFactory :老版本的工厂类
- BeanFactory:调用getBean的时候,才会生成类的实例。
ApplicationContext :新版本的工厂类
- ApplicationContext:加载配置文件的时候,就会将Spring管理的类都实例化。
- ApplicationContext有两个实现类
- ClassPathXmlApplicationContext :加载类路径下的配置文件
- FileSystemXmlApplicationContext :加载文件系统下的配置文件
Spring的配置
XML的提示配置
Schema的配置
Bean的相关的配置
<bean>标签的id和name的配置
- id :使用了约束中的唯一约束。里面不能出现特殊字符的。
- name :没有使用约束中的唯一约束(理论上可以出现重复的,但是实际开发不能出现的)。里面可以出现特殊字符。
- Spring和Struts1框架整合的时候
- <bean name="/user" class=""/>
Bean的生命周期的配置(了解)
- init-method :Bean被初始化的时候执行的方法
- destroy-method :Bean被销毁的时候执行的方法(Bean是单例创建,工厂关闭)
Bean的作用范围的配置(重点)
- scope :Bean的作用范围
- singleton :默认的,Spring会采用单例模式创建这个对象。
- prototype :多例模式。(Struts2和Spring整合一定会用到)
- request :应用在web项目中,Spring创建这个类以后,将这个类存入到request范围中。
- session :应用在web项目中,Spring创建这个类以后,将这个类存入到session范围中。
- globalsession :应用在web项目中,必须在porlet环境下使用。但是如果没有这种环境,相对于session。
Spring的Bean管理(XML方式)
Spring的Bean的实例化方式(了解)
Bean已经都交给Spring管理,Spring创建这些类的时候,有几种方式:
无参构造方法的方式(默认)
- 编写类
- 编写配置
静态工厂实例化的方式
- 编写Bean2的静态工厂
- 配置
实例工厂实例化的方式
- Bean3的实例工厂
- 配置
Spring的属性注入
构造方法的方式的属性注入
- 构造方法的属性注入
Set方法的方式的属性注入
- Set方法的属性注入
- Set方法设置对象类型的属性
P名称空间的属性注入(Spring2.5以后)
- 通过引入p名称空间完成属性的注入:
- 写法:
- 普通属性 p:属性名="值"
- 对象属性 p:属性名-ref="值"
- P名称空间的引入
- 使用p名称空间
SpEL的属性注入(Spring3.0以后)
- SpEL:Spring Expression Language,Spring的表达式语言。
- 语法:
- #{SpEL}
集合类型属性注入(了解)
配置
<!-- Spring的集合属性的注入============================ -->
<!-- 注入数组类型 -->
<bean id="collectionBean" class="com.itheima.spring.demo5.CollectionBean">
<!-- 数组类型 -->
<property name="arrs">
<list>
<value>王东</value>
<value>赵洪</value>
<value>李冠希</value>
</list>
</property>
<!-- 注入list集合 -->
<property name="list">
<list>
<value>李兵</value>
<value>赵如何</value>
<value>邓凤</value>
</list>
</property>
<!-- 注入set集合 -->
<property name="set">
<set>
<value>aaa</value>
<value>bbb</value>
<value>ccc</value>
</set>
</property>
<!-- 注入Map集合 -->
<property name="map">
<map>
<entry key="aaa" value="111"/>
<entry key="bbb" value="222"/>
<entry key="ccc" value="333"/>
</map>
</property>
</bean>
Spring的分模块开发的配置
分模块配置
在加载配置文件的时候,加载多个
在一个配置文件中引入多个配置文件
CRM的综合案例
代码实现
创建数据库和表
创建web项目,引入jar包
- 引入struts2的开发的jar包
- 引入struts2的配置文件
- web.xml
- struts.xml
引入页面
编写Action类
配置Action
修改页面提交到Action
编写Action的save方法
- 不在Action中直接创建Service,将Service交给Spring管理。
- 创建Service接口和实现类
引入Spring的环境
- 引入jar包
- 引入配置文件
将Service交给Spring
在Action中调用Service
编写DAO并且完成配置
- 编写DAO的接口和实现类
- 将DAO交给Spring管理
在Service中使用DAO
问题描述
程序问题
- 每次请求都会创建一个Spring的工厂,这样浪费服务器资源,应该一个项目只有一个Spring的工厂。
- 在服务器启动的时候,创建一个Spring的工厂。
- 创建完工厂,将这个工厂类保存到ServletContext中。
- 每次使用的时候都从ServletContext中获取。
- *****使用ServletContextListener
- 监听ServletContext对象的创建和销毁。
解决方案:使用Spring核心监听器ContextLoaderListener(整合web项目)
- 引入jar包
spring-web.jar
- 配置监听器
- 在Action中获取工厂

浙公网安备 33010602011771号