@zabbix监控各种自定项
一、手动命令行监控方法
1、需要监控的tcp十一种状态
ESTABLISHED
SYN_SENT
SYN_RECV
FIN_WAIT1
FIN_WAIT2
TIME_WAIT
CLOSE
CLOSE_WAIT
LAST_ACK
LISTEN
CLOSING
2、命令行监控
[root@web01 ~]# netstat -ant|grep -c ESTABLISHED
1
[root@web01 ~]# netstat -ant|grep -c SYN_SENT
0
....
二、手动批量创建自定义监控项
1、将十一种状态写入一个文件
[root@zabbix ~]# vim tcps.txt
ESTABLISHED
SYN_SENT
SYN_RECV
FIN_WAIT1
FIN_WAIT2
TIME_WAIT
CLOSE
CLOSE_WAIT
LAST_ACK
LISTEN
CLOSING
2、使用循环创建子配置文件,自定义监控项key
[root@zabbix ~]# for n in `cat tcps.txt`; do echo "UserParameter=$n,netstat -ant |grep -c $n">>/etc/zabbix/zabbix_agentd.d/user_def.conf ;done
[root@zabbix ~]# cat /etc/zabbix/zabbix_agentd.d/user_def.conf
1 UserParameter=ESTABLISHED,netstat -ant |grep -c ESTABLISHED
2 UserParameter=SYN_SENT,netstat -ant |grep -c SYN_SENT
3 UserParameter=SYN_RECV,netstat -ant |grep -c SYN_RECV
4 UserParameter=FIN_WAIT1,netstat -ant |grep -c FIN_WAIT1
5 UserParameter=FIN_WAIT2,netstat -ant |grep -c FIN_WAIT2
6 UserParameter=TIME_WAIT,netstat -ant |grep -c TIME_WAIT
7 UserParameter=CLOSE,netstat -ant |grep -c CLOSE
8 UserParameter=CLOSE_WAIT,netstat -ant |grep -c CLOSE_WAIT
9 UserParameter=LAST_ACK,netstat -ant |grep -c LAST_ACK
10 UserParameter=LISTEN,netstat -ant |grep -c LISTEN
11 UserParameter=CLOSING,netstat -ant |grep -c CLOSING
格式:UserParameter=名,值
3、重启测试
[root@zabbix ~]# systemctl restart zabbix-agent.service
[root@zabbix ~]# zabbix_get -s 127.0.0.1 -k TIME_WAIT
42
4、web页面添加自定义监控项
1)创建应用集
![[外链图片转存失败,源站可能有防盗链机制,建议将图片保存下来直接上传(img-37i6yIlQ-1615882721321)(1.png)]](https://img-blog.csdnimg.cn/20210316162138659.png?x-oss-process=image/watermark,type_ZmFuZ3poZW5naGVpdGk,shadow_10,text_aHR0cHM6Ly9ibG9nLmNzZG4ubmV0L3dlaXhpbl81MjQ5MjI4MA==,size_16,color_FFFFFF,t_70)
![[外链图片转存失败,源站可能有防盗链机制,建议将图片保存下来直接上传(img-HIZKkZ9R-1615882721325)(2.png)]](https://img-blog.csdnimg.cn/2021031616215114.png?x-oss-process=image/watermark,type_ZmFuZ3poZW5naGVpdGk,shadow_10,text_aHR0cHM6Ly9ibG9nLmNzZG4ubmV0L3dlaXhpbl81MjQ5MjI4MA==,size_16,color_FFFFFF,t_70)
![[外链图片转存失败,源站可能有防盗链机制,建议将图片保存下来直接上传(img-GaRIZ4hg-1615882721326)(3.png)]](https://img-blog.csdnimg.cn/20210316162203141.png?x-oss-process=image/watermark,type_ZmFuZ3poZW5naGVpdGk,shadow_10,text_aHR0cHM6Ly9ibG9nLmNzZG4ubmV0L3dlaXhpbl81MjQ5MjI4MA==,size_16,color_FFFFFF,t_70)
2)创建监控项
![[外链图片转存失败,源站可能有防盗链机制,建议将图片保存下来直接上传(img-jJ5kd21p-1615882721329)(4.png)]](https://img-blog.csdnimg.cn/20210316162217333.png?x-oss-process=image/watermark,type_ZmFuZ3poZW5naGVpdGk,shadow_10,text_aHR0cHM6Ly9ibG9nLmNzZG4ubmV0L3dlaXhpbl81MjQ5MjI4MA==,size_16,color_FFFFFF,t_70)
![[外链图片转存失败,源站可能有防盗链机制,建议将图片保存下来直接上传(img-ZyR11SUY-1615882721330)(5.png)]](https://img-blog.csdnimg.cn/20210316162259378.png?x-oss-process=image/watermark,type_ZmFuZ3poZW5naGVpdGk,shadow_10,text_aHR0cHM6Ly9ibG9nLmNzZG4ubmV0L3dlaXhpbl81MjQ5MjI4MA==,size_16,color_FFFFFF,t_70)
![[外链图片转存失败,源站可能有防盗链机制,建议将图片保存下来直接上传(img-yY08l2cX-1615882721331)(6.png)]](https://img-blog.csdnimg.cn/20210316162312219.png?x-oss-process=image/watermark,type_ZmFuZ3poZW5naGVpdGk,shadow_10,text_aHR0cHM6Ly9ibG9nLmNzZG4ubmV0L3dlaXhpbl81MjQ5MjI4MA==,size_16,color_FFFFFF,t_70)
![[外链图片转存失败,源站可能有防盗链机制,建议将图片保存下来直接上传(img-H1vN5bqH-1615882721332)(7.png)]](https://img-blog.csdnimg.cn/20210316162325876.png?x-oss-process=image/watermark,type_ZmFuZ3poZW5naGVpdGk,shadow_10,text_aHR0cHM6Ly9ibG9nLmNzZG4ubmV0L3dlaXhpbl81MjQ5MjI4MA==,size_16,color_FFFFFF,t_70)
剩下十个同上
三、抓包循环创建自定义监控项
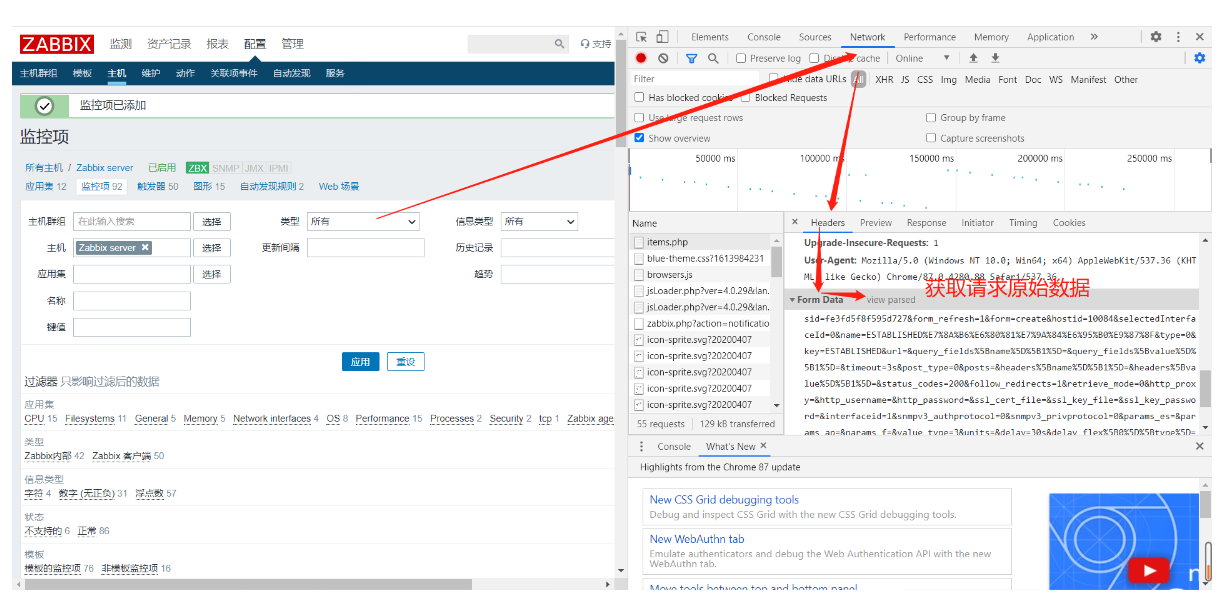
1、获取添加监控项请求数据
1) 添加监控项请求url:
http://10.0.0.71/zabbix/items.php
![[外链图片转存失败,源站可能有防盗链机制,建议将图片保存下来直接上传(img-Qc9pn2rW-1615882721333)(8.png)]](https://img-blog.csdnimg.cn/20210316162811733.png?x-oss-process=image/watermark,type_ZmFuZ3poZW5naGVpdGk,shadow_10,text_aHR0cHM6Ly9ibG9nLmNzZG4ubmV0L3dlaXhpbl81MjQ5MjI4MA==,size_16,color_FFFFFF,t_70)
2)添加监控项请求原始数据
sid=fe3fd5f8f595d727&form_refresh=1&form=create&hostid=10084&selectedInterfaceId=0&name=ESTABLISHED%E7%8A%B6%E6%80%81%E7%9A%84%E6%95%B0%E9%87%8F&type=0&key=ESTABLISHED&url=&query_fields%5Bname%5D%5B1%5D=&query_fields%5Bvalue%5D%5B1%5D=&timeout=3s&post_type=0&posts=&headers%5Bname%5D%5B1%5D=&headers%5Bvalue%5D%5B1%5D=&status_codes=200&follow_redirects=1&retrieve_mode=0&http_proxy=&http_username=&http_password=&ssl_cert_file=&ssl_key_file=&ssl_key_password=&interfaceid=1&snmpv3_authprotocol=0&snmpv3_privprotocol=0¶ms_es=¶ms_ap=¶ms_f=&value_type=3&units=&delay=30s&delay_flex%5B0%5D%5Btype%5D=0&delay_flex%5B0%5D%5Bdelay%5D=&delay_flex%5B0%5D%5Bschedule%5D=&delay_flex%5B0%5D%5Bperiod%5D=&history_mode=1&history=90d&trends_mode=1&trends=365d&valuemapid=0&new_application=&applications%5B%5D=1162&inventory_link=0&description=&status=0&add=%E6%B7%BB%E5%8A%A0
![[外链图片转存失败,源站可能有防盗链机制,建议将图片保存下来直接上传(img-X9Zwq137-1615882721333)(9.png)]](https://img-blog.csdnimg.cn/2021031616285651.png?x-oss-process=image/watermark,type_ZmFuZ3poZW5naGVpdGk,shadow_10,text_aHR0cHM6Ly9ibG9nLmNzZG4ubmV0L3dlaXhpbl81MjQ5MjI4MA==,size_16,color_FFFFFF,t_70)
2、获取登录请求数据
![[外链图片转存失败,源站可能有防盗链机制,建议将图片保存下来直接上传(img-U5S89djU-1615882721334)(10.png)]](https://img-blog.csdnimg.cn/20210316162913869.png?x-oss-process=image/watermark,type_ZmFuZ3poZW5naGVpdGk,shadow_10,text_aHR0cHM6Ly9ibG9nLmNzZG4ubmV0L3dlaXhpbl81MjQ5MjI4MA==,size_16,color_FFFFFF,t_70)
1)登录的url
http://10.0.0.71/zabbix/index.php
![[外链图片转存失败,源站可能有防盗链机制,建议将图片保存下来直接上传(img-Ik1ava43-1615882721335)(11.png)]](https://img-blog.csdnimg.cn/20210316162933344.png?x-oss-process=image/watermark,type_ZmFuZ3poZW5naGVpdGk,shadow_10,text_aHR0cHM6Ly9ibG9nLmNzZG4ubmV0L3dlaXhpbl81MjQ5MjI4MA==,size_16,color_FFFFFF,t_70)
2)登录请求原始数据
name=Admin&password=123456&autologin=1&enter=Sign+in
改成正确密码
name=Admin&password=zabbix&autologin=1&enter=Sign+in
![[外链图片转存失败,源站可能有防盗链机制,建议将图片保存下来直接上传(img-9jzHHXnM-1615882721336)(12.png)]](https://img-blog.csdnimg.cn/20210316162946653.png?x-oss-process=image/watermark,type_ZmFuZ3poZW5naGVpdGk,shadow_10,text_aHR0cHM6Ly9ibG9nLmNzZG4ubmV0L3dlaXhpbl81MjQ5MjI4MA==,size_16,color_FFFFFF,t_70)
3、获取cookie和sid
1)安装apache,启动
yum install -y httpd
[root@zabbix ~]# systemctl start httpd
2)获取html页面,保留cookie
[root@zabbix /var/www/html]# curl -X POST -c cookie -b cookie -L -d "name=Admin&password=zabbix&autologin=1&enter=Sign+in" http://10.0.0.71/zabbix/index.php >test.html
-X 指定请求方式
-d 发送post请求
-b 读取cookie
-c 保存cookie
-L 强制重定向
3)通过apache查看页面
#1.先把test.html文件移动到apache的站点目录
[root@web03 ~]# mv test.html /var/www/html/
#2.重启httpd服务
[root@web03 ~]# systemctl start httpd
#3.去网站直接访问html页面
http://10.0.0.71/test.html
![[外链图片转存失败,源站可能有防盗链机制,建议将图片保存下来直接上传(img-M0Fv2CAs-1615882721337)(13.png)]](https://img-blog.csdnimg.cn/20210316163010661.png?x-oss-process=image/watermark,type_ZmFuZ3poZW5naGVpdGk,shadow_10,text_aHR0cHM6Ly9ibG9nLmNzZG4ubmV0L3dlaXhpbl81MjQ5MjI4MA==,size_16,color_FFFFFF,t_70)
4)查看cookie
[root@zabbix /var/www/html]# ll
total 28
-rw-r--r-- 1 root root 312 Mar 16 11:56 cookie
-rw-r--r-- 1 root root 21557 Mar 16 11:56 test.html
[root@zabbix /var/www/html]# cat cookie
# Netscape HTTP Cookie File
# http://curl.haxx.se/docs/http-cookies.html
# This file was generated by libcurl! Edit at your own risk.
#HttpOnly_10.0.0.71 FALSE /zabbix FALSE 1618545372 zbx_sessionid e15e458110be68fa45568f5905d1f740
#HttpOnly_10.0.0.71 FALSE /zabbix FALSE 0 PHPSESSID npi4ldtf3giko03mr00mvlnf67
5)获取新的sid
[root@zabbix /var/www/html]# curl POST -c cookie -b cookie -L -d "name=Admin&password=zabbix&autologin=1&enter=Sign+in" http://10.0.0.71/zabbix/items.php >123.html
[root@zabbix /var/www/html]# grep -i sid test.html
6)替换添加监控项请求数据的sid、key值为$n
sid=50abf6594d1b16df&form_refresh=1&form=create&hostid=10084&selectedInterfaceId=0&name=${n}%E7%8A%B6%E6%80%81%E7%9A%84%E6%95%B0%E9%87%8F&type=0&key=${n}&url=&query_fields%5Bname%5D%5B1%5D=&query_fields%5Bvalue%5D%5B1%5D=&timeout=3s&post_type=0&posts=&headers%5Bname%5D%5B1%5D=&headers%5Bvalue%5D%5B1%5D=&status_codes=200&follow_redirects=1&retrieve_mode=0&http_proxy=&http_username=&http_password=&ssl_cert_file=&ssl_key_file=&ssl_key_password=&interfaceid=1&snmpv3_authprotocol=0&snmpv3_privprotocol=0¶ms_es=¶ms_ap=¶ms_f=&value_type=3&units=&delay=30s&delay_flex%5B0%5D%5Btype%5D=0&delay_flex%5B0%5D%5Bdelay%5D=&delay_flex%5B0%5D%5Bschedule%5D=&delay_flex%5B0%5D%5Bperiod%5D=&history_mode=1&history=90d&trends_mode=1&trends=365d&valuemapid=0&new_application=&applications%5B%5D=1162&inventory_link=0&description=&status=0&add=%E6%B7%BB%E5%8A%A0
7)将剩下的key值写到一个文件当中
[root@zabbix /var/www/html]# vim tcp.txt
SYN_SENT
SYN_RECV
FIN_WAIT1
FIN_WAIT2
TIME_WAIT
CLOSE
CLOSE_WAIT
LAST_ACK
LISTEN
CLOSING
8)书写for循环
[root@zabbix /var/www/html]# for n in `cat tcp.txt`; do curl -X POS cookie -d "sid=50abf6594d1b16df&form_refresh=1&form=create&hostid=10084&selectedInterfaceId=0&name=${n}%E7%8A%B6%E6%80%81%E7%9A%84%E6%95%B0%E9%87%8F&type=0&key=${n}&url=&query_fields%5Bname%5D%5B1%5D=&query_fields%5Bvalue%5D%5B1%5D=&timeout=3s&post_type=0&posts=&headers%5Bname%5D%5B1%5D=&headers%5Bvalue%5D%5B1%5D=&status_codes=200&follow_redirects=1&retrieve_mode=0&http_proxy=&http_username=&http_password=&ssl_cert_file=&ssl_key_file=&ssl_key_password=&interfaceid=1&snmpv3_authprotocol=0&snmpv3_privprotocol=0¶ms_es=¶ms_ap=¶ms_f=&value_type=3&units=&delay=30s&delay_flex%5B0%5D%5Btype%5D=0&delay_flex%5B0%5D%5Bdelay%5D=&delay_flex%5B0%5D%5Bschedule%5D=&delay_flex%5B0%5D%5Bperiod%5D=&history_mode=1&history=90d&trends_mode=1&trends=365d&valuemapid=0&new_application=&applications%5B%5D=1162&inventory_link=0&description=&status=0&add=%E6%B7%BB%E5%8A%A0" http://10.0.0.71/zabbix/items.php ;done
9)刷新页面查看监控项
![[外链图片转存失败,源站可能有防盗链机制,建议将图片保存下来直接上传(img-njEXMeiZ-1615882721338)(14.png)]](https://img-blog.csdnimg.cn/20210316163041895.png?x-oss-process=image/watermark,type_ZmFuZ3poZW5naGVpdGk,shadow_10,text_aHR0cHM6Ly9ibG9nLmNzZG4ubmV0L3dlaXhpbl81MjQ5MjI4MA==,size_16,color_FFFFFF,t_70)
本文来自博客园,作者:ଲ小何才露煎煎饺,转载请注明原文链接:https://www.cnblogs.com/zeny/p/15657650.html

浙公网安备 33010602011771号