实验 5:OpenFlow 协议分析和 OpenDaylight 安装
一、实验目的
回顾 JDK 安装配置,了解 OpenDaylight 控制的安装,以及 Mininet 如何连接;通过抓包获取 OpenFlow 协议,验证 OpenFlow 协议和版本,了解协议内容。
二、实验任务
Mininet 生成拓扑连接 OpenDaylight,在 Mininet 上通过 ping 抓包验证 OpenFlow1.3 协议
三、实验步骤
1. 实验环境
安装了 Ubuntu 18.04.5 Desktop amd64 的虚拟机
2. 实验过程
(1)安装 OpenDaylight 控制器
由于 OpenDaylight 是基于 Java 运行的,因此需要先安装 jdk 8 环境(版本不宜过高)。
$ sudo mkdir /usr/local/java $ sudo tar -zxvf jdk-8u211-linux-x64.tar.gz //需将 jdk 压缩包提前放在相应目录下 $ gedit ~/.bashrc
在文件末尾追加内容如下:
$ export JAVA_HOME=/usr/local/java/jdk1.8.0_211
$ export JRE_HOME=${JAVA_HOME}/jre
$ export CLASSPATH=.:${JAVA_HOME}/lib:${JRE_HOME}/lib
$ export PATH=${JAVA_HOME}/bin:$PATH
保存退出,然后运行命令:
$ source ~/.bashrc $ java -version //验证安装版本

解压安装
$ tar -zxvf distribution-karaf-0.6.4-Carbon.tar.gz //Carbon 版本
运行 karaf(不能用超级权限)
$ ./distribution-karaf-0.6.4-Carbon/bin/karaf //Carbon 版本
第一次启动需安装插件,
$ feature:install odl-restconf odl-l2switch-switch-ui odl-openflowplugin-flow-services-ui odl-mdsal-apidocs odl-dluxapps-applications
至此 ODL 控制器启动完毕

(2)启动 Mininet 虚拟机,生成一个最简拓扑并连接 OpenDaylight
连接前应确认 Mininet 和 OpenDaylight 的网络互通,如果是安装在同一台虚拟机上,那么可以忽略。
运行命令生成拓扑并连接控制器:
$ sudo mn --switch ovs,protocols=OpenFlow13 --
controller=remote,ip=127.0.0.1,port=6633

(3)Wireshark 抓包分析 OpenFlow 1.3
sudo wireshark 命令开启 wireshark,选择 any,抓取所有数据包。
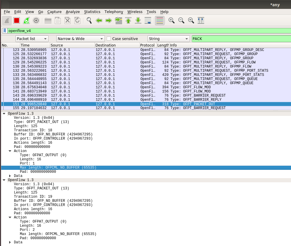
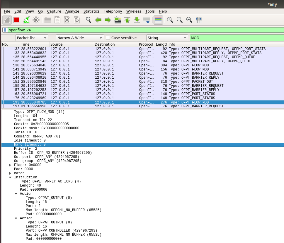
为了能够抓到控制器和交换机最初的交互,应在 Mininet 拓扑创建前开启抓包。查看抓包结果,利用 openflow_v4 过滤出 OpenFlow 1.3 协议,可以看到 OpenFlow协议下,交换机和控制器的交互过程。
- HELLO——控制器与交换机互相发送 Hello 消息,告诉对方自己能够支持的OpenFlow 版本,向下兼容双方都能够兼容的版本,建立后续的通信。
- FEATURES_REQUEST——控制器向交换机要求特征信息
- FEATURES_REPLY——交换机会送特征信息。
- SET CONFIG——控制器向交换机下发两个配置,一个是 flags,指示如何处理IP 分片;另一个是 Miss send length,指示交换机遇到无法处理的数据包时,向控制器发送消息的最大字节数。
- PACKET IN——交换机查找流表,发现没有匹配条目时,或有匹配条目但是对应的 action 是 OUTPUT=CONTROLLER 时,向控制器发送消息 PACKETIN 消息,前者数据包会被放到交换机缓存中等待处理,后者不会。
- PACKET OUT 和 FLOW MOD——控制器接收到交换机 PACKET IN 消息后的响应方式有两种,FLOW MOD 下发流表,告知交换机匹配项(MATCH)和对应的动作(ACTION),去处理这一类数据包;PACKET OUT 不下发流表,直接告知交换机如何处理这一个数据包。






用 OVS 命令查看交换机中确实存在相应版本的流表,cookie、priority 等信息可以上面的抓包能够对应上。

如果 wireshark 未安装,那么执行下面的命令安装。
$ sudo apt-get install wireshark
四、实验感想
1、本次实验唯一的难点在于将jdk 压缩包提前放在相应目录下,需要用到mv指令

浙公网安备 33010602011771号