Vue生命周期 vue-resource axios的使用
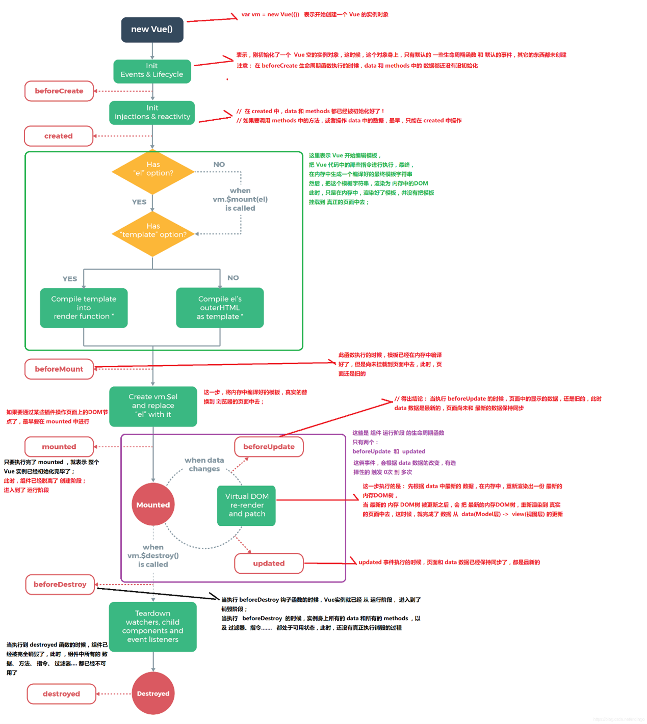
什么是生命周期
从Vue实例创建、运行、到销毁期间,总是伴随各种各样的事件,这些事件统称为生命周期
Vue生命周期

Vue-resource 的使用
n   直接在页面中,通过script标签,引入vue-resource的脚本文件;
n   注意:引用的先后顺序是 - 先引用Vue的脚本文件,再引用vue-resource的脚本文件
get请求 需要传参用query 传参 ?拼接
this.$http.get("url").then((res)=>{
console.log(res.body)
})
post请求
如果参数类型不是json就需要写第三个固定参数{ emulateJSON: true }
this.$http.post("url",{id:'123'}).then((res)=>{
console.log(res)
})
参数类型不是json
this.$http.post("url",{type: "free",pageNum:1,pageSize:5 },{ emulateJSON: true }).then(res=>{
                console.log(res);
            })
axios的使用
Vue.js 2.0 版本推荐使用 axios 来完成 ajax 请求。
Axios 是一个基于 Promise 的 HTTP 库,可以用在浏览器和 node.js 中。get请求  传参也是 query形式
axios.get("url").then((res)=>{
console.log(res)
})
post
POST 只有两个参数 1url 2请求体
            // 通过内置对象,创建对应格式的请求体
参数类型是url式
let url= new URLSearchParams()
url.append("type","free")
参数类型式 fromdata式
let from = new FormData()
from.append("type","free")
当数据类型是JSON时不用转化,直接写就可以
axios.post("url",参数).then((res)=>{
})
Vue动画
这些类名写在style标签中
v-enter 
v-enter-to 
v-enter-active
v-leave
v-leave-to
v-leave-active
需要哪些内容有动画效果时,需要用
transition标签包住
如果有多个需要不同的动画时,就需要给 transition标签 添加name属性
然后定义动画类名时,把v- 换成 起的名字-
第三方css动画库
导入动画类库:
<link rel="stylesheet" href="https://cdnjs.cloudflare.com/ajax/libs/animate.css/4.1.1/animae.min.css"/>
只需要添加进场或入场一种动画时
直接在那个标签加需要的类名即可
<h1 class="animated zoomInDown">An animated element</h1>
既需要添加入场和退场时
需要用 transition标签包住并且给transition标签添加 enter-active-class 和 leave-active-class
 <transition
        enter-active-class="animate__flipOutX"
        leave-active-class="animate__fadeOutBottomLeft">
        <h1 v-show="flag" class="animate__animated">An animated element</h1>
      </transition>
动画钩子函数
定义 transition 组件以及三个钩子函数
<style>
.show{
transition:all 2.4s ease
}
</style>
<transition
@before-enter="beforeEnter"
@enter="enter"
@after-enter="afterEnter">
<div v-if="isshow" class="show">OK</div>
</transition>
@before-enter="beforeEnter"
@enter="enter"
@after-enter="afterEnter">
<div v-if="isshow" class="show">OK</div>
</transition>
 <script>
      const vm = new Vue({
        el: "#app",
        data: {
          isshow: true,
        },
        methods: {
          beforeEnter(el) {
            // 动画进入之前的回调
            el.style.transform = "translateX(500px)";
          },
          enter(el, done) {
            // 动画进入完成时候的回调
            // 检测dom存在
            // el.offsetWidth;
            el.offsetHeight;
            el.style.transform = "translateX(0px)";
            // done调用方法表示完成
            done();
          },
          afterEnter(el) {
            // 动画进入完成之后的回调
            // this.isshow = !this.isshow;
          },
        },
      });
    </script>
列表动画
之前使用动画需要用 transition 标签 现在列表动画需要用
transition-group 这个标签来包住需要使用动画的内容
v-move 和 v-leave-active 结合使用,能够让列表的过渡更加平缓柔和:
<style>
.v-move{
transition: all 0.8s ease;
}
.v-leave-active{
position: absolute;
}
</style>
 
                     
                    
                 
                    
                
 
                
            
         
         浙公网安备 33010602011771号
浙公网安备 33010602011771号