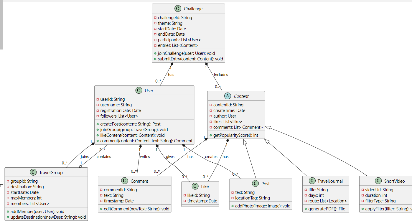
类图
类图如下:

补充说明:
- 核心类说明
类名 职责
User 用户实体,负责创建内容、加入组队、互动行为。
TravelGroup 旅行组队管理,包含目的地、成员上限等属性。
Content 抽象基类,统一管理帖子、游记、短视频的公共属性(如点赞、评论)。
Post 图文帖子,支持添加位置标签和图片。
TravelJournal 结构化游记,支持生成PDF格式的完整报告。
ShortVideo 短视频内容,支持滤镜特效和时长控制。
Challenge 热门挑战活动,管理参与用户和提交内容。
Comment 用户对内容的评论,支持编辑操作。
Like 用户对内容的点赞行为记录。 - 关键关系说明
继承关系:
Post、TravelJournal、ShortVideo 继承自 Content,共享点赞、评论等基础功能。
组合关系:
User 与 Post/Comment/Like:用户创建内容并互动。
TravelGroup 与 User:组队由多个用户组成(至少2人)。
关联关系:
Challenge 与 Content:挑战活动包含用户提交的多类型内容。
Content 与 Comment/Like:内容关联其下的评论和点赞。
3.场景映射
用户发布游记并参与挑战:
User → 创建 TravelJournal → 关联到 Challenge。
组队旅行并分享动态:
User 加入 TravelGroup → 创建 Post 并添加照片 → 其他用户点赞评论。
短视频互动:
User 拍摄 ShortVideo → 应用滤镜 → 其他用户评论并打赏(需扩展支付类)。

浙公网安备 33010602011771号