灵码产品演示:软件工程架构分析
作者:了哥
演示目的
-
演示灵码对于整个复杂软件工程项目的架构分析能力,输出项目的软件系统架构图。
-
演示文档接口生成能力。
演示准备
- 克隆工程地址到本地(需提前安装好 git 工具, 建议本地配置 brew):
git clone https://github.com/duffqiu/bookinfo.git
(为了体现不是模型已有的知识,所以有些更改。)
-
安装最新的 VS Code:https://code.visualstudio.com/
-
在 VS Code 的插件市场安装最新的灵码插件
备注:也可以直接使用灵码 IDE(https://lingma.aliyun.com/download)
- 在 VS Code 的插件市场安装最新的 plantuml 插件(需要配置更新最新的 plantuml 的 jar 包,这个配置自行搜索,这里不做过多介绍)。或者直接使用 plantuml 的 web 页面:https://www.plantuml.com/plantuml/
演示步骤
- 在 VS Code 里打开工程的目录

- 打开灵码,使用 agent 模式,模型选择“qwen3-code”

- 开始分析工程
输入 prompt:
“请详细分析下工程,并用plantuml给出系统架构图的描述”
得到一个分析后的架构描述的 plantuml 文件:

- 打开文件,然后用 plantuml 插件展示图

最后得到一个工程的架构视图:新版的 Qwen3 Coder 模型。

- 调整架构图,输入 prompt
“请只保留微服务和数据层”
然后得到新的 plantuml 文件,并通过插件展示得到:最新 Qwen3 coder 的模型效果。

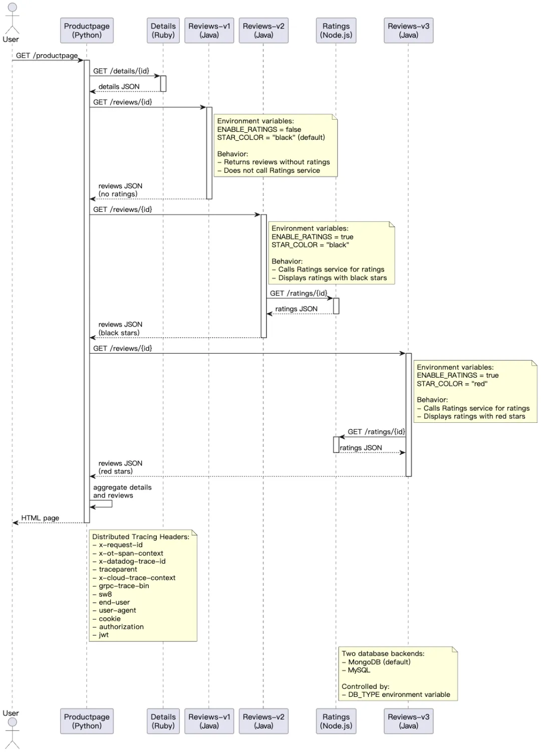
- 再深度分析微服务间的交互
Prompt:
请用plantuml画出各个微服务交互的时序图,输出到文件action.uml
这个时候可能没有分析出 reviews 这个微服务不同的版本的情况,所以再深入和模型交互。
Prompt:
需要增加描述不同的reviews版本的处理过程
最后得到微服务的时序交互图。

- 分析具体的 API
打开工程里的 java 文件:

选择这个文件作为上下文。

Prompt:
请给这个文件创建接口文档
这样模型会输出一个类似下面的文档:
REVIEWS_API.md:
# Reviews服务API文档
Reviews服务是Bookinfo应用程序中的一个微服务,用于提供图书评论。它有多个版本(v1、v2、v3),这些版本在评分显示方式上有所不同。
## 基础URL
## 端点
### 1. 健康检查
#### GET `/health`
返回服务的健康状态。
**响应:**
```json
{
"status": "Reviews is healthy"
}
响应码:
200 OK- 服务健康
2. 获取图书评论
GET /reviews/{productId}
返回特定产品的评论以及评分(如果启用)。
路径参数:
productId(整数) - 要获取评论的产品ID
请求头:
该服务传播多个用于分布式追踪的请求头:x-request-idx-b3-traceidx-b3-spanidx-b3-parentspanidx-b3-sampledx-b3-flags- 以及其他追踪请求头(Datadog、Lightstep等)
响应:
{
"id": "0",
"podname": "reviews-v1-7b4f5bd5c-2xk9m",
"clustername": "cluster-1",
"reviews": [
{
"reviewer": "Reviewer1",
"text": "An extremely entertaining play by Shakespeare. The slapstick humour is refreshing!",
"rating": {
"stars": 5,
"color": "black"
}
},
{
"reviewer": "Reviewer2",
"text": "Absolutely fun and entertaining. The play lacks thematic depth when compared to other plays by Shakespeare.",
"rating": {
"stars": 4,
"color": "black"
}
}
]
}
说明:
- 当评分为禁用状态时,响应中将不包含
rating对象 - 当评分服务不可用时,评分对象将包含一个错误:
"rating": { "error": "Ratings service is currently unavailable" } - 星星的颜色因版本而异:
- v1: 不显示评分
- v2: 黑色星星
- v3: 红色星星
响应码:
200 OK- 成功获取评论500 Internal Server Error- 获取评分或其他内部错误
方法说明
1. getJsonResponse方法
功能: 生成图书评论的JSON响应字符串
参数:
productId(String) - 产品IDstarsReviewer1(int) - 评论者1的星级评分,-1表示无评分starsReviewer2(int) - 评论者2的星级评分,-1表示无评分
返回值:- String - 包含评论信息的JSON字符串
说明:
此方法根据传入的参数构造JSON格式的响应,包含产品ID、Pod名称、集群名称以及两个预设评论。根据评分是否启用以及评分值是否有效,决定是否在响应中包含评分信息。
2. getRatings方法
功能: 从Ratings服务获取指定产品的评分信息
参数:
productId(String) - 产品IDrequestHeaders(HttpHeaders) - 来自原始请求的HTTP头信息
返回值:- JsonObject - 包含评分信息的JSON对象,如果出现错误则返回null
说明:
此方法使用JAX-RS客户端调用Ratings服务的API。它会传播分布式追踪相关的HTTP头以维持调用链。根据环境变量配置,设置适当的超时时间(黑色星星为10秒,其他为2.5秒)。
3. health方法
功能: 提供健康检查端点
参数:
无
返回值:
- Response - 包含健康状态信息的HTTP响应
说明:
这是一个简单的健康检查端点,始终返回200状态码和健康状态信息。
4. bookReviewsById方法
功能: 根据产品ID获取图书评论
参数:
productId(int) - 产品IDrequestHeaders(HttpHeaders) - 来自原始请求的HTTP头信息
返回值:- Response - 包含产品评论的HTTP响应
说明:
这是主要的业务方法,负责处理获取图书评论的请求。如果启用了评分功能,它会调用getRatings方法获取评分信息,并使用getJsonResponse方法构造最终的响应。
环境变量
ENABLE_RATINGS- 布尔值,用于启用/禁用评分功能STAR_COLOR- 评分星星的颜色(默认:"black")SERVICES_DOMAIN- 服务发现的域RATINGS_HOSTNAME- 评分服务的主机名(默认:"ratings")RATINGS_SERVICE_PORT- 评分服务的端口(默认:"9080")HOSTNAME- Pod主机名CLUSTER_NAME- 集群名称
版本
该服务有三个版本,它们在评分显示上有所不同:
- v1 - 返回不带评分的评论
- v2 - 返回带黑色星星评分的评论
- v3 - 返回带红色星星评分的评论
v3版本实现细节
Reviews v3版本与其他版本共享相同的代码库,但通过环境变量进行配置:
- STAR_COLOR 设置为 "red" 以显示红色星星
- ENABLE_RATINGS 设置为 "true" 以启用评分显示
- SERVICE_VERSION 设置为 "v3"
在Kubernetes部署配置中,reviews-v3部署使用以下配置:
- 镜像:
docker.io/istio/examples-bookinfo-reviews-v3:1.18.0 - 环境变量:
STAR_COLOR="red"ENABLE_RATINGS="true"LOG_DIR="/tmp/logs"
v3版本的主要特点是在评论中显示红色星星评分,这通过STAR_COLOR环境变量控制。当ENABLE_RATINGS设置为true时,服务会调用Ratings服务获取评分数据,并在响应中包含评分信息,其中星星颜色由STAR_COLOR环境变量决定。
依赖项
- 评分服务(启用时)- 用于检索图书评分
- 各种追踪系统(可选)- 用于分布式追踪
用户可以设置一个自己的模版,然后作为上下文给大模型按照这个模版进行推理。

浙公网安备 33010602011771号