srv6-BE配置案例 - 教程

需求分析
1、pe1和pe2上开srv6能力,使用loopback口地址为源封装地址
2、部署locator
3、在bgp vpn实例中使能为私网路由自动分srv6 sid功能
4、bgp vpnv4视图中开启私网路由传递时带私网路的srv6 sid功能
5、p1和p2不用设置srv6能力,只要支持普通ipv6中转转发节点就行
6、isis中开srv6 locator对外发布功能
7、srv6 locator配置
pe1的ipv6 prefix为: 2000:3:: 96 static 16
pe2的ipv6 prefix为: 2000:4:: 96 static 16
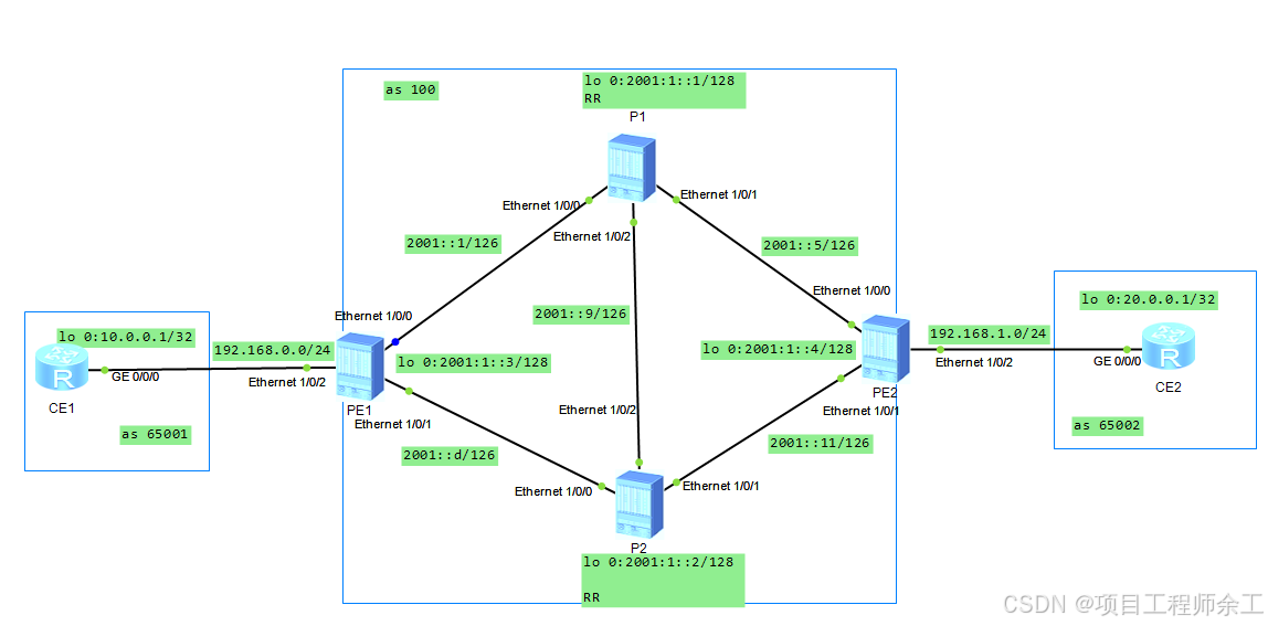
PE1
router id 3.3.3.3
ip vpn-instance vpna
ipv4-family
route-distinguisher 100:100
vpn-target 100:100 export-extcommunity
vpn-target 100:100 import-extcommunity
segment-routing ipv6
encapsulation source-address 2001:1::3 //封装源地址用loopback口地址
locator 1 ipv6-prefix 200:3:: 96 static 16 //定义locator
isis 1
is-level level-2
cost-style wide
network-entity 49.0001.0000.0000.0003.00
is-name pe1
ipv6 enable topology ipv6
segment-routing ipv6 locator 1 //isis 对外发布srv6 locator效果
interface Ethernet1/0/0
undo shutdown
ipv6 enable
ipv6 address 2001::2/126
isis ipv6 enable 1
undo dcn
undo dcn mode vlan
interface Ethernet1/0/1
undo shutdown
ipv6 enable
ipv6 address 2001::E/126
isis ipv6 enable 1
undo dcn
undo dcn mode vlan
interface Ethernet1/0/2
undo shutdown
ip binding vpn-instance vpna
ip address 192.168.0.1 255.255.255.0
undo dcn mode vlan
interface LoopBack0
ipv6 enable
ipv6 address 2001:1::3/128
isis ipv6 enable 1
interface Tunnel100
description 4.4.4.4
ip address unnumbered interface LoopBack0
interface NULL0
bgp 100
peer 2001:1::1 as-number 100
peer 2001:1::1 connect-interface LoopBack0
peer 2001:1::2 as-number 100
peer 2001:1::2 connect-interface LoopBack0
ipv4-family unicast
undo synchronization
ipv4-family vpnv4
policy vpn-target
peer 2001:1::1 enable
peer 2001:1::1 prefix-sid //对端传递路由时带标签sid效果
peer 2001:1::2 enable
peer 2001:1::2 prefix-sid
ipv4-family vpn-instance vpna
peer 192.168.0.2 as-number 65001
segment-routing ipv6 locator 1 //指定前面创建的 locator
segment-routing ipv6 best-effort //bgp vpn实例中开启私网路由分配sid功能
undo dcn
PE2
router id 4.4.4.4
ip vpn-instance vpna
ipv4-family
route-distinguisher 100:200
vpn-target 100:100 export-extcommunity
vpn-target 100:100 import-extcommunity
segment-routing ipv6
encapsulation source-address 2001:1::4
locator 1 ipv6-prefix 2000:4:: 96 static 16
isis 1
is-level level-2
cost-style wide
network-entity 49.0001.0000.0000.0004.00
is-name pe2
ipv6 enable topology ipv6
segment-routing ipv6 locator 1
interface Ethernet1/0/0
undo shutdown
ipv6 enable
ipv6 address 2001::6/126
isis ipv6 enable 1
undo dcn
undo dcn mode vlan
interface Ethernet1/0/1
undo shutdown
ipv6 enable
ipv6 address 2001::12/126
isis ipv6 enable 1
undo dcn
undo dcn mode vlan
interface Ethernet1/0/2
undo shutdown
ip binding vpn-instance vpna
ip address 192.168.1.1 255.255.255.0
undo dcn mode vlan
interface LoopBack0
ipv6 enable
ipv6 address 2001:1::4/128
isis ipv6 enable 1
interface Tunnel100
ip address unnumbered interface LoopBack0
interface NULL0
bgp 100
peer 2001:1::1 as-number 100
peer 2001:1::1 connect-interface LoopBack0
peer 2001:1::2 as-number 100
peer 2001:1::2 connect-interface LoopBack0
ipv4-family unicast
undo synchronization
ipv4-family vpnv4
policy vpn-target
peer 2001:1::1 enable
peer 2001:1::1 prefix-sid
peer 2001:1::2 enable
peer 2001:1::2 prefix-sid
ipv4-family vpn-instance vpna
peer 192.168.1.2 as-number 65002
segment-routing ipv6 locator 1
segment-routing ipv6 best-effort
undo dcn
P1
router id 1.1.1.1
isis 1
is-level level-2
cost-style wide
network-entity 49.0001.0000.0000.0001.00
is-name p1
ipv6 enable topology ipv6
interface Ethernet1/0/0
undo shutdown
ipv6 enable
ipv6 address 2001::1/126
isis ipv6 enable 1
undo dcn
undo dcn mode vlan
interface Ethernet1/0/1
undo shutdown
ipv6 enable
ipv6 address 2001::5/126
isis ipv6 enable 1
undo dcn
undo dcn mode vlan
interface Ethernet1/0/2
undo shutdown
ipv6 enable
ipv6 address 2001::9/126
isis ipv6 enable 1
undo dcn mode vlan
interface LoopBack0
ipv6 enable
ipv6 address 2001:1::1/128
isis ipv6 enable 1
interface NULL0
bgp 100
peer 2001:1::2 as-number 100
peer 2001:1::2 connect-interface LoopBack0
peer 2001:1::3 as-number 100
peer 2001:1::3 connect-interface LoopBack0
peer 2001:1::4 as-number 100
peer 2001:1::4 connect-interface LoopBack0
ipv4-family unicast
undo synchronization
ipv4-family vpnv4
undo policy vpn-target
peer 2001:1::2 enable
peer 2001:1::2 prefix-sid //要是不做rr反射这个可以不用配
peer 2001:1::3 enable
peer 2001:1::3 reflect-client
peer 2001:1::3 prefix-sid
peer 2001:1::4 enable
peer 2001:1::4 reflect-client
peer 2001:1::4 prefix-sid
undo dcn
P2
router id 2.2.2.2
isis 1
is-level level-2
cost-style wide
network-entity 49.0001.0000.0000.0002.00
is-name p2
ipv6 enable topology ipv6
interface Ethernet1/0/0
undo shutdown
ipv6 enable
ipv6 address 2001::E/126
isis ipv6 enable 1
undo dcn
undo dcn mode vlan
interface Ethernet1/0/1
undo shutdown
ipv6 enable
ipv6 address 2001::11/126
isis ipv6 enable 1
undo dcn
undo dcn mode vlan
interface Ethernet1/0/2
undo shutdown
ipv6 enable
ipv6 address 2001::A/126
isis ipv6 enable 1
undo dcn mode vlan
interface LoopBack0
ipv6 enable
ipv6 address 2001:1::2/128
isis ipv6 enable 1
interface NULL0
bgp 100
peer 2001:1::1 as-number 100
peer 2001:1::1 connect-interface LoopBack0
peer 2001:1::3 as-number 100
peer 2001:1::3 connect-interface LoopBack0
peer 2001:1::4 as-number 100
peer 2001:1::4 connect-interface LoopBack0
ipv4-family unicast
undo synchronization
ipv4-family vpnv4
undo policy vpn-target
peer 2001:1::1 enable
peer 2001:1::1 prefix-sid
peer 2001:1::3 enable
peer 2001:1::3 reflect-client
peer 2001:1::3 prefix-sid
peer 2001:1::4 enable
peer 2001:1::4 reflect-client
peer 2001:1::4 prefix-sid
undo dcn
CE1
router id 10.0.0.1
interface GigabitEthernet0/0/0
ip address 192.168.0.2 255.255.255.0
interface LoopBack0
ip address 10.0.0.1 255.255.255.255
bgp 65001
peer 192.168.0.1 as-number 100
ipv4-family unicast
undo synchronization
network 10.0.0.1 255.255.255.255
peer 192.168.0.1 enable
CE2
router id 20.0.0.1
interface GigabitEthernet0/0/0
ip address 192.168.1.2 255.255.255.0
interface LoopBack0
ip address 20.0.0.1 255.255.255.255
bgp 65002
peer 192.168.1.1 as-number 100
ipv4-family unicast
undo synchronization
network 20.0.0.1 255.255.255.255
peer 192.168.1.1 enable
查看p1和p2设备中转节点是否转发locator

查srv6分配的私网标签

查学到的vpnv4路由


连通性测试


浙公网安备 33010602011771号