springmvc启动父子容器过程简略源码
1 启动点
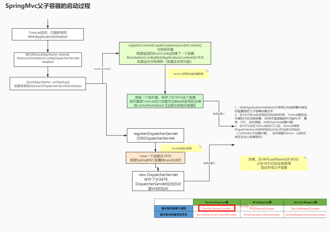
tomcat启动的时候会根据spi机制找到sping-web下的SpringServletContainerInitializer

2 根据servlet规范SpringServletContainerInitializer会关注实现了WebApplicationInitializer的类,找到非接口非抽象的我们自定义的启动类,并调用startUp方法,如果没有实现会从父类找

3 找到父类中的AbstractDispatcherServletInitializer

4 onStartup和registerDispatcherServlet这两个方法会进行父子容器的创建
5 利用监听器回调机制 会进行容器的刷新
6 servlet启动后会触发init方法

浙公网安备 33010602011771号