实验三 面向对象分析与设计
这个作业属于哪个课程 https://edu.cnblogs.com/campus/ahgc/AHPU-SE-19
这个作业要求在哪里 https://edu.cnblogs.com/campus/ahgc/AHPU-SE-19/homework/11620
这个作业的目标 了解基于UML的面向对象分析与设计方法,以及各种状态图的绘制
学号 3190704232
一.实验目的
1、了解基于UML的面向对象分析与设计方法
2、掌握用例图的绘制、用例规约(文档)的编制
3、掌握类图、活动图、状态图、时序图的绘制方法
二、实验内容
1、参照实验指导书完成在线选课系统、或试卷自动生成系统,或人事信息管理系统的用例图、类图、活动图、状态图、时序图等的绘制
【实例1】在线选课系统
大学教师选择本学期要教授的课程,每位教师最多只能上报 4 门课程。
教师选课结束后,教务管理人员进行协调和确认教师的课程,并创建本学期的课程目录表,向学生公布。
学生填写课程选修表,每个学生最多选修 4 门课程;每门选修课程的学生数最多为 10 人,最少为 3 人。人数达到 10 人时,停止学生登记注册此门课程;
学生选课结束后,系统自动取消人数少于三人的课程。
学生按最终的课程表到财务处办理收费手续(billing system)。
教师可查询所教课程的学生花名册(roster)。
教务管理人员维护学生、教师和课程的信息。
【实例2】试卷自动生成系统
教师根据教学资料录入试题,并对其进行分类。待需要考试时,设置好一定的条件,系统就从题库中选中试题自动生成考试试卷
考试试卷生成系统的成卷模式应用智能出卷(由系统随机选题)和手工出卷(教师自己选择题目)两种组卷方式
【实例3】人事信息管理系统
参考:阿里巴巴钉钉智能人事系统
2、完成对教材订购系统,或飞机订票系统(根据自己的选题)面向对象的建模
三、实验步骤
1、熟悉Rational rose的绘图方法,阅读实验指导《使用 Rational Rose 进行 UML 可视化建模》,以及实验指导书实验十一与实
验十二
2、使用 Rational rose 完成在线选课系统、或试卷自动生成系统,或人事信息管理系统等的用例图、类图的绘制
3、使用 Rational rose 完成在线选课系统、或试卷自动生成系统,或人事信息管理系统等的活动图、状态图、时序图等的绘制
4、使用教材中用例描述模版描述在线选课系统的 Register for course 用例或试卷自动生成系统的自动组卷用例,或人事信息管理
系统等中的某个用例
5、为教材订购系统,或飞机订票系统等(根据自己的选题)绘制用例图,并分析某个用例为其绘制类图、时序图、活动图等
四、实验结果
1.用例图(Use Case View)的建模
1.《在线选修课程管理系统》中的执行者(Actors)
使用 Rational Rose 创建执行者(Actors)
如图:

3.《在线选修课程管理系统》中的用例(Use Case)
4.使用 Rational Rose 创建用例(Use Case)
如图:

5.使用 Rational Rose 创建主用例图(Main Use Case Diagram)
如图:

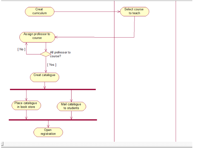
2.活动图(Activity Diagram)的建模(以建立选修课程目录表为例)
1.使用 Rational Rose 创建活动图(Activity Diagram)
2.使用 Rational Rose 创建活动(Activity)
如图:

3.使用 Rational Rose 创建决策点(Decision Points)
如图:

4.使用 Rational Rose 创建同步条(Synchronization Bar)
如图:

5.使用 Rational Rose 创建泳道( Swim lanes)
如图:

3.Rational Rose 中的主类图(Main Class Diagram)
如图:

在 Rational Rose 中创建包中的主类图(Package Main Class Diagram)
如图:

4.用例实现图(Use Case Realization Diagram)
1.使用 Rational Rose 创建逻辑视图中的用例图(Use Case Diagram)
如图:

5.顺序图(Sequence Diagram)与合作图(Collaboration Diagram)

状态图(Statechart Diagram)

飞机订票系统



浙公网安备 33010602011771号