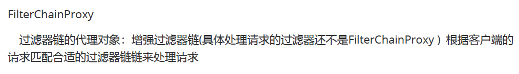
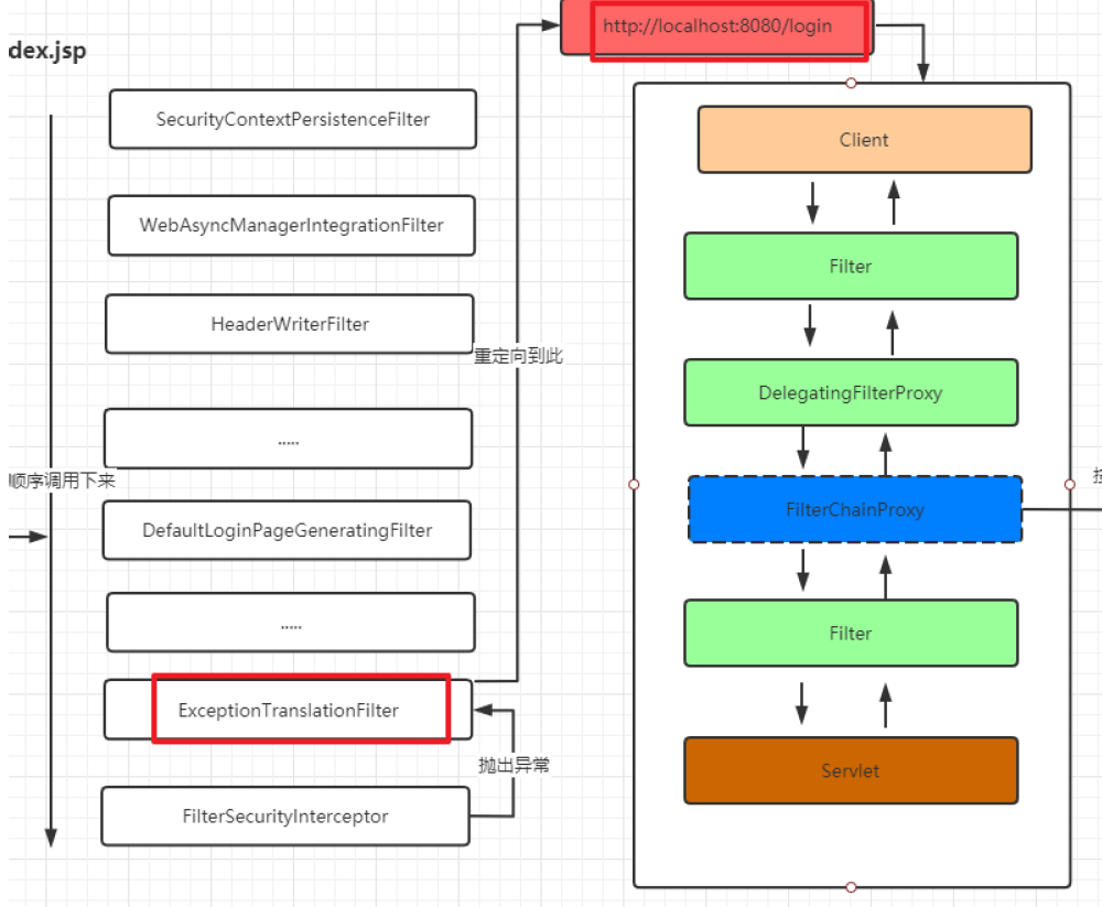
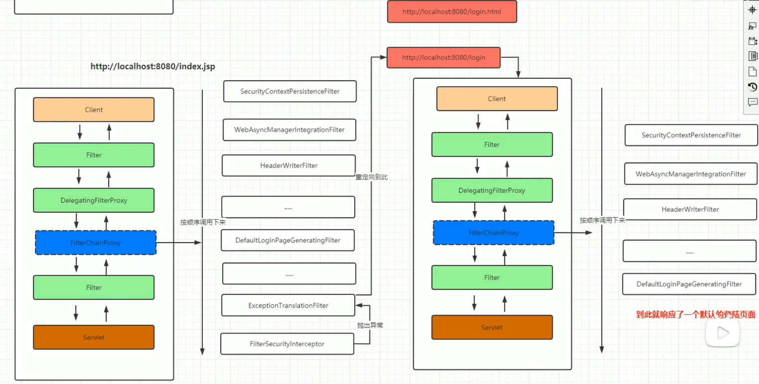
泡泡SpringSecurity4.2【SpringSecurity核心源码分析-第一次请求】
















doFilter处理用户请求
doFilterInternal根据当前的请求获取对应的过滤器链




主要过滤器:主要过滤器 | ProcessOn免费在线作图,在线流程图,在线思维导图

















private String generateLoginPageHtml(HttpServletRequest request, boolean loginError, boolean logoutSuccess) { String errorMsg = "Invalid credentials"; if (loginError) { HttpSession session = request.getSession(false); if (session != null) { AuthenticationException ex = (AuthenticationException)session.getAttribute("SPRING_SECURITY_LAST_EXCEPTION"); errorMsg = ex != null ? ex.getMessage() : "Invalid credentials"; } } StringBuilder sb = new StringBuilder(); sb.append("<!DOCTYPE html>\n<html lang=\"en\">\n <head>\n <meta charset=\"utf-8\">\n <meta name=\"viewport\" content=\"width=device-width, initial-scale=1, shrink-to-fit=no\">\n <meta name=\"description\" content=\"\">\n <meta name=\"author\" content=\"\">\n <title>Please sign in</title>\n <link href=\"https://maxcdn.bootstrapcdn.com/bootstrap/4.0.0-beta/css/bootstrap.min.css\" rel=\"stylesheet\" integrity=\"sha384-/Y6pD6FV/Vv2HJnA6t+vslU6fwYXjCFtcEpHbNJ0lyAFsXTsjBbfaDjzALeQsN6M\" crossorigin=\"anonymous\">\n <link href=\"https://getbootstrap.com/docs/4.0/examples/signin/signin.css\" rel=\"stylesheet\" crossorigin=\"anonymous\"/>\n </head>\n <body>\n <div class=\"container\">\n"); String contextPath = request.getContextPath(); if (this.formLoginEnabled) { sb.append(" <form class=\"form-signin\" method=\"post\" action=\"" + contextPath + this.authenticationUrl + "\">\n <h2 class=\"form-signin-heading\">Please sign in</h2>\n" + createError(loginError, errorMsg) + createLogoutSuccess(logoutSuccess) + " <p>\n <label for=\"username\" class=\"sr-only\">Username</label>\n <input type=\"text\" id=\"username\" name=\"" + this.usernameParameter + "\" class=\"form-control\" placeholder=\"Username\" required autofocus>\n </p>\n <p>\n <label for=\"password\" class=\"sr-only\">Password</label>\n <input type=\"password\" id=\"password\" name=\"" + this.passwordParameter + "\" class=\"form-control\" placeholder=\"Password\" required>\n </p>\n" + this.createRememberMe(this.rememberMeParameter) + this.renderHiddenInputs(request) + " <button class=\"btn btn-lg btn-primary btn-block\" type=\"submit\">Sign in</button>\n </form>\n"); } if (this.openIdEnabled) { sb.append(" <form name=\"oidf\" class=\"form-signin\" method=\"post\" action=\"" + contextPath + this.openIDauthenticationUrl + "\">\n <h2 class=\"form-signin-heading\">Login with OpenID Identity</h2>\n" + createError(loginError, errorMsg) + createLogoutSuccess(logoutSuccess) + " <p>\n <label for=\"username\" class=\"sr-only\">Identity</label>\n <input type=\"text\" id=\"username\" name=\"" + this.openIDusernameParameter + "\" class=\"form-control\" placeholder=\"Username\" required autofocus>\n </p>\n" + this.createRememberMe(this.openIDrememberMeParameter) + this.renderHiddenInputs(request) + " <button class=\"btn btn-lg btn-primary btn-block\" type=\"submit\">Sign in</button>\n </form>\n"); } if (this.oauth2LoginEnabled) { sb.append("<h2 class=\"form-signin-heading\">Login with OAuth 2.0</h2>"); sb.append(createError(loginError, errorMsg)); sb.append(createLogoutSuccess(logoutSuccess)); sb.append("<table class=\"table table-striped\">\n"); Iterator var7 = this.oauth2AuthenticationUrlToClientName.entrySet().iterator(); while(var7.hasNext()) { Entry<String, String> clientAuthenticationUrlToClientName = (Entry)var7.next(); sb.append(" <tr><td>"); String url = (String)clientAuthenticationUrlToClientName.getKey(); sb.append("<a href=\"").append(contextPath).append(url).append("\">"); String clientName = HtmlUtils.htmlEscape((String)clientAuthenticationUrlToClientName.getValue()); sb.append(clientName); sb.append("</a>"); sb.append("</td></tr>\n"); } sb.append("</table>\n"); } sb.append("</div>\n"); sb.append("</body></html>"); return sb.toString(); }




浙公网安备 33010602011771号