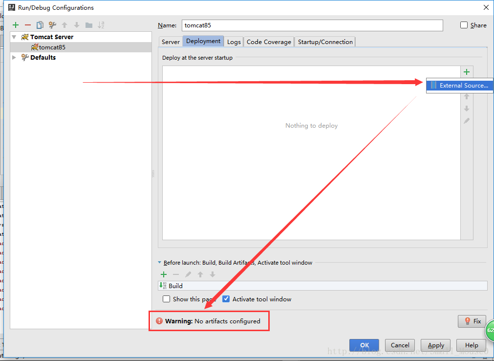
IDEA(warning)No artifacts configured
在IDEA(Intellj)上新建了一个maven项目(webapp模板),出现问题如下:

warning no artifacts configured,,上面木有Artifacts的选项,,好尴尬,
【解决方案】
artifacts,是maven中的概念(项目是maven项目),由于没有配置artifacts
(1)打开项目构建配置页面

(2)配置如下:


(3)将对应点actifacts配置到tomcat上:

大功告成,,,启动项目,,,

————————————————
原文链接:https://blog.csdn.net/small_mouse0/article/details/77506060

浙公网安备 33010602011771号