如何利用 AI 做乘法,制作一款龙年贺卡小程序
2022 年底 AIGC 的出现,让 2023 年成为通用人工智能元年。
这是最好的时代,利用 AI,之前仅能存在幻想中的事物落地成现实。
只需要寥寥几句话,就可以描绘一张斑斓的画,真实而又丰富的画。
目前 AI 生图的大模型不多,大名鼎鼎的有 Midjourney,不过它闭源,并且国内用户使用不方便。
Stable Diffusion,一款免费开源,而又强大的 AI 生图模型,正在成为 AI 绘画的宠儿。
比如这张庆祝新年的图片,正是出自 Stable Diffusion 之手:

Stable Diffusion 支持文生图(通过提示词文字生成图片)、图生图(通过垫图+提示词文字生成图片)、文生视频、视频生成视频。
如下是一个图生图的例子,通过一张手绘的垫图(左侧),生成一张真实的苹果图片(右侧):

还有比如前阵子抖音比较火的 AI 变换视频:
为了探索 Stable Diffusion 想象力的边际,在临近甲辰龙年之际,我们决定开发一款龙年贺卡小程序,效果图如下:

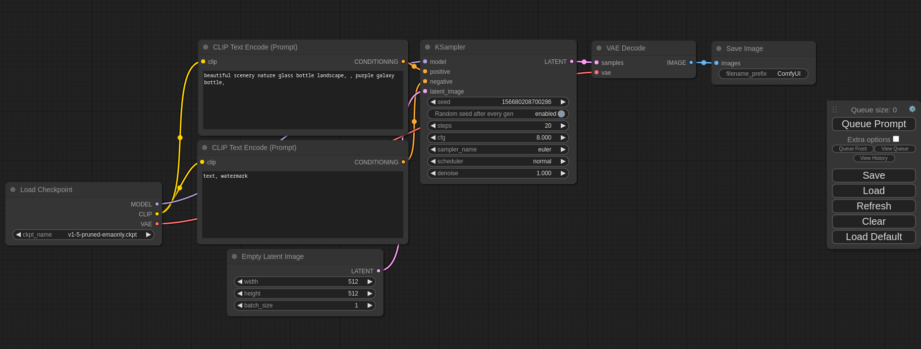
我们选择了一个叫做 Comfy UI 的开源框架,基于工作流的交互,让 Stable Diffusion 的编排和出图更加方便和快捷:

Comfy UI 官方介绍称之为:“最强大的 Stable Diffusion 的图形化操作界面”
👉 官网链接: https://github.com/comfyanonymous/ComfyUI
虽然有 Comfy UI 加持,但在一开始,就碰壁了,无法生成文字,如下:

左边这张「龙年大吉」是我们输入给 Stable Diffusion 垫图,右边是图片是基于垫图和提示词生成的图片。
可以看到,文字根本是混乱的。
这个痛点强如 Midjourney 也无法解决,这是由于文字的特殊性。
就说汉字,书体有篆书、隶书、楷书、行书、草书等,排列有从左往右、从右往左、从上往下等。
另外一种解决思路是,我们把文字也作为垫图之一,比如这张「龙年大吉」的图片:

生成结果:

这个方案似乎能走得通,但是很快又遇到麻烦,对于稍微复杂的字,生成效果就不行了,比如「甲辰臻祥」:

为了解决这个问题,加上时间的有限性,只能在产品层面做出改动,贺卡图片由模板 + 主体图片组成,模板提前预制,主体图片则由 AI 生成,不包含文字:

另外一个问题,就是涉及到人物,像手部、面部比较复杂的内容时,生成效果较差,如下小女孩的手部:

这个解决方案较多:
- 可以选择合适的 Stable Diffusion 模型
- 利用插件做手部、面部的修正
- 添加负面提示词(Negative Prompt)
有了如上的探索,我们终于开始我们的乘法之路。
首先是选定关于新年的元素(Element),比如龙、财神爷、灯笼、白鹤等元素。

其次是风格(Style),我们探索了十多种 Stable Diffusion 生成的风格:

Stable Diffusion 稳如老狗,各种风格都驾驭得住。
通过 \(Element \times Style\),我们为每一个元素生成对应的风格图片。
乘法的力量是不言而喻的,在几周时间,我们为了贺卡小程序生成了上万张图片。
AIGC 之前,这绝对实现不了,能做的,只是加法,并且还需要专业的设计师。
假设一个设计师 5 分钟出一张图,一万张图片,不眠不休,至少要 34 天:
这种人力成本、时间成本,一下子就被 AI 打下来了。
目前 AI 还处于早期阶段,相信随着时间推移,AI 能力会更强,应用的场景会更广,拭目以待。
目前小程序也以及正式上线,名字很有年味,叫做「画年」

操作简单,选择一个钟意的模板,一键生成:

如果不满意,可以调整配图 or 祝福语:

如果你有拜年贺卡需求,不妨体验一下这款小程序,目前免费使用。
最后推荐一些好用的资源
👉 程序员楷鹏,可以在这个公众号上联系到我
👉 wukaipeng.com,上面收录个人所有的技术和英语博客,这个博客网站在 GitHub 开源,基于最新的 Docusaurus3,欢迎 star
👉 doc.starflow.tech 专门面向中文的提示词工程指南,同样开源,一起学习进步
浙公网安备 33010602011771号