完整教程:基于websocket的多用户网页五子棋(三)
一.前期回顾
通过对于前面内容不太了解的,能够去看一看下面的:
目前所有的前置知识全部讲解完毕,开始构思代码框架
二.任务结构设计
1.项目模块划分说明
项⽬的实现,咱们将其划分为三个⼤模块来进⾏:
• 数据管理模块:基于Mysql数据库进⾏⽤⼾数据的管理
• 前端界⾯模块:基于JS实现前端⻚⾯(注册,登录,游戏⼤厅,游戏房间)的动态控制以及与服务器 的通信。
• 业务处理模块:搭建WebSocket服务器与客⼾端进⾏通信,接收请求并进⾏业务处理。
在这⾥回顾⼀下我们要达成的项⽬功能,我们要搭建的是⼀个在线五⼦棋对战服务器,提供⽤⼾通过 浏览器进⾏⽤⼾注册,登录,以及实时匹配,对战,聊天等机制。 ⽽如果要实现这些特性,那么就需对业务处理模块再次进⾏细分为多个模块来完成各个功能

2.业务子模块划分
• ⽹络通信模块:基于websocketpp库构建Http&WebSocket服务器的搭建,提供⽹络通信作用。
• 会话管理模块:对客⼾端的连接进⾏cookie&session管理,实现http短连接时客⼾端⾝份识别功 能。
• 在线管理模块:对进⼊游戏⼤厅与游戏房间中⽤⼾进⾏管理,提供⽤⼾是否在线以及获取⽤⼾连接 的功能。
• 房间管理模块:为匹配成功的⽤⼾创建对战房间,提供实时的五⼦棋对战与聊天业务功能。
• ⽤⼾匹配模块:根据天梯分数不同进⾏不同层次的玩家匹配,为匹配成功的玩家创建房间并加⼊房 间。
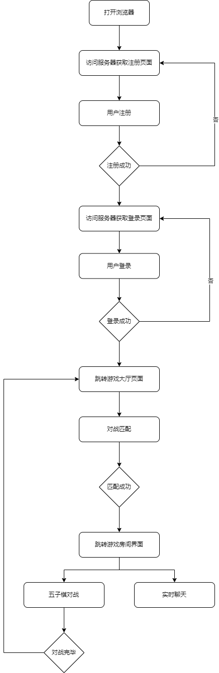
用户玩家角度流程图:

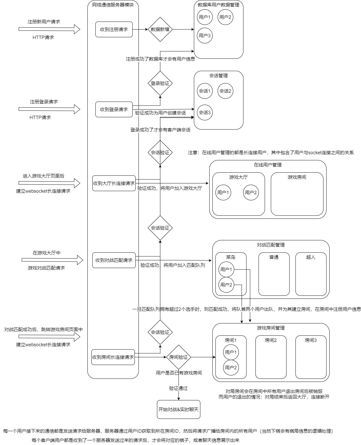
服务器流程图:

3.实用工具类模块
实⽤⼯具类模块重要是负责提前实现⼀些项⽬中会⽤到的边缘功能代码,提前建立好了就可以在项⽬ 中⽤到的时候直接使⽤了。

浙公网安备 33010602011771号