会员
众包
新闻
博问
闪存
赞助商
HarmonyOS
Chat2DB
所有博客
当前博客
我的博客
我的园子
账号设置
会员中心
简洁模式
...
退出登录
注册
登录
春知夏
博客园
首页
新随笔
联系
订阅
管理
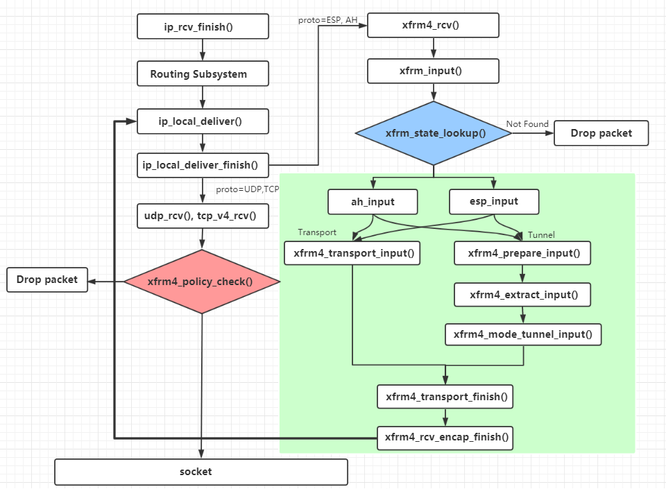
ipsec-xfrm
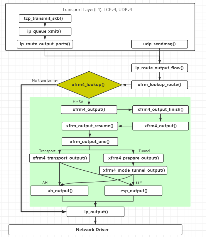
esp_output() --> esp_output_tail() --> crypto_aead_encrypt() 执行加密
转发和自己发出,最后都会走到dst_output,然后xfrm4_output(),进行加密。
posted @
2021-07-29 15:15
春知夏
阅读(
521
) 评论(
0
)
收藏
举报
刷新页面
返回顶部
公告