BLOG=2
本体大部分内容与菜单计价程序-3相同,增加的部分用加粗文字进行了标注。
设计点菜计价程序,根据输入的信息,计算并输出总价格。
输入内容按先后顺序包括两部分:菜单、订单,最后以"end"结束。
菜单由一条或多条菜品记录组成,每条记录一行
每条菜品记录包含:菜名、基础价格 两个信息。
订单分:桌号标识、点菜记录和删除信息、代点菜信息。每一类信息都可包含一条或多条记录,每条记录一行或多行。
桌号标识独占一行,包含两个信息:桌号、时间。
桌号以下的所有记录都是本桌的记录,直至下一个桌号标识。
点菜记录包含:序号、菜名、份额、份数。份额可选项包括:1、2、3,分别代表小、中、大份。
不同份额菜价的计算方法:小份菜的价格=菜品的基础价格。中份菜的价格=菜品的基础价格1.5。小份菜的价格=菜品的基础价格2。如果计算出现小数,按四舍五入的规则进行处理。
删除记录格式:序号 delete
标识删除对应序号的那条点菜记录。
如果序号不对,输出"delete error"
代点菜信息包含:桌号 序号 菜品名称 份额 分数
代点菜是当前桌为另外一桌点菜,信息中的桌号是另一桌的桌号,带点菜的价格计算在当前这一桌。
程序最后按输入的桌号从小到大的顺序依次输出每一桌的总价(注意:由于有代点菜的功能,总价不一定等于当前桌上的菜的价格之和)。
每桌的总价等于那一桌所有菜的价格之和乘以折扣。如存在小数,按四舍五入规则计算,保留整数。
折扣的计算方法(注:以下时间段均按闭区间计算):
周一至周五营业时间与折扣:晚上(17:00-20:30)8折,周一至周五中午(10:30--14:30)6折,其余时间不营业。
周末全价,营业时间:9:30-21:30
如果下单时间不在营业范围内,输出"table " + t.tableNum + " out of opening hours"
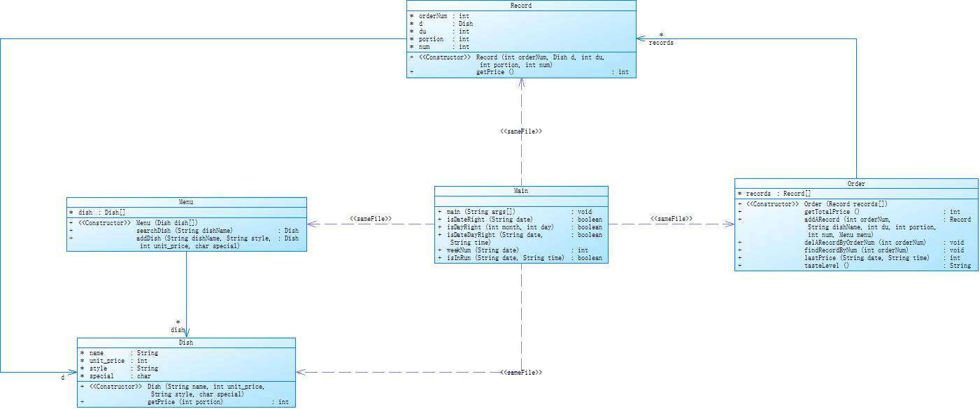
参考以下类的模板进行设计(本内容与计价程序之前相同,其他类根据需要自行定义):
菜品类:对应菜谱上一道菜的信息。
Dish {
String name;//菜品名称
int unit_price; //单价
int getPrice(int portion)//计算菜品价格的方法,输入参数是点菜的份额(输入数据只能是1/2/3,代表小/中/大份) }
菜谱类:对应菜谱,包含饭店提供的所有菜的信息。
Menu {
Dish[] dishs ;//菜品数组,保存所有菜品信息
Dish searthDish(String dishName)//根据菜名在菜谱中查找菜品信息,返回Dish对象。
Dish addDish(String dishName,int unit_price)//添加一道菜品信息
}
点菜记录类:保存订单上的一道菜品记录
Record {
int orderNum;//序号
Dish d;//菜品\\
int portion;//份额(1/2/3代表小/中/大份)
int getPrice()//计价,计算本条记录的价格
}
订单类:保存用户点的所有菜的信息。
Order {
Record[] records;//保存订单上每一道的记录
int getTotalPrice()//计算订单的总价
Record addARecord(int orderNum,String dishName,int portion,int num)//添加一条菜品信息到订单中。
delARecordByOrderNum(int orderNum)//根据序号删除一条记录
findRecordByNum(int orderNum)//根据序号查找一条记录
}
本次课题比菜单计价系列-3增加的异常情况:
1、菜谱信息与订单信息混合,应忽略夹在订单信息中的菜谱信息。输出:"invalid dish"
2、桌号所带时间格式合法(格式见输入格式部分说明,其中年必须是4位数字,月、日、时、分、秒可以是1位或2位数),数据非法,比如:2023/15/16 ,输出桌号+" date error"
3、同一桌菜名、份额相同的点菜记录要合并成一条进行计算,否则可能会出现四舍五入的误差。
4、重复删除,重复的删除记录输出"deduplication :"+序号。
5、代点菜时,桌号不存在,输出"Table number :"+被点菜桌号+" does not exist";本次作业不考虑两桌记录时间不匹配的情况。
6、菜谱信息中出现重复的菜品名,以最后一条记录为准。
7、如果有重复的桌号信息,如果两条信息的时间不在同一时间段,(时段的认定:周一到周五的中午或晚上是同一时段,或者周末时间间隔1小时(不含一小时整,精确到秒)以内算统一时段),此时输出结果按不同的记录分别计价。
8、重复的桌号信息如果两条信息的时间在同一时间段,此时输出结果时合并点菜记录统一计价。前提:两个的桌号信息的时间都在有效时间段以内。计算每一桌总价要先合并符合本条件的饭桌的点菜记录,统一计价输出。
9、份额超出范围(1、2、3)输出:序号+" portion out of range "+份额,份额不能超过1位,否则为非法格式,参照第13条输出。
10、份数超出范围,每桌不超过15份,超出范围输出:序号+" num out of range "+份数。份数必须为数值,最高位不能为0,否则按非法格式参照第16条输出。
11、桌号超出范围[1,55]。输出:桌号 +" table num out of range",桌号必须为1位或多位数值,最高位不能为0,否则按非法格式参照第16条输出。
12、菜谱信息中菜价超出范围(区间(0,300)),输出:菜品名+" price out of range "+价格,菜价必须为数值,最高位不能为0,否则按非法格式参照第16条输出。
13、时间输入有效但超出范围[2022.1.1-2023.12.31],输出:"not a valid time period"
14、一条点菜记录中若格式正确,但数据出现问题,如:菜名不存在、份额超出范围、份数超出范围,按记录中从左到右的次序优先级由高到低,输出时只提示优先级最高的那个错误。
15、每桌的点菜记录的序号必须按从小到大的顺序排列(可以不连续,也可以不从1开始),未按序排列序号的输出:"record serial number sequence error"。当前记录忽略。(代点菜信息的序号除外)
16、所有记录其它非法格式输入,统一输出"wrong format"
17、如果记录以“table”开头,对应记录的格式或者数据不符合桌号的要求,那一桌下面定义的所有信息无论正确或错误均忽略,不做处理。如果记录不是以“table”开头,比如“tab le 55 2023/3/2 12/00/00”,该条记录认为是错误记录,后面所有的信息并入上一桌一起计算。
本次作业比菜单计价系列-3增加的功能:
菜单输入时增加特色菜,特色菜的输入格式:菜品名+英文空格+基础价格+"T"
例如:麻婆豆腐 9 T
菜价的计算方法:
周一至周五 7折, 周末全价。
注意:不同的四舍五入顺序可能会造成误差,请按以下步骤累计一桌菜的菜价:
计算每条记录的菜价:将每份菜的单价按份额进行四舍五入运算后,乘以份数计算多份的价格,然后乘以折扣,再进行四舍五入,得到本条记录的最终支付价格。
最后将所有记录的菜价累加得到整桌菜的价格。
输入格式:
桌号标识格式:table + 序号 +英文空格+ 日期(格式:YYYY/MM/DD)+英文空格+ 时间(24小时制格式: HH/MM/SS)
菜品记录格式:
菜名+英文空格+基础价格
如果有多条相同的菜名的记录,菜品的基础价格以最后一条记录为准。
点菜记录格式:序号+英文空格+菜名+英文空格+份额+英文空格+份数注:份额可输入(1/2/3), 1代表小份,2代表中份,3代表大份。
删除记录格式:序号 +英文空格+delete
代点菜信息包含:桌号+英文空格+序号+英文空格+菜品名称+英文空格+份额+英文空格+分数
最后一条记录以“end”结束。
输出格式:
按输入顺序输出每一桌的订单记录处理信息,包括:
1、桌号,格式:table+英文空格+桌号+”:”+英文空格
2、按顺序输出当前这一桌每条订单记录的处理信息,
每条点菜记录输出:序号+英文空格+菜名+英文空格+价格。其中的价格等于对应记录的菜品*份数,序号是之前输入的订单记录的序号。如果订单中包含不能识别的菜名,则输出“** does not exist”,**是不能识别的菜名
如果删除记录的序号不存在,则输出“delete error”
最后按输入顺序一次输出每一桌所有菜品的总价(整数数值)格式:table+英文空格+桌号+“:”+英文空格+当前桌的原始总价+英文空格+当前桌的计算折扣后总价
输入样例:
在这里给出一组输入。例如:
麻婆豆腐 12
油淋生菜 9 T
table 31 2023/2/1 14/20/00
1 麻婆豆腐 1 16
2 油淋生菜 1 2
2 delete
2 delete
end
输出样例:
在这里给出相应的输出。例如:
table 31:
1 num out of range 16
2 油淋生菜 18
deduplication 2
table 31: 0 0
输入样例1:
份数超出范围+份额超出范围。例如:
麻婆豆腐 12
油淋生菜 9 T
table 31 2023/2/1 14/20/00
1 麻婆豆腐 1 16
2 油淋生菜 4 2
end
输出样例1:
份数超出范围+份额超出范围。例如:
table 31:
1 num out of range 16
2 portion out of range 4
table 31: 0 0
输入样例2:
桌号信息错误。例如:
麻婆豆腐 12
油淋生菜 9 T
table a 2023/3/15 12/00/00
1 麻婆豆腐 1 1
2 油淋生菜 2 1
end
输出样例2:
在这里给出相应的输出。例如:
wrong format
输入样例3:
混合错误:桌号信息格式错误+混合的菜谱信息(菜谱信息忽略)。例如:
麻婆豆腐 12
油淋生菜 9 T
table 55 2023/3/31 12/000/00
麻辣香锅 15
1 麻婆豆腐 1 1
2 油淋生菜 2 1
end
输出样例3:
在这里给出相应的输出。例如:
wrong format
输入样例4:
错误的菜谱记录。例如:
麻婆豆腐 12.0
油淋生菜 9 T
table 55 2023/3/31 12/00/00
麻辣香锅 15
1 麻婆豆腐 1 1
2 油淋生菜 2 1
end
输出样例4:
在这里给出相应的输出。例如:
wrong format
table 55:
invalid dish
麻婆豆腐 does not exist
2 油淋生菜 14
table 55: 14 10
输入样例5:
桌号格式错误(以“table”开头)+订单格式错误(忽略)。例如:
麻婆豆腐 12
油淋生菜 9 T
table a 2023/3/15 12/00/00
1 麻婆 豆腐 1 1
2 油淋生菜 2 1
end
输出样例5:
在这里给出相应的输出。例如:
wrong format
输入样例6:
桌号格式错误,不以“table”开头。例如:
麻婆豆腐 12
油淋生菜 9 T
table 1 2023/3/15 12/00/00
1 麻婆豆腐 1 1
2 油淋生菜 2 1
tab le 2 2023/3/15 12/00/00
1 麻婆豆腐 1 1
2 油淋生菜 2 1
end
输出样例6:
在这里给出相应的输出。例如:
table 1:
1 麻婆豆腐 12
2 油淋生菜 14
wrong format
record serial number sequence error
record serial number sequence error
table 1: 26 17
这道题的难点主要在于对输入信息的处理和计价规则的理解。以下是解题方法的步骤:
-
创建菜品类(Dish),包括菜品名称(name)和基础价格(unit_price),并实现计算菜品价格的方法(getPrice),根据份额(portion)进行计算,按照要求进行四舍五入。
-
创建菜谱类(Menu),包含菜品数组(dishs),保存所有菜品的信息。实现根据菜名查找菜品信息的方法(searthDish)和添加菜品信息的方法(addDish)。
-
创建点菜记录类(Record),保存订单上的一道菜品记录,包含序号(orderNum)、菜品(d)、份额(portion)和计价的方法(getPrice)。
-
创建订单类(Order),保存用户点的所有菜的信息,包含记录数组(records),计算订单总价的方法(getTotalPrice),以及添加记录、删除记录和根据序号查找记录的方法。
-
按照输入的格式逐行读取输入信息,根据不同的信息做相应的处理:
- 如果是菜谱信息,则根据菜名在菜谱中查找菜品信息,如果找到则更新基础价格,如果未找到则添加新的菜品信息到菜谱。
- 如果是订单信息,根据桌号标识的格式解析出桌号和时间,然后处理该桌的订单记录:
- 如果是点菜记录,则根据菜名在菜谱中查找菜品信息,如果找到则添加记录到订单中。
- 如果是删除记录,则根据序号删除订单中的对应记录。
- 如果是代点菜信息,则根据被点菜桌号在订单中查找对应记录,并将该记录添加到当前桌的订单中。
- 如果是 “end”,表示输入结束,可以开始输出结果。
-
按照输入的顺序依次输出每一桌的订单处理信息和总价:
- 输出桌号,并依次输出每条点菜记录的处理信息,包括序号、菜名和价格。
- 计算当前桌的原始总价和折扣后的总价,并输出。
在实现代码的过程中,需要处理各种异常情况,比如输入格式错误、菜谱信息重复、桌号超出范围、菜品份额超出范围等等。对于每种异常情况,根据题目要求输出相应的错误信息即可。
需要注意的易错点主要包括:
- 对输入的信息进行合理的解析和处理,确保数据的正确性和完整性。
- 计算价格时要注意四舍五入的规则,以及保留小数点后两位。
- 对每桌的点菜记录进行合并计算,并根据时间段判断是否需要合并和计算折扣。
-
![]()
import java.util.Scanner;
import java.text.DateFormat;
import java.util.ArrayList;
import java.util.Calendar;
import java.util.Date;
import java.text.SimpleDateFormat;
import java.text.ParseException;
// 菜品类
class Dish {
int price; // 单价
String name;// 菜品名称
boolean isTrue = false;
int GetPrice(int portion) {
double count = 0;
switch (portion) {
case 1:// 小份
count = this.price * 1.0;
break;
case 2:// 中份
count = 1.5 * this.price;
break;
case 3:// 大份
count = this.price * 2.0;
break;
}
return (int) Math.round(count);
}
}
// 菜谱类:对应菜谱,包含饭店提供的所有菜的信息
class Menu {
Dish[] dishs;// 菜品数组,保存所有菜品信息
Dish AddDish(Dish dish) {// 添加一道菜品信息
Dish[] dishss = new Dish[dishs.length + 1];
for (int i = 0; i < dishs.length; i++) {
dishss[i] = dishs[i];
}
dishss[dishs.length] = dish;
dishs = dishss;
return dish;
}
Dish SearchDish(String dishName) {//搜寻菜品信息
for (int i = 0; i < dishs.length; i++) {
if (dishs[i].name.equals(dishName)) {
return dishs[i];
}
}
return null;
}
}
// 订单类:保存用户点的所有菜的信息
class Order {
Record[] records;// 保存订单上每一道的记录
// 添加一条菜品信息到订单中
Record addARecord(int orderNum, Dish dish, int portion, int num) {
Record record = new Record();
record.dish = dish;
record.orderNum = orderNum;
record.num = num;
record.portion = portion;
Record[] recording = new Record[this.records.length + 1];
for (int i = 0; i < this.records.length; i++) {
recording[i] = this.records[i];
}
recording[this.records.length] = record;
this.records = recording;
return record;
}
int GetTotalPrice() {// 计算订单的总价
int count = 0;
for (int i = 0; i < records.length; i++) {
count += records[i].GetPrice();
}
return count;
}
// 根据序号删除一条记录
void DelARecordByOrderNum(int orderNum) {
int count = this.FindRecordByNum(orderNum);
Record[] recording = new Record[this.records.length - 1];
for (int i = 0; i < this.records.length; i++) {
if (i > count) {
recording[i] = this.records[i - 1];
}
if (i == count) {
continue;
}else {
recording[i] = this.records[i];
}
}
this.records = recording;
}
// 根据序号查找一条记录
int FindRecordByNum(int orderNum) {
int count = -1;
for (int index = 0; index < this.records.length; index++) {
if (this.records[index].orderNum == orderNum) {
count = index;
}
}
return count;
}
}
class Record {
Dish dish;// 菜品
int orderNum;// 序号
int num;// 份数
int portion;// 份额(1/2/3代表小/中/大份)
int GetPrice() {// 计价
return (int) Math.round(this.dish.GetPrice(this.portion) * num);
}
}
class Table {
Order order;
int tableNum;
double dicount = 0;
Date date;
}
public class Main {
public static boolean timeCalendar(Date nowTime, Date beginTime, Date endTime) {
Calendar now = Calendar.getInstance();// 设置当前时间
now.setTime(nowTime);
Calendar end = Calendar.getInstance();// 设置结束时间
end.setTime(endTime);// 上午结束时间
Calendar begin = Calendar.getInstance();// 设置开始时间
begin.setTime(beginTime);// 开始时间
if ((now.after(begin) && now.before(end))) {// 判断是否处于开始时间之后和结束时间之前
return true;
} else {
return false;
}
}
public static void main(String[] args) {
Scanner input = new Scanner(System.in); // 创建 Scanner 对象,用于接收用户的输入
ArrayList<String> MessageList = new ArrayList<String>(); // 创建存储消息的 ArrayList 对象
ArrayList<Table> TArrayList = new ArrayList<Table>(); // 创建存储桌子对象的 ArrayList 对象
ArrayList<String> ArrayList = new ArrayList<String>(); // 创建存储字符串的 ArrayList 对象
String string = "";
while (true) {
string = input.nextLine(); // 读取用户输入的字符串
if ("end".equals(string)) {
break;
}
ArrayList.add(string); // 将读取的字符串添加到 ArrayList 中
}
Menu menu = new Menu();
menu.dishs = new Dish[0];
int nnn = 0;
for (int i = 0; i < ArrayList.size(); i++) {
String[] strings = ArrayList.get(i).split(" ");
if (strings.length == 0) {
MessageList.add("wrong format"); // 如果字符串数组长度为0,说明格式错误,将错误消息添加到 MessageList 中
break;
}
if (strings.length > 3 && strings[0].charAt(0) == 't') {
nnn = i;
break;
} else if (strings.length > 3) {
MessageList.add("wrong format"); // 如果字符串数组长度超过3,且第一个字符不是't',说明格式错误,将错误消息添加到 MessageList 中
continue;
}
String dishName = strings[0];
String dishPrice = strings[1];
if (dishPrice.charAt(0) == '0') {
MessageList.add("wrong format"); // 如果菜品价格以0开头,说明格式错误,将错误消息添加到 MessageList 中
continue;
}
int hhh = 0;
try {
hhh = Integer.parseInt(dishPrice); // 将菜品价格转换为整数型
} catch (Exception e) {
MessageList.add("wrong format"); // 如果无法将菜品价格转换为整数型,说明格式错误,将错误消息添加到 MessageList 中
continue;
}
if (hhh <= 0 || hhh >= 300) {
MessageList.add(dishName + " price out of range " + hhh); // 如果菜品价格超出范围(大于等于300或小于等于0),将错误消息添加到 MessageList 中
continue;
}
if (menu.SearchDish(dishName) != null) {
for (int j = 0; j < menu.dishs.length; j++) {
if (menu.dishs[j].equals(dishName)) {
menu.dishs[j].price = hhh; // 如果菜单中已存在该菜品,则更新菜品的单价
}
}
}
else {
Dish dish = new Dish();
if (strings.length == 2) {
dish.name = dishName;
dish.price = hhh;
} else if (strings.length == 3) {
dish.name = dishName;
dish.price = hhh;
dish.isTrue = true;
}
menu.AddDish(dish); // 如果菜单中不存在该菜品,则创建新的菜品对象,并添加到菜单中
}
}
ArrayList<Integer> arrayLista = new ArrayList<Integer>(); // 创建存储桌号开始下标的 ArrayList 对象
for (int i = nnn; i < ArrayList.size(); i++) {
if (ArrayList.get(i).split(" ")[0].length() > 2 && ArrayList.get(i).split(" ")[0].charAt(0) == 't') {
arrayLista.add(i); // 将满足条件的元素下标添加到 arrayLista 中
}
}
for (int i = 0; i < arrayLista.size(); i++) {
Table table = new Table(); // 创建新的桌子对象
Order order = new Order(); // 创建新的订单对象
order.records = new Record[0]; // 初始化订单的记录数组为空数组
table.order = order; // 将订单对象设置给桌子对象
int table1 = arrayLista.get(i); // 获取当前桌号信息的下标
String[] strings = ArrayList.get(table1).split(" "); // 将当前元素按空格分隔为字符串数组
if (strings.length == 0) {
MessageList.add("wrong format"); // 如果字符串数组长度为0,说明格式错误,将错误消息添加到 MessageList 中
continue;
}
if (strings[0].equals("table")) {
if (strings[1].charAt(0) == '0') {
MessageList.add("wrong format"); // 如果桌号以0开头,说明格式错误,将错误消息添加到 MessageList 中
continue;
}
int tableNum = 0;
try {
tableNum = Integer.parseInt(strings[1]); // 将桌号转换为整数型
} catch (Exception e) {
MessageList.add("wrong format"); // 如果无法将桌号转换为整数型,说明格式错误,将错误消息添加到 MessageList 中
continue;
}
if (tableNum > 55 || tableNum <= 0) {
MessageList.add(tableNum + " num out of range"); // 如果桌号超出范围(大于55或小于等于0),将错误消息添加到 MessageList 中
continue;
}
if (strings[2].split("/")[1].length() > 2 || strings[2].split("/")[1].length() < 1){
MessageList.add("wrong format"); // 如果月份长度超过2位数或小于1位数,说明格式错误,将错误消息添加到 MessageList 中
continue;
}
if (strings[2].split("/")[0].length() != 4){
MessageList.add("wrong format"); // 如果年份不是4位数,说明格式错误,将错误消息添加到 MessageList 中
continue;
}
if (strings[3].split("/")[2].length() > 2 || strings[3].split("/")[2].length() < 1){
MessageList.add("wrong format"); // 如果时间段长度超过2位数或小于1位数,说明格式错误,将错误消息添加到 MessageList 中
continue;
}
if (strings[3].split("/")[0].length() > 2 || strings[3].split("/")[0].length() < 1){
MessageList.add("wrong format"); // 如果小时长度超过2位数或小于1位数,说明格式错误,将错误消息添加到 MessageList 中
continue;
}
if (strings[2].split("/")[2].length() > 2 || strings[2].split("/")[2].length() < 1){
MessageList.add("wrong format"); // 如果日期长度超过2位数或小于1位数,说明格式错误,将错误消息添加到 MessageList 中
continue;
}
if (strings[3].split("/")[1].length() > 2 || strings[3].split("/")[1].length() < 1){
MessageList.add("wrong format"); // 如果分钟长度超过2位数或小于1位数,说明格式错误,将错误消息添加到 MessageList 中
continue;
}
DateFormat sdf = new SimpleDateFormat("yyyy/MM/dd HH/mm/ss");
sdf.setLenient(false);
Date date = null;
try {
date = sdf.parse(strings[2] + " " + strings[3]); // 将字符串日期转换为 Date 类型
} catch (ParseException e) {
MessageList.add(tableNum + " date error"); // 如果日期格式错误,将错误消息添加到 MessageList 中
continue;
}
table.tableNum = tableNum;
table.date = date;
Date date1 = null;
Date date2 = null;
SimpleDateFormat sdfa = new SimpleDateFormat("yyyy/MM/dd");
SimpleDateFormat sdfb = new SimpleDateFormat("HH/mm/ss");
try {
date1 = sdfa.parse("2022/1/1"); // 设置有效时间范围下限(2022年1月1日)
date2 = sdfa.parse("2023/12/31"); // 设置有效时间范围上限(2023年12月31日)
if (date1.compareTo(sdfa.parse(strings[2])) > 0 || date2.compareTo(sdfa.parse(strings[2])) < 0) {
MessageList.add("not a valid time period"); // 如果日期不在有效时间范围内,将错误消息添加到 MessageList 中
continue;
}
} catch (ParseException e1) {
e1.printStackTrace();
}
Calendar calendar = Calendar.getInstance();
calendar.setTime(date);
int dayNum = calendar.get(Calendar.DAY_OF_WEEK) - 1; // 获取星期几的数字(0为周日,6为周六)
Date nowDate = null;
Date baddate1 = null;
Date earlydate1 = null;
Date baddate2 = null;
Date earlydate2 = null;
Date baddate = null;
Date earlydate = null;
try {
baddate = sdfb.parse("9/29/59"); // 设置全价时间下限(9点29分59秒)
earlydate = sdfb.parse("21/30/00"); // 设置全价时间上限(21点30分00秒)
baddate1 = sdfb.parse("10/30/00"); // 设置6折时间下限(10点30分00秒)
earlydate1 = sdfb.parse("14/30/00"); // 设置6折时间上限(14点30分00秒)
baddate2 = sdfb.parse("16/59/59"); // 设置8折时间下限(16点59分59秒)
earlydate2 = sdfb.parse("20/30/00"); // 设置8折时间上限(20点30分00秒)
nowDate = sdfb.parse(strings[3]); // 将当前时间字符串转换为 Date 类型
} catch (ParseException e) {
e.printStackTrace();
}
if (dayNum == 6 || dayNum == 0) { // 如果是周末
if (timeCalendar(nowDate, baddate, earlydate)) { // 如果当前时间在全价时间范围内
table.dicount = 1.0; // 设置折扣为1.0(全价)
} else {
MessageList.add("table " + tableNum + " out of opening hours"); // 如果当前时间不在全价时间范围内,将错误消息添加到 MessageList 中
continue;
}
} else { // 如果是工作日
if (timeCalendar(nowDate, baddate1, earlydate1)) { // 如果当前时间在6折时间范围内
table.dicount = 0.6; // 设置折扣为0.6
}
else if (timeCalendar(nowDate, baddate2, earlydate2)) { // 如果当前时间在8折时间范围内
table.dicount = 0.8; // 设置折扣为0.8
}
else {
MessageList.add("table " + tableNum + " out of opening hours"); // 如果当前时间不在6折和8折时间范围内,将错误消息添加到 MessageList 中
continue;
}
}
MessageList.add("table"+" "+tableNum + ": ");
if (table1 == ArrayList.size()-1) {
}
else {
// 判断是否为最后一行
int firstNum;
if (arrayLista.get(arrayLista.size()-1) == table1) {
firstNum = ArrayList.size();
} else {
firstNum = arrayLista.get(i + 1);
}
// 获取下一个记录的行数
int numb = 0;
// 初始化编号
ArrayList<Integer> delNumArrayList = new ArrayList<Integer>();
// 初始化删除编号列表
for (int j = table1 + 1; j < firstNum; j++) {// 点菜记录
// 遍历点菜记录
String[] strings2 = ArrayList.get(j).split(" ");
// 以空格分割字符串
if (strings2.length==0) {
// 格式判断
MessageList.add("wrong format");
continue;
}
int Num1;
try {
Num1 = Integer.parseInt(strings2[0]);
// 将第一个元素转换为数字
} catch (Exception e) {
MessageList.add("invalid dish");
continue;
}
if (strings2[0].charAt(0)=='0') {
// 格式判断
MessageList.add("wrong format");
continue;
}
if (strings2.length == 5) {// 代点菜
// 判断是否为代点菜记录
boolean flag = false;
if (TArrayList.get(0).tableNum == Num1)
flag = true;
// 判断是否存在对应的桌号
if (flag) {
MessageList.add("Table number :" + Num1 + " does not exist");
continue;
}
if (strings2[3].length() > 1) {
// 格式判断
MessageList.add("wrong format");
continue;
} else {
String dishName = strings2[2];// 菜名
int dishPish;
int dishNish;
if (strings2[4].charAt(0) == '0') {
// 格式判断
MessageList.add("wrong format");
continue;
}
try {
dishNish = Integer.parseInt(strings2[4]);
dishPish = Integer.parseInt(strings2[3]);
// 将第三个和第四个元素转换为数字
} catch (Exception e) {
MessageList.add("wrong format");
continue;
}
if (menu.SearchDish(dishName) == null) {
// 判断菜品是否存在
MessageList.add(dishName + " does not exist");
continue;
}
Dish dish = menu.SearchDish(dishName);
// 根据菜名搜索菜品
if (dish.isTrue) {
if (dishPish != 1 && dishPish != 3&& dishPish != 2) {
// 判断菜品是否存在对应的规格
MessageList.add(Num1 + " portion out of range " + dishPish);
continue;
}
}
else {
if (dishPish != 1 && dishPish != 3 && dishPish != 2) {
// 判断菜品是否存在对应的规格
MessageList.add(Num1 + " portion out of range " + dishPish);
continue;
}
}
if (dishNish > 15 || dishNish < 1) {
// 判断点菜数量是否合理
MessageList.add(Num1 + " num out of range " + dishNish);
continue;
}
boolean flag1 = true;
if (flag1) {
table.order.addARecord(Num1, dish, dishPish, dishNish);
// 添加代点菜记录
}
}
}
else if (strings2.length == 2) {
// 如果点菜记录的长度为2,表示删除点菜记录
if (!strings2[1].equals("delete")) {
// 第二个元素不是"delete",则格式错误
MessageList.add("wrong format");
continue;
}
else {
boolean flag = false;
for (Integer num2 : delNumArrayList) {
// 如果删除编号列表中存在与当前编号相同的编号,表示重复删除
if (num2 == Num1) {
flag = true;
}
}
if (flag) {
// 重复删除
MessageList.add("deduplication " + Num1);
continue;
}
if (table.order.FindRecordByNum(Num1) == -1) {
// 无法在订单中找到对应编号的记录,删除错误
MessageList.add("delete error");
continue;
}
// 从订单中删除对应编号的记录
table.order.DelARecordByOrderNum(Num1);
// 将编号添加到删除编号列表中
delNumArrayList.add(Num1);
}
}
else if (strings2.length == 4) {
// 如果点菜记录的长度为4,表示新增点菜记录
if (strings2[2].length() > 1) {
// 第三个元素的长度大于1,表示格式错误
MessageList.add("wrong format");
continue;
}
else {
String dishName = strings2[1];// 菜名
int dishNish;
int dishPish;
if (strings2[3].charAt(0) == '0') {
// 第四个元素不能以0开头,表示格式错误
MessageList.add("wrong format");
continue;
}
try {
dishNish = Integer.parseInt(strings2[3]);
dishPish = Integer.parseInt(strings2[2]);
} catch (Exception e) {
// 第三个和第四个元素无法转换为数字,表示格式错误
MessageList.add("wrong format");
continue;
}
if (Num1 <= numb) {
// 编号小于等于之前的编号,表示记录序号顺序错误
MessageList.add("record serial number sequence error");
continue;
}
if (menu.SearchDish(dishName) == null) {
// 菜品不存在于菜单中
MessageList.add(dishName + " does not exist");
continue;
}
Dish dish = menu.SearchDish(dishName);
if (dish.isTrue) {
// 如果菜品是套餐菜品
if (dishPish != 2 && dishPish != 1 && dishPish != 3) {
// 规格只能是1、3或2,格式不符合要求则提示规格超出范围
MessageList.add(Num1 + " portion out of range " + dishPish);
continue;
}
}
else {
// 如果菜品不是套餐菜品
if (dishPish != 3&& dishPish != 1 && dishPish != 2) {
// 规格只能是1、3或2,格式不符合要求则提示规格超出范围
MessageList.add(Num1 + " portion out of range " + dishPish);
continue;
}
}
if (dishNish > 15 || dishNish < 1) {
// 点菜数量超过范围(1~15),提示数量超出范围
MessageList.add(Num1 + " num out of range " + dishNish);
continue;
}
boolean flag1 = true;
numb = Num1;
for (int k = 0; k < table.order.records.length; k++) {
if (table.order.records[k].dish.name.equals(dishName) && table.order.records[k].portion == dishPish) {
// 如果订单中存在相同菜名和规格的记录,将数量增加点菜数量
table.order.records[k].num = table.order.records[k].num + dishNish;
flag1 = false;
}
}
if (flag1) {
// 如果订单中不存在对应菜名和规格的记录,添加新的点菜记录,并将点菜名称、价格和数量添加到消息列表中
table.order.addARecord(Num1, dish, dishPish, dishNish);
MessageList.add(Num1 + " " + dishName + " " + dish.GetPrice(dishPish) * dishNish);
}
}
} else {
// 点菜记录的长度既不是2也不是4,表示格式错误
MessageList.add("wrong format");
continue;
}
}
}
}
else {
// 添加错误格式的提示到MessageList
MessageList.add("wrong format");
// 检查是否是最后一行
if (table1 == ArrayList.size()-1) {
// 如果是最后一行,则不需要进行其他操作
} else {
int findNum;
// 判断最后一个元素是否等于table1
if (arrayLista.get(arrayLista.size() - 1) == table1) {
// 如果相等,即table1是最后一个元素,则fNum为ArrayList的大小
findNum = ArrayList.size();
}
else {
// 如果不相等,即table1不是最后一个元素,则fNum为下一个元素加1
findNum = arrayLista.get(i + 1)+1;
}
// 获取最后一个表格的实例
Table table2 = TArrayList.get(TArrayList.size()-1);
// 创建一个存储需要删除的行号的数组
ArrayList<Integer> delNumArrayList = new ArrayList<Integer>();
// 获取最后一条订单记录的序号
int numb = table2.order.records[table2.order.records.length-1].orderNum;
for (int j = table1 + 1; j < findNum; j++) {
String[] strings2 = ArrayList.get(j).split(" ");
// 检查字符串长度是否为0,如果是则为错误格式
if (strings2.length==0) {
// 添加错误格式的提示到MessageList,并跳过当前循环
MessageList.add("wrong format");
continue;
}
int Num1;
try {
Num1 = Integer.parseInt(strings2[0]);
} catch (Exception e) {
// 如果转换异常,则为无效的菜品
MessageList.add("invalid dish");
continue;
}
// 检查菜品编号是否以0开头,如果是则为错误格式
if (strings2[0].charAt(0)=='0') {
MessageList.add("wrong format");
continue;
}
try {
Num1 = Integer.parseInt(strings2[0]);
} catch (Exception e) {
// 如果转换异常,则为无效的菜品
MessageList.add("invalid dish");
continue;
}
// 检查菜品编号是否以0开头,如果是则为错误格式
if (strings2[0].charAt(0)=='0') {
// 添加错误格式的提示到MessageList,并跳过当前循环
MessageList.add("wrong format");
continue;
}
// 检查字符串长度是否为5,如果是则表示代点菜
if (strings2.length == 5) {
boolean flag = true;
// 遍历TArrayList,检查菜品编号是否存在
for (int k = 0; k < TArrayList.size(); k++) {
if (TArrayList.get(k).tableNum == Num1) {
flag = false;
}
}
// 如果菜品编号不存在,则给出提示并跳过当前循环
if (flag) {
MessageList.add("Table number :" + Num1 + " does not exist");
continue;
}
// 检查第3个元素的长度是否大于1,如果是则为错误格式
if (strings2[3].length() > 1) {
MessageList.add("wrong format");
continue;
} else {
int dishNish;
int dishPish;
String dishName = strings2[2];// 菜名
// 检查第4个和第5个元素是否以0开头,如果是则为错误格式
if (strings2[4].charAt(0) == '0') {
MessageList.add("wrong format");
continue;
}
try {
dishNish = Integer.parseInt(strings2[4]);
dishPish = Integer.parseInt(strings2[3]);
} catch (Exception e) {
// 如果转换异常,则为错误格式
MessageList.add("wrong format");
continue;
}
// 检查菜品是否存在于菜单,如果不存在则给出提示并跳过当前循环
if (menu.SearchDish(dishName) == null) {
MessageList.add(dishName + " does not exist");
continue;
}
Dish dish = menu.SearchDish(dishName); // 根据菜名在菜单中搜索菜品
if (dish.isTrue) {
if (dishPish != 1 && dishPish != 3) { // 如果菜品份数不是1或3
MessageList.add(Num1 + " portion out of range " + dishPish); // 将错误信息添加到消息列表中
continue;
}
}
else { // 如果是非T类菜品
if (dishPish != 1 && dishPish != 3 && dishPish != 2) { // 如果菜品份数不是1、2或3
MessageList.add(Num1 + " portion out of range " + dishPish); // 将错误信息添加到消息列表中
continue;
}
}
if (dishNish > 15 || dishNish < 1) { // 如果菜品数量超出范围(1到15之间)
MessageList.add(Num1 + " num out of range " + dishNish); // 将错误信息添加到消息列表中
continue;
}
boolean flag1 = true;
if (flag1) {
table2.order.addARecord(Num1, dish, dishPish, dishNish); // 将订单信息添加到订单记录中
}
}
} else if (strings2.length == 2) {
if (!strings2[1].equals("delete")) { // 检查第二个元素是否为 "delete"
MessageList.add("wrong format"); // 如果不是,则将错误信息添加到消息列表中
continue;
} else {
boolean flag = false; // 用于判断是否已经删除过相同的订单号
for (Integer nnnn : delNumArrayList) {
if (nnnn == Num1) {
flag = true;
}
}
if (flag) { // 如果已经删除过相同订单号
MessageList.add("deduplication " + Num1); // 将重复删除的订单号添加到消息列表中
continue;
}
if (table2.order.FindRecordByNum(Num1) == -1) { // 如果订单号不存在
MessageList.add("delete error"); // 将删除错误信息添加到消息列表中
continue;
}
delNumArrayList.add(Num1); // 将已删除的订单号添加到已删除订单号列表中
table2.order.DelARecordByOrderNum(Num1); // 根据订单号删除相应的订单信息
}
} else if (strings2.length == 4) {
if (strings2[2].length() > 1) { // 检查第三个元素是否超过1个字符长度
MessageList.add("wrong format"); // 如果超过,则将错误信息添加到消息列表中
continue;
} else {
int dishNish;
String dishName = strings2[1]; // 获取菜名
int dishPish;
if (strings2[3].charAt(0) == '0') { // 检查第四个元素是否以0开头
MessageList.add("wrong format"); // 如果是,则将错误信息添加到消息列表中
continue;
}
try {
dishNish = Integer.parseInt(strings2[3]);
dishPish = Integer.parseInt(strings2[2]);
} catch (Exception e) {
MessageList.add("wrong format"); // 如果转换过程中出错,则将错误信息添加到消息列表中
continue;
}
if (Num1 <= numb) { // 检查记录序号是否按顺序递增
MessageList.add("record serial number sequence error"); // 如果不是,则将错误信息添加到消息列表中
continue;
}
if (menu.SearchDish(dishName) == null) { // 检查菜品是否存在于菜单中
MessageList.add(dishName + " does not exist"); // 如果菜品不存在,则将不存在信息添加到消息列表中
continue;
}
Dish dish = menu.SearchDish(dishName); // 根据菜名在菜单中搜索菜品
if (dish.isTrue) { // 如果是T类菜品
if (dishPish != 1 && dishPish != 3) { // 如果菜品份数不是1或3
MessageList.add(Num1 + " portion out of range " + dishPish); // 将错误信息添加到消息列表中
continue;
}
} else { // 如果是非T类菜品
if (dishPish != 1 && dishPish != 3 && dishPish != 2) { // 如果菜品份数不是1、2或3
MessageList.add(Num1 + " portion out of range " + dishPish); // 将错误信息添加到消息列表中
continue;
}
}
if (dishNish > 15 || dishNish < 1) { // 如果菜品数量超出范围(1到15之间)
MessageList.add(Num1 + " num out of range " + dishNish); // 将错误信息添加到消息列表中
continue;
}
numb = Num1; // 更新记录序号
boolean flag1 = true;
for (int k = 0; k < table2.order.records.length; k++) {
if (table2.order.records[k].portion == dishPish &&
table2.order.records[k].dish.name.equals(dishName)) {
table2.order.records[k].num += dishNish;
flag1 = false;
}
}
if (flag1) { // 如果没有找到相同菜品和份数的订单
table2.order.addARecord(Num1, dish, dishPish, dishNish); // 将订单信息添加到订单记录中
MessageList.add(Num1 + " dishNam " + " " + dish.GetPrice(dishPish) * dishNish); // 将订单价格信息添加到消息列表中
}
}
}
else {
MessageList.add("wrong format");
continue;
}
}
}
}
if (table.tableNum!=0) {
TArrayList.add(table);
}
}
for (int j = 0; j < MessageList.size(); j++) {
System.out.println(MessageList.get(j));
}
for (int j = 0; j < TArrayList.size() - 1; j++) {
if (TArrayList.get(0).tableNum < TArrayList.get(1).tableNum) { // 比较第一个餐桌和第二个餐桌的餐桌号大小
Table table = new Table(); // 创建一个新的Table对象
table = TArrayList.get(1); // 将第二个餐桌的引用赋值给新的Table对象
TArrayList.set(0, table); // 将新的Table对象的引用放到第一个位置
TArrayList.set(1, TArrayList.get(0)); // 将第一个餐桌的引用放到第二个位置
}
}
for (int j = 0; j < TArrayList.size(); j++) {
int count = 0;
int count1 = 0;
int tableNum = TArrayList.get(j).tableNum;
Order order = TArrayList.get(j).order;
for (int i = 0; i < order.records.length; i++) {
Record record = order.records[i]; // 获取订单中的记录
if (record.dish.isTrue && TArrayList.get(j).dicount != 1.0) { // 如果菜品是T类菜品且有折扣
count1 += (int)Math.round(record.GetPrice() * 0.7);
count += (int)Math.round(record.GetPrice());
} else { // 如果菜品不是T类菜品或没有折扣
count += record.GetPrice();
count1 += (int)Math.round(record.GetPrice() * TArrayList.get(j).dicount);
}
}
if (j == TArrayList.size() - 1) { // 如果是最后一个餐桌
System.out.print("table" + " " + tableNum + ":" + " " + count + " " + count1); // 输出餐桌号和金额信息
} else {
System.out.println("table" + " " + tableNum + ":" + " " + count + " " + count1); // 输出餐桌号和金额信息
}
}
input.close();
}
}
本题在菜单计价程序-3的基础上增加了部分内容,增加的内容用加粗字体标识。
注意不是菜单计价程序-4,本题和菜单计价程序-4同属菜单计价程序-3的两个不同迭代分支。
设计点菜计价程序,根据输入的信息,计算并输出总价格。
输入内容按先后顺序包括两部分:菜单、订单,最后以"end"结束。
菜单由一条或多条菜品记录组成,每条记录一行
每条菜品记录包含:菜名、基础价格 三个信息。
订单分:桌号标识、点菜记录和删除信息、代点菜信息。每一类信息都可包含一条或多条记录,每条记录一行或多行。
桌号标识独占一行,包含两个信息:桌号、时间。
桌号以下的所有记录都是本桌的记录,直至下一个桌号标识。
点菜记录包含:序号、菜名、份额、份数。份额可选项包括:1、2、3,分别代表小、中、大份。
不同份额菜价的计算方法:小份菜的价格=菜品的基础价格。中份菜的价格=菜品的基础价格1.5。小份菜的价格=菜品的基础价格2。如果计算出现小数,按四舍五入的规则进行处理。
删除记录格式:序号 delete
标识删除对应序号的那条点菜记录。
如果序号不对,输出"delete error"
代点菜信息包含:桌号 序号 菜品名称 口味度 份额 份数
代点菜是当前桌为另外一桌点菜,信息中的桌号是另一桌的桌号,带点菜的价格计算在当前这一桌。
程序最后按输入的先后顺序依次输出每一桌的总价(注意:由于有代点菜的功能,总价不一定等于当前桌上的菜的价格之和)。
每桌的总价等于那一桌所有菜的价格之和乘以折扣。如存在小数,按四舍五入规则计算,保留整数。
折扣的计算方法(注:以下时间段均按闭区间计算):
周一至周五营业时间与折扣:晚上(17:00-20:30)8折,周一至周五中午(10:30--14:30)6折,其余时间不营业。
周末全价,营业时间:9:30-21:30
如果下单时间不在营业范围内,输出"table " + t.tableNum + " out of opening hours"
参考以下类的模板进行设计:菜品类:对应菜谱上一道菜的信息。
Dish {
String name;//菜品名称
int unit_price; //单价
int getPrice(int portion)//计算菜品价格的方法,输入参数是点菜的份额(输入数据只能是1/2/3,代表小/中/大份) }
菜谱类:对应菜谱,包含饭店提供的所有菜的信息。
Menu {
Dish[] dishs ;//菜品数组,保存所有菜品信息
Dish searthDish(String dishName)//根据菜名在菜谱中查找菜品信息,返回Dish对象。
Dish addDish(String dishName,int unit_price)//添加一道菜品信息
}
点菜记录类:保存订单上的一道菜品记录
Record {
int orderNum;//序号\\
Dish d;//菜品\\
int portion;//份额(1/2/3代表小/中/大份)\\
int getPrice()//计价,计算本条记录的价格\\
}
订单类:保存用户点的所有菜的信息。
Order {
Record[] records;//保存订单上每一道的记录
int getTotalPrice()//计算订单的总价
Record addARecord(int orderNum,String dishName,int portion,int num)//添加一条菜品信息到订单中。
delARecordByOrderNum(int orderNum)//根据序号删除一条记录
findRecordByNum(int orderNum)//根据序号查找一条记录
}
### 输入格式:
桌号标识格式:table + 序号 +英文空格+ 日期(格式:YYYY/MM/DD)+英文空格+ 时间(24小时制格式: HH/MM/SS)
菜品记录格式:
菜名+英文空格+基础价格
如果有多条相同的菜名的记录,菜品的基础价格以最后一条记录为准。
点菜记录格式:序号+英文空格+菜名+英文空格+份额+英文空格+份数注:份额可输入(1/2/3), 1代表小份,2代表中份,3代表大份。
删除记录格式:序号 +英文空格+delete
代点菜信息包含:桌号+英文空格+序号+英文空格+菜品名称+英文空格+份额+英文空格+分数
最后一条记录以“end”结束。
### 输出格式:
按输入顺序输出每一桌的订单记录处理信息,包括:
1、桌号,格式:table+英文空格+桌号+”:”
2、按顺序输出当前这一桌每条订单记录的处理信息,
每条点菜记录输出:序号+英文空格+菜名+英文空格+价格。其中的价格等于对应记录的菜品\*份数,序号是之前输入的订单记录的序号。如果订单中包含不能识别的菜名,则输出“\*\* does not exist”,\*\*是不能识别的菜名
如果删除记录的序号不存在,则输出“delete error”
最后按输入顺序一次输出每一桌所有菜品的总价(整数数值)格式:table+英文空格+桌号+“:”+英文空格+当前桌的总价
以上为菜单计价系列-3的题目要求,加粗的部分是有调整的内容。本次课题相比菜单计价系列-3新增要求如下:
1、菜单输入时增加特色菜,特色菜的输入格式:菜品名+英文空格+口味类型+英文空格+基础价格+"T"
例如:麻婆豆腐 川菜 9 T
菜价的计算方法:
周一至周五 7折, 周末全价。
特色菜的口味类型:川菜、晋菜、浙菜
川菜增加辣度值:辣度0-5级;对应辣度水平为:不辣、微辣、稍辣、辣、很辣、爆辣;
晋菜增加酸度值,酸度0-4级;对应酸度水平为:不酸、微酸、稍酸、酸、很酸;
浙菜增加甜度值,甜度0-3级;对应酸度水平为:不甜、微甜、稍甜、甜;
例如:麻婆豆腐 川菜 9 T
输入订单记录时如果是特色菜,添加口味度(辣/酸/甜度)值,格式为:序号+英文空格+菜名+英文空格+口味度值+英文空格+份额+英文空格+份数
例如:1 麻婆豆腐 4 1 9
单条信息在处理时,如果口味度超过正常范围,输出"spicy/acidity/sweetness num out of range : "+口味度值,spicy/acidity/sweetness(辣度/酸度/甜度)根据菜品类型择一输出,例如:
acidity num out of range : 5
输出一桌的信息时,按辣、酸、甜度的顺序依次输出本桌菜各种口味的口味度水平,如果没有某个类型的菜,对应的口味(辣/酸/甜)度不输出,只输出已点的菜的口味度。口味度水平由口味度平均值确定,口味度平均值只综合对应口味菜系的菜计算,不做所有菜的平均。比如,某桌菜点了3份川菜,辣度分别是1、3、5;还有4份晋菜,酸度分别是,1、1、2、2,辣度平均值为3、酸度平均值四舍五入为2,甜度没有,不输出。
一桌信息的输出格式:table+英文空格+桌号+:+英文空格+当前桌的原始总价+英文空格+当前桌的计算折扣后总价+英文空格+"川菜"+数量+辣度+英文空格+"晋菜"+数量+酸度+英文空格+"浙菜"+数量+甜度。
如果整桌菜没有特色菜,则只输出table的基本信息,格式如下,注意最后加一个英文空格:
table+英文空格+桌号+:+英文空格+当前桌的原始总价+英文空格+当前桌的计算折扣后总价+英文空格
例如:table 1: 60 36 川菜 2 爆辣 浙菜 1 微甜
计算口味度时要累计本桌各类菜系所有记录的口味度总和(每条记录的口味度乘以菜的份数),再除以对应菜系菜的总份数,最后四舍五入。
注:本题要考虑代点菜的情况,当前桌点的菜要加上被其他桌代点的菜综合计算口味度平均值。
2、考虑客户订多桌菜的情况,输入时桌号时,增加用户的信息:
格式:table+英文空格+桌号+英文空格+":"+英文空格+客户姓名+英文空格+手机号+日期(格式:YYYY/MM/DD)+英文空格+ 时间(24小时制格式: HH/MM/SS)
例如:table 1 : tom 13670008181 2023/5/1 21/30/00
约束条件:客户姓名不超过10个字符,手机号11位,前三位必须是180、181、189、133、135、136其中之一。
输出结果时,先按要求输出每一桌的信息,最后按字母顺序依次输出每位客户需要支付的金额。不考虑各桌时间段的问题,同一个客户的所有table金额都要累加。
输出用户支付金额格式:
用户姓名+英文空格+手机号+英文空格+支付金额
注意:不同的四舍五入顺序可能会造成误差,请按以下步骤累计一桌菜的菜价:
计算每条记录的菜价:将每份菜的单价按份额进行四舍五入运算后,乘以份数计算多份的价格,然后乘以折扣,再进行四舍五入,得到本条记录的最终支付价格。
将所有记录的菜价累加得到整桌菜的价格。
输入格式:
桌号标识格式:table + 序号 +英文空格+ 日期(格式:YYYY/MM/DD)+英文空格+ 时间(24小时制格式: HH/MM/SS)
菜品记录格式:
菜名+口味类型+英文空格+基础价格
如果有多条相同的菜名的记录,菜品的基础价格以最后一条记录为准。
点菜记录格式:序号+英文空格+菜名+英文空格+辣/酸/甜度值+英文空格+份额+英文空格+份数 注:份额可输入(1/2/3), 1代表小份,2代表中份,3代表大份。辣/酸/甜度取值范围见题目中说明。
删除记录格式:序号 +英文空格+delete
代点菜信息包含:桌号+英文空格+序号+英文空格+菜品名称**+英文空格+辣/酸/甜度值+**英文空格+份额+英文空格+分数
最后一条记录以“end”结束。
输出格式:
按输入顺序输出每一桌的订单记录处理信息,包括:
1、桌号,格式:table+英文空格+桌号+“:”+英文空格
2、按顺序输出当前这一桌每条订单记录的处理信息,
每条点菜记录输出:序号+英文空格+菜名+英文空格+价格。其中的价格等于对应记录的菜品\*份数,序号是之前输入的订单记录的序号。如果订单中包含不能识别的菜名,则输出“\*\* does not exist”,\*\*是不能识别的菜名
如果删除记录的序号不存在,则输出“delete error”
之后按输入顺序一次输出每一桌所有菜品的价格(整数数值),
格式:table+英文空格+桌号+“:”+英文空格+当前桌的计算折扣后总价+英文空格+辣度平均值+英文空格+酸度平均值+英文空格+甜度平均值+英文空格
最后按拼音顺序输出每位客户(不考虑客户同名或拼音相同的情况)的支付金额,格式: 用户姓名+英文空格+手机号+英文空格+支付总金额,按输入顺序排列。
输入样例1:
桌号时间超出营业范围。例如:
麻婆豆腐 川菜 12 T
油淋生菜 9
麻辣鸡丝 10
table 1 : tom 13605054400 2023/5/1 21/30/00
1 麻婆豆腐 3 1 2
2 油淋生菜 2 1
3 麻婆豆腐 2 3 2
end
输出样例1:
在这里给出相应的输出。例如:
table 1 out of opening hours
输入样例2:
一种口味的菜品。例如:
麻婆豆腐 川菜 12 T
油淋生菜 9
麻辣鸡丝 10
table 1 : tom 13605054400 2023/5/1 20/30/00
1 麻婆豆腐 2 1 2
2 油淋生菜 2 1
3 麻婆豆腐 2 3 2
end
输出样例2:
在这里给出相应的输出。例如:
table 1:
1 麻婆豆腐 24
2 油淋生菜 14
3 麻婆豆腐 48
table 1: 86 62 川菜 4 稍辣
tom 13605054400 62
输入样例3:
辣度值超出范围。例如:
麻婆豆腐 川菜 12 T
油淋生菜 9
麻辣鸡丝 10
table 1 : tom 13605054400 2023/5/1 18/30/00
1 麻婆豆腐 6 1 2
2 油淋生菜 1 1
3 麻婆豆腐 5 3 2
end
输出样例3:
在这里给出相应的输出。例如:
table 1:
spicy num out of range :6
2 油淋生菜 9
3 麻婆豆腐 48
table 1: 57 41 川菜 2 爆辣
tom 13605054400 41
输入样例4:
同一用户对应多桌菜。例如:
麻婆豆腐 川菜 12 T
油淋生菜 9
麻辣鸡丝 10
table 1 : tom 13605054400 2023/5/1 18/30/00
1 麻婆豆腐 1 1 2
2 油淋生菜 1 1
3 麻婆豆腐 2 2 2
table 2 : tom 13605054400 2023/5/6 18/30/00
1 麻婆豆腐 2 1 2
2 麻辣鸡丝 2 2
3 麻婆豆腐 2 1 1
end
输出样例4:
在这里给出相应的输出。例如:
table 1:
1 麻婆豆腐 24
2 油淋生菜 9
3 麻婆豆腐 36
table 2:
1 麻婆豆腐 24
2 麻辣鸡丝 30
3 麻婆豆腐 12
table 1: 69 49 川菜 4 稍辣
table 2: 66 66 川菜 3 稍辣
tom 13605054400 115
输入样例5:
多用户多桌菜。例如:
东坡肉 浙菜 25 T
油淋生菜 9
蜜汁灌藕 浙菜 10 T
刀削面 晋菜 10 T
醋浇羊肉 晋菜 30 T
麻婆豆腐 川菜 12 T
麻辣鸡丝 川菜 15 T
table 1 : tom 13605054400 2023/5/6 12/30/00
1 醋浇羊肉 4 1 1
3 刀削面 1 1 3
2 东坡肉 3 2 1
4 麻辣鸡丝 2 1 1
table 2 : jerry 18100334566 2023/5/1 12/30/00
1 醋浇羊肉 1 1 2
3 麻婆豆腐 2 2 1
4 麻辣鸡丝 2 3 3
table 3 : jerry 18100334566 2023/5/1 12/30/00
1 醋浇羊肉 2 1 1
3 蜜汁灌藕 1 1 2
2 东坡肉 2 2 1
4 麻辣鸡丝 5 1 1
end
输出样例5:
在这里给出相应的输出。例如:
table 1:
1 醋浇羊肉 30
3 刀削面 30
2 东坡肉 38
4 麻辣鸡丝 15
table 2:
1 醋浇羊肉 60
3 麻婆豆腐 18
4 麻辣鸡丝 90
table 3:
1 醋浇羊肉 30
3 蜜汁灌藕 20
2 东坡肉 38
4 麻辣鸡丝 15
table 1: 113 113 川菜 1 稍辣 晋菜 4 稍酸 浙菜 1 甜
table 2: 168 118 川菜 4 稍辣 晋菜 2 微酸
table 3: 103 73 川菜 1 爆辣 晋菜 1 稍酸 浙菜 3 微甜
jerry 18100334566 191
tom 13605054400 113
输入样例6:
多用户多桌菜含代点菜。例如:
东坡肉 浙菜 25 T
油淋生菜 9
蜜汁灌藕 浙菜 10 T
刀削面 晋菜 10 T
醋浇羊肉 晋菜 30 T
麻婆豆腐 川菜 12 T
麻辣鸡丝 川菜 15 T
table 1 : tom 13605054400 2023/5/6 12/30/00
1 醋浇羊肉 4 1 1
3 刀削面 1 1 3
2 东坡肉 3 2 1
4 麻辣鸡丝 2 1 1
table 2 : jerry 18100334566 2023/5/1 12/30/00
1 1 醋浇羊肉 0 1 2
3 麻婆豆腐 2 2 1
4 麻辣鸡丝 2 3 3
table 3 : lucy 18957348763 2023/5/1 12/30/00
1 醋浇羊肉 2 1 1
3 蜜汁灌藕 1 1 2
2 东坡肉 2 2 1
4 麻辣鸡丝 5 1 1
end
输出样例6:
在这里给出相应的输出。例如:
table 1:
1 醋浇羊肉 30
3 刀削面 30
2 东坡肉 38
4 麻辣鸡丝 15
table 2:
1 table 2 pay for table 1 60
3 麻婆豆腐 18
4 麻辣鸡丝 90
table 3:
1 醋浇羊肉 30
3 蜜汁灌藕 20
2 东坡肉 38
4 麻辣鸡丝 15
table 1: 113 113 川菜 1 稍辣 晋菜 6 微酸 浙菜 1 甜
table 2: 168 118 川菜 4 稍辣
table 3: 103 73 川菜 1 爆辣 晋菜 1 稍酸 浙菜 3 微甜
jerry 18100334566 118
lucy 18957348763 73
tom 13605054400 113
输入样例7:
错误的菜品记录和桌号记录,用户丢弃。例如:
东坡肉 25 T
油淋生菜 9
table 1 : tom 136050540 2023/5/1 12/30/00
2 东坡肉 3 2 1
end
输出样例7:
在这里给出相应的输出。例如:
wrong format
wrong format
这道题目的难点在于对输入信息的处理以及计价规则的理解。以下是解题的主要步骤和注意点:
-
需要创建菜品类(Dish),记录菜品的名称(name)、基础价格(unit_price)和口味类型(taste),并实现计算菜品价格的方法(getPrice),根据菜品的份额(portion)和折扣计算价格,按照四舍五入的规则处理。
-
创建菜谱类(Menu),记录所有的菜品信息。包括菜品数组(dishes),实现根据菜名查找菜品信息的方法(searthDish)和添加菜品信息的方法(addDish)。
-
创建点菜记录类(Record),记录点菜的序号(orderNum)、菜品(dish)、份额(portion)和口味度(tasteLevel)。实现计算菜品价格的方法(getPrice),根据菜品的份额和口味度计算价格。
-
创建订单类(Order),保存用户点的所有菜品信息。包括记录数组(records),并实现添加记录(addRecord)、删除记录(deleteRecord)和根据序号查找记录(findRecordByNum)的方法。
-
解析输入信息:
- 如果是菜单信息,根据菜名在菜谱中查找菜品信息,如果找到则更新基础价格和口味类型,如果未找到则添加新的菜品信息到菜谱。
- 如果是订单信息:
- 如果是删除记录,则根据序号删除订单中的对应记录,如果序号不存在则输出"delete error"。
- 如果是点菜记录,则根据菜名在菜谱中查找菜品信息,如果找到则添加记录到订单中。
- 如果是代点菜信息,则根据被点菜桌号在订单中查找对应记录,并将该记录添加到当前桌的订单中。
- 如果是桌号标识,保存当前桌号和时间,并处理该桌的订单信息。
- 如果是"end",表示输入结束。
-
计算每桌菜品的原始总价和折扣后的总价:
- 针对每桌订单中的记录,计算记录的价格并累加得到原始总价,根据所属的桌号判断是否为代点菜,如果是需要将被代点菜的价格添加到当前桌的原始总价中。
- 根据桌号识别平日和周末,根据时间段判断是否在营业时间内,计算折扣后的总价并进行四舍五入。
-
输出每桌的订单处理信息和总价:
- 按照输入的顺序依次输出每一桌的订单处理信息,包括序号、菜名和价格。如果菜名无法识别,则输出"** does not exist"。
- 输出每一桌的原始总价和折扣后的总价,格式为"table + 桌号 + : + 原始总价 + 折扣后总价"。
- 输出用户的支付金额,按用户名的拼音顺序输出,包括用户姓名、手机号和支付金额。
在实现代码的过程中,需要处理各种异常情况,比如输入格式错误,菜品信息重复,时间超出范围,口味度超出范围等。不同的异常情况需要输出不同的错误信息,以满足题目的要求。
类图参考:

代码参考:
import java.text.ParseException;
import java.text.SimpleDateFormat;
import java.util.*;
class Table {
ArrayList<Record> records = new ArrayList<>();
Date date;
Date time;
String phone;
int tableId;
String name;
boolean flag;
public Table(int tableId, String name, String phone, Date date, Date time) {
this.date = date;
this.time = time;
this.phone = phone;
this.tableId = tableId;
this.name = name;
this.flag = true;
}
//计算CHECK价格
int GetCheckPrice() throws ParseException {
int count = 0;
for (Record record : records) {
if (record.level != -1) {
count += record.getCheckedPrice(GetCoefficient(true));
} else {
count += record.getCheckedPrice(GetCoefficient(false));
}
}
return count;
}
//计算总价格
int GetTotalPrice() {
int count = 0;
for (Record record : records) {
count += record.getPrice();
}
return count;
}
double GetCoefficient(boolean flag1) throws ParseException {
// 格式化时间
SimpleDateFormat sdf = new SimpleDateFormat("HH:mm");
double cient = 0;
Calendar calendar = Calendar.getInstance();
calendar.setTime(date);
int dayOfWeek = calendar.get(Calendar.DAY_OF_WEEK);
// 判断营业时间
if (dayOfWeek == 1 || dayOfWeek == 7) {
if (time.after(sdf.parse("9:29")) && time.before(sdf.parse("21:31"))) {
cient = 1; // 周末营业时间系数为1
}
}
else
{
if (time.after(sdf.parse("16:59")) && time.before(sdf.parse("20:31"))) {
if (flag1) {
cient = 0.7; // 平时傍晚营业时间系数为0.7
} else {
cient = 0.8; // 平时傍晚营业时间系数为0.8
}
}
else if (time.after(sdf.parse("10:29")) && time.before(sdf.parse("14:31"))) {
if (flag1) {
cient = 0.7; // 平时中午营业时间系数为0.7
}
else {
cient = 0.6; // 平时中午营业时间系数为0.6
}
}
}
// 设置标志位
if (cient == 0) {
flag = false; // 系数为0时,标志位设为false
}
return cient; // 返回系数值
}
//打印卓号
public String PrintId() {
return "table " + tableId + ": ";
}
//判断
boolean DelRecordByOrderNum(int orderNum) {
return records.removeIf(record -> record.orderNum == orderNum);
}
String GetAveLevel(DishType type) {
double count = 0;
double nums = 0;
String[] tiandu = { "不甜", "微甜", "稍甜", "甜" };
String[] suandu = { "不酸", "微酸", "稍酸", "酸", "很酸" };
String[] ladu = { "不辣", "微辣", "稍辣", "辣", "很辣", "爆辣" };
// 计算平均口味等级
for (Record record : records) {
if (record.dish.type == type) {
if (record.flag && tableId == record.gId) {
nums += record.fenshu;
count += record.level * record.fenshu;
}
}
}
// 若没有点菜,则返回空字符串
if (nums == 0) {
return "";
}
int index = (int) Math.round(count / nums);
// 根据菜品类型返回对应的平均口味等级信息
switch (type) {
case Jin:
return " 晋菜 " + (int) nums + " " + suandu[index];
case Chuan:
return " 川菜 " + (int) nums + " " + ladu[index];
case Zhe:
return " 浙菜 " + (int) nums + " " + tiandu[index];
default:
return null;
}
}
//寻找点单号
Record FindRecordByOrderNum(int orderNum) {
for (Record record : records) {
if (record.orderNum == orderNum) {
return record;
}
}
return null;
}
//添加记录
void AddRecord(Record record) {
records.add(record);
}
//打印信息
public String printInfo() throws ParseException {
String jincai = GetAveLevel(DishType.Jin);
String chuancai = GetAveLevel(DishType.Chuan);
String zhecai = GetAveLevel(DishType.Zhe);
//判断
if (chuancai == "" && zhecai == "" && jincai == "") {
return "table " + tableId + ": " + GetTotalPrice() + " " + GetCheckPrice() + " ";
}
else {
return "table " + tableId + ": " + GetTotalPrice() + " " + GetCheckPrice() + chuancai + jincai + zhecai;
}
}
}
class Menu {
public ArrayList<Dish> dishs = new ArrayList<>();
//添加菜品
void AddDish(String dishName, int price) {
dishs.add(new Dish(dishName, price));
}
//搜索菜品
public Dish searchDish(String dishName) {
for (Dish dish : dishs) {
if (dish.name.equals(dishName)) {
return dish;
}
}
return null;
}
//添加菜品
void AddDish(String dishName, int price, DishType type) {
dishs.add(new Dish(dishName, price, type));
}
}
class Dish {
public DishType type;
public int price;
public String name;
public Dish(String name, int price, DishType type) {
this.name = name;
this.type = type;
this.price = price;
}
@Override
public String toString() {
return name;
}
public Dish(String name, int price) {
this.name = name;
this.price = price;
}
}
public class Main {
public static void main(String[] args) throws ParseException {
// 读入菜单信息
Scanner sc = new Scanner(System.in);
Menu menu = new Menu();
String menuLine = sc.nextLine();
while (!menuLine.startsWith("table")) {
String[] Menu = menuLine.split(" "); // 将菜单行按空格拆分成数组
if (Menu.length == 2) {
String name = Menu[0];
int price = Integer.parseInt(Menu[1]); // 获取价格(转换为整数形式)
if (menu.searchDish(name) == null) {
menu.AddDish(name, price);
}
} else if (Menu.length == 4 && menuLine.endsWith("T")) { // 如果菜单长度为4且以"T"结尾,表示包含菜名、菜系、价格和类别
String name = Menu[0];
String type = Menu[1];
int price = Integer.parseInt(Menu[2]);
Map<String, String> map = new HashMap<String, String>() { // 创建菜系名称和类别的映射关系
{
put("川菜", "Chuan");
put("晋菜", "Jin");
put("浙菜", "Zhe");
}
};
DishType dishType = DishType.valueOf(map.get(type));
if (menu.searchDish(name) == null) { // 如果菜单中不存在该菜名的菜品
menu.AddDish(name, price, dishType);
}
} else {
System.out.println("wrong format"); // 菜单格式不正确,输出错误提示
}
menuLine = sc.nextLine();
}
ArrayList<String> names = new ArrayList<>();
ArrayList<Table> tables = new ArrayList<>();
// 读入订单信息
Date date = null;
Date time = null;
String phone = null;
String name = null;
boolean timeflag = true;
boolean formatflag = true;
int tableId = 0;
String orderLine = menuLine;
while (!orderLine.equals("end")) {
String[] Order = orderLine.split(" ");
// 解析桌号、菜名、订单号、评分、时间等信息
if (orderLine.startsWith("table")) {
formatflag = true;
SimpleDateFormat timeFormat = new SimpleDateFormat("HH/mm/ss");
SimpleDateFormat dateFormat = new SimpleDateFormat("yyyy/MM/dd");
tableId = Integer.parseInt(Order[1]);
phone = Order[4];
name = Order[3];
try {
// 解析时间和日期
time = timeFormat.parse(Order[6]);
date = dateFormat.parse(Order[5]);
} catch (Exception e) {
formatflag = false;
System.out.println("wrong format");
orderLine = sc.nextLine();
continue;
}
Table table = new Table(tableId, name, phone, date, time);
String zhengze = "^1(80|81|89|33|35|36)\\d{8}$";
tables.add(table);
// 根据姓名和电话号码格式进行判断
if (name.length() > 10 || !phone.matches(zhengze)) {
formatflag = false;
System.out.println("wrong format"); // 输出错误提示
orderLine = sc.nextLine(); // 读取下一个订单行
continue; // 跳过本次循环继续下一次循环
}
// 判断是否已经存在相同的姓名,如果不存在则添加到names集合中
if (!names.contains(name)) {
names.add(name);
}
// 判断营业时间是否为零
if (table.GetCoefficient(true) == 0) {
timeflag = false;
System.out.println("table " + table.tableId + " out of opening hours"); // 输出错误提示
} else {
System.out.println(table.PrintId()); // 打印桌号信息
}
}
else {
if (formatflag) { // 如果格式正确
int orderNum;
try {
orderNum = Integer.parseInt(Order[0]); // 解析订单号
} catch (Exception e) {
System.out.println("wrong format");
orderLine = sc.nextLine();
continue;
}
if (orderLine.endsWith("delete")) { // 如果订单行以"delete"结尾,表示是删除订单操作
if (!tables.get(tableId - 1).DelRecordByOrderNum(orderNum)) { // 调用桌子对象的删除订单方法
System.out.println("delete error");
}
}
else { // 否则是添加订单操作
if (Order.length == 6) { // 如果订单行有6个元素
int gId = Integer.parseInt(Order[1]); // 解析团购ID
int portion = Integer.parseInt(Order[4]); // 解析份量
String dishName = Order[2]; // 解析菜名
int fenshu = Integer.parseInt(Order[5]); // 解析评分
int ladu = Integer.parseInt(Order[3]); // 解析辣度
Dish dish = menu.searchDish(dishName); // 在菜单中搜索菜品对象
if (dish == null) { // 如果菜品对象为空
System.out.println(dishName + " does not exist"); // 输出错误提示
orderLine = sc.nextLine(); // 读取下一个订单行
continue; // 跳过本次循环继续下一次循环
}
Record record1 = new Record(gId, orderNum, dish, ladu, portion, fenshu); // 创建第一个记录对象
Record record2 = new Record(gId, orderNum, dish, ladu, 0, fenshu); // 创建第二个记录对象
tables.get(tableId - 1).AddRecord(record1); // 将记录添加到桌子对象中
tables.get(gId - 1).AddRecord(record2); // 将记录添加到另一个桌子对象中
if (timeflag) { // 如果时间段正确
System.out.println(record1.print(tableId)); // 输出订单信息
}
}
else if (Order.length == 4) { // 如果订单行有4个元素
int fenshu = Integer.parseInt(Order[3]);
String dishName = Order[1];
int portion = Integer.parseInt(Order[2]);
Dish dish = menu.searchDish(dishName); // 在菜单中搜索菜品对象
if (dish == null) { // 如果菜品对象为空
System.out.println(dishName + " does not exist");
orderLine = sc.nextLine();
continue;
}
Record record = new Record(tableId, orderNum, dish, portion, fenshu); // 创建一个记录对象
tables.get(tableId - 1).AddRecord(record); // 将记录添加到桌子对象中
if (timeflag) { // 如果时间段正确
System.out.println(record.print(tableId)); // 输出订单信息
}
}
else if (Order.length == 5) { // 如果订单行有5个元素
String dishName = Order[1]; // 解析菜名
int ladu = Integer.parseInt(Order[2]); // 解析辣度
int fenshu = Integer.parseInt(Order[4]); // 解析评分
int portion = Integer.parseInt(Order[3]); // 解析份量
Dish dish = menu.searchDish(dishName); // 在菜单中搜索菜品对象
if (dish == null) { // 如果菜品对象为空
System.out.println(dishName + " does not exist"); // 输出错误提示
orderLine = sc.nextLine(); // 读取下一个订单行
continue; // 跳过本次循环继续下一次循环
}
Record record = new Record(tableId, orderNum, dish, ladu, portion, fenshu); // 创建一个记录对象
tables.get(tableId - 1).AddRecord(record); // 将记录添加到桌子对象中
if (timeflag) { // 如果时间段正确
System.out.println(record.print(tableId)); // 输出订单信息
}
}
else {
System.out.println("wrong format"); // 输出错误提示
}
}
}
}
// 读入下一个桌号标识
orderLine = sc.nextLine();
}
sc.close();
// 打印有标记并且总价不为 0 的桌子信息
for (Table table : tables) {
if (table.flag && table.GetTotalPrice() != 0) {
System.out.println(table.printInfo());
}
}
// 对顾客名字按字母顺序排序
names.sort(new Comparator<String>() {
@Override
public int compare(String s1, String s2) {
return s1.compareTo(s2);
}
});
// 遍历顾客名字,计算每位顾客的消费总额,并打印输出
for (String costumName : names) {
int count = 0;
String costumPhone = null;
for (Table table : tables) {
if (table.name.equals(costumName)) {
count += table.GetCheckPrice();
costumPhone = table.phone;
}
}
if (count != 0) {
System.out.println(costumName + " " + costumPhone + " " + count);
}
}
}
}
class Record {
int orderNum;
Dish dish;
int fenshu;
int portion;
int level;
boolean flag;
int gId;
boolean check_level() {
switch (dish.type) {
case Jin:
if (level > 4 || level < 0) {
return false; // 晋菜口味等级超出范围,返回false
} else {
return true; // 晋菜口味等级在范围内,返回true
}
case Chuan:
if (level > 5 || level < 0) {
return false; // 川菜口味等级超出范围,返回false
} else {
return true; // 川菜口味等级在范围内,返回true
}
case Zhe:
if (level > 3 || level < 0) {
return false; // 浙菜口味等级超出范围,返回false
} else {
return true; // 浙菜口味等级在范围内,返回true
}
default:
return true; // 其他菜系口味等级默认合法,返回true
}
}
//记录
public Record(int givenId, int orderNum, Dish dish, int level, int portion, int fenshu) {
this.gId = givenId;
this.dish = dish;
this.flag = check_level();
this.portion = portion;
this.fenshu = fenshu;
this.level = level;
this.orderNum = orderNum;
}
//记录
public Record(int givenID, int orderNum, Dish dish, int portion, int fenshu) {
this.orderNum = orderNum;
this.fenshu = fenshu;
this.dish = dish;
this.gId = givenID;
this.level = -1;
this.flag = true;
this.portion = portion;
}
//计算CHECK价格
int getCheckedPrice(Double coefficient) {
return (int) Math.round(getPrice() * coefficient);
}
//计算价格
int getPrice() {
if (!flag)
return 0;
double cient = 0;
switch (portion) {
case 1:
cient = 1;
break;
case 2:
cient = 1.5;
break;
case 3:
cient = 2;
break;
}
int price = (int) Math.round(dish.price * cient) * fenshu;
return price;
}
@Override
public String toString() {
return "Record [orderNum=" + orderNum + ", dish=" + dish + ", portion=" + portion + ", quantity=" + fenshu
+ ", level=" + level + ", flag=" + flag + ", givenId=" + gId + "]";
}
public String print(int tableId) {
// 若flag为false,表示菜品口味等级不在范围内,返回对应提示信息
if (flag == false) {
switch (dish.type) {
case Jin:
return "acidity num out of range :" + level; // 晋菜酸度等级超出范围提示信息
case Chuan:
return "spicy num out of range :" + level; // 川菜辣度等级超出范围提示信息
case Zhe:
return "sweetness num out of range :" + level; // 浙菜甜度等级超出范围提示信息
default:
return null;
}
}
// 若flag为true,表示菜品口味等级在范围内,返回订单信息或支付信息
else {
if (gId == tableId) {
return orderNum + " " + dish.toString() + " " + getPrice(); // 返回订单信息
}
return orderNum + " table " + tableId + " pay for table " + gId + " " + getPrice(); // 返回支付信息
}
}
}
enum DishType {
Chuan,
Jin,
Zhe,
}
3.期中考试
期中考试的前两道题目就不分析了,就是两个类的设计,基本上写到一起就是第三题,第四题差不多就是在第三题的基础上增加一个接口,就直接写第四题的代码和分析吧。
- 完成情况
![]()
![]()
在测验3的题目基础上,重构类设计,实现列表内图形的排序功能(按照图形的面积进行排序)
import java.util.ArrayList;
import java.util.Comparator;
import java.util.Scanner;
public class Main {
public static void main(String[] args) {
Scanner input = new Scanner(System.in);
ArrayList<Shape> list = new ArrayList<>();
int choice = input.nextInt();
while(choice != 0) {
switch(choice) {
case 1://Circle
double radius = input.nextDouble();
if(radius>0)
{
Shape circle = new Circle(radius);
list.add(circle);
}
else System.out.println("Wrong Format");
break;
case 2://Rectangle
double x1 = input.nextDouble();
double y1 = input.nextDouble();
double x2 = input.nextDouble();
double y2 = input.nextDouble();
Point leftTopPoint = new Point(x1,y1);
Point lowerRightPoint = new Point(x2,y2);
Rectangle rectangle = new Rectangle(leftTopPoint,lowerRightPoint);
list.add(rectangle);
break;
}
choice = input.nextInt();
}
list.sort(Comparator.naturalOrder());//正向排序
for(int i = 0; i < list.size(); i++) {
System.out.print(String.format("%.2f", list.get(i).getArea()) + " ");
}
}
}
abstract class Shape implements Comparable<Shape> {
public Shape() {}
public abstract double getArea();
@Override
public int compareTo(Shape other) {
if (this.getArea() < other.getArea()) {
return -1;
} else if (this.getArea() > other.getArea()) {
return 1;
} else {
return 0;
}
}
}
class Circle extends Shape {
private double radius = 0;
public Circle() {}
public Circle(double radius) {
this.radius = radius;
}
public double getRadius() {
return radius;
}
public void setRadius(double radius) {
this.radius = radius;
}
@Override
public double getArea() {
return Math.PI * radius * radius;
}
}
class Rectangle extends Shape {
private Point topLeftPoint;
private Point lowerRightPoint;
public Rectangle() {
topLeftPoint = new Point();
lowerRightPoint = new Point();
}
public Rectangle(Point topLeftPoint, Point lowerRightPoint) {
this.topLeftPoint = topLeftPoint;
this.lowerRightPoint = lowerRightPoint;
}
public Point getTopLeftPoint() {
return topLeftPoint;
}
public void setTopLeftPoint(Point topLeftPoint) {
this.topLeftPoint = topLeftPoint;
}
public Point getLowerRightPoint() {
return lowerRightPoint;
}
public void setLowerRightPoint(Point lowerRightPoint) {
this.lowerRightPoint = lowerRightPoint;
}
public double getLength() {
return Math.abs(lowerRightPoint.getX() - topLeftPoint.getX());
}
public double getHeight() {
return Math.abs(lowerRightPoint.getY() - topLeftPoint.getY());
}
@Override
public double getArea() {
return getLength() * getHeight();
}
}
class Point {
private double x;
private double y;
public Point() {}
public Point(double x, double y) {
this.x = x;
this.y = y;
}
public double getX() {
return x;
}
public void setX(double x) {
this.x = x;
}
public double getY() {
return y;
}
public void setY(double y) {
this.y = y;
}
}
PowerDesigner的类图

SourceMonitor的报表内容

踩坑心得
- 用过的类和接口,要尽量做到学会,会用
期中考试最后一题没写出来,主要是Shape类要实现Comparable接口,而我没实现。考试结束后去看了一下相关教程 - 要注意数组下标和数据的对应关系
对输入数据进行if判断时,要注意数组中下标是从零开始,不要数错,要不然会出现输入输出对不上的情况。 - 类的设计
要提前想好哪个方法应该放在哪个类里,用什么关系实现,boolean的返回值要反复斟酌,一开始true和false的出错,会大大提升后期修改的难度。
改进建议
1) 我自己菜单系列代码类的设计不是特别完善,主函数较长,应该可以设计一个判断输入数据类型的类,判断满足之后再执行对应方法。
2) 可以适当的加一些要求基础的与菜单这类长代码有一定相关性的小题目,激发学生的学习兴趣,让他们有反复学习、学懂的动力。
总结
1) 这几周的大作业和测试,让我深刻认识到了面向对象的特点以及类设计的重要性,学会了使用正则表达式、Exception以及一些接口,了解了抽象类和接口的区别。
2) 在之后的学习力,要努力掌握接口、javafx的使用和其他知识,改进类间关系,增强代码的可读性,努力减小耦合度和圈复杂度。




浙公网安备 33010602011771号