会员
众包
新闻
博问
闪存
赞助商
HarmonyOS
Chat2DB
所有博客
当前博客
我的博客
我的园子
账号设置
会员中心
简洁模式
...
退出登录
注册
登录
前端导师歌谣的博客
微信公众号关注前端小歌谣 每日分享前端知识
博客园
首页
新随笔
联系
订阅
管理
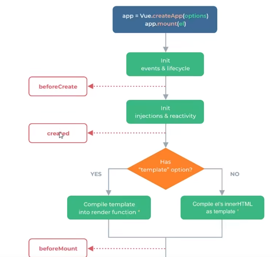
前端学习笔记202304学习笔记第十天-vue3.0-完整生命周期函数
posted @
2023-05-03 15:44
前端导师歌谣
阅读(
16
) 评论(
0
)
收藏
举报
来源
刷新页面
返回顶部
公告