burp进行暴力破解
简单的说token是由服务端生成的一串字符串,作为客户端向服务端请求的一个标识。在前端使用用户名/密码向服务端发送请求认证,服务端认证成功,那么在服务端会返回token给前端,前端在每次请求时会带上服务端发来的token来证明自己的合法性。
步骤
打开网站http://134.175.196.181:8083/vul/burteforce/bf_token.php
开代理,随意输入账户和密码让burp抓到post请求
选中信息右键发送到Intruder模块

在Intruder——Position中清除变量将以下两个设置为变量

在Option中的Grep Extract中点击Add,在点击Refetch response

选中value复制,同时在选中状态下点击确定,同时在Option中的最下方勾选alwys,并将线程设置为1



接下来设置Payloads,对密码的Payloads直接导入字典。


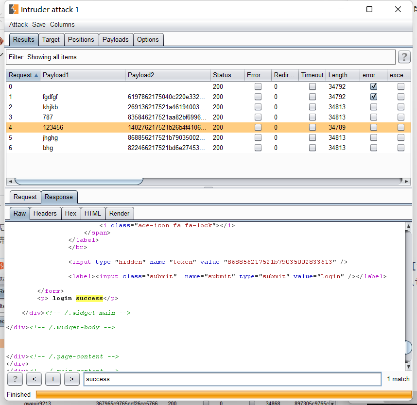
最后破解123456为密码



浙公网安备 33010602011771号