目录
引入:
在我们的局域网中,网关设备的作用至关重要,当本网段的网关设备出现故障时,以该设备为网关的主机将都不能访问互联网。

如果引入双网关,这样可以实现网关的备份,但是存在一个问题:网关间的IP地址冲突,主机会频繁切换网络出口。如果配置不同的IP地址,每个主机只能配置一个网关,当这一网关发生故障时,只能通过管理员手动修改网关配置,时间取决于管理员的操作时间,这也就失去备份的意义。

1、VRRP协议概述
- VRRP(虚拟路由器冗余协议),VRRP能够在不改变组网的情况下,将多台路由器虚拟成一个虚拟路由器,通过配置虚拟路由器的IP地址为默认网关,实现网关的备份。
- 存在VRRPv2(常用)和VRRPv3两个版本。一般来说V2适用于IPV4网络,V3适用于IPV4和IPV6两种网络。
- VRRP报文:只用一种报文,Advertisement报文,其目的IP地址为224.0.0.18,目的MAC地址为01-00-5e-00-00-12,协议号为112。
2、VRRP的结构

2.1 基本概念
- VRRP路由器(VRRP Router):运行VRRP协议的设备,如RouterA和RouterB。
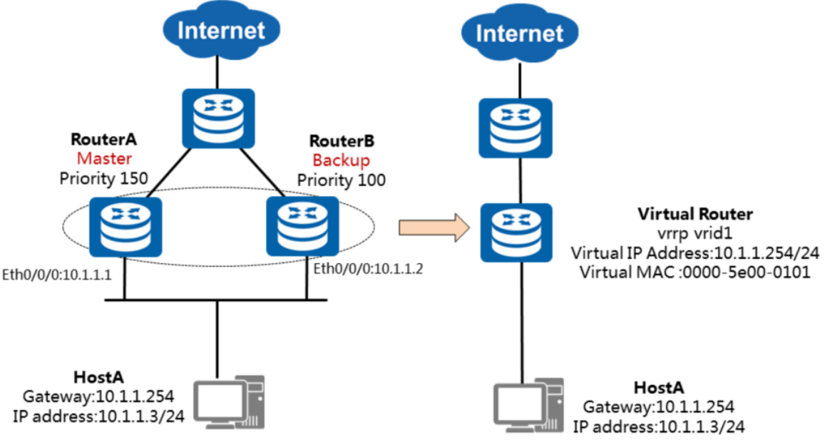
- 虚拟路由器(Virtual Router):又称VRRP备份组,由一个Master设备和多个Backup设备组成,被当作一个共享局域网内主机的缺省网关。如RouterA和 RouterB共同组成了一个虚拟路由器。
- Master路由器(Virtual Router Master):承担转发报文任务的VRRP设备,如RouterA。
- Backup路由器(Virtual Router Backup):一组没有承担转发任务的VRRP设备,当Master设备出现故障时,它们将通过竞选成为新的Master设备,如RouterB。
- Priority:设备在备份组中的优先级,取值范围是0~255。0表示设备停止参与VRRP备份组,用来使备份设备尽快成为Master设备,而不必等到计时器超时;255则保留给IP地址拥有者,无法手工配置;设备缺省优先级值是100。
- Vrid:虚拟路由器的标识,如图中RouterA和RouterB组成的虚拟路由器的vrid为1,需手工指定,范围1~255。
- 虚拟IP地址(Virtual IP Address):虚拟路由器的IP地址,一个虚拟路由器可以有一个或多个IP地址,由用户配置。如RouterA和RouterB组成的虚拟路由器的虚拟IP地址为10.1.1.254/24。
- IP地址拥有者(IP Address Owner):如果一个VRRP设备将真实的接口IP地址配置为虚拟路由器IP地址,则该设备被称为IP地址拥有者。如果IP地址拥有者是可用的,则它将一直成为Master。
- 虚拟MAC地址(Virtual MAC Address):虚拟路由器根据vrid生成的MAC地址。一个虚拟路由器拥有一个虚拟MAC地址,格式为:00-00-5E-00-01-{vrid} 。当虚拟路由器回应ARP请求时,使用虚拟MAC地址,而不是接口的真实MAC地址。如 RouterA和RouterB组成的虚拟路由器的vrid为1,因此这个VRRP备份组的MAC地址为00-00-5E-00-01-01。
3、VRRP的状态机

VRRP协议状态机有三种状态:Initialize(初始状态)、Master(活动状态)、Backup(备状态)。
三个状态机之间的切换条件:
- Initialize->Master:Startup priority=255;
- Initialize->Backup:Startup priority!=255;
- Master->Initialize:设备关闭;
- Master->Backup:收到比自己优先级更高的数据包;
- Backup->Initialize:设备关闭;
- Backup->Master:在超时时间内没有收到VRRP通告报文或者收到通告报文原Master优先级为0,或者收到的通告报文中的原Master优先级比自己的优先级低。
4、VRRP的工作过程
4.1 正常主备过程

1. 选举出Master:
- VRRP备份组中的设备根据优先级选举出Master。Master设备通过发送免费ARP报文,将虚拟MAC地址通知给与它连接的设备或者主机,从而承担报文转发任务。
- 选举规则:比较优先级的大小,优先级高者当选为Master设备。当两台设备优先级相同时,如果已经存在Master,则其保持Master身份,无需继续选举;如果不存在Master,则继续比较接口IP地址大小,接口IP地址较大的设备当选为Master设备。
2. Master设备状态的通告(VRRP备份组状态维持):
- Master设备周期性地发送VRRP通告报文,在VRRP备份组中公布其配置信息(优先级等)和工作状况。Backup设备通过接收到的VRRP报文来判断Master设备是否工作正常。 当Master设备主动放弃Master地位(如Master设备退出备份组)时,会发送优先级为0的通告报文,用来使Backup设备快速切换成Master设备,而不用等到Master_Down_Interval定时器超时。这个切换的时间称为Skew_Time,计算方式为:(256-Backup设备的优先级)/256,单位为秒。
- 当Master设备发生网络故障而不能发送通告报文的时候,Backup设备并不能立即知道其工作状况。等Master_Down_Interval定时器超时后,才会认为Master设备无法正常工作,从而将状态切换为Master。其中Master_Down_Interval定时器取值为:3×Advertisement_Interval+Skew_Time,单位为秒。
4.2 主备切换过程
(1)若Master发生过程,则主备切换过程:

- 当组内的备份设备一段时间(Master_Down_Interval定时器取值为:3×Advertisement_Interval+Skew_Time,单位为秒)内没有接收到来自Master设备的报文,则将自己转为Master设备。
- 一个VRRP组里有多台备份设备时,短时间内可能产生多个Master设备,此时设备将会对收到的VRRP报文中的优先级与本地优先级做比较,从而选取优先级高的设备成为Master。
- 设备的状态变为Master之后,会立刻发送免费ARP来刷新交换机上的MAC表项,从而把用户的流量引到此设备上来,整个过程对用户完全透明。
(2)若Master故障恢复,则主备回切过程:

1. 抢占模式(Preemption Mode):
- 控制具有更高优先级的备用路由器是否能够抢占具有较低优先级的Master路由器,使自己成为Master。缺省为抢占模式。
- 注意:存在的例外情况是如果IP地址拥有者是可用的,则它总是处于抢占的状态,并成为Master设备。
2. 抢占延时(Delay Time):
- 抢占延迟时间,默认为0,即立即抢占。
- 图中RouterA故障恢复后,立即抢占可能会导致流量中断,因为RouterA的上行链路的路由协议可能未完成收敛,这种情况则需要配置Master设备的抢占延时。
- 另外在性能不稳定的网络中,网络堵塞可能导致Backup设备在Master_Down_Interval期间没有收到Master设备的报文,Backup设备则会主动切换为Master。如果此时原Master设备的报文又到达了,新Master设备将再次切换回Backup,如此则会出现VRRP备份组成员状态频繁切换的现象。为了缓解这种现象,可以配置抢占延时,使得Backup设备在等待Master_Down_Interval时间后,再等待抢占延迟时间。如在此期间仍没有收到通告报文,Backup设备才会切换为Master设备。
4.3 VRRP故障场景

- 图中RouterA的上行链路故障不会引起VRRP主备切换,这样会造成HostA访问Internet的流量在RouterA处被丢弃,所以需要使VRRP设备能够感知到上行链路故障,并且及时做主备切换。这就需要利用VRRP的联动功能监视上行接口或链路故障,主动进行主备切换。
- 若RouterA或连接RouterB的接口发生故障时都会引起VRRP主备切换,因为Backup设备无法在Master_Down_Interval时间内收到Master设备发送的协议报文了。
5、VRRP负载分担过程

- 负载分担是指多个VRRP备份组同时承担业务转发,VRRP负载分担与VRRP主备备份的基本原理和报文协商过程都是相同的。对于每一个VRRP备份组,都包含一个Master设备和若干Backup设备。
- 与主备备份方式的不同点在于:负载分担方式需要建立多个VRRP备份组,各备份组的Master设备分担在不同设备上;单台设备可以加入多个备份组,在不同的备份组中扮演不同的角色。
6、配置
实验拓扑:

(1)主备方式配置(不推荐):其中R2为主,R3为备,正常情况流量全部经过R2,当R2出现故障时,R3切换为主。
R2配置:
interface Ethernet0/0/1
ip address 10.0.0.1 255.255.255.0 //配置物理地址
vrrp vrid 1 virtual-ip 10.0.0.10 //配置虚拟地址
vrrp vrid 1 priority 120 //设置优先级,默认为100
vrrp vrid 1 preempt-mode timer delay 20 //设置抢占时延
vrrp vrid 1 track interface Ethernet0/0/0 reduced 30 //设置上行链路追踪,上行链路故障,优先级减少30
R3配置:
interface Ethernet0/0/1
ip address 10.0.0.2 255.255.255.0
vrrp vrid 1 virtual-ip 10.0.0.10
(2)负载分担方式:负载分担方式与主备备份方式的配置思路一致,以单个VRRP备份组为例;互为主备,也可以提高带宽利用率。
R2配置:R2为1组的主,2组的备
interface Ethernet0/0/1
ip address 10.0.0.1 255.255.255.0
vrrp vrid 1 virtual-ip 10.0.0.10
vrrp vrid 1 priority 120
vrrp vrid 1 preempt-mode timer delay 20
vrrp vrid 1 track interface Ethernet0/0/0 reduced 30
vrrp vrid 2 virtual-ip 10.0.0.11
R3配置:R3为1组的备,2组的主
interface Ethernet0/0/1
ip address 10.0.0.2 255.255.255.0
vrrp vrid 1 virtual-ip 10.0.0.10
vrrp vrid 2 virtual-ip 10.0.0.11
vrrp vrid 2 priority 120
vrrp vrid 2 preempt-mode timer delay 20
vrrp vrid 2 track interface Ethernet0/0/0 reduced 30
posted on
浙公网安备 33010602011771号