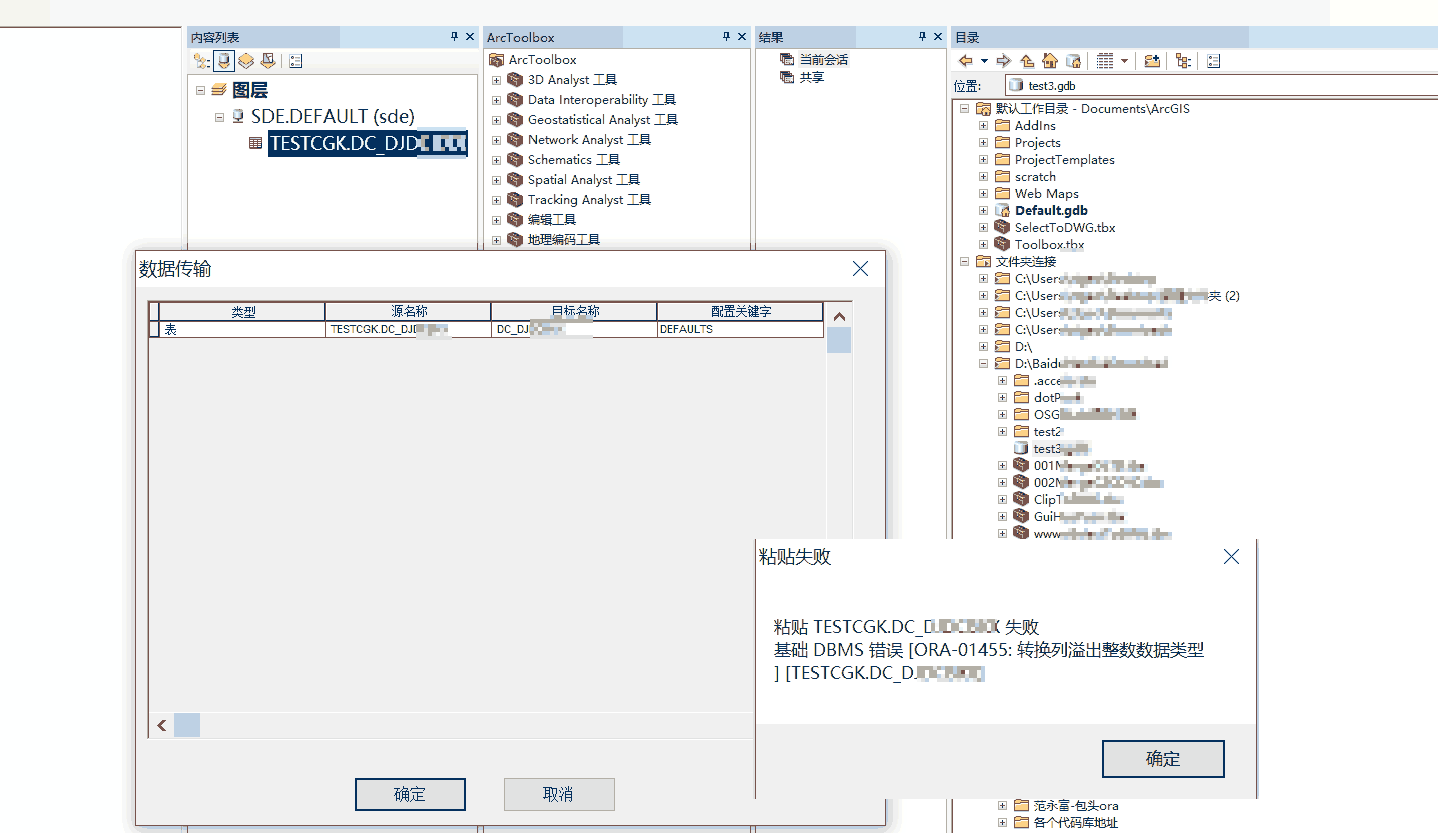
有一表采用Sql 语句插入记录,objectid 超大
我自己造的一个:



怎么改:
grant connect,resource,dba to user1;
grant create sequence to user1;
create or replace procedure P_ResetObjectID(owner in NVARCHAR2, tablename in NVARCHAR2) is /* 重置sde table objectID */ reg_id pls_integer; owner_l VARCHAR2(64); table_l VARCHAR2(64); pipe_name VARCHAR2(30); max_id NUMBER; stmt varchar2(512); sequence_name VARCHAR2(64); begin owner_l := UPPER(owner); table_l := UPPER(tablename); stmt := 'SELECT registration_id FROM SDE.table_registry '|| 'WHERE owner ='''|| owner_l ||''' AND table_name = '''|| table_l ||''''; EXECUTE IMMEDIATE stmt INTO reg_id; if reg_id is null then return; end if; pipe_name := 'ArcSDE_IdPipe' || TO_CHAR (reg_id); --清除arcgis缓存管道 stmt := 'select sys.dbms_pipe.remove_pipe('''||pipe_name||''') from dual '; EXECUTE IMMEDIATE stmt; --更新oid stmt := 'update '||table_l||' set objectid=rownum '; EXECUTE IMMEDIATE stmt; --获取最大oid stmt := 'select max(objectid) from '||table_l; EXECUTE IMMEDIATE stmt INTO max_id; if max_id is NULL then return; end if; --修改序列的当前值 下面drop 可能没有,第一次要注释掉 sequence_name := 'R' || TO_CHAR (reg_id); stmt := 'drop sequence '||sequence_name||' '; EXECUTE IMMEDIATE stmt; stmt := 'create sequence '||sequence_name||' minvalue 1 maxvalue 2147483647 start with '||max_id||' increment by 16 cache 20'; EXECUTE IMMEDIATE stmt; stmt := 'grant select on '||owner_l||'.'||sequence_name||' to public'; EXECUTE IMMEDIATE stmt; end P_ResetObjectID;
应在去除用户连接、无用户编辑时,执行
begin
P_ResetObjectID('user1','DC_DJaaaXX');
end;
INT最大数才2147483648
参照这个
https://www.dandelioncloud.cn/article/details/1585607600828043266
浙公网安备 33010602011771号