Volley 解析
Volley
Request处理流程
RequestQueue类中有三个基本的队列。调用RequestQueue.add(request)增加的请求会先增加mCacheQueue(优先级堵塞队列)由CacheDispatcher( 循环读取队列中的请求,当没有请求处理时线程堵塞)线程处理。假设该请求之前已经被缓存。读取缓存返回给主线程结果。否则将请求增加mNetworkQueue由NetworkDispatcher线程处理。
因为处理网络请求比較耗时。NetworkDispatcher线程默认开启四个。
每一个线程都循环从mNetworkQueue读取请求。运行HTTP请求并解析server返回结果,将结果存入缓存,同一时候向通过handler回调到主线程,向用户返回结果。
假设该请求不是第一次处理。在进入mCacheQueue之前,可能回被增加mWaitingRequests(假设有同样url的请求正在处理)。作用是避免反复的请求多次运行,提高请求速度。当请求处理完之后,会检查mWaitingRequests是否有等待的请求。并所有增加缓存队列。
mCacheQueue :PriorityBlockingQueue<Request<?
>>
mNetworkQueue:PriorityBlockingQueue<Request<?>>
mWaitingRequests: Map<String,Queue<Request<?>>
怎样推断缓存是否过期
Expires首部和Cache-Control:max-age首部都是来告诉缓存文档有没有过期。Volley提供的解析类HttpHeaderParser在解析HTTP返回结果时。会从返回头中获取Expires和Cache-Control:max-age相关信息并存储在缓存数据中。假设没有过期还要推断是否须要刷新。一般假设数据没有过期是不须要刷新的。可是假设返回头中包括stale-while-revalidate会将数据提交给用户后请求刷新数据。在实现Request类的抽象方法parseNetworkResponse时,用户必须调用HttpHeaderParser.parseCacheHeaders解析返回头,否则无法推断缓存是否过期。
运行网络请求
假设sdk版本号大于9使用HttpURLConnection运行网络请求,否则使用HttpClient。由BasicNetwork的
performRequest方法运行网络请求。在performRequest会调用Request类的getHeaders获取请求头。
假设server返回的响应头中包括Last-Modified或ETag,在运行下次请求时会在请求头中增加If-None-Match或If-Modified-Since。
假设server上的内容没有改变,会返回304状态。不会返回内容。内容从缓存获取。
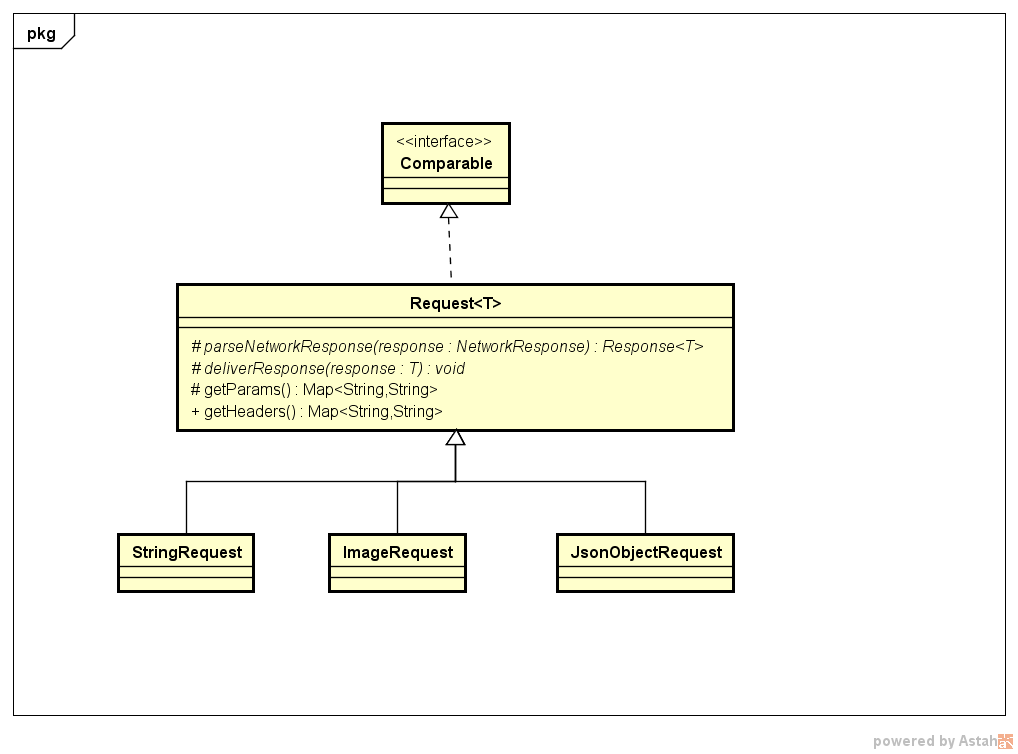
自己定义Request
Request类是一个泛型类,当中T用户期望带到的数据类型。Volley已经提供了StringRequest、ImageRequest、JosnObjectRequest等能够将server返回的数据解析为String、Image JSONObject。可是这些Request有时候不能满足用户的需求。
比方假设server返回
Xml格式的数据,server返回的Josn用户不想解析为JosnObject。
能够很方便的对Volley的Request进行扩展。主要是继承Request。重写parseNetworkResponse和deliverResponse方法在parseNetworkResponse中将返回二进制数据转化为须要的数据格式。同一时候调用HttpHeaderParser.parseCacheHeaders得到缓存数据。
在deliverResponse中调用Listenner返回结果。
假设要更改Http的请求头或者在post方法中须要提供数据须要重写getHeaders和getParams方法。
Request实现了Comparable,存储Request使用的是优先级队列。能够对Reqest设定优先级。有LOW,NORMAL,HIGH,IMMEDIATE四中优先级。
默认使用NORMAL。ImageRequest使用的是LOW。
public class GsonRequest<T> extends Request<T> {
private final Listener<T> mListener;
private Gson mGson;
private Class<T> mClass;
public GsonRequest(int method, String url, Class<T> clazz, Listener<T> listener,
ErrorListener errorListener) {
super(method, url, errorListener);
mGson = new Gson();
mClass = clazz;
mListener = listener;
}
public GsonRequest(String url, Class<T> clazz, Listener<T> listener,
ErrorListener errorListener) {
this(Method.GET, url, clazz, listener, errorListener);
}
@Override
protected Response<T> parseNetworkResponse(NetworkResponse response) {
try {
String jsonString = new String(response.data,
HttpHeaderParser.parseCharset(response.headers));
return Response.success(mGson.fromJson(jsonString, mClass),
HttpHeaderParser.parseCacheHeaders(response));
} catch (UnsupportedEncodingException e) {
return Response.error(new ParseError(e));
}
}
@Override
protected void deliverResponse(T response) {
mListener.onResponse(response);
}
}
NetworkImageView 载入图片
NetworkImageView必须配合ImageLoader使用。ImageLoader能够依据url异步载入图片。ImageLoader内部使用ImageRequest载入图片,同一时候对会把同样的请求进行合并降低请求次数。
多个NetworkImageView相应一个ImageLoader。
假设有多个NetworkImageView同一时候请求同一个图片。ImageLoader仅仅会运行一次网络请求。
ImageLoader内部定义了一个接口,该接口的实现由用户提供。该接口用来缓存图片,一般的实现都使用了LRU算法。
public class BitmapLruCache extends LruCache<String, Bitmap> implements ImageLoader.ImageCache {
public static final int ONE_MB = 1048576;
public BitmapLruCache(Context context) {
super(1048576 * ((ActivityManager)context.getSystemService(Context.ACTIVITY_SERVICE)).getMemoryClass() / 10);
}
protected int sizeOf(String key, Bitmap value) {
return Build.VERSION.SDK_INT >= 12?value.getByteCount():value.getRowBytes() * value.getHeight();
}
public Bitmap getBitmap(String url) {
return (Bitmap)this.get(url);
}
public void putBitmap(String url, Bitmap bitmap) {
this.put(url, bitmap);
}
}
加上Volley提供的磁盘缓存。NetworkImageView载入图片使用了两级缓存。
创建ImageLoader
mLoader = new ImageLoader(Volley.newRequestQueue(context), new BitmapLruCache(context));载入图片
imageView.setImageUrl(girl.getImg(), mLoader);
还能够通过imageView.setDefaultImageResId()来设置图片未载入时显示的默认图片。通过imageView.setErrorImageResId()来设置图片载入失败显示的图片。NetworkImageView会在url地址改变之后会及时取消之前的载入。
Volley 缓存
Volley默认会缓存请求结果。缓存存放在应用的volley文件夹。每一个请求结果相应一个文件。文件名称由url的hash码得到。默认缓存大小为5M。
没有提供更改缓存大小的接口。假设更改大小必须更改代码。缓存採用LUR算法。
内部主要由LinkedHashMap实现。LinkedHashMap内部有一个双向链表和一个HashMap,链表用来保存元素的存储顺序,MAP用来高速存取元素。
private final Map<String, CacheHeader> mEntries =new LinkedHashMap<String, CacheHeader>(16, .75f, true)
必须将LinkedHashMap的第三个參数设为true。LinkedHashMap才会按訪问顺序排序(最少被訪问的entry靠前,近期訪问的entry靠后)。
每次在增加元素时。都会推断缓存大小是否超过5M,假设超过调用pruneIfNeeded将最老的元素移除。缓存文件时,会缓存server返回的http头和body。
Retrofit
Retrofit注解
Retrofit的Annotation包括请求方法相关的@GET、@POST、@HEAD、@PUT、@DELETA、@PATCH。和參数相关的@Path、@Field、@Multipart等。
- 通过注解指定请求url,方法和參数
@GET("group/{id}/users")
Call<List<User>> groupList(@Path("id") int groupId, @Query("sort") String sort); - 指定请求头
@Headers("Cache-Control: max-age=640000")
@GET("widget/list")
Call<List<Widget>> widgetList(); - 指定field
@FormUrlEncoded
@POST("user/edit")
Call<User> updateUser(@Field("first_name") String first, @Field("last_name") String last) 指定Http body
@POST("users/new")
Call<User> createUser(@Body User user);//必须有相应的Converter通用的header能够在okhttp的Interceptors中设定。
使用步骤
1.定义接口
public interface Api {
@GET("tnfs/api/list")
Call<Gallery> getList(@Query(ID) int id, @Query(PAGE) int page, @Query(ROWS) int rows);
}
2.生成对象
public static Api getApi(){
Retrofit retrofit=new Retrofit.Builder().baseUrl(BASEURL) //设置域名
.addConverterFactory(GsonConverterFactory.create())//增加Converter
.addCallAdapterFactory(RxJavaCallAdapterFactory.create())//与RxJava整合时须要增加
.build();
return retrofit.create(Api.class);
}
Converter用于将请求结果转化成须要的数据。如GsonConverter将JSON请求结果用Gson解析成Java对象。Retrofit提供的Converter
- Gson: com.squareup.retrofit2:converter-gson
- Jackson: com.squareup.retrofit2:converter-jackson
- Moshi: com.squareup.retrofit2:converter-moshi
- Protobuf: com.squareup.retrofit2:converter-protobuf
- Wire: com.squareup.retrofit2:converter-wire
- Simple XML: com.squareup.retrofit2:converter-simplexml
- Scalars (primitives, boxed, and String): com.squareup.retrofit2:converter-scalars
3.调用接口
异步调用
NetworkApi.getApi().getList(mId,1,8).enqueue(new Callback<Gallery>() {
@Override
public void onResponse(Response<Gallery> response, Retrofit retrofit) {
mAdapter.setItemList(response.body().getList());
}
@Override
public void onFailure(Throwable t) {
}
});
同步调用
Callery gallery= NetworkApi.getApi().getList(mId,1,8).excute();
Retrofit + RxJava
方法的返回类型定义为Observable
Observable<Gallery> getList(@Query(ID) int id, @Query(PAGE) int page, @Query(ROWS) int rows);
须要增加addCallAdapterFactory(RxJavaCallAdapterFactory.create()才干够识别Observable接口。
NetworkApi.getApi().getList(mId,1,8).observeOn(AndroidSchedulers.mainThread())
.subscribe(new Subscriber<Gallery>() {
@Override
public void onCompleted() {}
@Override
public void onError(Throwable e) {}
@Override
public void onNext(Gallery gallery) {}
});
实现原理
使用OKHTTP运行网络请求
使用动态代理为接口生成实现类。
代理模式介绍

主要作用
1. 方法增强
你能够在不改动源代码的情况下,增强一些方法,在方法运行前后做不论什么你想做的事情。比方。比方能够增加调用日志。做事务控制等。
2. 远程调用
Android中的跨进程通信。
服务端为实现类。client为代理类。实现同样的接口可是代理类并不须要实现接口定义的功能。
而是使用binder机制向服务端发起请求,服务端返回结果给client。
服务端和client还能够跨网络。
动态代理
为某个类自己主动产生代理类。该类必须实现一个接口。
原理
在运行时自己主动产生代码并进行编译,然后用classloader载入字节码生成Class类,用反射调用Class类的构造函数生成对象。
public class CachedProviderHandler implements InvocationHandler {
private Map<String, Object> cached = new HashMap<>();
private Object target;
public CachedProviderHandler(Object target) {
this.target = target;
}
public Object invoke(Object proxy, Method method, Object[] args)
throws Throwable {
Type[] types = method.getParameterTypes();
if (method.getName().matches("get.+") && (types.length == 1) &&
(types[0] == String.class)) {
String key = (String) args[0];
Object value = cached.get(key);
if (value == null) {
value = method.invoke(target, args);
cached.put(key, value);
}
return value;
}
return method.invoke(target, args);
}
}
public abstract class ProviderFactory {
public static FontProvider getFontProvider() {
Class<FontProvider> targetClass = FontProvider.class;
return (FontProvider) Proxy.newProxyInstance(targetClass.getClassLoader(),
new Class[] { targetClass },
new CachedProviderHandler(new FontProviderFromDisk()));
}
}
怎样自己主动产生代码
// 假设需代理接口 Simulator
public interface Simulator {
short simulate(int arg1, long arg2, String arg3) throws ExceptionA, ExceptionB;
}
// 假设代理类为 SimulatorProxy, 其类声明将例如以下
final public class SimulatorProxy implements Simulator {
// 调用处理器对象的引用
protected InvocationHandler handler;
// 以调用处理器为參数的构造函数
public SimulatorProxy(InvocationHandler handler){
this.handler = handler;
}
// 实现接口方法 simulate
public short simulate(int arg1, long arg2, String arg3)
throws ExceptionA, ExceptionB {
// 第一步是获取 simulate 方法的 Method 对象
java.lang.reflect.Method method = null;
try{
method = Simulator.class.getMethod(
"simulate",
new Class[] {int.class, long.class, String.class} );
} catch(Exception e) {
// 异常处理 1(略)
}
// 第二步是调用 handler 的 invoke 方法分派转发方法调用
Object r = null;
try {
r = handler.invoke(this,
method,
// 对于原始类型參数须要进行装箱操作
new Object[] {new Integer(arg1), new Long(arg2), arg3});
}catch(Throwable e) {
// 异常处理 2(略)
}
// 第三步是返回结果(返回类型是原始类型则须要进行拆箱操作)
return ((Short)r).shortValue();
}
}
Volley vs Retrofit
- Retrofit更好用
- Volley提供了载入图片的支持
- Volley有缓存,Retrofit能够借助Okhttp提供缓存
- Volley因为仅仅有四个线程,缓存默认仅仅有5M不适合大文件处理
參考
http://gank.io/post/560e15be2dca930e00da1083#toc_26
给 Android 开发人员的 RxJava 具体解释
http://www.ibm.com/developerworks/cn/java/j-lo-proxy1/index.html
Java 动态代理机制分析及扩展
http://square.github.io/retrofit/
Retrofit官网

浙公网安备 33010602011771号