第一个MAUI项目
环境配置
创建MAUI项目之前, 首先确保您的电脑已经安装MAUI开发选项
截止本文目前为止, 仅可通过VisualStudio2022 预览版进行创建MAUI项目
创建项目
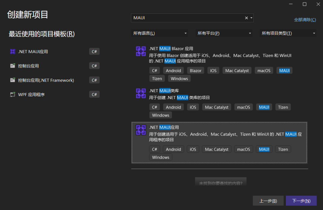
打开VS2022 Preview, 搜索MAUI项目模板, 找到 .NET MAUI应用, 下一步。
设置项目名称以及解决方案保存位置, 完成创建。
创建完成后, 整个项目解决方案如下所示。
- 
Platforms : 包含MAUI项目支持的所有平台 
- 
Resources : 项目中所用到的资源文件。如:图像、样式文件。 
- 
App.xaml : 跨平台移动应用程序的类 
- 
AppShell/MainPage : 默认模板项目Shell导航窗口 
- 
MauiProgram: 创建应用程序主机,初始化启动容器、服务以及构建。 
启动项目
选择一个目标运行的平台, 启动项目。
如下,演示了Windows平台的启动项目。
总结
这一节主要教大家如何创建MAUI项目, 以及文件夹/类介绍
鸣谢:
https://mp.weixin.qq.com/s/GRY695eS-3HHd1LOTana0g
本文来自博客园,作者:{春光牛牛,yak},转载请注明原文链接:https://www.cnblogs.com/yakniu/p/16367009.html
欢迎各位大佬们评论指正
QQ讨论群:610129902 
 

 
                    
                
 
                
            
         浙公网安备 33010602011771号
浙公网安备 33010602011771号