JAVA PTA第一次作业总结
(1)前言:经过了前二次作业的简单AC(不是),但到了第三次的作业时,就是究极折磨,被各种的大佬薄纱,接下来我会对这个月的作业在知识点、题量、难度上进行一个简单评价。

知识上:
前二次的作业还是没有涉及到什么知识点的,只是熟悉一下JAVA的语法,其中的一些测试点或许是有一点难测试,但是画上一些时间还是可以写出来的。
第三次作业,主要是对面向对象方法的学习,对类属性和方法的封装。
题量上:
第一次作业看起来是题目多,实际上是不如第三次作业。
前二次的作业是题量较小的,都是不到一伯行就可以解决(暴力解决)。
第三次作业不要看这小小的三道题,可是这题量可大了,第一道小小试一试水,第二题直接跳到三伯行,第三题直接写到六百行,呜呜呜。
难度上:
还是那句话,前二次的作业是没有什么难度的,是要是JAVA的语法。
第三次作业难度就上来了,各种数学知识的运用,还有可恶的精度问题(真真的难找到问题),正则表达式的运用,使用各种的类,类的封装和使用。

(2)设计与分析:
首先是第二次作业的7-2
RS232是串口常用的通信协议,在异步通信模式下,串口可以一次发送58位数据,收发双方之间没有数据发送时线路维持高电平,相当于接收方持续收到数据“1”(称为空闲位),发送方有数据发送时,会在有效数据(58位,具体位数由通信双方提前设置)前加上1位起始位“0”,在有效数据之后加上1位可选的奇偶校验位和1位结束位“1”。请编写程序,模拟串口接收处理程序,注:假定有效数据是8位,奇偶校验位采用奇校验。
输入格式:
由0、1组成的二进制数据流。例如:11110111010111111001001101111111011111111101111
输出格式:
过滤掉空闲、起始、结束以及奇偶校验位之后的数据,数据之前加上序号和英文冒号。
如有多个数据,每个数据单独一行显示。
若数据不足11位或者输入数据全1没有起始位,则输出"null data",
若某个数据的结束符不为1,则输出“validate error”。
若某个数据奇偶校验错误,则输出“parity check error”。
若数据结束符和奇偶校验均不合格,输出“validate error”。
如:11011或11111111111111111。
例如:
1:11101011
2:01001101
3:validate error
对各种错误情况的判断,我是对字符串进行截断,提取出需要的字符串,对其进行操作。
代码如下:
package PTA_2;
import java.util.Scanner;
public class T7_2 {
public static void main(String[] args) {
String s;
inti, j, flag = 0;
int a = 0;
Scanner sc = new Scanner(System.in);
s = sc.nextLine();
for (i = 0; i < s.length(); ++i) {
if (s.charAt(i) == '0')
flag = 1;
}
if (s.length() < 11 || flag == 0) {
System.out.println("null data");
return;
}
int sum = 0;
boolean va = false, pa = false;
for (i = 0; i < s.length() - 10; ++i) {
if (s.charAt(i) == '0' ) {
sum++;
System.out.print(sum + ":");
String q = s.substring(i, i + 11);
// System.out.println(q);
if (q.charAt(q.length() - 1) != '1')
va = false;
else
va = true;
a=0;
for (j = 1; j < 9; ++j)
if (q.charAt(j)=='1' )
a++;
if ((a & 1) == 1) {
if (q.charAt(q.length() - 2) != '1')
pa = true;
else
pa = false;
}
else {
if (q.charAt(q.length() - 2) == '1')
pa = true;
else
pa = false;
}
if (pa&&va ) {
for (j = 1; j < 9; j++)
System.out.print(q.charAt(j));
System.out.print("\n");
}
else if(!va)
System.out.println("validate error");
else
System.out.println("parity check error");
i = i + 10;
}
}
}
}

这个还是没有写什么类的,还是保留了c面向过程的思想,直接就是写一大串再说(就是暴力),圈复杂度高,都是if else ,当然了。

第三次作业的7-1
输入连个点的坐标,计算两点之间的距离
输入格式:
4个double类型的实数,两个点的x,y坐标,依次是x1、y1、x2、y2,两个点的坐标之间以空格分隔,每个点的x,y坐标以英文“,”分隔。例如:0,0 1,1或0.1,-0.3 +3.5,15.6。
若输入格式非法,输出"Wrong Format"。
若输入格式合法但坐标点的数量超过两个,输出“wrong number of points”。
输出格式:
计算所得的两点之间的距离。例如:1.4142135623730951
这就是一个(简单的)求距离的题目,套上公式就行了。
package PTA_3;
import java.util.*;
import static java.lang.Math.sqrt;
public class T7_1 {
public static void main(String[] args) {
Scanner sc = new Scanner(System.in);
double x1,x2,y1,y2;
String s;
s=sc.nextLine();
if(s.matches("[+-]?(0|(0\\.\\d+)?|[1-9][0-9]*(\\.\\d+)?)\\,[+-]?(0|(0\\.\\d+)?|[1-9][0-9]*(\\.\\d+)?)\\s[+-]?(0|(0\\.\\d+)?|[1-9][0-9]*(\\.\\d+)?)\\,[+-]?(0|(0\\.\\d+)?|[1-9][0-9]*(\\.\\d+)?)"))
{
String []ss=s.split(" ");
String [ ] ss1=ss[0].split(",");
String [ ] ss2=ss[1].split(",");
if((ss1[0]== "0.0" )||(ss1[1]=="0.0")||(ss2[0]=="0.0")||(ss2[1]=="0.0")){
System.out.println("Wrong Format");
return ;
}
x1=Double.parseDouble(ss1[0]);
y1=Double.parseDouble(ss1[1]);
x2=Double.parseDouble(ss2[0]);
y2=Double.parseDouble(ss2[1]);
double ans=sqrt((x1-x2)*(x1-x2)+(y1-y2)*(y1-y2));
System.out.println(ans);
//System.out.println(x1);
}
else if(s.matches("[+-]?(0|(0\\.\\d+)?|[1-9][0-9]*(\\.\\d+)?)\\,[+-]?(0|(0\\.\\d+)?|[1-9][0-9]*(\\.\\d+)?)(\\s[+-]?(0|(0\\.\\d+)?|[1-9][0-9]*(\\.\\d+)?)\\,[+-]?(0|(0\\.\\d+)?|[1-9][0-9]*(\\.\\d+)?)){2,}"))
System.out.println("wrong number of points");
else
System.out.println("Wrong Format");
}
}

这个还是没有写什么类的,这个就是对于正则表达式的一道题,对于后二道题是至关重要的。
第三次作业的7-2
用户输入一组选项和数据,进行与直线有关的计算。选项包括:
1:输入两点坐标,计算斜率,若线条垂直于X轴,输出"Slope does not exist"。
2:输入三个点坐标,输出第一个点与另外两点连线的垂直距离。
3:输入三个点坐标,判断三个点是否在一条线上,输出true或者false。
4:输入四个点坐标,判断前两个点所构成的直线与后两点构成的直线是否平行,输出true或者false.
5:输入四个点坐标,计算输出前两个点所构成的直线与后两点构成的直线的交点坐标,x、y坐标之间以英文分隔",",并输出交叉点是否在两条线段之内(不含四个端点)的判断结果(true/false),判断结果与坐标之间以一个英文空格分隔。若两条线平行,没有交叉点,则输出"is parallel lines,have no intersection point"。
输入格式:
基本格式:选项+":"+坐标x+","+坐标y+" "+坐标x+","+坐标y。
例如:1:0,0 1,1
如果不符合基本格式,输出"Wrong Format"。
如果符合基本格式,但输入点的数量不符合要求,输出"wrong number of points"。
不论哪个选项,如果格式、点数量都符合要求,但构成任一条线的两个点坐标重合,输出"points coincide",
package PTA_3;
import java.util.*;
import static java.lang.Math.*;
public class T7_2 {
public static void main(String[] args) {
Scanner sc=new Scanner(System.in);
String s;
s=sc.nextLine();
int n= s.charAt(0)-'0';
boolean istrue=true;
String s1=s.substring(2);
String s2=s.substring(0,2);
//System.out.println(s2);
// System.out.println(s1);
if(!s2.matches("[1-5]\\:")){
System.out.println("Wrong Format");
return;
}
String []ss=s1.split(" ");
switch(n)
{
case 1:
if(s1.matches("[+-]?(0|(0\\.\\d+)?|[1-9][0-9]*(\\.\\d+)?)\\,[+-]?(0|(0\\.\\d+)?|[1-9][0-9]*(\\.\\d+)?)(\\s[+-]?(0|(0\\.\\d+)?|[1-9][0-9]*(\\.\\d+)?)\\,[+-]?(0|(0\\.\\d+)?|[1-9][0-9]*(\\.\\d+)?)){1}"))
case1(ss);
else if(s1.matches("[+-]?(0|(0\\.\\d+)?|[1-9][0-9]*(\\.\\d+)?)\\,[+-]?(0|(0\\.\\d+)?|[1-9][0-9]*(\\.\\d+)?)(\\s[+-]?(0|(0\\.\\d+)?|[1-9][0-9]*(\\.\\d+)?)\\,[+-]?(0|(0\\.\\d+)?|[1-9][0-9]*(\\.\\d+)?)){2,}"))
System.out.println("wrong number of points");
else if(s1.matches("[+-]?(0|(0\\.\\d+)?|[1-9][0-9]*(\\.\\d+)?)\\,[+-]?(0|(0\\.\\d+)?|[1-9][0-9]*(\\.\\d+)?)(\\s[+-]?(0|(0\\.\\d+)?|[1-9][0-9]*(\\.\\d+)?)\\,[+-]?(0|(0\\.\\d+)?|[1-9][0-9]*(\\.\\d+)?)){0}"))
System.out.println("wrong number of points");
else System.out.println("Wrong Format");
break;
case 2:
if(s1.matches("[+-]?(0|(0\\.\\d+)?|[1-9][0-9]*(\\.\\d+)?)\\,[+-]?(0|(0\\.\\d+)?|[1-9][0-9]*(\\.\\d+)?)(\\s[+-]?(0|(0\\.\\d+)?|[1-9][0-9]*(\\.\\d+)?)\\,[+-]?(0|(0\\.\\d+)?|[1-9][0-9]*(\\.\\d+)?)){2}"))
case2(ss);
else if(s1.matches("[+-]?(0|(0\\.\\d+)?|[1-9][0-9]*(\\.\\d+)?)\\,[+-]?(0|(0\\.\\d+)?|[1-9][0-9]*(\\.\\d+)?)(\\s[+-]?(0|(0\\.\\d+)?|[1-9][0-9]*(\\.\\d+)?)\\,[+-]?(0|(0\\.\\d+)?|[1-9][0-9]*(\\.\\d+)?)){3,}"))
System.out.println("wrong number of points");
else if(s1.matches("[+-]?(0|(0\\.\\d+)?|[1-9][0-9]*(\\.\\d+)?)\\,[+-]?(0|(0\\.\\d+)?|[1-9][0-9]*(\\.\\d+)?)(\\s[+-]?(0|(0\\.\\d+)?|[1-9][0-9]*(\\.\\d+)?)\\,[+-]?(0|(0\\.\\d+)?|[1-9][0-9]*(\\.\\d+)?)){0,1}"))
System.out.println("wrong number of points");
else System.out.println("Wrong Format");
break;
case 3:
if(s1.matches("[+-]?(0|(0\\.\\d+)?|[1-9][0-9]*(\\.\\d+)?)\\,[+-]?(0|(0\\.\\d+)?|[1-9][0-9]*(\\.\\d+)?)(\\s[+-]?(0|(0\\.\\d+)?|[1-9][0-9]*(\\.\\d+)?)\\,[+-]?(0|(0\\.\\d+)?|[1-9][0-9]*(\\.\\d+)?)){2}"))
case3(ss);
else if(s1.matches("[+-]?(0|(0\\.\\d+)?|[1-9][0-9]*(\\.\\d+)?)\\,[+-]?(0|(0\\.\\d+)?|[1-9][0-9]*(\\.\\d+)?)(\\s[+-]?(0|(0\\.\\d+)?|[1-9][0-9]*(\\.\\d+)?)\\,[+-]?(0|(0\\.\\d+)?|[1-9][0-9]*(\\.\\d+)?)){3,}"))
System.out.println("wrong number of points");
else if(s1.matches("[+-]?(0|(0\\.\\d+)?|[1-9][0-9]*(\\.\\d+)?)\\,[+-]?(0|(0\\.\\d+)?|[1-9][0-9]*(\\.\\d+)?)(\\s[+-]?(0|(0\\.\\d+)?|[1-9][0-9]*(\\.\\d+)?)\\,[+-]?(0|(0\\.\\d+)?|[1-9][0-9]*(\\.\\d+)?)){0,1}"))
System.out.println("wrong number of points");
else System.out.println("Wrong Format");
break;
case 4:
if(s1.matches("[+-]?(0|(0\\.\\d+)?|[1-9][0-9]*(\\.\\d+)?)\\,[+-]?(0|(0\\.\\d+)?|[1-9][0-9]*(\\.\\d+)?)(\\s[+-]?(0|(0\\.\\d+)?|[1-9][0-9]*(\\.\\d+)?)\\,[+-]?(0|(0\\.\\d+)?|[1-9][0-9]*(\\.\\d+)?)){3}"))
case4(ss);
else if(s1.matches("[+-]?(0|(0\\.\\d+)?|[1-9][0-9]*(\\.\\d+)?)\\,[+-]?(0|(0\\.\\d+)?|[1-9][0-9]*(\\.\\d+)?)(\\s[+-]?(0|(0\\.\\d+)?|[1-9][0-9]*(\\.\\d+)?)\\,[+-]?(0|(0\\.\\d+)?|[1-9][0-9]*(\\.\\d+)?)){4,}"))
System.out.println("wrong number of points");
else if(s1.matches("[+-]?(0|(0\\.\\d+)?|[1-9][0-9]*(\\.\\d+)?)\\,[+-]?(0|(0\\.\\d+)?|[1-9][0-9]*(\\.\\d+)?)(\\s[+-]?(0|(0\\.\\d+)?|[1-9][0-9]*(\\.\\d+)?)\\,[+-]?(0|(0\\.\\d+)?|[1-9][0-9]*(\\.\\d+)?)){0,2}"))
System.out.println("wrong number of points");
else System.out.println("Wrong Format");
break;
case 5:
if(s1.matches("[+-]?(0|(0\\.\\d+)?|[1-9][0-9]*(\\.\\d+)?)\\,[+-]?(0|(0\\.\\d+)?|[1-9][0-9]*(\\.\\d+)?)(\\s[+-]?(0|(0\\.\\d+)?|[1-9][0-9]*(\\.\\d+)?)\\,[+-]?(0|(0\\.\\d+)?|[1-9][0-9]*(\\.\\d+)?)){3}"))
case5(ss);
else if(s1.matches("[+-]?(0|(0\\.\\d+)?|[1-9][0-9]*(\\.\\d+)?)\\,[+-]?(0|(0\\.\\d+)?|[1-9][0-9]*(\\.\\d+)?)(\\s[+-]?(0|(0\\.\\d+)?|[1-9][0-9]*(\\.\\d+)?)\\,[+-]?(0|(0\\.\\d+)?|[1-9][0-9]*(\\.\\d+)?)){4,}"))
System.out.println("wrong number of points");
else if(s1.matches("[+-]?(0|(0\\.\\d+)?|[1-9][0-9]*(\\.\\d+)?)\\,[+-]?(0|(0\\.\\d+)?|[1-9][0-9]*(\\.\\d+)?)(\\s[+-]?(0|(0\\.\\d+)?|[1-9][0-9]*(\\.\\d+)?)\\,[+-]?(0|(0\\.\\d+)?|[1-9][0-9]*(\\.\\d+)?)){0,2}"))
System.out.println("wrong number of points");
else System.out.println("Wrong Format");
break;
}
}
static class dian{
double x,y;
dian(double x1,double y1){
this.x=x1;
this.y=y1;
}
public void xielv (dian a){
if(this.x==a.x&&this.y==a.y)
System.out.println("points coincide");
else if(this.x-a.x!=0)
System.out.println( (this.y-a.y)/(this.x-a.x));
else
System.out.println("Slope does not exist");
}
}
static class jian {
dian x,y;
jian(dian x1,dian y1){
this.x=x1;
this.y=y1;
}
public boolean istrue()
{
if(this.x.x==this.y.x&&this.x.y==this.y.y) return true;
else return false;
}
public double distance (dian a){
if(x.x==y.x){
return abs(a.x-x.x);
}
double k=(x.y-y.y)/(x.x-y.x);
double c=x.y-k*x.x;
double d=abs(k*a.x-a.y+c)/sqrt(k*k+1);
return d;
}
public boolean tongxian(dian a){
if(x.x==y.x&&a.x==x.x){
return true;
}
double k=(x.y-y.y)/(x.x-y.x);
double c=x.y-k*x.x;
if(a.y==k*a.x+c) return true;
else return false;
}
public boolean pingxing (jian a){
if(x.x==y.x&&a.y.x==a.x.x){
return true;
}
double k=(x.y-y.y)/(x.x-y.x);
double k1=(a.y.y-a.x.y)/(a.y.x-a.x.x);
if(k==k1)
return true;
else return false;
}
public dian sub(dian a,dian b){
return new dian (a.x-b.x,a.y-b.y);
}
public dian add(dian a,dian b){
return new dian (a.x+b.x,a.y+b.y);
}
public double cross (dian a,dian b){
return a.x*b.y-a.y*b.x;
}
public void jiaodian(jian a ){
if(this.pingxing(a))
System.out.println("is parallel lines,have no intersection point");
else {
dian v=sub(a.y,a.x);
dian w=sub(this.y,this.x);
dian p=a.x;
dian q=this.x;
dian u=sub(p,q);
double t=cross(w,u)/cross(v,w);
dian ans =new dian( p.x+v.x*t,p.y+v.y*t);
System.out.print(ans.x+","+ans.y+" ");
double y0=ans.y;
double x0=ans.x;
if((y0>min(this.x.y,this.y.y)||y0>min(a.x.y,a.y.y))&&(y0<max(this.x.y,this.y.y)||y0<max(a.x.y,a.y.y)))
System.out.println("true");
else
System.out.println("false");
}
}
//if((x0>min(x.x,y.x)&&x0<max(x.x,y.x))&&(x0>min(a.x.x,a.y.x)&&x0<max(a.x.x,a.y.x))&&(y0>min(a.x.y,a.y.y)&&y0<max(a.x.y,a.y.y))&&(y0>min(x.y,y.y)&&y0<max(x.y,y.y)))
//if((abs(x0-min(x.x,y.x))>0.00001&&abs(x0-max(x.x,y.x))<0.00001)&&(abs(x0-min(a.x.x,a.y.x))>0.00001&&abs(x0-max(a.x.x,a.y.x))<0.00001)&&(abs(y0-min(a.x.y,a.y.y))>0.00001&&abs(y0-max(a.x.y,a.y.y))<0.00001)&&(abs(y0-min(x.y,y.y))>0.00001&&abs(y0-max(x.y,y.y))<0.00001))
}
public static void case1(String[] ss){
if(ss.length!=2) {
System.out.println("wrong number of points");
return;
}
String [ ] ss1=ss[0].split(",");
String [ ] ss2=ss[1].split(",");
double x1=Double.parseDouble(ss1[0]);
double y1=Double.parseDouble(ss1[1]);
double x2=Double.parseDouble(ss2[0]);
double y2=Double.parseDouble(ss2[1]);
dian a=new dian(x1,y1);
dian b=new dian(x2,y2);
a.xielv(b);
}
public static void case2(String[] ss){
if(ss.length!=3) {
System.out.println("wrong number of points");
return;
}
String [ ] ss1=ss[0].split(",");
String [ ] ss2=ss[1].split(",");
String [ ] ss3=ss[2].split(",");
double x1=Double.parseDouble(ss1[0]);
double y1=Double.parseDouble(ss1[1]);
double x2=Double.parseDouble(ss2[0]);
double y2=Double.parseDouble(ss2[1]);
double x3=Double.parseDouble(ss3[0]);
double y3=Double.parseDouble(ss3[1]);
dian a=new dian(x1,y1);
dian b=new dian(x2,y2);
dian c=new dian(x3,y3);
jian k=new jian(b,c);
if(k.istrue()){
System.out.println("points coincide");
return ;
}
System.out.println(k.distance(a));
}
public static void case3(String[] ss){
if(ss.length!=3) {
System.out.println("wrong number of points");
return;
}
String [ ] ss1=ss[0].split(",");
String [ ] ss2=ss[1].split(",");
String [ ] ss3=ss[2].split(",");
double x1=Double.parseDouble(ss1[0]);
double y1=Double.parseDouble(ss1[1]);
double x2=Double.parseDouble(ss2[0]);
double y2=Double.parseDouble(ss2[1]);
double x3=Double.parseDouble(ss3[0]);
double y3=Double.parseDouble(ss3[1]);
dian a=new dian(x1,y1);
dian b=new dian(x2,y2);
dian c=new dian(x3,y3);
jian k=new jian(b,c);
if(k.istrue()){
System.out.println("points coincide");
return ;
}
if(k.tongxian(a))
System.out.println("true");
else System.out.println("false");
}
public static void case4(String[] ss){
if(ss.length!=4) {
System.out.println("wrong number of points");
return;
}
String [ ] ss1=ss[0].split(",");
String [ ] ss2=ss[1].split(",");
String [ ] ss3=ss[2].split(",");
String [ ] ss4=ss[3].split(",");
double x1=Double.parseDouble(ss1[0]);
double y1=Double.parseDouble(ss1[1]);
double x2=Double.parseDouble(ss2[0]);
double y2=Double.parseDouble(ss2[1]);
double x3=Double.parseDouble(ss3[0]);
double y3=Double.parseDouble(ss3[1]);
double x4=Double.parseDouble(ss4[0]);
double y4=Double.parseDouble(ss4[1]);
dian a=new dian(x1,y1);
dian b=new dian(x2,y2);
dian c=new dian(x3,y3);
dian d=new dian(x4,y4);
jian q=new jian(a,b);
jian p=new jian(c,d);
if(q.istrue()||p.istrue()){
System.out.println("points coincide");
return ;
}
if(q.pingxing(p)) System.out.println("true");
else System.out.println("false");
}
public static void case5(String[] ss){
if(ss.length!=4) {
System.out.println("wrong number of points");
return;
}
String [ ] ss1=ss[0].split(",");
String [ ] ss2=ss[1].split(",");
String [ ] ss3=ss[2].split(",");
String [ ] ss4=ss[3].split(",");
double x1=Double.parseDouble(ss1[0]);
double y1=Double.parseDouble(ss1[1]);
double x2=Double.parseDouble(ss2[0]);
double y2=Double.parseDouble(ss2[1]);
double x3=Double.parseDouble(ss3[0]);
double y3=Double.parseDouble(ss3[1]);
double x4=Double.parseDouble(ss4[0]);
double y4=Double.parseDouble(ss4[1]);
dian a=new dian(x1,y1);
dian b=new dian(x2,y2);
dian c=new dian(x3,y3);
dian d=new dian(x4,y4);
jian q=new jian(a,b);
jian p=new jian(c,d);
if(q.istrue()||p.istrue()){
System.out.println("points coincide");
return ;
}
q.jiaodian(p);
}
}

呜呜呜,debug了好久,一开始就卡在这里,这是个精度问题,不能用正常的方法来计算他们的交点,要用向量来计算,公式如下:
dian v=sub(a.y,a.x);
dian w=sub(this.y,this.x);//向量的减法
dian p=a.x;
dian q=this.x;
dian u=sub(p,q);
double t=cross(w,u)/cross(v,w);//内积
dian ans =new dian( p.x+v.x*t,p.y+v.y*t);

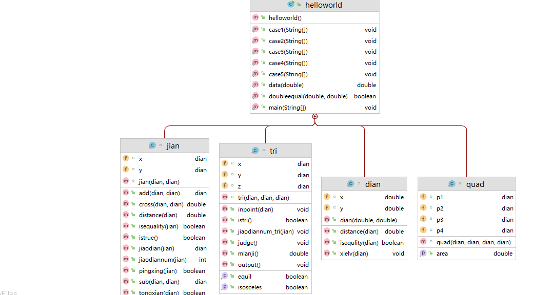
类图是这样的,还是把一些关联性不强的方法放在类里面,比如向量计算。
第三次作业的7-3
用户输入一组选项和数据,进行与三角形有关的计算。选项包括:
1:输入三个点坐标,判断是否是等腰三角形、等边三角形,判断结果输出true/false,两个结果之间以一个英文空格符分隔。
2:输入三个点坐标,输出周长、面积、重心坐标,三个参数之间以一个英文空格分隔,坐标之间以英文","分隔。
3:输入三个点坐标,输出是钝角、直角还是锐角三角形,依次输出三个判断结果(true/false),以一个英文空格分隔,
4:输入五个点坐标,输出前两个点所在的直线与三个点所构成的三角形相交的交点数量,如果交点有两个,则按面积大小依次输出三角形被直线分割成两部分的面积。若直线与三角形一条线重合,输出"The point is on the edge of the triangle"
5:输入四个点坐标,输出第一个是否在后三个点所构成的三角形的内部(输出in the triangle/outof triangle)。
必须使用射线法,原理:由第一个点往任一方向做一射线,射线与三角形的边的交点(不含点本身)数量如果为1,则在三角形内部。如果交点有两个或0个,则在三角形之外。若点在三角形的某条边上,输出"on the triangle"
输入格式:
基本格式:选项+":"+坐标x+","+坐标y+" "+坐标x+","+坐标y。点的x、y坐标之间以英文","分隔,点与点之间以一个英文空格分隔。
输出格式:
基本输出格式见每种选项的描述。
异常情况输出:
如果不符合基本格式,输出"Wrong Format"。
如果符合基本格式,但输入点的数量不符合要求,输出"wrong number of points"。
如果输入的三个点无法构成三角形,输出"data error"。
注意:输出的数据若小数点后超过6位,只保留小数点后6位,多余部分采用四舍五入规则进到最低位。小数点后若不足6位,按原始位数显示,不必补齐。例如:1/3的结果按格式输出为 0.333333,1.0按格式输出为1.0
选项4中所输入线的两个点坐标重合,输出"points coincide",
前几个case没什么问题,case4就开始折磨了,多种情况,分成二个三角行,分成三角形和四边形,重合,没有交点。
package PTA_3;
import java.util.*;
import static java.lang.Math.*;
import static java.util.Arrays.sort;
public class T7_3 {
public static void main(String[] args) {
Scanner sc=new Scanner(System.in);
String s;
s=sc.nextLine();
int n= s.charAt(0)-'0';
String s1=s.substring(2);
String s2=s.substring(0,2);
if(!s2.matches("[1-5]\\:")){
System.out.println("Wrong Format");
return;
}
String []ss=s1.split(" ");
switch(n)
{
case 1:
if(s1.matches("[+-]?(0|(0\\.\\d+)?|[1-9][0-9]*(\\.\\d+)?)\\,[+-]?(0|(0\\.\\d+)?|[1-9][0-9]*(\\.\\d+)?)(\\s[+-]?(0|(0\\.\\d+)?|[1-9][0-9]*(\\.\\d+)?)\\,[+-]?(0|(0\\.\\d+)?|[1-9][0-9]*(\\.\\d+)?)){2}"))
case1(ss);
else if(s1.matches("[+-]?(0|(0\\.\\d+)?|[1-9][0-9]*(\\.\\d+)?)\\,[+-]?(0|(0\\.\\d+)?|[1-9][0-9]*(\\.\\d+)?)(\\s[+-]?(0|(0\\.\\d+)?|[1-9][0-9]*(\\.\\d+)?)\\,[+-]?(0|(0\\.\\d+)?|[1-9][0-9]*(\\.\\d+)?)){3,}"))
System.out.println("wrong number of points");
else if(s1.matches("[+-]?(0|(0\\.\\d+)?|[1-9][0-9]*(\\.\\d+)?)\\,[+-]?(0|(0\\.\\d+)?|[1-9][0-9]*(\\.\\d+)?)(\\s[+-]?(0|(0\\.\\d+)?|[1-9][0-9]*(\\.\\d+)?)\\,[+-]?(0|(0\\.\\d+)?|[1-9][0-9]*(\\.\\d+)?)){0,1}"))
System.out.println("wrong number of points");
else System.out.println("Wrong Format");
break;
case 2:
if(s1.matches("[+-]?(0|(0\\.\\d+)?|[1-9][0-9]*(\\.\\d+)?)\\,[+-]?(0|(0\\.\\d+)?|[1-9][0-9]*(\\.\\d+)?)(\\s[+-]?(0|(0\\.\\d+)?|[1-9][0-9]*(\\.\\d+)?)\\,[+-]?(0|(0\\.\\d+)?|[1-9][0-9]*(\\.\\d+)?)){2}"))
case2(ss);
else if(s1.matches("[+-]?(0|(0\\.\\d+)?|[1-9][0-9]*(\\.\\d+)?)\\,[+-]?(0|(0\\.\\d+)?|[1-9][0-9]*(\\.\\d+)?)(\\s[+-]?(0|(0\\.\\d+)?|[1-9][0-9]*(\\.\\d+)?)\\,[+-]?(0|(0\\.\\d+)?|[1-9][0-9]*(\\.\\d+)?)){3,}"))
System.out.println("wrong number of points");
else if(s1.matches("[+-]?(0|(0\\.\\d+)?|[1-9][0-9]*(\\.\\d+)?)\\,[+-]?(0|(0\\.\\d+)?|[1-9][0-9]*(\\.\\d+)?)(\\s[+-]?(0|(0\\.\\d+)?|[1-9][0-9]*(\\.\\d+)?)\\,[+-]?(0|(0\\.\\d+)?|[1-9][0-9]*(\\.\\d+)?)){0,1}"))
System.out.println("wrong number of points");
else System.out.println("Wrong Format");
break;
case 3:
if(s1.matches("[+-]?(0|(0\\.\\d+)?|[1-9][0-9]*(\\.\\d+)?)\\,[+-]?(0|(0\\.\\d+)?|[1-9][0-9]*(\\.\\d+)?)(\\s[+-]?(0|(0\\.\\d+)?|[1-9][0-9]*(\\.\\d+)?)\\,[+-]?(0|(0\\.\\d+)?|[1-9][0-9]*(\\.\\d+)?)){2}"))
case3(ss);
else if(s1.matches("[+-]?(0|(0\\.\\d+)?|[1-9][0-9]*(\\.\\d+)?)\\,[+-]?(0|(0\\.\\d+)?|[1-9][0-9]*(\\.\\d+)?)(\\s[+-]?(0|(0\\.\\d+)?|[1-9][0-9]*(\\.\\d+)?)\\,[+-]?(0|(0\\.\\d+)?|[1-9][0-9]*(\\.\\d+)?)){3,}"))
System.out.println("wrong number of points");
else if(s1.matches("[+-]?(0|(0\\.\\d+)?|[1-9][0-9]*(\\.\\d+)?)\\,[+-]?(0|(0\\.\\d+)?|[1-9][0-9]*(\\.\\d+)?)(\\s[+-]?(0|(0\\.\\d+)?|[1-9][0-9]*(\\.\\d+)?)\\,[+-]?(0|(0\\.\\d+)?|[1-9][0-9]*(\\.\\d+)?)){0,1}"))
System.out.println("wrong number of points");
else System.out.println("Wrong Format");
break;
case 4:
if(s1.matches("[+-]?(0|(0\\.\\d+)?|[1-9][0-9]*(\\.\\d+)?)\\,[+-]?(0|(0\\.\\d+)?|[1-9][0-9]*(\\.\\d+)?)(\\s[+-]?(0|(0\\.\\d+)?|[1-9][0-9]*(\\.\\d+)?)\\,[+-]?(0|(0\\.\\d+)?|[1-9][0-9]*(\\.\\d+)?)){4}"))
case4(ss);
else if(s1.matches("[+-]?(0|(0\\.\\d+)?|[1-9][0-9]*(\\.\\d+)?)\\,[+-]?(0|(0\\.\\d+)?|[1-9][0-9]*(\\.\\d+)?)(\\s[+-]?(0|(0\\.\\d+)?|[1-9][0-9]*(\\.\\d+)?)\\,[+-]?(0|(0\\.\\d+)?|[1-9][0-9]*(\\.\\d+)?)){5,}"))
System.out.println("wrong number of points");
else if(s1.matches("[+-]?(0|(0\\.\\d+)?|[1-9][0-9]*(\\.\\d+)?)\\,[+-]?(0|(0\\.\\d+)?|[1-9][0-9]*(\\.\\d+)?)(\\s[+-]?(0|(0\\.\\d+)?|[1-9][0-9]*(\\.\\d+)?)\\,[+-]?(0|(0\\.\\d+)?|[1-9][0-9]*(\\.\\d+)?)){0,3}"))
System.out.println("wrong number of points");
else System.out.println("Wrong Format");
break;
case 5:
if(s1.matches("[+-]?(0|(0\\.\\d+)?|[1-9][0-9]*(\\.\\d+)?)\\,[+-]?(0|(0\\.\\d+)?|[1-9][0-9]*(\\.\\d+)?)(\\s[+-]?(0|(0\\.\\d+)?|[1-9][0-9]*(\\.\\d+)?)\\,[+-]?(0|(0\\.\\d+)?|[1-9][0-9]*(\\.\\d+)?)){3}"))
case5(ss);
else if(s1.matches("[+-]?(0|(0\\.\\d+)?|[1-9][0-9]*(\\.\\d+)?)\\,[+-]?(0|(0\\.\\d+)?|[1-9][0-9]*(\\.\\d+)?)(\\s[+-]?(0|(0\\.\\d+)?|[1-9][0-9]*(\\.\\d+)?)\\,[+-]?(0|(0\\.\\d+)?|[1-9][0-9]*(\\.\\d+)?)){4,}"))
System.out.println("wrong number of points");
else if(s1.matches("[+-]?(0|(0\\.\\d+)?|[1-9][0-9]*(\\.\\d+)?)\\,[+-]?(0|(0\\.\\d+)?|[1-9][0-9]*(\\.\\d+)?)(\\s[+-]?(0|(0\\.\\d+)?|[1-9][0-9]*(\\.\\d+)?)\\,[+-]?(0|(0\\.\\d+)?|[1-9][0-9]*(\\.\\d+)?)){0,2}"))
System.out.println("wrong number of points");
else System.out.println("Wrong Format");
break;
}
}
public static boolean doubleequal(double a,double b){
return abs(a-b)<1e-6;
}
static class dian{
double x,y;
public dian(double x1, double y1){
this.x=x1;
this.y=y1;
}
public boolean isequlity(dian a){
if(doubleequal(this.x,a.x)&&doubleequal(this.y,a.y)) return true;
else
return false;
}
public double distance(dian a) {
double x1=this.x;
double x2=a.x;
double y1=this.y;
double y2=a.y;
return sqrt((x1-x2)*(x1-x2)+(y1-y2)*(y1-y2));
}
public void xielv (dian a){
if(this.x==a.x&&this.y==a.y)
System.out.println("points coincide");
else if(this.x-a.x!=0)
System.out.println( (this.y-a.y)/(this.x-a.x));
else
System.out.println("Slope does not exist");
}
}
static class jian{
dian x,y;
jian(dian x1, dian y1){
this.x=x1;
this.y=y1;
}
public boolean istrue()
{
if(doubleequal(this.x.x ,this.y.x)&&doubleequal(this.x.y,this.y.y)) return true;
else return false;
}
public boolean isequality(jian a){
if(doubleequal(a.x.x,a.y.x)&&doubleequal(this.x.x,this.y.x)) {
if(doubleequal(a.x.x,this.x.x)) return true;
else
return false ;
}
else if((doubleequal(this.x.x,this.y.x)&&!doubleequal(a.x.x,a.y.x))||(!doubleequal(this.x.x,this.y.x)&&doubleequal(a.x.x,a.y.x)))
return false;
double k1=(x.y-y.y)/(x.x-y.x);
double k2=(a.y.y-a.x.y)/(a.y.x-a.x.x);
double c1=x.y-k1*x.x;
double c2=a.x.y-k2*a.x.x;
if(doubleequal(k1,k2)&&doubleequal(c1,c2))
return true ;
return false;
}
public double distance (dian a){
if(x.x==y.x){
return abs(a.x-x.x);
}
double k=(x.y-y.y)/(x.x-y.x);
double c=x.y-k*x.x;
double d=abs(k*a.x-a.y+c)/sqrt(k*k+1);
return d;
}
public boolean tongxian(dian a){
if(x.x==y.x&&a.x==x.x){
return true;
}
double k=(x.y-y.y)/(x.x-y.x);
double c=x.y-k*x.x;
if(doubleequal(a.y,k*a.x+c)) return true;
else return false;
}
public boolean pingxing (jian a){
if(x.x==y.x&&a.y.x==a.x.x){
return true;
}
if(x.x!=y.x&&a.y.x==a.x.x){
return false;
}
if(x.x==y.x&&a.y.x!=a.x.x){
return false;
}
double k=(x.y-y.y)/(x.x-y.x);
double k1=(a.y.y-a.x.y)/(a.y.x-a.x.x);
if(k==k1)
return true;
else return false;
}
public dian sub(dian a, dian b){
return new dian(a.x-b.x,a.y-b.y);
}
public dian add(dian a, dian b){
return new dian(a.x+b.x,a.y+b.y);
}
public double cross (dian a, dian b){
return a.x*b.y-a.y*b.x;
}
public int jiaodiannum(jian a ){
if(this.pingxing(a)) return 0;
dian v=sub(a.y,a.x);
dian w=sub(this.y,this.x);
dian p=a.x;
dian q=this.x;
dian u=sub(p,q);
double t=cross(w,u)/cross(v,w);
dian ans =new dian( p.x+v.x*t,p.y+v.y*t);
// System.out.print(ans.x+","+ans.y+" ");
double y0=ans.y;
double x0=ans.x;
//if(cross(sub(ans,this.x),sub(this.x,this.y))==0)min(x.x,y.x)
double x1=min(x.x,y.x);
double x2=max(x.x,y.x);
if(((x0)>=min(x.x,y.x)&&(x0)<=max(x.x,y.x))&&((y0)>=min(x.y,y.y)&&(y0)<=max(x.y,y.y)))
return 1;
return 0;
}
public dian jiaodian(jian a ){
dian ans = null;
double k1;
double k2;
double c1;
double c2;
double x0;
double y0;
//System.out.print(x0+","+y0+" ");//x.x y.x
if(x.x==y.x&&a.y.x!=a.x.x){
k2=(a.y.y-a.x.y)/(a.y.x-a.x.x);
c2=a.x.y-k2*a.x.x;
x0=x.x;
y0=k2*x0+c2;
//System.out.print(x0+","+y0+" ");
if(((x0)>=min(x.x,y.x)&&(x0)<=max(x.x,y.x))&&((y0)>=min(x.y,y.y)&&(y0)<=max(x.y,y.y)))
ans=new dian(x0,y0);
}
else if(x.x!=y.x&&a.y.x==a.x.x){
k1=(x.y-y.y)/(x.x-y.x);
c1=x.y-k1*x.x;
x0=a.x.x;
y0=k1*x0+c1;
//System.out.print(x0+","+y0+" ");
if(((x0)>=min(x.x,y.x)&&(x0)<=max(x.x,y.x))&&((y0)>=min(x.y,y.y)&&(y0)<=max(x.y,y.y)))
ans=new dian(x0,y0);
}
else {
k1=(x.y-y.y)/(x.x-y.x);
k2=(a.y.y-a.x.y)/(a.y.x-a.x.x);
c1=x.y-k1*x.x;
c2=a.x.y-k2*a.x.x;
x0=(c2-c1)/(k1-k2);
y0=k1*x0+c1;
if((x0>=min(x.x,y.x)&&x0<=max(x.x,y.x))&&(y0>=min(x.y,y.y)&&y0<=max(x.y,y.y)))
ans=new dian(x0,y0);
}
return ans;
}
}
static class quad {
dian p1, p2, p3, p4;
quad(dian x1, dian x2, dian x3, dian x4){
this.p1=x1;
this.p2=x2;
this.p3=x3;
this.p4=x4;
}
public double getArea(){
double []xarr={p1.x,p2.x,p3.x,p4.x};
double []yarr={p1.y,p2.y,p3.y,p4.y};
double mianji = 0;
for(int i=0;i<4;i++){
mianji+=(xarr[i-1]*yarr[i]-xarr[i]*yarr[i-1]);
}
mianji+=xarr[3]*yarr[0]-xarr[0]*yarr[3];
mianji=Math.abs(0.5*mianji);
return mianji;
}
}
static class tri{
dian x,y,z;
tri(dian x1,dian y1, dian z1){
this.x=x1;
this.y=y1;
this.z=z1;
}
public boolean istri(){
double a=x.distance(y);
double b=x.distance(z);
double c=y.distance(z);
double a1,b1,c1;
double temp,maxn,sum;
sum=a+b+c;
temp=max(a,b);
maxn=max(temp,c);
c1=maxn;
b1=temp;
a1=sum-b1-c1;
if((a+b<=c)||(a+c<=b)||(c+b<=a))
return false;
return true;
}
public boolean isEquil(){
double a=x.distance(y);
double b=x.distance(z);
double c=y.distance(z);
if(a==b&&b==c)
return true;
return false;
}
public boolean isIsosceles(){//&&!this.isEquil()
double a=x.distance(y);
double b=x.distance(z);
double c=y.distance(z);
if((a==b||a==c||b==c)) return true;
return false;
}
public double mianji(){
double a=x.distance(y);
double b=x.distance(z);
double c=y.distance(z);
double sum=a+b+c;
double p=(a+b+c)/2;
double S=sqrt(p*(p-a)*(p-b)*(p-c));
return S;
}
public void output(){
double a=x.distance(y);
double b=x.distance(z);
double c=y.distance(z);
double sum=0;
sum=a+b+c;
double S=(sqrt(((a+b+c))*(b+c-a)*(a+c-b)*(a+b-c)))/4;
double x0=(x.x+y.x+z.x)/3;
double y0=(x.y+y.y+z.y)/3;
System.out.println( data(sum)+" "+data(S)+" "+data(x0)+","+data(y0));
}
public void judge(){
double a=x.distance(y);
double b=x.distance(z);
double c=y.distance(z);
double a1,b1,c1;
double temp,maxn,sum;
boolean zhi=false,dun=false,rui=false;
// sum=a+b+c;
// temp=max(a,b);
// maxn=max(temp,c);
double[ ] arr={a,b,c};
sort(arr);
//Systerm.out.println(arr[2]+" "+arr[1]+" "+arr[0]);
if(abs(arr[2]*arr[2]-(arr[0]*arr[0]+arr[1]*arr[1]))<0.001) zhi=true;
else if(((arr[0]*arr[0]+arr[1]*arr[1]-arr[2]*arr[2]))<0) dun=true;
else
rui=true;
System.out.println(dun+" "+zhi+" "+rui);
}
public void jiaodiannum_tri(jian a) {
jian x1=new jian(this.x,this.y);
jian x2=new jian(this.x,this.z);
jian x3 =new jian (this.y,this.z);
dian a1 = null,a2 = null,a3 = null;
dian d1= null,d2= null;
if(a.isequality(x1)||a.isequality(x2)||a.isequality(x3)){
System.out.println("The point is on the edge of the triangle");
return ;
}
//System.out.println(x1.jiaodiannum(a)+" "+x2.jiaodiannum(a)+" "+x3.jiaodiannum(a));
int sum=x1.jiaodiannum(a)+x2.jiaodiannum(a)+x3.jiaodiannum(a);
if(sum==0){
System.out.println(sum);
return;
}
boolean flag1=false,flag2=false,flag3=false;
if(x1.jiaodiannum(a)==1){
a1=x1.jiaodian(a);
flag1=true;
}
if(x2.jiaodiannum(a)==1){
a2=x2.jiaodian(a);
flag2=true;
}
if(x3.jiaodiannum(a)==1){
a3=x3.jiaodian(a);
flag3=true;
}
//System.out.println(flag1+" "+flag2+" "+flag3);
if(!flag1&&flag2&&flag3){
if((a2.isequlity(a3))&&sum==2)
{
System.out.println("1");
return;
}
d1=a2;
d2=a3;
}
else if(flag1&&!flag2&&flag3){
if((a1.isequlity(a3))&&sum==2)
{
System.out.println("1");
return;
}
d1=a1;
d2=a3;
}
else if(flag1&&flag2&&!flag3){
if((a2.isequlity(a1))&&sum==2)
{
System.out.println("1");
return;
}
d1=a1;
d2=a2;
}
if(flag1&&flag2&&flag3){
if(a1.isequlity(a2)){
d1=a1;
d2=a3;
}
if(a1.isequlity(a3)){
d1=a1;
d2=a2;
}
if(a2.isequlity(a3)){
d1=a1;
d2=a3;
}
}
System.out.print("2 ");
if(sum==3){
if(a.tongxian(this.x)){
tri s1=new tri(d1,d2,this.y);
tri s2=new tri(d1,d2,this.z);
System.out.println( data(min(s1.mianji(),s2.mianji()))+" "+data(max(s1.mianji(),s2.mianji())));
return;
}
else if(a.tongxian(this.y)){
tri s1=new tri(d1,d2,this.x);
tri s2=new tri(d1,d2,this.z);
System.out.println(data(min(s1.mianji(),s2.mianji()))+" "+data(max(s1.mianji(),s2.mianji())));
return;
}
else {
tri s1=new tri(d1,d2,this.y);
tri s2=new tri(d1,d2,this.x);
System.out.println(data(min(s1.mianji(),s2.mianji()))+" "+data(max(s1.mianji(),s2.mianji())));
return;
}
}
if(sum==2){
if((x1.tongxian(d1)&&x2.tongxian(d2))||(x1.tongxian(d2)&&x2.tongxian(d1))){
tri san= new tri(d1,d2,x);
System.out.println(data(min(this.mianji()-san.mianji(),san.mianji()))+" "+data(max(this.mianji()-san.mianji(),san.mianji())));
return;
}
else if((x1.tongxian(d1)&&x3.tongxian(d2))||(x1.tongxian(d2)&&x3.tongxian(d1))){
tri san= new tri(d1,d2,y);
System.out.println(data(min(this.mianji()-san.mianji(),san.mianji()))+" "+data(max(this.mianji()-san.mianji(),san.mianji())));
return;
}
else if((x3.tongxian(d1)&&x2.tongxian(d2))||(x3.tongxian(d2)&&x2.tongxian(d1))){
tri san= new tri(d1,d2,z);
System.out.println(data(min(this.mianji()-san.mianji(),san.mianji()))+" "+data(max(this.mianji()-san.mianji(),san.mianji())));
return;
}
}
}
public void inpoint(dian a){
dian [] w={this.x,this.y,this.z};
jian x1=new jian(this.x,this.y);
jian x2=new jian(this.x,this.z);
jian x3 =new jian (this.y,this.z);
if( x1.tongxian(a)){
if((a.x>=min(x1.x.x,x1.y.x)&&a.x<=max(x1.x.x,x1.y.x))&&(a.y<=max(x1.x.y,x1.y.y)&&a.y>=min(x1.x.y,x1.y.y))){
System.out.println("on the triangle");return ;
}
}
if( x2.tongxian(a)){
if((a.x>=min(x2.x.x,x2.y.x)&&a.x<=max(x2.x.x,x2.y.x))&&(a.y<=max(x2.x.y,x2.y.y)&&a.y>=min(x2.x.y,x2.y.y))){
System.out.println("on the triangle");return ;
}
}
if( x3.tongxian(a)){
if((a.x>=min(x3.x.x,x3.y.x)&&a.x<=max(x3.x.x,x3.y.x))&&(a.y<=max(x3.x.y,x3.y.y)&&a.y>=min(x3.x.y,x3.y.y))){
System.out.println("on the triangle");return ;
}
}
int i;
int count=0;
for(i=0;i<3;++i){
dian p1=w[i];
dian p2=w[(i+1)%3];
if(p1.y==p2.y) continue;
if(a.y<=min(p1.y,p2.y))continue;
if(a.y>=max(p1.y,p2.y))continue;
double tep=(a.y-p1.y)*(p2.x-p1.x)/(p2.y-p1.y)+p1.x;
if(tep>a.x) count++;
}
if((count&1)==1) System.out.println("in the triangle");
else System.out.println("outof the triangle");
}
}
public static double data(double a){
int tep = (int )(a*1e6+0.5);
double ans=tep/1e6;
return ans;
}
public static void case1(String []ss){
if(ss.length!=3) {
System.out.println("wrong number of points");
return;
}
String [ ] ss1=ss[0].split(",");
String [ ] ss2=ss[1].split(",");
String [ ] ss3=ss[2].split(",");
double x1=Double.parseDouble(ss1[0]);
double y1=Double.parseDouble(ss1[1]);
double x2=Double.parseDouble(ss2[0]);
double y2=Double.parseDouble(ss2[1]);
double x3=Double.parseDouble(ss3[0]);
double y3=Double.parseDouble(ss3[1]);
dian a=new dian(x1,y1);
dian b=new dian(x2,y2);
dian c=new dian(x3,y3);
tri s=new tri(a,b,c);
if(!s.istri()) {
System.out.println("data error");
return ;
}
System.out.println(s.isIsosceles()+" "+s.isEquil());
}
public static void case2(String []ss){
if(ss.length!=3) {
System.out.println("wrong number of points");
return;
}
String [ ] ss1=ss[0].split(",");
String [ ] ss2=ss[1].split(",");
String [ ] ss3=ss[2].split(",");
double x1=Double.parseDouble(ss1[0]);
double y1=Double.parseDouble(ss1[1]);
double x2=Double.parseDouble(ss2[0]);
double y2=Double.parseDouble(ss2[1]);
double x3=Double.parseDouble(ss3[0]);
double y3=Double.parseDouble(ss3[1]);
dian a=new dian(x1,y1);
dian b=new dian(x2,y2);
dian c=new dian(x3,y3);
tri s=new tri(a,b,c);
if(!s.istri()) {
System.out.println("data error");
return ;
}
s.output();
}
public static void case3(String []ss){
if(ss.length!=3) {
System.out.println("wrong number of points");
return;
}
String [ ] ss1=ss[0].split(",");
String [ ] ss2=ss[1].split(",");
String [ ] ss3=ss[2].split(",");
double x1=Double.parseDouble(ss1[0]);
double y1=Double.parseDouble(ss1[1]);
double x2=Double.parseDouble(ss2[0]);
double y2=Double.parseDouble(ss2[1]);
double x3=Double.parseDouble(ss3[0]);
double y3=Double.parseDouble(ss3[1]);
dian a=new dian(x1,y1);
dian b=new dian(x2,y2);
dian c=new dian(x3,y3);
tri s=new tri(a,b,c);
if(!s.istri()) {
System.out.println("data error");
return ;
}
s.judge();
}
public static void case4(String []ss){
if(ss.length!=5) {
System.out.println("wrong number of points");
return;
}
// System.out.println(ss[0]);
// System.out.println(ss[1]);
String [ ] ss1=ss[0].split(",");
String [ ] ss2=ss[1].split(",");
String [ ] ss3=ss[2].split(",");
String [ ] ss4=ss[3].split(",");
String [ ] ss5=ss[4].split(",");
double x1=Double.parseDouble(ss1[0]);
double y1=Double.parseDouble(ss1[1]);
double x2=Double.parseDouble(ss2[0]);
double y2=Double.parseDouble(ss2[1]);
double x3=Double.parseDouble(ss3[0]);
double y3=Double.parseDouble(ss3[1]);
double x4=Double.parseDouble(ss4[0]);
double y4=Double.parseDouble(ss4[1]);
double x5=Double.parseDouble(ss5[0]);
double y5=Double.parseDouble(ss5[1]);
dian a=new dian(x1,y1);
dian b=new dian(x2,y2);
dian c=new dian(x3,y3);
dian d=new dian(x4,y4);
dian e=new dian(x5,y5);
jian j=new jian(a,b);
tri s=new tri(c,d,e);
// System.out.println(a.x+" "+a.y);
// System.out.println(b.x+" "+b.y);
if(j.istrue()) {
System.out.println("points coincide");
return ;
}
if(!s.istri()) {
System.out.println("data error");
return ;
}
s.jiaodiannum_tri(j);
}
public static void case5(String []ss){
if(ss.length!=4) {
System.out.println("wrong number of points");
return;
}
// System.out.println(ss[0]);
// System.out.println(ss[1]);
String [ ] ss1=ss[0].split(",");
String [ ] ss2=ss[1].split(",");
String [ ] ss3=ss[2].split(",");
String [ ] ss4=ss[3].split(",");
double x1=Double.parseDouble(ss1[0]);
double y1=Double.parseDouble(ss1[1]);
double x2=Double.parseDouble(ss2[0]);
double y2=Double.parseDouble(ss2[1]);
double x3=Double.parseDouble(ss3[0]);
double y3=Double.parseDouble(ss3[1]);
double x4=Double.parseDouble(ss4[0]);
double y4=Double.parseDouble(ss4[1]);
dian a=new dian(x1,y1);
dian b=new dian(x2,y2);
dian c=new dian(x3,y3);
dian d=new dian(x4,y4);
tri s=new tri(b,c,d);
if(!s.istri()) {
System.out.println("data error");
return ;
}
s.inpoint(a);
}
}
额 额,这次的代码是有一点长(好吧,是很长),感觉是可以优化的,但是没时间了(绝对不是懒)。

整体复杂度较高,代码量较多,结构也不够清晰,其实我觉得这样和写C语言的函数差不多,还是不够面向对象啊。

(3)采坑心得:
第三题7-2的精度问题

要用向量来计算,公式在上面。
在第三题7-2题目一直用float强转,导致错误,以为是和第一次作业一样的用加上float,但偏偏不是。


在第三题7-3题目上case3 ,判断直角三角形时,有精度问题,要判断一下。

if(abs(arr[2]*arr[2]-(arr[0]*arr[0]+arr[1]*arr[1]))<0.001) zhi=true;
else if(((arr[0]*arr[0]+arr[1]*arr[1]-arr[2]*arr[2]))<0) dun=true;
else
rui=true;
在第三题7-3题目上的输出和样例的输出是不一样的,导致我疯狂wrong,最后还是同学的提醒才过的。
题目上的输出:

样例的输出:



(4)改进建议:写的代码的注释不多,类的复用性很差,遇到了同一种情况,还需改许多。对于精度问题还是不是很在行,不知道从哪里下手。
(5)总结:通过这几次的作业,我加强了对JAVA的理解,学会了运用类与类之间的使用,还有正则表达式的使用(是真的好用),在学习方面应该要多写一些题目,mooc是可以多看看的,总之就是要看自己咯。


浙公网安备 33010602011771号