AI-TestOps --AI自动化测试工具
1.测试行业趋势
随着数字化转型浪潮的汹涌推进,软件测试行业在2024年迎来了革命性的进步。软件测试不仅是软件开发生命周期中的重要环节,更是创新速度和竞争力的关键因素。传统的软件测试正经历着翻天覆地的变化。自动化测试工具的普及、云测试平台的兴起、AI与机器学习技术的应用,都促成了测试流程的高效和精准。在这一过程中,软件测试行业的服务模式、技术应用、行业标准和人才结构都发生了深刻的变革。
过去一年中,我们见证了智能化测试的强劲增长。全球的软件测试市场规模持续扩大,各个行业的数字化需求增长,提升了对软件测试服务的依赖。在此背景下,测试行业的服务提供商如Testin,AI-TestOps等,通过提供更智能、更丰富灵活的测试解决方案,成为了市场的领先者。
2.测试工具开始盛行
二十世纪九十年代,测试工具 开始盛行,人民普遍意识到工具不仅仅是有用的,而且要对今天的软件系统进行充分的测试,工具必不可少。近 20 年来,随着计算机软件技术的飞速发展,软件测试领域的研究取得重大突破,在单元测试、自动化测试、负载压力测试以及测试管理等方面涌现了大量优秀的软件测试工具。
虽然软件测试技术的发展很快,但是其发展速度仍落后于软件开发技术的发展速度,这使得软件测试在今天面临着很大的挑战:
- 软件在社会信息化和国民经济信息化中的作用越来越重要,产生的测试任务也越来越繁重;
- 软件规模越来越大,功能愈加复杂,如何进行充分而有效的测试成为难题;
- 面向对象的开发技术越来越普及,但是面向对象的测试技术却刚刚起步;
- 对于分布式系统整体性能还不能进行很好的测试;
- 对于实时系统缺乏有效的测试手段;
- 随着安全问题的日益突出,如何对信息系统的安全性进行有效测试与评估,成为难题。
3.AI-TestOps 云平台
有挑战自然就伴随着突破,人类文明本身就是在突破挑战的过程当中实现进步的!针对软件测试发展的一系列挑战,一站式自动化测试工具 AI-TestOps 云平台应运而生。
正如龙测科技创始人师江帆博士所提出的理念:“我们相信机器代替人类来做软件测试是大势所趋!” 一样,AI-TestOps 云平台利用现代 AI 技术及先进测试算法,彻底改变了目前手工及自动化软件测试形态。对于 UI 自动化测试,创造性提出 AI+ 机器人 + 模型 (ARM) 技术来构建稳定快速的测试工具,即:AI 学习生成业务流程图,测试用户通过组合流程图成为积木图,机器人通过视觉和机械化方式稳定执行(下文有自动化测试流程演示)。因此 AI-TestOps 能快速、高效、低成本地完成 .EXE 应用、Web 应用、iOS、Android、小程序、混合应用的 UI 自动化测试。这种越来越 智能 的测试方式轻松化解了测试任务繁重、功能复杂等诸多测试难题。
AI-TestOps 体验链接一键直达
在 AI-TestOps 中,包含着 APP 自动化测试、Web 自动化测试、Windows 自动化测试,基于页面元素的识别和定位来模拟用户行为,凭借精细化的 Al 图像学习能力,通过 OCR、OpenCV 等技术进行 UI 元素定位——自动执行任务——生成可视化测试报告。还有龙测机器人系统 帮助用户实现利用机械臂模拟人工进行测试,以及龙测 NLP 实现 “书写” 即 “操作”,测试更加智能与高效。
4.AI-TestOps 功能模块
AI-TestOps 工作台界面如下,整体上呈简约风格:

点击右上角的 “帮助” 可进入龙测操作手册,AI-TestOps 的各项属性功能与操作方法一目了然,新手快速入门。

在工作区,第一个菜单为 “项目”,可支持 Web、Windows、Linux、MacOS、Android、iOS 类型创建。

进入某一项目,可看到该项目的各项指标,以及对其进行用例、测试、数据等配置。

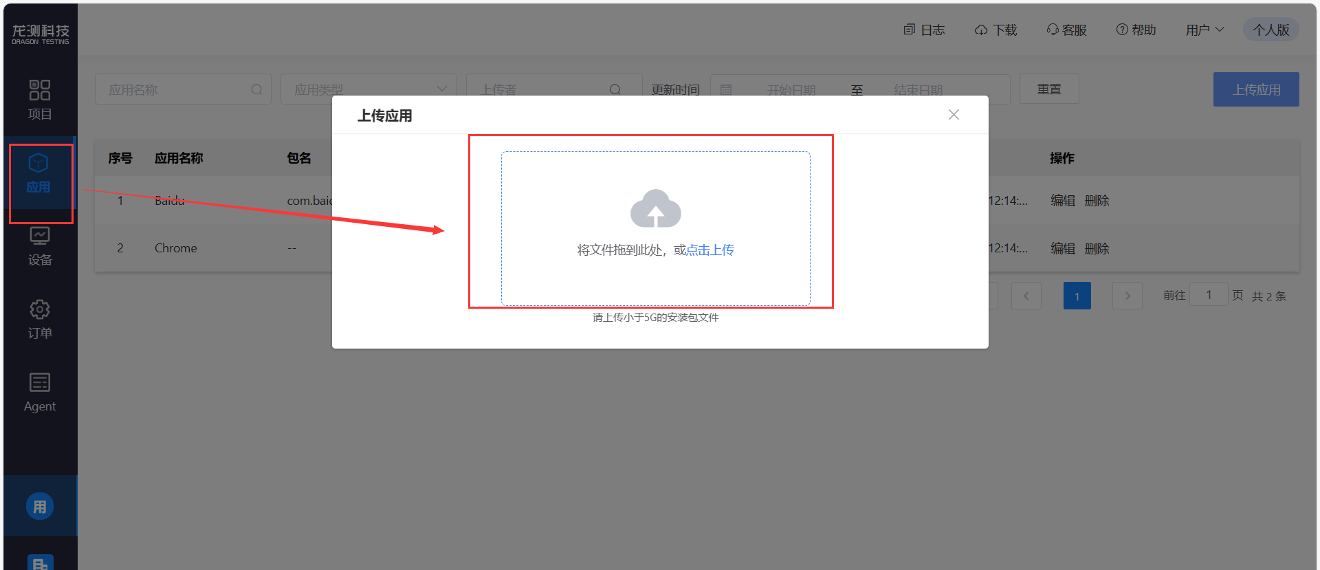
工作区的第二个菜单为 “应用”,可查看已有应用和上传应用;管理已创建的的 Android、Windows、Linux、MacOS、IOS 应用,同一软件可上传多个版本。

工作区的第三个菜单为 “设备”,有公有设备和私有设备,私有设备需自己上传。

5.AI-TestOps 自动化测试流程
这里以百度主页为例,整个流程分为四步:创建 web 项目→录制流程图→创建测试任务→查看测试报告。
首先创建项目,填写项目的名称、类型以及待测试的 URL

接下来进入项目,创建新的测试用例。在这里我们便会使用到 AI-TestOps AI学习生成业务流程图 功能

选择一个空闲设备开始录制

完成录制后点击暂停,随后选择 “保存”

保存之后回到主页就可以看到 AI-TestOps 为我们自动生成的流程图,流程图可以生成多个,最后搭建为积木图

接下来选择 “任务”,新建任务,列表备选的就是我们刚刚生成的流程图,选择

任务创建成功如下,可以看到任务还在执行中,等待即可:

待任务状态变为 “已完成”,点击 “详细” 可以查看该任务的各项参数。如果不成功,AI-TestOps 会自动分析失败原因:

以下是最终报告

至此,自动化测试完成。
以上借助AI-TestOps这个工具的一些具体实操体验了AI跟测试工具的结合实测效果,在实际上手使用之后可以明显感受到它的优势所在。就拿 AI 学习生成业务流程图这一个功能来说,我们要做的仅是在被测网站上进行测试操作和录制即可,至于流程图 AI-TestOps 则会自动帮我们实现,保证准确度的同时极大的节省了人力和时间。而且在测试完成之后,各项指标清晰明了,包括失败原因都为我们分析的很明确,直接省去了艰难又让人头大的找 bug 环节。正实现了所谓的 “机器代替人类来做软件测试”。
本文来自博客园,作者:青花绚烂,转载请注明原文链接:https://www.cnblogs.com/xuxiaobing123/p/18101734

浙公网安备 33010602011771号