【源码阅读】2. Catalog和Database
Catalog
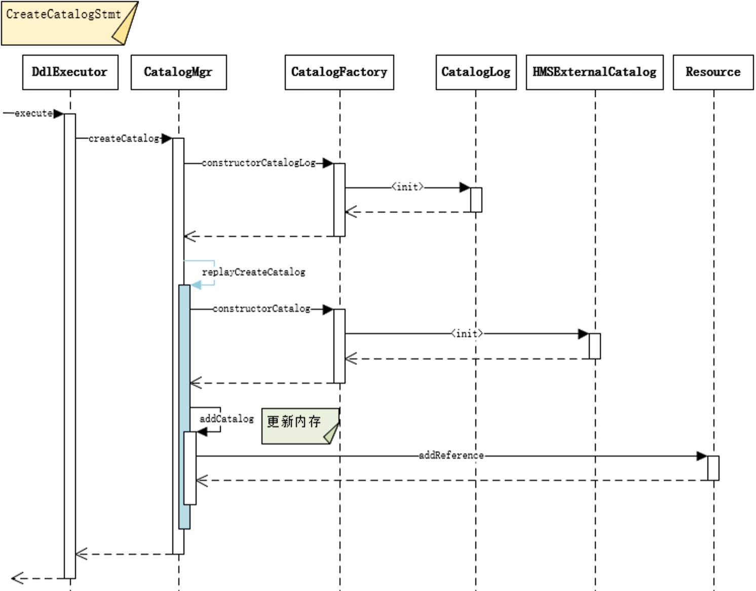
创建
| KW_CREATE KW_CATALOG opt_if_not_exists:ifNotExists ident:catalogName opt_properties:properties {: RESULT = new CreateCatalogStmt(ifNotExists, catalogName, null, properties); :} | KW_CREATE KW_CATALOG opt_if_not_exists:ifNotExists ident:catalogName KW_WITH KW_RESOURCE ident:resourceName opt_properties:properties {: RESULT = new CreateCatalogStmt(ifNotExists, catalogName, resourceName, properties); :}
-- 方式一 CREATE RESOURCE mysql_resource PROPERTIES ( "type"="jdbc", "user"="root", "password"="123456", "jdbc_url" = "jdbc:mysql://127.0.0.1:3316/doris_test?useSSL=false", "driver_url" = "https://doris-community-test-1308700295.cos.ap-hongkong.myqcloud.com/jdbc_driver/mysql-connector-java-8.0.25.jar", "driver_class" = "com.mysql.cj.jdbc.Driver" ); CREATE CATALOG jdbc WITH RESOURCE mysql_resource; -- 方式二 CREATE CATALOG jdbc PROPERTIES ( "type"="jdbc", "user"="root", "password"="123456", "jdbc_url" = "jdbc:mysql://127.0.0.1:3316/doris_test?useSSL=false", "driver_url" = "https://doris-community-test-1308700295.cos.ap-hongkong.myqcloud.com/jdbc_driver/mysql-connector-java-8.0.25.jar", "driver_class" = "com.mysql.cj.jdbc.Driver" );

展示
Show Catalog有两种写法,分别展示所有Catalog列表和单Catalog的属性
展示创建
ShowCreateCatalogStmt在CatalogMgr.showCreateCatalog中拼接show create catalog语句
switch
最终设置ConnectContext.defaultCatalog属性
refresh
刷新Catalog时:
● 重置objectCreated - 因为每一步操作都会先去makeSureInitialized,其中会判断objectCreated,这里设置了之后,后面会触发客户端创建
● 重置initialized - 因为每一步操作都会先去makeSureInitialized,其中会判断initialized,这里设置了之后,后面会触发ExternalDatabase的生成(重置)
● 清空Cache
public void setUninitialized(boolean invalidCache) { this.objectCreated = false; this.initialized = false; this.invalidCacheInInit = invalidCache; if (invalidCache) { Env.getCurrentEnv().getExtMetaCacheMgr().invalidateCatalogCache(id); } }
Catalog接口调用
Catalog在实际进行接口调用时,会首先makeSureInitialized,判断objectCreated和initialized,保证以下事情是完成的:
● 构建Client
● 刷新DB列表
DB
创建
KW_CREATE KW_DATABASE opt_if_not_exists:ifNotExists ident:db opt_properties:properties {: RESULT = new CreateDbStmt(ifNotExists, db, properties); :}
主要是InternalCatalog.createDb:创建Database对象并注册到内存
展示
| KW_DATABASES opt_wild_where {: RESULT = new ShowDbStmt(parser.wild, parser.where); :} | KW_DATABASES KW_FROM ident:catalogName {: RESULT = new ShowDbStmt(null, null, catalogName); :}
展示创建
use
这个语句比较特殊,没有走一般的Query子流程,而是在dispatch时,直接走到了handleInitDb里面。而且调用它时,还会顺带发送如下子句
● SELECT DATABASE()
● show databases
● show tables
最终调用ConnectContext.setDatabase设置ConnectContext.currentDb属性
refresh Database
刷新Database时:
● 重置initialized - 因为每一步操作都会先去makeSureInitialized,其中会判断initialized,这里设置了之后,后面会触发ExternalTable的生成
● 清空DB Cache
public void setUnInitialized(boolean invalidCache) { this.initialized = false; this.invalidCacheInInit = invalidCache; if (invalidCache) { Env.getCurrentEnv().getExtMetaCacheMgr().invalidateDbCache(extCatalog.getId(), name); } }
Database接口调用
Database在实际进行接口调用时,会首先makeSureInitialized,判断Catalog.makeSureInitialized和initialized,保证以下事情是完成的:
● Catalog初始化完成
- 构建Client
- 刷新DB列表
● 刷新Table列表
InternalCatalog之内部默认information_schema
InfoSchemaDb是内部Database的实现类。SchemaTable是其中加入的Table类型。

浙公网安备 33010602011771号