MySQL 备份恢复基本规则
MySQL 备份恢复基本规则
怎样理解备份恢复
MySQL使用环境中,基本都会搭建高可用架构最基本的主从,当主库发生故障导致无法使用的时,可以切换从节点提供服务。
那如果:
备份可恢复场景
- 删除操作:DROP TABLE操作 ,在Row模式下,可以通过binlog进行恢复,那再如果DROP DATABASE,那就无法恢复了。
- 在一次迁移升级过程中,bug导致数据库无法启动
- 需要找回前两天的数据
- 云平台全面瘫痪,虽然出现概率很小
这时可以通过之前备份+binglog进行恢复数据。
备份规则
备份的目的是发生灾难时进行恢复。
这里提供几个建议:
为了保证有效备份,需要考虑备份的扩展性以及用于备份有效性验证的服务器,还需要配合多种备份机制
- 建设统一的备份服务器,备份服务器仅从本地机房实例进行数据备份
- 备份异常时,需要有相应的处理机制保障下一次备份能够正常进行
- 逻辑 物理备份 镜像结合进行备份
恢复规则
对于恢复,没有恢复的备份是无意义的,
所以需要
- 建设统一的恢复验证服务器,用于定期验证备份有效性
- 通过定期恢复演练,确保备份的有效性
- 由于不可能所有备份都通过实际还原的方式进行校验,使用文件MD5对比方式进行每日基础校验
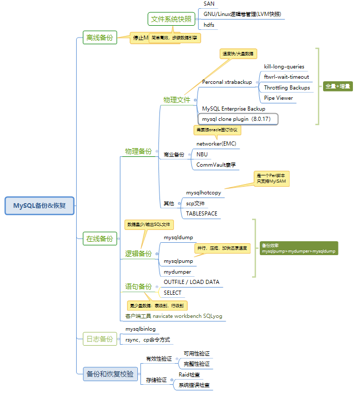
备份恢复工具
MySQL方面各种备份手段:
备份恢复实现方式包含 物理 逻辑 商业软件 虚拟机的整体备份。

常用的备份工具有三个:
逻辑导出:mysqldump,msyqlpump,mydumper
物理导出:xtrabackup。
-
1.mysqldump 是 MySQL 自带的逻辑备份工具。
备份原理是通过协议连接到 MySQL 数据库,将需要备份的数据查询出来,将查询出的数据转换成对应的SQL语句,当需要还原这些数据时,只要执行这些SQL语句,即可将对应的数据还原。 -
2.xtrabackup是一款mysql开源备份(物理备份)工具,是由percona公司开发的。
-
3.mydumper是一个针对MySQL和Drizzle的高性能多线程备份和恢复工具,能多线程进行备份。
1.数据量少于10G以内使用mydumper,mysqldump 进行备份,其他备份建议xtrabackup
2.除了以上场景单表备份,表结构等导出的时候,建议使用逻辑导出。
3.mysqldump是单线程 mydumper是多线程,性能来说mydumper更优。
性能方面:mysqlpump>mydumper>mysqldump 但mysqlpump存在一些bug -
4.处此之外MySQL8.0的clone功能确实非常不错的功能,需要脚本配合,应该比xtrabackup优秀,就是业界使用经验太少,后期继续关注
备份策略:
对于不同的数据,可以采取不同的备份策略,结合全备和增量备份的方式,binlog也需要定期进行备份
以下是常用备份策略:


备份方面最佳实践:
- 使用xtrabackup进行物理备份
- 使用mydumper进行逻辑备份(支持并行逻辑备份恢复)
- 备份文件存储本地 或则 介质为NFS
- 使用binlog2sql进行闪回恢复.
- 对于重要系统,可以使用延迟从库进行备份恢复

条件允许,系统级别每天额外每天进行镜像备份,之后再做去重处理。
备份恢复注意
常见的备份失败问题:

总结
日常工作中数据备份是非常重要的,操作前做好备份,当碰到问题点的时候,能给你带来意想不到的便利。
不要懒惰,通过提供的平台有效的利用多种备份手段,也非常重要

浙公网安备 33010602011771号